Analyse der Expertise von Scrum Master:innen
 Analyse der Expertise von 
Scrum Master:innen
Ein literatur- und empiriebasierter Vorschlag eines kompetenzorientierten Anforderungsprofils
Masterarbeit
eingereicht von
Lisa Maria Roggenbuck
(Matrikel-Nr. 145944)
im Studiengang Master of Science 
Psychologie des Lernens und Lehrens
vorgelegt an der
Pädagogischen Hochschule Freiburg im Breisgau
Fakultät für Bildungswissenschaften
Institut für Psychologie
Erstgutachter: Dipl-Psych. Frau Sabine Peucker
Zweitgutachter: Prof. Dr. Janina Strohmer
Betreuung durch das kooperierende Unternehmen: Ralf Tauscher 
(Haufe Group, Freiburg)
Freiburg, den 15.03.2023
Lizenz
Die Masterarbeit mit dem Titel: „Analyse der Expertise von Scrum Master:innen: Ein literatur- und empiriebasierter Vorschlag eines kompetenzorientierten Anforderungsprofils“ steht unter der Creative Commons Attribution-Share Alike 4.0 International Lizenz

2023 Lisa Roggenbuck
Weitergabe unter gleichen Bedingungen 4.0 International (CC BY-SA 4.0)
Sie/Du dürfen/darfst:
- 
Teilen: Das Material in jedwedem Format oder Medium vervielfältigen und weiterverbreiten 
- 
Bearbeiten: Das Material remixen, verändern und darauf aufbauen und zwar für beliebige Zwecke, sogar kommerziell. 
Und dies unter folgenden Bedingungen:
- 
Namensnennung 
- 
Weitergabe unter gleichen Bedingungen 
- 
Keine weiteren Einschränkungen. 
Die vollständige Lizenz ist einsehbar unter:
https://creativecommons.org/licenses/by-sa/4.0/deed.de
Abstract
Aufgrund steigender Komplexitätsgrade im marktwirtschaftlichen Umfeld, gestalten Organisationen ihre Strukturen und Arbeitsweisen neu. Agile Arbeitsweisen und -strukturen bilden einen Lösungsansatz und verändern die grundsätzliche Charakteristik, wie Produkte oder Services entwickelt werden. Damit gehen neuen Berufsrollen und -bilder einher. Eine dieser Rollen umfasst das Berufsbild der Dialog- und Prozessbegleitung auf Team und Organisationebene, die unter dem Begriff Scrum Master:in fungieren (Sutherland & Schwaber, 2012, 2020; Scholz & Vesper, 2022). Im Rahmen dieser explorativen Forschungsarbeit wird ein Vorschlag für ein kompetenzorientiertes Anforderungsprofil entwickelt bzw. untersucht, welche Kompetenzen, kognitive Fertigkeiten und Grundlagenwissensbestandteile für die berufliche Rolle der Scrum Master:innen erforderlich sind, um diese in einem evidenzbasierten Profilvorschlag zusammenzufassen. Um dem Forschungsziel nachzugehen, wird im Rahmen eines zweitstufigen qualitativen Untersuchungsdesign zunächst die bestehende Praxisliteratur einer Dokumentenanalyse unterzogen. Diese erfolgt unter Berücksichtigung des Kompetenzbegriffs nach Weinert (1999, 2001). Aufbauend erfolgt im Rahmen einer eigens für die berufliche Rolle konzipierten Anforderungsanalyse (Kanning, 2004; Schuler, 2014) die Ermittlung von erlernbaren Eigenschaften (Fertigkeiten) anhand einer nicht-probabilistischen Stichprobe von Expert:innen (N= 17; externe Ausbilder:innen; langjährige Stelleninhaber:innen und Führungskräften des Unternehmen Haufe Group) sowie die evidenzbasierte Extraktion von Kompetenzfelder und -vorschlägen mittels qualitativer Inhaltsanalysen. Der durch externe Fach- und Praxisexpert:innen validierte Profilvorschlag ist unterteilt in eine Oberflächenstruktur
(7 Kompetenzvorschläge) und einer Tiefenstruktur (34 Fertigkeiten und 396 verhaltens-nahen Operationalisierungen) sowie in literaturbasiertes Grundlagenwissen.
Schlüsselwörter: Scrum Master:in; berufliche Rolle; Anforderungsanalyse; Anforderungen, Kompetenzen; Kognitive Fertigkeiten; Expertise
“Agility in and of itself is not a business goal. Agility is how you reach them.”
J. Sutherland (Scrum.Inc, 2023)
Danksagung
Mein Dank gilt allen Freund:innen und Kolleg:innen, die mich bei der Auseinandersetzung mit der Thematik und bei der Erstellung der vorliegenden Arbeit unterstützt und begleitet haben.
An erster Stelle möchte ich mich bei meiner Betreuerin und Erstkorrektorin Frau Sabine Peucker für ihre Begleitung dieser Masterarbeit bedanken.
Danken möchte ich zudem meinem Betreuer von der Haufe Group Ralf Tauscher, der diese Arbeit mit seiner herzlichen sowie fachlichen Unterstützung begleitet und mit seinem konstruktiv-kritischem Blick ein wertvoller Austauschpartner war.
Diese Masterarbeit war nur durch die zahlreichen Teilnehmenden an der Untersuchung möglich, die sich die Zeit genommen haben, um an dem Erhebungsverfahren teilzunehmen. Vielen Dank!
Nicht zuletzt gebührt ein ganz spezieller Dank meiner lieben Familie für die bedingungslose Unterstützung während meines Masterstudiums.
Echte Freiheit besteht nicht im Fehlen von Organisation – so dass die Mitarbeite[nden] tun und lassen können was sie wollen – sondern in einer eindeutigen Organisation, die es den Menschen ermöglicht, innerhalb eines bestimmten Rahmens frei und kreativ zu arbeiten.
Erich Fromm (zitiert nach Seifter & Economy, 2001)
Inhaltsverzeichnis
1.1 Zielsetzung und Fragestellung der Masterarbeit 8
1.2 Aufbau der Masterarbeit 10
2 Theoretische Hinführung des kompetenzorientierten Anforderungsprofils 12
2.1.1 Grundlagen des agilen Arbeitsansatzes 14
2.1.3 Die berufliche Rolle der Scrum Master:in 26
2.1.4 Ausbildungs- und Fortbildungsrahmen für Scrum Master:innen 34
2.2 Aktueller Forschungsstand zu Kompetenzforschung 
von Scrum Master:innen 37
2.3 Kompetenz und Expertise 42
2.3.1 Kompetenzverständnis und Begriffsbestimmung 42
2.3.2 Kompetenz und Expertentum in der Expertiseforschung 58
2.3.3 Kompetenz- und Expertiseerwerb 
im Rahmen von Professionalisierung 63
2.4 Theoretische Hinführung zur Anforderungsanalyse/-profil 67
2.4.1 Allgemeine Standards zur Qualität des beruflichen Handelns 67
2.4.2 Theoretische Grundlagen der Anforderungsanalyse 69
3.1 Empirischer Forschungsansatz der Arbeit 79
3.2 Beschreibung des Untersuchungsdesigns 81
3.2.1 Einordnung der qualitativen Studie 
in ein größeres Forschungsdesign 82
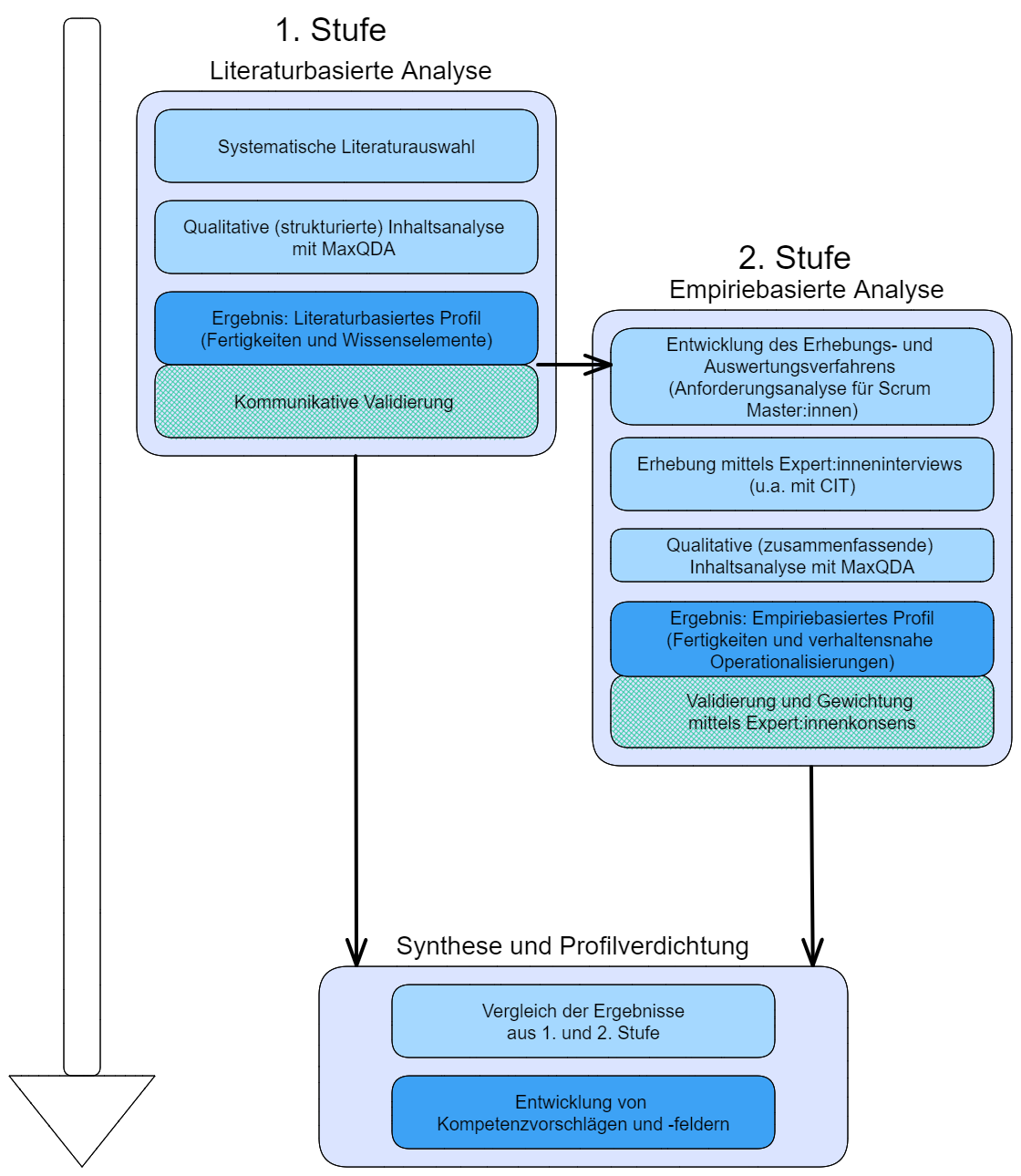
3.3 1. Stufe: Dokumentenanalyse 83
3.3.1 Datenauswahl für die Durchführung der Dokumentenanalyse 83
3.3.2 Zwischenstand im zweistufigen Untersuchungsdesign: 
Feststellungen der Dokumentenanalyse 98
3.4 2. Stufe: Datengewinnung und -auswertung 
mittels Anforderungsanalyse 99
3.4.1 Entwicklung und Begründung 
des Erhebungs- und Analyseverfahrens 99
3.4.2 Aufbau und Entwicklung der „Anforderungsanalyse 
für Scrum Master:innen“ 110
3.4.3 Erstellung des Erhebungsmaterial 112
3.4.4 Datenauswertung der Interviews 120
3.5 Auswertung mittels zusammenfassender Inhaltsanalyse 123
3.5.1 Datenaufbereitung des Interviewmaterials 123
3.5.2 Auswertungsphasen der zusammenfassenden Inhaltsanalyse 124
3.5.3 Erste Validierung durch Expert:innenkonsens 134
3.6 Synthese und Profilverdichtung 136
3.7 Stichprobe und Validierungsexpert:innen 139
4.1.1 Ergebnisse der literaturbasierten Analyse 148
4.1.2 Ergebnisse der empiriebasierten Analyse 148
 5.1 Diskussion der Ergebnisse und der Methode 
anhand qualitativer Gütekriterien 158
5.1.1 Relevanz der Masterarbeit und ihrer Ergebnisse 160
5.1.2 Intersubjektive Nachvollziehbarkeit 164
5.1.3 Reflektierte Subjektivität 166
5.1.7 Empirische Verankerung 174
Eigenständigkeitserklärung 210
Anhang AA: Kompetenzorientiertes Anforderungsprofil 211
Aufgrund sich verändernder Bedingungen und steigender Komplexitätsgrade im marktwirtschaftlichen Umfeld haben Organisationen in den letzten zwei Jahrzehnten neue Lösungen entwickelt, um ihre Arbeitswelt zu gestalten (Sherehiy et al., 2007, S. 445). Folglich erzeugen Globalisierung und Digitalisierung eine neue, nicht dagewesene Dynamik und fordern Organisationen und ihre Produktentwicklungen dazu auf, sich kontinuierlich anzupassen (Wohland, 2020, S. 193). Dementsprechend entwickeln Unternehmen neue Organisationsformen und Wege der Zusammenarbeit, die den Anforderungen des dynamischen Umfelds gerecht werden und gleichzeitig den Bedürfnissen der Mitarbeiterinnen und Mitarbeiter entsprechen. Agilität ist einer dieser Ansätze, die eine Bewältigung in immer komplexer werdenden Umgebungen ermöglicht.
Agile Arbeitsweisen haben die grundsätzliche Charakteristik verändert, wie Produkte oder Services entwickelt werden (Scheller, 2017, S. 9). Sie betonen die aktive Beteiligung der Kund:innen, die Toleranz und Akzeptanz gegenüber Veränderungen und eine iterative, inkrementelle, evolutionäre Bereitstellung von Produkten (Kels & Kaudela-Baum, 2019, S. 196; Schattenhofer, 2020, S. 296; Kels & Kaudela-Baum, 2019, S. 196; Oestereich & Schröder, 2020, S. 14). Im übergeordneten Sinne basiert agiles Arbeiten auf der Idee, bestehende äußere und innere Erwartungen und Veränderungen in kurzen Zeitintervallen wahrzunehmen, aufbauend darauf, Entscheidungen zu fällen und damit einhergehend Unsicherheiten zu bewältigen (Saha et al., 2017, S. 324). Der Ansatz basiert auf der Grundlage von Werten, die Vertrauen vor Mechanismen der Kontrolle setzen und Kollaboration in den Mittelpunkt der Arbeitsgestaltung stellen (Wachter, 2020, S. 385). Dies zieht nicht nur eine methodisch veränderte Vorgehensweise mit sich, sondern erfordert neben der strategischen Entscheidung für eine neue Arbeits- und Führungsform die Beantwortung der operativen Gestaltung und Umsetzung der täglichen Arbeitssituation mit Ziel einen bestmöglichen Umgang mit den Unsicherheiten und Veränderungen zu finden.
Mit Blick auf den Erhalt der Wettbewerbsfähigkeit werden Flexibilität und Veränderungsfähigkeit immer bedeutsamer, was wiederum die Ansprüche an Lernen und Kompetenzentwicklung der Mitarbeitenden in den Fokus rücken lässt. Im Kontext von agilen Arbeitsweisen mit adaptiven Systemen, erhalten Selbstständigkeit und Eigenverantwortung der Menschen in Bildungs- und Arbeitsprozessen wachsende Bedeutung.
Organisationen verwandeln sich bereits verstärkt zu adaptiven Systemen in ihrer organisationalen Entwicklung, die effektiv und schnell mit stetigen Veränderungen durch den Markt umgehen und durch eigene Veränderungen reagieren können. Hierfür ist eine Unterstützung und Begleitung für Beteiligte erforderlich, die damit befähigt werden, einen schrittweisen, adäquaten Umgang mit den externen und damit verbundenen internen Veränderungen in Organisationen zu erlernen und diese zu einem Wettbewerbsvorteil zu nutzen (Sutherland, 2014). Es ist jedoch festzuhalten, dass Veränderungen bei Menschen und Systemen nicht durch das bloße Ansetzen und die Anwendung von Frameworks (Rahmenwerke) oder Reifegradmodellen erfolgreich zu bewältigen ist, sondern durch Menschen – professionell Tätige – in dafür akzeptierten und als erforderlich angesehenen Berufsbildern, die dazu fähig und verantwortlich sind, Wissen, Kompetenzen und Erfahrung in der Prozessleitung und -begleitung aufweisen (Oestereich & Schröder, 2020). Wie Scholz und Vesper (2022) darauf hinweisen ist „die gekonnte Ausführung und Anwendung von Methoden [das, was] einen immensen Unterschied macht“. Einhergehend mit dem agilen Ansatz entstanden und verbreiteten sich neue berufliche Rollen (Oestereich & Schröder, 2020, S. 132), deren Funktionen und Aufgaben auf einem neuen Ansatz eines verbundenen Werte- und Führungsverständnisses (z.B. autonomiefördernde Führung; Kaudela-Baum & Altherr, 2020, S. 135; Servant Leadership; Greenleaf, 1998) beruhen. Demzufolge führte der agile Denk- und Arbeitsansatz neben neuen methodischen Herangehensweisen und veränderten organisationalen Strukturen (Gloger, 2014, S. 6) neue Berufsbilder ein. Eine gängige, neu entstandene berufliche Rolle ist die als Scrum Master:in bezeichnete Berufsposition, die verantwortlich für die Gestaltung und Führung des Arbeitsprozesses ist (Schwaber & Sutherland, 2020).
1.1Zielsetzung und Fragestellung der Masterarbeit
Aufgrund der Bedeutung von Scrum Master:innen in agil arbeitenden Organisationen ist es wichtig, diese Position mit Mitarbeitenden zu besetzen, die den vielfältigen fachlichen sowie überfachlichen Anforderungen, die sich aus den Aufgaben und Aktivitäten ergeben, gewachsen sind. Im Arbeitsalltag agiler Unternehmen, weisen Scrum Master:innen unterschiedlichste berufliche Hintergründe auf. Formell braucht es nur eine zweitägige Schulung und eine einzelne Prüfung, um ein Zertifikat als Certified Scrum Master:in oder als Professional Scrum Master:in zu erwerben (Scrum Alliance, 2015; Scrum.org, 2017).
Die Professionalisierung des Berufsbildes weist in der Professionsentwicklung hinsichtlich der formellen Ausbildungswege noch keine staatlich anerkannten Ausbildungsformate auf, obwohl erste Bestrebungen in Form von wissenschaftlich begleiteten Pilotprojekten zu universitäre Ausbildungsformaten vorliegen (z.B. Paasivaara, 2021). Die berufliche Rolle der Scrum Master:innen stellt innerhalb der Forschung einen gering erforschten Gegenstand dar, obwohl die agile Führungsrolle der Scrum Master:innen sowohl bei der Einführung als auch bei der Nutzung von Scrum in einer Organisation eine zentrale Bedeutung hat. Es existieren keine evidenzbasierten theoretischen Darlegungen und kaum empirische Erkenntnisse über die spezifische Rolle der Scrum Master:innen, ihrer Kompetenzen und Expertise. Demzufolge geht die vorliegende Masterarbeit der Frage nach: „Welche Anforderungen werden an die berufliche Rolle der Scrum Master:innen im agilen Kontext gestellt?“. Die Fragestellung wird in folgende Teilfragestellungen aufgegliedert:
- 
Was sind Kompetenzen? 
- 
Was sind Fähigkeiten im Sinne von „traits“? 
- 
Was sind kognitive Fertigkeiten? 
- 
Was sind Wissenselemente? 
Ziel dieser Masterarbeit ist es, eine Klassifizierung von Anforderungsbereichen vorzunehmen, um damit erste Hinweise zu den potenziellen Kompetenzfeldern der Scrum Master:innen zu erhalten und aus den gewonnenen Daten einen literatur- und empiriebasierten Vorschlag zu einem kompetenzorientiertem Anforderungsprofil zu entwickeln. Dies stellt eine erste Grundlage für verschiedene anwendungsnahe, personalpsychologische Aspekte dar, um eine zukunftsweisende Ausgestaltung sowie eine hohe Qualität von Personalentwicklungen oder Personalauswahlmaßnahmen zu gewährleisten. Aus der Perspektive der aktuellen Agilitätsforschung liefert das kompetenzorientierte Anforderungsprofil eine erste rollenspezifische Darlegung von erlernbaren Eigenschaften und Wissensbeständen, ohne die ermittelten Anforderungen in ein berufliches und bestehendes fundiertes Kompetenzmodell (z.B. das act4teams®-Kompetenzmodell nach Kauffeld et al. 2009; The SHL Universal Competency Modell, Bartram, 2012) einzuordnen.
Das in dieser Arbeit entwickelte Profil kann sowohl für die interne und externe Entwicklung von Fortbildungs- und Ausbildungsformaten von Scrum Master:innen als auch für Auswahlformate in denen die Auswahl und Einstellung von Scrum Master:innen, wie z.B. der Situational-Judgement-Tests oder die rollenspezifische Entwicklung von Einstellungsinterviews Anwendung Verwendung finden. Die Masterarbeit entstand in Kooperation mit dem Unternehmen Haufe Group in Freiburg im Breisgau, die Beratungs- und Weiterbildungs- sowie Softwarelösungen für Unternehmen bereitstellen. Die Haufe Group weist mit über 15 Jahren Erfahrung mit agilen Arbeitsansätzen innerhalb unterschiedlichen den Group-zugehörigen Firmen ein heterogenes Bild in der deutschen Unternehmenslandschaft auf und bildet damit aufgrund der langjährigen Erfahrungswerte im Bereich der Agilität ein geeignetes Feld zur Forschung hinsichtlich der Anforderungen für Scrum Master:innen mit mehrjähriger Berufserfahrung.
Die Profilentwicklung entspricht den Qualitätskriterien des aktuellen Forschungsstandes zu arbeits- und organisationspsychologischen Gestaltungsprinzipien von Anforderungsanalysen sowie der aktuellen Normierung der Eignungsdiagnostik (DIN 33430, 2016) und der spezifisch für diese Arbeit ausgewählten gängigen Kompetenzdefinitionen (Weinert, 1999, 2014; Krumm et al., 2012). Darüber hinaus stellt diese Arbeit für weitere Arbeiten einen Vorschlag für ein rollenspezifisch ausgerichtetes Erhebungsinstrument und Forschungsdesign zur Ermittlung von Anforderungen, z.B. in Form von Kompetenzen dar.
1.2Aufbau der Masterarbeit
Die Arbeit befasst sich im folgenden zweiten Kapitel mit den theoretischen Grundlagen auf denen die Entwicklung eines kompetenzorientierten Anforderungsprofils basieren. Das Kapitel besteht aus drei unterschiedlichen Theorieblöcken. Es folgt zunächst eine Darstellung der zu untersuchenden beruflichen Rolle und eine Einbettung in die umgebende fachspezifische Thematik der Agilität bzw. der agilen Team- und Organisationsentwicklung. Anschließend wird die grundlegende Rahmensetzung des Anforderungsprofils in Form von Kompetenzdefinitionen im Zusammenhang mit der Expertise skizziert (Kapitel 2.3). Abschießend erfolgt die theoretische Hinführung der vorliegenden Arbeit mit der Darlegung der Theoriegrundlagen zur Entwicklung eines Erhebungsinstruments für Anforderungsanalysen (Kapitel 2.4). Im dritten Kapitel werden das zweistufige Untersuchungsdesign, die Methodik zur Datenerhebung und -auswertung sowie das Vorgehen der Entwicklung des Erhebungsverfahren beschrieben. Dem folgt die Ergebnisdarstellung im vierten Kapitel, sowie im fünften Kapitel die Diskussion ausgewählter Aspekte der Entwicklung des kompetenzorientierten Anforderungsprofils und ein Ausblick für die weiterführende Forschung bzw. Praxis.
2Theoretische Hinführung des kompetenzorientierten Anforderungsprofils
Das zu entwickelnde Profil basiert auf dem theoretischen Hintergrund der vorliegenden Arbeit. Es ist in dem großen Feld der Professionalisierung eines noch jungen Berufsbildes zu sehen. Der theoretische Hintergrund der Arbeit teilt sich in drei Theorieblöcke auf:
- 
Theorieblock I: Die berufliche Rolle der Scrum Master:innen im Kontext von Agilität 
- 
Theorieblock II: Kompetenzen und Expertise 
- 
Theorieblock III: Theoretische Hinführung der Anforderungsanalyse 
Im ersten Theorieblock werden die inhaltlichen Aspekte der beruflichen Rolle sowie der sie umgebende Kontext erläutert. Die berufliche Rolle der Scrum Master:innen geht einher mit einer neuen Form der Arbeits- und Denkweise und ist daher eng verknüpft mit dem sie umgebenden Strukturen von Organisationen. Den zweite Theorieblock verbindet die ermittelten Anforderungen mit einer definitorischen Hinführung zu Kompetenzen und deren Bedeutung in Bezug auf Expertise . Abschließend führt der dritte Theorieblock zu der Entwicklung des Erhebungsverfahrens und der Entwicklung des Profils hin. Es werden hierbei die theoretischen Grundlagen der Anforderungsanalyse und deren Möglichkeiten des empirischen Vorgehens erläutert und im Anschluss das Forschungsdesign der vorliegenden Arbeit dargelegt.
2.1Agilität
Der hohe Wettbewerbs- und Veränderungsdruck sowie die Beschleunigungsanforderungen der Umwelt, die verursacht werden durch Faktoren wie ständige technologische Veränderungen, globalisierte Märkte, instabile Nutzeranforderungen und damit einhergehende Risiken (Ravichandran, 2018, S. 23), haben einen Einfluss auf die Arbeits- und Lebenswelten der Menschen in der beruflichen Praxis (Müller & Haas, 2020, S. 177). Diese Veränderungen stellen eine zunehmende Flexibilisierung der Arbeitswelt dar, weshalb die Entscheidungssituationen aufgrund der Geschwindigkeit und der zunehmenden Komplexität heute überaus komplex sind (Kaudela-Baum & Altherr, 2020, S. 128). In der Literatur findet sich das gängige Akronym VUCA-Welt, das diese Bedingungen in die Begriffe Volatilität, Unsicherheit, Komplexität und Ambiguität bündelt (engl.: volatility, uncertainty, complexity, ambiguity; Benett & Lemoine, 2014, S. 312). Als Antwort darauf suchen Organisationen Wege um adaptiver, innovationsfähiger sowie kunden- und marktorientierter zu arbeiten. Neben Begriffen wie Adaptivität oder Responsivität (z.B. Müller & Haas, 2020; S. 177; Tushman, 2016), die die Fähigkeit bezeichnen, in wenig vorhersagbaren Umwelten Erfolge zu kennzeichnen um zeitnah auf Marktchancen und disruptive Risiken der Umwelten reagieren zu können (Müller & Haas, S. 178), wurde für das Prinzip der Antwortfähigkeit auch der Begriff der Agilität oder „Agile“ als Anglizismus geprägt (Oestereich & Schröder, 2020, S. 204). Bereits Goldman et al. (1996, S. 31) beschreiben Agilität als die Fähigkeit von Teams und Organisationen, sich schnell und flexibel an dynamische Umfelder anzupassen, dauerhaft zu lernen und sich zu verbessern. Darauf aufbauend definieren Tallon et al. (2019) Agilität als „an ability to sense and react to changes“. Im Vergleich dazu konzeptualisieren Sambamurthy et al. (2003) Agilität als ein Konstrukt, das „encompasses a firm's capabilities related to interactions with customers, orchestration of internal operations and utilization of its ecosystem of external business partners”. In ähnlicher Weise betrachten Zain et al. (2005) Agilität als Kundenanreicherung, Zusammenarbeit mit Interessengruppen zur Steigerung der Wettbewerbsfähigkeit, Bewältigung von Veränderungen und Ungewissheit sowie Nutzung menschlicher und informationsbasierter Ressourcen. Conboy (2009, S. 340) konzeptualisiert Agilität im Rahmen der Entwicklung von Anwendungssystemen als eine Arbeitsweise, die ständig bereit ist, schnell oder inhärent Veränderungen zu schaffen sowie proaktiv oder reaktiv Veränderungen anzunehmen und aus Veränderungen zu lernen, während sie durch ihre kollektiven Elemente und Interaktionen zu ihren Umwelten „perceived customer value (economy, quality, and simplicity)“ schaffen. So sind sich die Forschenden einig, dass das Konzept der Agilität das ständige, schnelle Erkennen und (Re-) agieren auf Veränderungen beschreibt, um die Interaktion mit Kund:innen und das Zusammenspiel interner kollektiver Abläufe und komplexer externer Dynamiken für eine Organisationwertschöpfend zu gestalten.
2.1.1Grundlagen des agilen Arbeitsansatzes
In der Arbeitswelt bildet dieses Agilitätsverständnis die heutige Grundlage für neue Formen der Zusammenarbeit und Organisationsstrukturen (z.B. Hamel, 2020; Laloux, 2017; Ohno, 2013; B. J. Robertson, 2016; Schwaber & Beedle, 2002; Sutherland, 2014 ). Die zentrale Idee des agilen Ansatzes ist es, Lernfähigkeit und Adaptivität in das Zentrum zu setzen, um in wenig vorhersehbaren bzw. komplexen Situationen eine Zusammenarbeit für eine „kundenzentrierte, werterzeugende Produktentwicklung zu ermöglichen“ (Wachter, 2020, S. 395). Dementsprechend folgen agile methodische Zugänge einem iterativen und inkrementellen Produktentwicklungsstil, bei dem sich kollaborative, selbstorganisierende Teams dynamisch an sich ändernde Kundenanforderungen anpassen (Rubin et al., 2013; Schwaber, 2012; Sutherland, 2014; Verheyen, 2021b). Der organisationale Rahmen wird entsprechend der neuen methodischen Herangehensweisen von vertikal-hierarchisch organisierten Strukturen zu flexiblen, flach-hierarchisch organisierten Einheiten umgestaltet, um Mitarbeitenden ein selbständigeres Arbeiten zu ermöglichen (Keller & Knafla, 2019, S. 138). Damit die erweiterte Autonomie und Vergrößerung der Entscheidungsspielräume gewährleistet ist, wird die inhaltliche Strukturierung der eigenen Tätigkeiten den beteiligten Personen überlassen (Furtner, 2016).Mitarbeitende oder Teams erfüllen ihre Ziele damit in Bezugnahme zu den organisationalen Zielen (Kaudela-Baum & Altherr, 2020, S. 135). Laut Gloger und Rösner (2014) sind agile Strukturen selbstorganisiert und charakterisiert durch eine hohe Verantwortungs- und Entscheidungsstruktur auf Team- und Individualebene. Ein Teammitglied legt in der agilen Arbeitsweise den Fokus auf die Wertschöpfungsorganisation anstatt auf die Ablauforganisation (Böhm, 2019, S. 7). Diese Kette verläuft in der Regel nicht an den Organisationslinien eines Unternehmens, sondern diagonal durch das Unternehmen. Damit können sich die Organisationseinheiten selbst die Anforderungen geben.
2.1.2Agiles Arbeiten
Das agile Arbeiten stellt eine andere Möglichkeit des Arbeitens und der Produktentwicklung dar als die traditionellen Managementmethoden, wie sie in Wasserfallmodellen abgebildet werden (Yusuf et al., 1999). Die praktizierten und veröffentlichten Wurzeln der heute als agil bezeichneten Arbeiten reichen Jahrzehnte zurück, obwohl die agile, iterative und inkrementelle Entwicklung häufig als eine moderne Praxis angesehen wird, die durch die Denkweise des Lean Thinking beeinflusst wird (Flora & Chande, 2014).
2.1.2.1Aspekte der agilen Arbeitsweise
Für Individuen, Teams und eine Organisation wird Agilität und die damit einhergehende agile Arbeitsweise anhand methodischer Ansätze greifbar, erlernbar und wertliefernd. Hierbei existieren verschiedene Rahmenwerke, die nebenagilen Methoden und Techniken (z.B. User Stories; Patton & Economy, 2015) ein Minimum an notwendigen Grenzen und ein Maximum an Autonomie bieten, um im Rahmen der Produktentwicklung den bestmöglichsten Wert zu liefern. Rahmenwerke sind weniger präskriptiv als Methoden und ermöglichen ein angemessenes Maß an Flexibilität für Prozesse, Strukturen und Werkzeuge (Bender et al., 2021). Sie weisen komplementäre Methoden und Praktiken in der Anwendung auf, wobei in kurzen Zeitintervallen festzustellen ist, ob effektive, greifbare Fortschritte und verwertbare Ergebnisse aus Sicht der Kund:innen erzielt wurden.
Das jeweilige Auftragsprodukt wird in kleine Teilprodukte, sogenannte Inkremente unterteilt. Sie werden in einem vertikalen Produktschnitt konzipiert, der in kurzen Zeitintervallen lieferbare, wertsteigernde Teilprodukte des Gesamtproduktes zur Verfügung und zum Abgleich stellt. Dies wird als ein inkrementelles Vorgehen bezeichnet und regelmäßig in Teilen des endgültigen Produktes zum Feedback freigegeben. Diese kurzen Feedbackschleifen wirken sich nicht nur auf eine andere Form der Zusammenarbeit mit den Kund:innen aus, sondern ebenso auf die Art und Weise, wie das Produkt von den beteiligten Personen entwickelt wird (Larman & Basili, 2003). In der konkreten Arbeitsstrukturierung bedeutet das, dass die Personen, die an der Produktentwicklung beteiligt sind, in einer Kommunikationsstruktur Einbettung finden, die einen idealen Informationsfluss und damit eine maximal erhöhte Reaktionsgeschwindigkeit ermöglichen. Damit geht die Aufhebung der Aufteilung der Entwicklungsschritte in Teilbereiche und eine Struktur einher, die die Transparenz in den Mittelpunkt stellt (Verheyen, 2021b). Traditionelle Ansätze folgen in der Regel einem strengen Prozessmanagement, bei dem die Planung auf einem Projektstrukturplan mit Meilensteinen und Arbeitspaketen basiert. Die Durchsetzung eines vordefinierten Prozessmodells ermöglicht es, die Phasen des Entwicklungsprozesses vorab zu planen. Traditionellen Methoden wird daher nachgesagt, dass sie vorhersehbar und wiederholbar sind und die Optimierung von Prozessen ermöglichen (Boehm, 2002).
2.1.2.2Methodische Zugänge des agilen Arbeitens
Es existieren verschiedene methodische „Antworten“ für die Umsetzung der agilen Werte und Prinzipien in eine methodische Vorgehensweise, die hier als methodische Zugänge bezeichnet werden und die äußere sichtbare Grundstruktur agiler Zusammenarbeit in Organisationen und in Teams abbilden und regelorientiert gestalten.
So wurde in der Produktentwicklung eine Reihe von inkrementellen und iterativen Ansätzen entwickelt, die als agil zu bezeichnen sind (Shastri et al., 2021a). Hierbei sind gängige Methoden oder Rahmenwerke zum Beispiel Scrum (Schwaber & Beedle, 2002), eXtreme Programming (XP; Beck & Andres, 2004), Kanban (Anderson & Carmichael, 2016), Lean Software Developement (Poppendieck & Poppendieck, 2010); Feature-Driven Development (FDD; S. R. Palmer & Felsing, 2002), Dynamic Software Development Method (DSDM; Stapleton, 2003), Crystal (Cockburn, 2005; Cockburn & Highsmith, 2001). Die gängigen Rahmenwerke für Skalierungen bzw. De-Skalierungen sind LeSS (Larman & Vodde, 2009, 2017), Nexus (Scrum.org, 2022; West et al., 2018) und Scrum@Scale von Scrum.Inc (siehe Abschnitt 2.1.3.2). Die genannten Rahmenwerke sind teilweise für jeden Produktentwicklungsbereich und teilweise auf die Softwareindustrie zugeschnitten. Sie weisen jedoch alle die Einfachheit von Rahmenwerken basierend auf einem menschenzentrierten, kollaborativen und iterativen Ansatz für Produktentwicklung auf, die sich an den Prinzipien der agilen Werte orientieren (Beck et al., 2001).
Das am weitesten verbreitete agile Rahmenwerk für die Entwicklung von Produkten ist Scrum, welches neben anderen methodischen Ansätzen wie Extreme Programming (XP), Elemente der schlanken Produktentwicklung nach Lean und Kanban, die ebenso einen breiten Einsatzbereich aufweisen, am stärksten eine branchenübergreifende Anwendung findet. Laut der jährlichen Umfrage "State of Agile Report" (2022), basierend auf den Daten von über 3.000 professionellen Scrum Mastern und Agile Coaches, ist Scrum mit einem Anteil von 87% bei den Befragten, die Scrum auf Teamebene einsetzen, das am weitesten verbreitete Rahmenwerk in Organisationen. Vor drei Jahren lag dieser Anteil lediglich bei 54%. Basierend auf diesen Erkenntnissen kann angenommen werden, dass das methodische Vorgehen im Rahmen von Scrum als exemplarisch für das grundlegende Prinzip der agilen Arbeitsweise betrachtet werden kann. Daher werden im Folgenden kurz die methodischen Schritte von Scrum skizziert (Verwijs & Russo, 2022, S. 4).
Teamebene: Scrum Rahmenwerk
Scrum kennzeichnet eine methodische Herangehensweise in Form eines Prozess- und Rollenmodells, wobei der Begriff Modell, als eine „Vorgabe (häufig ein bestimmtes Verhalten einer Person), die vom Beobachter mit dem Ziel erworben werden soll, sie unter definierten Bedingungen selbstständig und erfolgreich einzusetzen“ (Schlottke, 2021) zu definieren ist. Gloger (2016, S. 6) jedoch verweist darauf, dass Scrum über die Definition eines Prozessmodells hinausgeht und es als „Managementframework für das Erstellen von Produkten“ bezeichnet werden kann, da es über die Produktentwicklungsteams hinaus eine gesamte Organisation in ihren Strukturen und der Arbeitsweise bestimmen kann. Nach Schwaber und Sutherland (2020, S. 4) wird es im Leitfaden für Scrum (2020) als ein “lightweight framework that helps people, teams and organizations generate value through adaptive solutions for complex problems“ beschrieben, was den Einschluss aller Organisationsebenen verdeutlicht. Das Rahmenwerk folgt einem iterativen, inkrementellen Ansatz und basiert auf einer dem zugrundeliegenden Denkweise (Eilers et al., 2022), die in den agilen Werten und Prinzipien begründet ist (K. Beck et al., 2001). Scrum fußt auf den Grundlagen der Empirie (Sutherland & Schwaber, 2007) und folgt dem Ansatz des Lean Thinking, das dem Konzept der Lean Production übergeordnet ist (Ohno, 2013). Der empirische Grundsatz des methodischen Zugangs Scrum wird zusammenfassend beschrieben als „that knowledge comes from experience and making decisions based on what is observed“ (Schwaber & Sutherland, 2020, S. 4) und etabliert daraus entspringend drei zentrale Grundsätze, die das Vorgehen bestimmen: (1) für jeden nachvollziehbare Transparenz erzeugen, (2) Überprüfung der Entwicklungen und Vorgehensweisen (3) Anpassung auf Grundlage der evaluierten Ergebnisse. Jedes integrierte Element im Rahmenwerk Scrum ist danach ausgerichtet, diese drei Grundsätze umzusetzen. So wurden zum Beispiel die festgelegten fünf Scrum Events im übergeordneten Sinne „are designed to provoke change“ (Schwaber & Sutherland, 2020, S. 5), um durch regelgeleitete und fest installierte Überprüfungszyklen Veränderungen zu erfassen, mit dem Ziel diese in die laufende Entwicklung zu integrieren.
Jeff Sutherland und Ken Schwaber gelten als Begründer der Methodik, die in den frühen 90er Jahren entwickelt wurde und erstmals 1995 auf der Oopsla-Konferenz in Texas einem breiteren Publikum präsentiert wurde (Sutherland & Schwaber, 2007). Somit wurde Scrum in erster Linie als Entwicklungsmethodik für Software eingeführt, jedoch sind die Grundgedanken und methodischen Prinzipien den Konzeptionen und Ansätzen des Toyota Production System entlehnt (Helmold, 2021), welches gemeinhin auch unter Lean Production bekannt ist (Ohno, 2013). Scrum begann als eine Art „Bottom-up“-Bewegung unter Softwarepraktiker:innen und wurde von großen internationalen Organisationen sowie Beratungsunternehmen immer stärker aufgegriffen, da diese die agile Entwicklung vor allem in Kontexten in denen Lernen und Innovation eine wichtige Rolle spielen, als einen anwendbaren Lösungsweg betrachteten.
Scrum stellt also ein Rahmenwerk dar, das aus drei Hauptelementen besteht: (1) Rollen, (2) Artefakte und (3) Events. All diese Rahmenwerk-Elemente erzeugen einen Scrum-Prozess der iterativ und inkrementell verläuft und Produkte schrittweise erstellen und verbessern lässt. Scrum gibt ein Regelwerk für den Aufbau von Prozessen, beschreibt Aufgaben und definiert spezifische Anwendungen (Artefakte), woraus Erklärungen zu bestehenden wechselseitigen grundlegenden Interaktionen (Events) entstehen, die den Prozess der Akteure kennzeichnen und ihre Verantwortlichkeiten (Rollen) sowie zentrale Elemente der Zusammenarbeit aufzeigen. So kann Scrum als ein Produktentwicklungsmodell das aus einem Prozessmodell, einem Rollenmodell und einer bestimmten Anzahl an Artefakten bzw. Instrumenten besteht, bezeichnet werden. Innerhalb dieser Struktur ist Scrum „a container for other techniques, methodologies, and practices“ (Sutherland & Schwaber, 2020, S. 14), welche für die spezifischen Bedürfnisse eines Teams, einer Organisation oder eines Produkts geeignet sind. Es integriert damit die Möglichkeit der Adaption von geeignet erscheinenden weiteren Anwendungen.
Scrum Team und die rollenbezogenen Verantwortlichkeiten
Scrum stellt einen Rahmen für Teamarbeit dar und weist drei verschiedene, jedoch gleichberechtigte Verantwortungsbereiche bzw. Rollen auf, die jeweils in ihrer definierten Funktion den Wert des Produktes und damit die Produktivität des Teams steigern, deren Funktionen aber unabhängig und getrennt voneinander sind.

Abbildung 2.1. Zusammensetzung eines Scrum Teams
Das Scrum-Team, bestehend aus interdisziplinären fachlichen Mitarbeitenden, bilden:
- 
Product-Owner:innen, verantwortlich für die inhaltliche Gestaltung des Produkts, (was und wann auf Produktinhaltsebene). Sie tragen damit die Verantwortung für die Maximierung des Werts des Produkts aus der Entwicklungsarbeit des Scrum-Teams, in dem sie primär Product Backlogs verwaltet und die permanente Schnittstelle zum Kund:innen ist. 
- 
Entwickler:innen, verantwortlich für die interdisziplinäre Produktentwicklung (wie und wieviel). Die Entwickler:innen tragen die Verantwortung für die Entwicklung von brauchbaren Produktinkrementen (Teilprodukte) in jedem Sprint (Zeitzyklus). 
- 
Scrum Master:innen sind verantwortlich für die Gestaltung des Arbeitsprozesses (was und wie auf Arbeitsprozessebene). Sie tragen die Verantwortung, dass die agile Arbeitsweise nach Scrum Anwendung findet und korrekte Adaptionen auf bestimmte Kontexte erfolgen. 
Artefakte und Events von Scrum
Scrum versteht Events als eine „formal opportunity to inspect and adapt Scrum artifacts“ ( Schwaber & Sutherland, 2020, S. 8) und stellt institutionalisierte Gelegenheiten zur Überprüfung und Anpassung von Scrum-Artefakten dar. Hierbei ist anzumerken, dass der Begriff Artefakt definiert werden kann als die von „Menschen geschaffene Ausdrucksformen oder Gegenstände“ (Duden, 2018), wie zum Beispiel eine priorisierte, geordnete Liste (Product Backlog). Funktion der Artefakte ist die Sichtbarkeit der Informationen und damit das Schaffen von Transparenz. Es wohnen dem Scrum-Rahmenwerk drei zentrale Artefakte inne, die jeweils ein Commitment einschließen. Die Artefakte und Commitments „represent work or value“ (Sutherland & Schwaber, 2020, S. 11) der Produktentwicklung: (1) Das Product Backlog kann in der deutschen Übersetzung als Auftragsbestand verstanden werden (Cambridge Dictionary, 2023a). Es bezeichnet eine aufstrebende, geordnete Liste von Dingen, von denen angenommen wird, dass sie einen Mehrwert für das Produkt darstellen wird. Das Product Backlog wird von Product Owner:innen verwaltet. (2) Das „Commitment Product Goal“ (S. 12) beschreibt einen zukünftigen Zustand des Produkts. Es ist das langfristige Ziel, an dem die Planung ausgerichtet wird. Das Commitment Product Goal wird von Product Owner:innen entwickelt und explizit kommuniziert. (3) Das „Sprint Backlog“ (S. 12) stellt eine Übersicht über die Entwicklungsarbeit zur Realisierung eines Sprintziels dar und wird von den Entwickler:innen verwaltet. (4) Das „Commitment Sprint Goal“ (S. 12) ist die knapp formulierte Zielsetzung eines Sprints für das gesamte Scrum-Team und wird kollektiv definiert. (5) Das Inkrement (Teilprodukt; Cambridge Dictionary, 2023b) ist ein konkreter Arbeitsschritt des Gesamtproduktes, der gründlich verifiziert wurde und nutzbar sein muss, um Wert zu schaffen, die zur Erfüllung des Produktziels dienen sowie zu vorherigen Inkrementen additiv ist. (6) Das „Commitment Definition of Done“ bildet eine formale Beschreibung des Zustands des Inkrements, wenn es die für das Produkt erforderlichen Qualitätsmaßnahmen erfüllt. Es wird verwaltet vom Scrum-Team auf der Grundlage von Standards der Organisation „[it] is part of the standards of the organization, all Scrum Teams must follow it as a minimum.“ (Sutherland & Schwaber, 2020, S. 13).

Abbildung 2.2. Prozessablauf nach dem Scrum Framework (Scrum.org, 2023)
Es existieren fünf Events in Scrum, die einen Prozess der Produktentwicklung bilden und auf der operativen Ebene als ein Prozessmodell verstanden werden können (Gloger, 2016, S. 6). Ein Event, das die anderen nachfolgend beschriebenen Events umfasst ist der „Sprint“. Er stellt einen Arbeitszyklus des Teams in einer zeitlichen Begrenzung von einer bis maximal vier Wochen dar, bei dem das gesamte Scrum-Team „ideas are turned into value“ (Sutherland & Schwaber, 2020, S. 8). Damit finden alle erforderlichen Arbeiten zur Erreichung des Produktziels sowie die vier anderen Events in Sprints statt. Die vier weiteren Events, die jeweils nach festgelegten Zeitintervallen stattfinden, sind: (1) Sprint Planning, das den Sprint einleitet, indem es die am höchsten priorisierten Aufgaben kollaborativ auswählen und die für den Sprint durchzuführende Arbeit im Sprint Backlog festlegen lässt. Damit ist kollektiv das Sprintziel bestimmt, um dem letztendlichen Produktziel als Team näher zu kommen (Schwaber, 2012). (2) Das Daily Scrum stellt ein tägliches 15-minütiges Event für die Entwickler:innen dar, um den gemeinsamen Arbeitsfortschritt hinsichtlich des Sprintziels zu überprüfen und die Aufgaben des Sprint Backlog anzupassen und einen umsetzbaren Plan für die kommenden Arbeitsstunden bis zum nächsten Arbeitstag zu erstellen (Schwaber & Sutherland, 2020). Hintergrund ist, dass die Einbindung der Kunden in den Entwicklungsprozess nicht vollständig im Voraus geplant werden kann, da sich die Anforderungen im Laufe der Produktentwicklung ändern können. Aus diesem Grund weist Scrum zwei verschiedene Planungsebenen auf (a) das Sprint Planning und (b) das Daily Scrum. Es ist anzumerken, dass in früheren Versionen des Scrum Guides noch ein sogenanntes „Release Planning“ integriert war, wobei die grundlegenden strategischen Aspekte wie die Gesamtkosten oder die Funktionalität eines Entwicklungsprodukts betrachtet werden (Overhage & Schlauderer, 2012, S. 53). Operative Details werden dagegen von Iteration zu Iteration während des Entwicklungsprojekts geplant. Im Vergleich zu traditionellen Methoden, bei denen der Projektleiter den Teammitgliedern Aufgaben zuweist, wird hier die Aufgabenzuweisung im Team diskutiert. Dies erzeugt im Entwicklungsprozess Transparenz und Flexibilität und fordert ein hohes Engagement und Verantwortungsbewusstsein der Teammitglieder (Gloger, 2014). Durch ihre Einbindung in die Produktplanung sind die Scrum-Teammitglieder in ihrer Funktion eingebunden. Die hohe Kundenfokussierung vollzieht sich im nächsten Event, dem sogenannten (3) Sprint Review. Hier wird das Ergebnis eines Sprints in Form des Inkrements (Teilprodukt) gemeinsam mit dem Scrum Team und den Kund:innen oder Stakeholder:innen besprochen, um den Fortschritt hinsichtlich des Produktziels zu überprüfen und zukünftige Anpassungen des Product Backlogs und des Produktziels gemeinsam zu bestimmen. Damit bewerten in Scrum-Produktentwicklungen die auftraggebenden Kund:innen am Ende eines jeden Sprints das funktionierende, eigenständig bestehende Teilprodukt vom Gesamtprodukt und diskutieren mit dem Entwicklungsteam kontinuierlich den aktuellen Projektstand. Auch in späteren Phasen des Projekts können sie bei Bedarf Anforderungen hinzufügen oder ändern. Dies steht im Gegensatz zu traditionellen Entwicklungsprozessen, wo die Anforderungen der Kund:innen zu Beginn einer Produktentwicklung in einem vertragsähnlichen Dokument festgelegt werden. Den Abschluss eines Sprints bildet das Event (4) Sprint Retrospektive, das die Gelegenheit gibt für das gesamte Scrum Team zu überprüfen, wie der letzte Sprint in Bezug auf Personen, Interaktion, Prozesse, Tools und ihre Definition von Done (Artefakt) verlief, um Wege zur Verbesserung der Produktqualität und Effektivität im Team zu planen.
Organisationsebene: Skaliertes Scrum Metarahmenwerk
Das Scrum-Rahmenwerk bietet, wie im vorherigen Kapitel skizziert, eine Grundlage für Teams und Organisationen nach einem methodischen Ansatz agile Produktentwicklung zu vollziehen. Eine Skalierung des methodischen Ansatzes Scrum über einzelne Teams hinaus, um einen größeren Produktumfang und größer werdende Teams zu steuern, erfordert einen neuen bzw. erweiterten Ansatz, ohne dass die Komplexität im Vorgehen erheblich gesteigert wird (Sutherland & Scrum Inc., 2022). Hierbei wurde 1996 von Schwaber und Sutherland erstmals untersucht, wie mehrere Geschäftseinheiten mit mehreren Produktlinien pro Geschäftseinheit zu koordinieren und einzelne Teams aufeinander abzustimmen sind (Schwaber, 2007; Sutherland & Schwaber, 2007). Das Ergebnis war die Entwicklung einer erweiterten Methode für die Skalierung von Scrum-Teams (Sutherland, 2001). Der erweiterte Ansatz wird als Scrum of Scrum bezeichnet und bildet die Grundlage für heutige skalierte Rahmenwerke. Allgemein bieten die Rahmenwerke für Skalierung der agilen Arbeit (z.B. LeSS von Larman & Vodde, 2008 oder Nexus von Schwaber et al., 2021) Organisationen und Teams bei ihrer Skalierung eine Struktur, um eine agile Transformation zu ermöglichen. Das Scrum@Scale-Framework (Sutherland, 2022) basiert auf dem Rahmenwerk Scrum, der Theorie der adaptiven Systeme und damit auf der gleichen wertorientierten Kultur wie Scrum. Anhand des skalierten Rahmenwerks Scrum@Scale (2022) wird im Folgenden dieser weiterführende Ansatz von Scrum für eine gesamte Organisation näher erläutert, da er die Anzahl der Teams in seinem organisatorischen Rahmenwerk nicht begrenzt und als ein übergeordnetes Rahmenwerk die Prinzipien und Mechanismen für eine gesamte Organisation skizziert. Scrum@Scale wird von Sutherland (2022; S. 3) als „a lightweight organizational framework in which a network of teams operating consistently with the Scrum Guide“ betitelt. Es bietet damit einen organisatorischen Rahmen, der das grundlegende empirische Vorgehen auf Basis von Transparenz, Überprüfung und Anpassung integriert und die Elemente der methodischen Herangehensweise auf Teamebene in eine Netzwerkstruktur einbettet und Anpassung an die jeweiligen vorliegenden veränderten anhand der Teamgrößenmaßstäbe der Organisation vollzieht. Somit erfahren die Kernelemente von Scrum keine Größenveränderung und bleiben in der Umsetzung der einzelnen Elemente identisch. Es verändert sich jedoch die Struktur des Vorgehens anhand der Erweiterung bestimmter Merkmale zur Steuerung, da die typische hierarchische Gruppierung der Mitarbeitenden entfällt. Die Skalierung erfolgt von nur einem Team auf ein „Team of Teams“, (Scrum of Scrum Team; SoS) und im größeren Maßstab auf ein Netzwerk aus Teams (Scrum of Scrum of Scrum Team; SoSoS) oder in einem noch größeren Maßstab auf ein ausführendes Aktionsteam (Executive Action Team, in Kurzform: EAT), dass die verantwortlichen Aufgaben des Scrum Master:in übernimmt. Das EAT sowie das Netzwerk aus Teams (SoSoS) hat eine Schnittstelle zu einer Scrum of Scrums (SoS) identischer Form, wie ein Scrum of Scrums mit einem einzelnen Scrum Team verbunden sein muss (siehe Abbildung 2.3; Sutherland, 2022; S.8).

Abbildung 2.3. Aufbau und Struktur einer Organisation nach Scrum@Scale (2022)
Dies ermöglicht eine lineare Skalierbarkeit, wobei die Leitungsorgane in der Prozesssteuerung Unternehmen dabei unterstützen, ihr Transformationsvorgehen voranzutreiben und zu individualisieren. Ziel und Funktion dieser Organisationsform ist es, die für das Treffen und Umsetzen von Entscheidungen benötigte Zeit in den Teams und zu den Kunden möglichst gering zu halten und die Anzahl der Kommunikationswege innerhalb der Organisation zu minimieren, so dass die Komplexität des Kommunikationsaufwandes reduziert wird. Das Prinzip beschreibt Sutherland als „Minimum Viable Bureaucracy (MVB)“ (2022, S. 2). Es wird als die geringstmögliche Anzahl von Leitungsorganen und Prozessen, die zur Erfüllung der Funktion(en) einer Organisation erforderlich sind, definiert: „having the least amount of governing bodies and processes needed to carry out the function(s) of an organization without impeding the delivery of customer value“).
Somit ist die Skalierung des methodischen Ansatzes für ein ganzes Ökosystem aus Teams vorgesehen und bildet die Basis der Transformation der Unternehmenskultur für größere Teile oder der gesamten Organisation. Allgemein ist die Skalierbarkeit je nach Erfordernis der Produktentwicklungen der Organisation als eine Möglichkeit beschrieben, Netzwerke wachsen oder schrumpfen zu lassen. Die Koordination mehrerer verschiedener Teams, die die Bearbeitung an einer größeren komplexen Lösung vollziehen, ergänzte bzw. „skalierte“ damit das Aufgabenfeld der beruflichen Rolle der Scrum Master:innen. Im Rahmenwerk kann neben den Tätigkeiten als Scrum Master:innen in einem Team, die berufliche Rolle in eine stärker koordinierende Aufgabe übergehen. Die zentrale Verantwortung liegt dabei auf der Organisationsentwicklung. Die Positionsbezeichnungen der Scrum Master:innen lauten in diesem Zusammenhang als "Scrum of Scrums Master" (SoSM) oder "Scrum of Scrum of Scrums Master" (SoSoSM). Diese Positionen haben die erngänzende Aufgabe, teamübergreifende Abhängigkeiten in Bezug auf Priorisierung und Beseitigung von Hindernissen sowohl im Netzwerk als auch in der Organisation zu erkennen. Sie sind für die teamübergreifende Koordination und Kommunikation verantwortlich (Sutherland & Scrum Inc., 2022). Ein SoSM oder mehrere SoSoSM haben ähnliche Aufgaben wie die Scrum Master in einem einzelnen Team, jedoch auf einer größeren Ebene. Sie tragen Verantwortung für die gemeinsame Arbeit an der Freigabe von Inkrementen. Dabei liegt der Fokus auf der Organisationsebene. Hierbei wird die Organisationsentwicklung als inhaltlicher Gegenstand mittels iterativen und inkrementellen Vorgehens anhand von Transformations-Backlogs begleitet und optimiert, um organisationsspezifisch die Transformationsstrategie individualisiert anzupassen.

Abbildung 2.4. Komponenten des skalierten Rahmenwerk „The Scrum@Scale Guide“ 
(Sutherland & Scrum Inc., 2022)
Betrifft die Skalierung eine Reichweite und Größe, die ein EAT etablieren lässt, benötigen die Mitglieder des EAT weitreichende Entscheidungsbefugnis, weil sie bei Bedarf die gesamte Organisation verändern müssen. Der Fokus eines EAT liegt in der Regel auf folgenden Aufgaben: (1) fortlaufende Priorisierung anstehender Transformationsschritte, (2) Gestaltung der notwendigen Möglichkeiten und einer produktiven Umgebung, um jeden Arbeitszyklus (Iteration) erfolgreich abzuschließen, (3) kontinuierliche, fortlaufende Verbesserung und Überwindung der Abteilungsgrenzen (Sutherland & Scrum Inc., 2022).
Somit vollzieht das EAT im Kern die reguläre Arbeit einer Scrum Master:in mit angepassten Elementen auf der Organisationsebene. Der Prozessbegleitung steht die inhaltliche Führungsarbeit auf Organisationsebene gegenüber, die in dem Leitungsorgan Executive MetaScrum (EMS), dem als MetaScrum für Führungskräfte bezeichnetem Team, eingefasst wird. Hierbei wird die Rolle der Product Owner:in für die gesamte agile Organisation erfüllt, in dem der Chief Product Owner:in oder die Chief Product Owner:innen mit Führungskräften und wichtigen Stakeholder:innen bei einem Executive MetaScrum Event im Team in dafür notwendigen regelmäßigen Abständen zusammenarbeiten. Hierfür liegt kein festgelegter Arbeitszyklus vor, es werden jedoch im Kern, die organisatorische Vision und die strategischen Prioritäten erörtert und bestimmt, um alle Teams auf gemeinsame Ziele auszurichten. Ziel ist es, dass Präferenzen mitteilbar, Prioritäten verhandelbar, Budgets änderbar und Teams neu zu bilden und auszurichten sind, um die Wertschöpfung zu optimieren. Die Ergebnisse werden in einem dafür verwendeten Backlog für strategische Arbeit dokumentiert und für die kontinuierliche Verfeinerung gepflegt. Im Falle größerer Implementierungen und Transformationen, die mehrere Scrum of Scrums aufweisen, werden mehrere MetaScrums gebildet, die wiederum ihre Arbeit in dem Prinzip der Netzwerkstruktur zusammenführen.
Hierbei ist zu betonen, dass eine erfolgreiche Skalierung insbesondere in einem größeren Maßstab als Voraussetzung nutzungserfahrener und nach dem methodischen Vorgehen korrekter Umsetzung von Scrum-Teams gilt (Sutherland & Scrum Inc., 2022). Damit werden jede Form von Abwandlungen von Scrum z.B. ScrumBut, ScumBan oder unternehmensspezifische, individuelle Scrum-Varianten ausgeschlossen. Auch gibt Scrum@Scale keine konkreten Vorgaben zu Metriken vor, jedoch weist es darauf hin, dass eine radikale Transparenz für das optimale Funktionieren von Scrum unabdingbar ist „Radical transparency is essential for Scrum to function optimally, giving the organization the ability to honestly assess its progress and to inspect and adapt its products and processes.“ (Sutherland & Scrum Inc., 2022S. 17). Es werden folgende hilfreiche Messungen für die Organisation vorgeschlagen: (1) Produktivität z.B. die Veränderung der Menge des pro Sprint gelieferten Arbeitsprodukts, (2) Wertschöpfung z. B. Geschäftswert pro Arbeitseinheit des Teams, (3) Qualität z.B. Fehlerquote oder Ausfallzeit des Dienstes, (4) Nachhaltigkeit z.B. Zufriedenheit des Teams (Sutherland & Scrum Inc., 2022, S. 17).
2.1.3Die berufliche Rolle der Scrum Master:in
Im Rahmen von neuen Arbeitsweisen können neue Berufsbilder entstehen (Dick et al., 2016). Mit der Entwicklung und Konzeptionierung des agilen Arbeitsansatzes ist ebenso die Entstehung und Entwicklung der agilen beruflichen Rollen einhergegangen. Rollenkonzepte können mit den Stellenstrukturen herkömmlicher Organisationen verglichen werden, sind jedoch abstrakter und allgemeinverbindlicher (Wilk, 2022b). Da eine nach fachspezifische Bereiche organisierte Struktur in agilen Organisationen eher in den Hintergrund rückt, sind Rollen teamübergreifend einsetzbar (Wilk, 2022a, S. 59). Das methodische Rahmenwerk Scrum umfasst neben der agilen Führungsrolle Product Owner:innen, die die inhaltliche Verantwortung für das Produkt innehaben, die Führungsrolle Scrum Master:innen, die für die Ebene der Arbeitsprozesse und Organisationsprozesse verantwortlich sind und die die Verantwortung für eine effektive Begleitung der Produktentwicklung tragen.
2.1.3.1Verantwortungsbereiche und Aufgaben laut Scrum Guide
Mit der Rolle der Scrum Master:in sind spezifische Aufgaben und Verantwortlichkeiten verbunden. Die praxisorientierte Literatur zu den Tätigkeiten und Aufgaben verwendet häufig das bekannte Schema aus dem agilen Kontext von (1) Organisation, (2) Team und (3) Individuum, das von Sutherland & Schwaber (2020, S. 6ff) im Scrum Guide genutzt wird. Diese Einteilung ist hinsichtlich der Ebenen-Strukturierung identisch mit der Betrachtung der Funktionsebene der Arbeits- und Organisationspsychologie (Nerdinger et al., 2019, S. 8). Dies bietet in erster Linie eine Verständnishilfe mittels einer Strukturierung der Aufgaben nach Funktionsebenen und stellt eine Komplexitätsreduktion dar.
Die Berufsrollen- oder -stellen können laut Höft et al. (2018, S. 102) in Aufgabengruppen sowie in damit verbundene Tätigkeiten und Arbeitsergebnisse aufgeschlüsselt werden. Die Tätigkeitbeschreibungen definieren die Aufgaben einer Arbeitsstelle. Hierbei ist anzumerken, dass Tätigkeiten oder Arbeitsschritte häufig geändert werden, insbesondere in komplexen Tätigkeitsfeldern, die Verantwortung für den gesamten Prozess bleibt jedoch im gleichen Maße erhalten (Wienkamp, 2021). Dementsprechend haben die Aufgaben einen Detaillierungsgrad, der so gering wie möglich gehalten ist, denn je detaillierter einzelne Tätigkeiten beschrieben werden, umso höher ist die Gefahr der fehlerhaften Abbildung und fehlende Allgemeingültigkeit. So können die Aufgaben als jeweilige Prozesse und Teilprozesse verstanden werden, in welche die Stelle eingebunden ist.
Innerhalb des Scrum Guide wird in der Regel von Verantwortungen „is accountable for“ (Schwaber & Sutherland, 2020, S. 6) anstatt von Aufgaben gesprochen. Die Rolle der Scrum Master:innen wird laut dem Scrum Guide folgendermaßen definiert:
The Scrum Master is accountable for establishing Scrum as defined in the Scrum Guide. They do this by helping everyone understand Scrum theory and practice, both within the Scrum Team and the organization. [He] is accountable for the Scrum Team’s effectiveness. They do this by enabling the Scrum Team to improve its practices, within the Scrum framework. Scrum Masters are true leaders who serve the Scrum Team and the larger organization. (S.6)
Demzufolge ist eine Scrum Master:in für die Einführung von Scrum, gemäß der Definition im Scrum Guide, für die Effektivität des Scrum Teams verantwortlich. Die Rolle ist verantwortlich dem Team und der gesamten Organisation zu „dienen“ (S. 6). Hierbei ist die wertebasierte Führungshaltung herauszulesen, die einen Führungsstil kennzeichnet, die in Teilen der agilen Literatur den Stil des Servant Leadership nach Greenleaf (1998; 2003). Es können jedoch auch andere Stile inkludiert werden, wie beispielweise der Stil der autonomiefördernden Führung (Kaudela-Baum & Altherr, 2020, S. 125). Die Rolle hat die Aufgabe laut Scrum Guide (Sutherland & Schwaber, 2020) zu Lehren („helping everyone understand Scrum theory“, 2020, S. 6) Lernen zu fördern und zu ermöglichen („enabling the…to improve its practices“, S. 6) und als Führungskräfte, sogenannte „true leaders“ (S. 6) im Sinne des Arbeitsprozesses auf der Teamebene sowie des Gesamtprozesses auf Organisationsebene als verantwortlich zu agieren.
Die Aufgaben der Scrum Master:innen können je nach dem Reifegrad der Agilität (Spiegler et al., 2021, S. 2) und dem spezifischen Bedarf der jeweiligen Situation im Team sowie der Organisation unterschiedliche Schwerpunkte aufweisen. Das Arbeitsfeld der Scrum Master:innen umfasst drei große Bereiche (1) Organisationsentwicklung, (2) Teamentwicklung/-begleitung (3) individuelle Begleitung (Product Owner:in). Jedoch ist anzunehmen, dass kein Arbeitsbereich isoliert zu betrachten ist, sondern zur Differenzierung dient und die „Kategorien nicht trennscharf“ (Nerdinger et al., 2019, S. 8) sind.
2.1.3.2Differenzierte Betrachtung der Arbeitsfelder der Rolle
Die wenigen Studien über die Aktivitäten der Scrum Master (Bass, 2014; Noll et al., 2017; Shastri et al., 2021b; Spiegler et al., 2021) zeigen auf, dass Scrum Master:innen in den Organisationen umfassende Aufgaben übernehmen, welche im Scrum Guide (2020), dessen Format ein Rahmenwerk darstellt, nicht alle explizit aufgezählt werden.
Laut Ereiz und Music (2019, S. 328) ist die Rolle der Scrum Master:innen die zentrale Anlaufstelle für alle Fragestellungen zu dem Arbeitsprozess Scrum auf Team- Organisationsebene. Sie weisen in ihrer Studie darauf hin, dass die alltäglichen beruflichen Tätigkeiten der Scrum Master:in in der Regel als Prozessbegleitung und Führung der jeweiligen Produktentwicklung darin bestehen „takes a lot of invisible workload from the team enabling them to be more productive and focused on the job“ (S. 328) und die Arbeit oft „unnoticed“ (S. 328) für indirekt beteiligte Personen, wie zum Beispiel agil unerfahrene Führungspersonen bleibt. Ebenso betont Shastri et al. (2021b, S. 35) die Vielfalt der informellen, nicht direkt sichtbaren Aktivitäten des Scrum Master:in sowie die unterschiedliche Beteiligung der Scrum Master:in an agilen Techniken und Praktiken. Dies verweist auf die Herausforderung die Aufgaben und Tätigkeiten der beruflichen Rolle adäquat zu verdeutlichen und die Bedeutung und Wirkung der Rolle in der Effektivität der Produkt- und Organisationsentwicklung zu erfassen. Spiegler et al. (2021) sowie Shastri et al. (2021) verweisen darauf, dass die Tätigkeitsfelder und damit verbundenen Aufgaben je nach organisatorischem Kontext und Reifegrad der Teams in verschiedenem Maße gefordert sind. Laut Paasivaare (Paasivaara, 2021, S. 30), der potenzielle Ausbildungsformate von Student:innen für die Scrum Master:innen Rolle untersuchte, ist sowohl auf die Bedeutung der Scrum Master:in und ihrer Aufgaben in der Organisationsentwicklung als auch die Verfügbarkeit über ein breites Wissen und vielfältige Kompetenzen zu achten.
Studienergebnisse zu den Arbeitsfeldern von Scrum Master:innen
In den folgenden Studien (Bass, 2014; Noll et al., 2017; Shastri et al., 2021b; Spiegler et al., 2021) wurden die Arbeits- und Aufgabenfelder der Scrum Master:innen in ihrer beruflichen Tätigkeit untersucht. Konkret untersuchten Bass et al. (2014, S. 7) die Zuständigkeiten der Scrum Master:innen Rolle anhand einer Interviewstudie in acht internationalen agilen Großorganisationen. Sie fanden heraus, dass die Scrum Master:innen in den folgenden zehn Tätigkeitsfeldern arbeiteten und wiesen die Aufgaben als Rollen aus: (1) Scrum of Scrums Facilitator, (2) Sprint Planner, (3) Integration Coordinator, (4) Learning Coordinator, (5) Heartbeat Monitor, (6) Process Anchor, (7) Task Estimator, (8) Impediment Remover, (9) Spike Process Coordinator und (10) Test Coordinator. Der Prozessanker sorgt für die Einhaltung der agilen Methoden, der Stand-up-Facilitator erleichtert den Informationsaustausch während jedes Sprints, der Impediment Remover räumt Hindernisse aus dem Weg, der Sprint-Planer unterstützt den Planungsprozess vor jedem Sprint, der Scrum-of-Scrums-Koordinator koordiniert die Arbeit mit anderen Scrum-Master:innen in der Organisation und der Integrationsplaner koordiniert die Integration der Gesamtheitsarbeitspakete durch mehrere Teams, wobei die beiden letztgenannten Tätigkeiten in einem groß angelegten Kontext Anwendung finden. Ein Teil dieser Tätigkeiten sind laut Bass (2014) eindeutig Aufgaben der Scrum Master:innen, wie zum Beispiel Scrum-of-Scrums-Moderation, die hinderliche Barrieren (Impediments) beseitigen, wobei der andere Teil wie beispielsweise die Aufgabenschätzung oder Testkoordination von den Entwicklern übernommen werden sollte.
Tabelle 2.1. Studien zu Aufgaben und Rollen von Scrum Master:innen
| Autor:innen | Titel | Forschungsmethode | Ergebnis der Studien | 
| Bass et al. (2014) | Scrum Master Activities: Process Tailoring in Large Enterprise Projects | Qualitative Forschungsmethode | sechs übergreifende Aufgaben/Aktivitäten des Scrum Masters: Prozessanker, Stand-up-Moderator, Hindernisbeseitiger, Sprint-Planer, Scrum of Scrums-Moderator und Integrationsanker. | 
| Noll et al. (2017) | A Study of the Scrum Master’s Role | Qualitative Forschungsmethode und System. Review | Die Studie ermittelte zehn Aktivitäten (davon umfassen 5 die von Bass (2014) identifizierten) und fünf zusätzliche Aktivitäten bzw. Aufgabenfelder: (1) Prozess- und Zeremonienmoderation, (2) Beseitigung von Hindernissen, (3) Priorisierung, Sprint-Planung und -Review, (4) Schätzung, (5) Reisen, um verteilte Teammitglieder zu treffen und Projektmanagement. | 
| Spiegler et al. (2021) | An empirical study on changing leadership in agile teams | Qualitative Forschungsmethode | Anhand einer Interviewstudie mit agilen Praktiker:innen (N=56) in einem Unternehmen (Bosch GmbH) wurden Tätigkeitsfelder in Form von folgenden neun Führungsrollen ermittelt: „Method Champion, Disciplinizer on Equal Terms, Coach, Change Agent, Helicopter, Moderator, Networker, Knowledge Enabler and Protector“ (S.14) | 
| Shastri et al. (2021) | Spearheading agile: the role of the scrum master in agile projects | Qualitative Forschungsmethode | Die Autoren befragten agile Praktiker:innen (Scrum Master:innen, Product Owner:innen, Entwickler:innen) (N=17) systematisch zu den typischen Tätigkeiten von Scrum Mastern. Sie identifizierten sechs Schwerpunktbereiche und berechneten, wie viele der Scrum Master in diesen Bereichen tätig sind. Sie erfassten und gewichteten sechs zentrale Aufgaben (activities): (1) facilitating, (2) mentoring, (3) negotiating, (4) process adapting, (5) coordinating und (5) protecting. (Sie verglichen zudem die Vorteile der Anwesenheit eines Scrum Masters in einem Team mit denen der Abwesenheit eines Scrum Masters.) | 
Noll et al. (2017, 8f) untersuchten die vorhandene Literatur zu Aktivitäten des Scrum Master:innen mittels einer empirischen Fallstudie in einem Softwareteam. Anhand der Literaturübersicht identifizierten sie zehn Aktivitäten, die von Scrum-Mastern ausgeführt werden. Diese Aktivitäten umfassen die von Bass (2014) identifizierten und fünf zusätzlichen Aktivitäten, die aus der veröffentlichten Literatur entnommen wurden. Die Autoren fanden in ihrem systematischen Review von 33 Forschungsarbeiten zehn Aktivitäten, die Scrum Master durchführen: (1) Prozess- und Zeremonienmoderation, (2) Beseitigung von Hindernissen, (3) Priorisierung, Sprint-Planung und -Review, (4) Schätzung, (5) Reisen, um verteilte Teammitglieder zu treffen und Projektmanagement. Im Abgleich mit dem Scrum Guide sollten einige der Aktivitäten hauptsächlich vom Team oder der Product Owner:in übernommen werden (2020). Noll et al. (2017, S 7) fanden außerdem heraus, dass fast die Hälfte der untersuchten Arbeiten (15 von 33 Arbeiten) Scrum Master:in in zusätzlichen Rollen, entweder in technischen (z.B. Architekt:in, Testleiter:in oder Entwickler:in) oder in leitenden Funktionen (z.B. Projektmanager:in) angaben. Das bedeutet, dass obwohl Scrum Master:in eine Vollzeitrolle sein soll, in der Praxis viele Scrum Master:innen gleichzeitig andere Rollen und Verantwortlichkeiten innehaben, die mit ihrer Scrum Master:in Rolle kollidieren können.
Die dritte Studie zu den Scrum Master Aktivitäten, durchgeführt von Spiegler et al. (2021), untersuchte den Unterschied zwischen den Aufgaben der Scrum Master:innen und der Entwickler:innen und wie sich die Verantwortlichkeiten je nach Reifegrad der agilen Implementierung ändern. In ihrer Interviewstudie (N= 53) fanden die Autor:innen heraus, dass Scrum Master:innen anfangs diese neun Führungsrollen übernehmen können: (1) Methoden-Champion, (2) Disziplinier auf gleicher Augenhöhe, (3) Coach, (4) Change Agent, (5) Helikopter, (6) Moderator, (7) Netzwerker, (8) Wissensvermittler und (9) Beschützer. Während das Team reift, übertragen die Scrum Master einige der Rollen an das Team. Nach Spiegler et al. (2021) erfolgt diese Übertragung in drei Schritten: Erstens dient der/die Scrum Master:in als Vorbild, indem er alle Rollen übernimmt, während die Teammitglieder beobachten, zweitens hört der/die Scrum Master:in auf bestimmte Rollen zu übernehmen und schafft eine Führungslücke, die die Teammitglieder übernehmen können und drittens übernehmen die Teammitglieder die meisten Rollen, während der Scrum Master bei Bedarf hilft und einige der Rollen übernimmt, die nur schwer auf das Team übertragen werden können, wie z.B. beim Moderator und Beschützer.
Im Rahmen des systematischen Review zum Agile Coach von Stray et al. (2020) wurden acht zentrale Tätigkeitsfelder sowie erste grobe Hinweise zu potenziellen Fähigkeiten und Kompetenzen (siehe Kapitel 2.2) aus den zusammengetragenen Studien identifiziert, die in die Arbeitsbereiche Teamentwicklung (TE) und Organisationsentwicklung (OE) zugeordnet werden können:
- 
Stakeholder:innen und Manager:innen dabei unterstützen agile Methoden zu verstehen und anzuwenden (OE) 
- 
Erleichterung und Überwachung der effektiven Implementierung von agilen Methoden (OE) 
- 
Kontext und Metriken verstehen, um agile Implementierung an die Organisation anzupassen (OE/TE) 
- 
Hilfe bei der Erstellung von Richtlinien und Zielen und Fahrplänen (OE/TE) 
- 
Vertrauen zwischen den Teammitgliedern aufbauen (TE) 
- 
Beseitigung von Engpässen, die eine erfolgreiche Teamarbeit (OE/TE) 
- 
Auswahl und Durchführung eines Pilotprojekts (OE/TE) 
Laut der Ergebnisse des systematischen Reviews ist die primäre Rolle oder Aufgabe eines agilen Coaches, Teams aufzubauen indem er realistische Unterstützung bei der Implementierung agiler Prozesse bietet und das Team bzw. Organisation zur Selbstorganisation führt (Stray et al., 2020)
2.1.3.3Begriffsbetrachtungen zu Scrum Master:in und Agile Coach
In der bestehenden Literatur existieren für die verantwortlichen Tätigkeiten der Prozessbegleitung- und -führung des agilen Arbeitsansatz die Begriffe Scrum Master:in und Agile Coach. Hierbei besteht keine Eindeutigkeit in der jeweiligen Zuweisung der beiden Begriffe. Folglich liegt für den Begriff des Agile Coaches keine eindeutige Definition vor (Mahmuzic & Andelfinger, 2022, S. 7). In Bezug auf den Begriff Agile Coach betonen Shoukry und Cox (2018, S. 424), dass die Arbeit eines agilen Coaches nicht zu verwechseln ist mit einem Executive Coaching, das zum Beispiel mit einzelnen Führungskräften an ihrem Führungsstil und ihrer persönlichen Entwicklung arbeitet. Der Begriff Agile Coach hat neben dem Begriff Scrum Master:in zunehmend mit der Verbreitung des agilen Arbeitsansatzes an Bedeutung gewonnen (z.B. Stray et al., 2020) und es besteht die Frage, inwiefern die beiden Begriffe sich in der Definition unterscheiden.
Die begriffliche Definition wird bei Scrum Master:innen über die bestehende Literatur zu dem methodischen Zugang des Rahmenwerks Scrum vollzogen (siehe Abschnitt „Scrum Team und die rollenbezogenen Verantwortlichkeiten“ in Kapitel 2.1.3.2). Jedoch ist anzumerken, dass die Bezeichnung Scrum Master:in ihren Ursprung durch das Rahmenwerk ihre Begrifflichkeit fand, jedoch in Bezug zu der Organisationsentwicklung von agilen Transformationen keine Beschränkungen aufweist, denn laut Scrum Guide (2020, S. 8) ist die Rolle der:s Scrum Master:in im Bereich der Organisationsentwicklung neben Aufgabenfelder wie der inhaltlichen Schulung, Beratung und Coaching für die Einführung von Scrum, ebenso verantwortlich für die Durchführung und das Lernen von „empirical approach for complex work and Removing barriers between stakeholders and Scrum Teams“ (S. 8). Dies verdeutlicht die Verantwortung in der Schaffung von agilen Strukturen, um auf der operativen Teamebene sowie im skalierten Rahmen eine effektive Produktentwicklung zu ermöglichen und schließt eine Coaching-Rolle hinsichtlich der Organisation-Team- und Individualebene explizit ein. Schwaber (2012) in Zusammenarbeit mit Sutherland geben in dem Buch „Software in 30 Days“ den Scrum Master:innen, die in erster Linie auf der Ebene der Organisationsentwicklung arbeiten, die Bezeichnung „Organizational Scrum Master“ (S. 164) und grenzen anhand dieser Bezeichnung die Arbeit als Scrum Master:innen mit einem Team in der Produktentwicklung ab. Die Bezeichnung für die Funktion der Prozessbegleitung im Team wurde weiter als Scrum Master:innen belassen. Diese frühe Quelle kann als weitere Bestätigung der ursprünglich angedachten Funktion des Scrum Master:in als Team- wie Organisationsbegleitung betrachtet werden. Als Ziel der Arbeit der Organizational Scrum Master:innen wird das Aufgaben- und Tätigkeitfeld außerhalb des Teams bezeichnet. Der Fokus der Aufgabe liegt auf „organizational barriers that may prevent the success of an agile developement model [to eliminate and] (…) to notice, identify, and work with the organization to cause change that removes impediments“ (Schwaber & Sutherland, 2012; S. 164), d.h. die Hindernisse auf Organisationsebene für die agilen Arbeitsweisen zu erkennen und aufzulösen. Dabei wird ihm die Funktion und Bedeutung eines „Change Agent“, vorrangig von Schwaber und Sutherland in Pilotprojekten, zu Beginn von Transformationsentwicklungen zugeschrieben. Der Organizational Scrum Master (OSM) oder ein Team von Organizational Scrum Master:innen führen ihr eigenes „organizational change backlog“ an zu lösenden Aufgaben innerhalb der Organisationentwicklung. Hierfür wird, wie in der Funktion des Product Owner:in und Entwicklungsteam in einem für diese „impediments“ priorisierte Lösung entwickelt und umsetzt (Schwaber & Sutherland, 2012; S. 164). In einem bestimmten Turnus trifft sich der OSM oder OSM-Team mit allen Scrum Master:innen, Product Owner:innen und weiteren relevanten unterstützenden Rollen, die zum Beispiel hierarchisch stärker verankert sind, jedoch wichtige Unterstützer:innen für die agile Arbeit auf Organisationseben sind, um die Entwicklung auf Organisationsebene anhand des Organizational change backlogs Entwicklungsergebnisse zu begutachten und mithilfe von ausgewählten Metriken, Weiterentwicklungen zu erörtern und weitere Planungen gemeinsam zu tätigen. Diese Grundgedanken zur Organisationsbegleitung finden sich ebenso in skalierten Frameworks wider, jedoch haben die Scrum Master:innen oder das Team an Scrum Master:innen zum Beispiel im Framework Scaled@Scrum als Scrum of Scrum Master:in (SoS) bezeichnet, dort eine andere Zielausrichtung (Sutherland & Scrum Inc., 2022). Die Aufgaben- und Tätigkeiten weisen in ihrem Charakter eine hohe Schnittmenge auf. Der Reifegrad einer Organisation sollte in der Regel aufgrund von in agilem Arbeiten praktizierenden Teams, die eine Erweiterung auf Arbeitsweise erfahren, höher sein, als in Organisationen die eine erste Einführung in agilem Arbeiten erfahren.
Mahmuzic und Andelfinger (2022, S. 7) zeigten in einer Stellenausschreibungsanalyse im deutschen Wirtschaftsraum, dass sich mehr als die Hälfte der teilnehmenden Probanden (N = 1001) als Agile Coaches statt als Scrum Master:in bezeichnen. Sie legen die Vermutung nahe, dass trotz der fehlenden Definition des Begriffs, dem Agilen Coach in dem mehrheitlichen, impliziten Rollenverständnis eine größere Kompetenz sowie eine breitere Zuständigkeit auf Organisationseben zugesprochen wird. Bäcklander (2019, S. 47) beispielsweise verweist darauf, dass sich in einer agil strukturierten Organisation (Spotify) die Rolle des agilen Coaches von der des Scrum Masters abgrenzt und dabei die Themen der Teamarbeit, Leistung und Führung ohne unmittelbare Verknüpfung mit dem methodischen Rahmenwerk Scrum begleitet und bearbeitet wurden. Dies könnt eine mögliche Begründung für die Daten von Mahmuzic und Andelfinger (2022) darlegen. Nach Hodgson (2021, S. 1) wurde die Rolle der Scrum Master:innen von den Begründern Sutherland und Schwaber des agilen Arbeitsansatz Scrum als „to be the agile coaches of teams, Product Owners, and the wide organisation“ (S. 1) konzipiert und er verweist darauf, dass die Einführung und Umsetzung der eigentlich gemeinten Definition der Rolle in Organisationen wider der Intention nicht immer Eingang findet sondern häufig separate Rollen des Agilen Coaches etabliert werden. Hodgson (2021) regt an, im Rahmen von Implementationen und Transformationen die Rolle der Scrum Master:in um die Zuständigkeiten des agilen Coaches zu erweitern und der Überlegung nachzugehen, wie die Scrum Master:innen vermeintliche und zugeschriebenen Fähigkeiten des agilen Coaches erlangen können. Das Ziel ist es, ineffiziente und ineffektive Unternehmensführung zu vermeiden und aus dem Produktentwicklungsfokus heraus notwendig einhergehende Grundstrukturen zu ändern (Hodgson, 2021). Nach Fischbach (2022) kann ebenso teilweise in der Praxis eine hierarchische Einteilung zwischen Scrum Master:innen und Agile Coaches festgestellt werden, wobei der Agile Coach dem Scrum Master:in übergeordnet wird. Fischbach (2022) kontrastiert jedoch, dass „egal wie die Rolle heißt, diese Person muss den ihr anvertrauten Menschen helfen, ihre Businessziele zu erreichen“. So kann entsprechend der aktuellen Literatur- und Studienlage der agile Coach als ein synonym verwendeter Begriff für Scrum Master:in dargestellt werden In der vorliegenden Arbeit wird jedoch der eindeutig definierte Begriff Scrum Master:innen verwendet, wobei für den Einschluss der Studien beide Begriffe für die Analyse verwendet werden.
2.1.4Ausbildungs- und Fortbildungsrahmen für Scrum Master:innen
Betrachtet man den Stand zu aktuellen Anbieter:innen von Aus- und Fortbildungsmöglichkeiten, um potenzielles Wissen und Kompetenzen zu erlangen, existieren zwei gängige (Scrum Alliance, Scrum.org) und eine neu von Sutherland (Scrum.Inc) gegründete Zertifizierungsmöglichkeiten, in denen stufenartig Grundlagenwissen und theoriebasiertes Anwendungswissen im Rahmen von MC-Textverfahren erlangt werden kann. Aufgrund stichprobenartig, rein kommunikativ erfragter Einschätzungen von Expert:innen im Rahmen der Erhebung dieser Arbeit, stellen diese Zertifizierungen zum derzeitigen Zeitpunkt die Möglichkeit eines ersten standardisierten und damit vergleichbaren Maßstabs zum Kenntnisstand für verschiedene agile Rollen dar. Es existiert jedoch eine reiche Anzahl an privaten Anbieter:innen mit Fortbildungsformaten, die nach Bedarf der Absolvent:innen das Zertifikat bei einer der Zertifizierungsstellen (Scrum.org) als externe Person gegen Gebühr für die dort angebotene Prüfung als abschließende Leistungskontrolle anfragen können. Es sollte jedoch beachtet werden, dass es unterschiedliche Ansichten darüber gibt, ob Zertifizierungen entscheidend sind (Silva & Doss, 2007, S. 228) oder nicht (O’Connor & Duchonova, 2014, S. 145). Nichtdestotrotz stellt das im Rahmen der Professionalisierung der beruflichen Rolle erste Schritte dar. So umfasst der Prozess einer Professionalisierung verschiedene Phasen. Beginnend mit dem Umstand, dass die Arbeit eine Vollzeitstelle wird und Ausbildungsstätte angeboten werden bis hin zur Gründung eines Berufsverbands und der staatlichen Anerkennung der Profession (Dick et al., 2016, S. 35) (siehe Kapitel 2.5.3).
2.1.4.1Gängige Zertifizierungsanbieter:innen für Scrum Master:innen
Scrum Alliance
Scrum Alliance stellt die älteste und erste Fortbildungsstätte für agile Rollen dar. Sie bietet für Scrum Master:in-Rolle verschiedene Ausbildungsgrade in Levels an: (1) „Competionel“, welches eine praktische Schulung in der Arbeit der Scrum Master:innen gibt und mit einer Multiple-Choice-Prüfung abschließt. (2) „Guide Level“ ist für Interessierte, die für die Practitioner Angebote wie „thought leadership trainings“, Trainings und Coachings praktizieren. Hierfür gibt es keine Lernziele, dafür aber einen Auswahlprozess und Begleitungsprozess sowie CSM Trainer und am Ende Demotrainings mit einer aufwendigen mündlichen und praktischen Prüfung (Panel).
Scrum.org
Ken Schwaber, einer der Mitbegründer von Scrum, gründete mit weiteren Mitstreiter:innen im Jahr 2009 „Scrum.org“ als Organisation, die ebenso umfassende Schulungen, Assessments und Zertifizierungen zum Einsatz vom einfachem sowie skaliertem agilen Vorgehen anbietet. Scrum.org bildet zu verschiedene Rollen des Scrum-Frameworks aus und verfügt weltweit über mehr als 360 Professional Scrum Trainer (PSTs) und über 100 Trainingspartner. Die offizielle Zertifizierungsprüfung von Scrum.org ist die einzige auch extern gegen eine Gebühr zu absolvierender Prüfung. Somit ist sie unabhängig von Vorbereitungskursen von privaten Schulungsanbieter:innen bzw. ermöglicht ebenso eine selbstgesteuerte Einarbeitung in das Grundlagenwissen zu Scrum.
Scrum.Inc
Die „Registered Scrum Master“ Zertifizierung (RSM) wird im Rahmen vom „Agile Education Program powered by Scrum Inc.“ (2022) seit 2020 weltweit angeboten. Diese Kurzausbildung (14 Stunden Live-Unterricht mit einem Registered Scrum Trainer) sowie die allgemeinen Lehrpläne für verschiedene agile berufliche Rollen wurde langjährig von Scrum.inc in Zusammenarbeit mit Jeff Sutherland entwickelt und von dort qualifizierten Trainer:innen (Registered Scrum Trainern (RSTs) und Registered Scrum@Scale Trainern (RS@STs)) angeboten. Die Zertifikate sind freiwillig verknüpft mit einer internationalen Registrierung der dort zertifizierten „Agile Professionals“ und stellen ein aktualisiertes Verzeichnis von Zertifikatsinhaber:innen dar, dass damit die Funktion der Transparenz sowie Qualitätssicherung aufweist.
2.2Aktueller Forschungsstand zu Kompetenzforschung von Scrum Master:innen
Die berufliche Rolle der Scrum Master:innen stellt innerhalb der Forschung noch einen gering beforschten Gegenstand dar, obwohl die agile Führungsrolle der Scrum Master:innen eine zentrale Bedeutung sowohl bei der Einführung als auch bei der Nutzung von Scrum in einer Organisation hat (Oestereich & Schröder, 2020). Es existieren kaum wissenschaftlich fundierte theoretische Darlegungen zur beruflichen Rolle der:s Scrum Master:in, auch empirische Studien zum agilen Berufsbild sind rar. Dagegen liegen vielfältige Studien zu angrenzenden oder verwandten Themen der agilen Rollen, wie zum Beispiel dem „agilen Sprintlernen“ vor, jedoch wird dabei die berufliche Rolle der Scrum Master:innen bzw. der agilen Coaches nicht näher untersucht (z.B. Bauer et al., 2021).
Die praxisorientierte Literatur innerhalb des Kontextes der Agilität und deren agile methodischen Ansätze wie zum Beispiel zu Scrum und agilen Rollenbeschreibungen (z.B. Šochová, 2017; Verheyen, 2021b) weisen eine vielfältige und konkrete Beschreibung von Aufgaben und vor allem viele Techniken und Methoden für die Gestaltung von Arbeitssituationen auf. Differenzierte und spezifische Darlegung von kompetenzorientierten Facetten oder evidenzbasierten Anforderungen an die Rolle des Scrum Master:innen oder auch an anderen beruflichen Rollen wie die des Product Owner:innen (Bass, 2014; Oomen et al., 2017; Sverrisdottir et al., 2014) im agilen Kontext sind kaum vorhanden. Die Sichtung des aktuellen Forschungsfeldes hinsichtlich der Analyse und Erforschung der Kompetenzen und der Expertise der beruflichen Rolle der:s Scrum Master:innen zeigen eine Handvoll qualitativer Studien (Hidayati et al., 2021; Mahmuzic & Andelfinger, 2022; Rost et al., 2020; Shastri et al., 2021b; Stray et al., 2020; Stumpf et al., 2022; Wallemann & Bronner, 2021). Sie sind teilweise auf Basis von Qualifikationsarbeiten (Hidayati et al., 2021; Mahmuzic & Andelfinger, 2022; Rost et al., 2020; Stumpf et al., 2022; Wallemann & Bronner, 2021) entstanden und wurden mit verschiedenen forschungsmethodischen Designs vor allem Fallstudien oder Grounded-Theory-Forschungsansätzen vollzogen. Die Arbeiten weisen auf verwandte oder ähnliche, aber nicht identische Forschungsziele hin, die jedoch alle ausnahmslos anhand von Praktikerstichproben der übergeordneten Frage der Anforderungen oder Kompetenzen unter anderem für die Rolle der Scrum Master:innen in den letzten zwei Jahren nachgehen (siehe Tabelle „Eingeschlossene Studien“ in Kapitel 3.3.1). Beides sind etablierte forschungsmethodische Zugänge aus den Sozialwissenschaften, die den Schwerpunkt auf die Untersuchung eines Phänomens in seinem realen Umfeld legen (Mey & Mruck, 2018). Dies weist auf das aufstrebende Interesse für agile Arbeitsweisen und die Organisationsentwicklung hin, deren Gestaltung das primäre Aufgabenfeld der Scrum Master:innen darstellt (Gloger & Rösner, 2014, S. 105).
Rost et al. (2020) beispielsweise zeigte mittels einer Gewichtung (Häufigkeitsanalysen) anschaulich auf, welche fachlichen Qualifikationen und Kenntnisse agiler Methoden, aus Sicht der Unternehmen erforderliche berufliche Erfahrungswerte und Kompetenzen sind, die Scrum Master:innen neben den Product Owner:innen benötigen. Die empirischen Befunde wurden in das Kompetenzmodell nach Heyse und Erpenbeck (2009) eingeordnet und ergaben für beide Rollenprofile eine hohe Ausprägung auf die sozial-kommunikativen und personalen Kompetenzklassen. Hierfür wurden für die Scrum Master:innen Einzelkompetenzen innerhalb der beiden Kompetenzklassen in absteigender Reihenfolge zugeordnet. Auffallend ist, dass die Analyse der Stellenanzeigen im Bereich der Qualifikation für Scrum Master:innen Studienabschlüsse wie zum Beispiel die Wirtschaftsinformatik oder Wirtschaftswissenschaften am häufigsten nennen (Rost et al., 2020, S. 40), obwohl die Inhalte der Studiengänge wenig bis keine Wissensvermittlung hinsichtlich der Grundlagen der sozial-kommunikativen oder personalen Kenntnisse und Fertigkeiten umfassen, wie dies in sozialwissenschaftlichen oder auch psychologischen Studiengänge der Fall ist. Eine mögliche Erklärung kann die weitere enge allgemein gängige Verknüpfung mit dem neuen Arbeitsansatz der Agilität und der Softwareentwicklung sein, die als ursprüngliche Branche und Ausgangspunkt für die Verbreitung von agilen Ansätzen wie Scrum angesehen wird (Larman & Basili, 2003, S. 49). Darüber hinaus bildet die verwendete Datengrundlage von Rost et al. (2020) Stellenausschreibungen in gängigen Jobportalen ab. Hierbei ist anzumerken, dass keine Daten existieren mit denen Rückschlüsse auf die Qualitätsmerkmale im Erstellungsprozess gezogen werden können. Somit ist es offen, wie die Erstellung der Stellenbeschreibung in den Organisationen stattgefunden hat, und es kann nicht allgemein angenommen werden, dass die Erstellung der Ausschreibungen von Expert:innen im agilen Arbeiten erfolgte oder überprüft wurde. Nach Rost et al. (2020) ist von der Annahme auszugehen, dass in der Regel die Ergebnisse von Stellenanalysen die aktuellen Ansichten von Mitarbeitenden aus der Personalabteilung hinsichtlich der geforderten Kompetenzen und Fähigkeiten widerspiegeln. Hierbei wird die Qualität der Daten durch die Auswahl einer Stichprobe nicht von Forschenden bestimmt, sondern die Analyse der bestehenden Auffassungen erfolgt von nicht näher charakterisierten Verfasser:innen und den dahinterstehenden Unternehmen. Diese Form der Analysen kann ein geeignetes Vorgehen für die Überarbeitung und Aktualisierung bestehender Anforderungsprofile darstellen. Jedoch sollte bedacht werden, dass Stellenbeschreibungen ein Diversa an Wunschvorstellungen darbieten können, die einer Überprüfung der Passung der geforderten Aufgaben und der dafür benötigten Kompetenzen zur erfolgreichen Bewältigung noch benötigen (Sailer, 2009).
Daneben untersuchten auch Mahmuzic und Andelfinger (2022) Stellenbeschreibungen nach ihren wissensbasierten Anforderungen für Product Owner:innen und Scrum Master:innen und konzipierten am Beispiel der beruflichen Rolle des Product Owner:in (PO) eine On-the-Job-Qualifizierung im Anschluss an eine Zertifizierung. Das Grundlagenwissen zu agilem Arbeiten (z.B. agile Praktiken oder agiles Produktmanagement; Mazmuzic et al., 2022, S. 10) gilt für beide Rollen. Sie verweisen darauf, dass mit kleinen Modifizierungen diese ebenso für zertifizierte Scrum Master:innen verwendet werden können. Die Ergebnisse weisen jedoch keine Vertiefung oder Differenzierung der Aufgaben (z.B. agile Entwicklungsteams steuern, S. 6) für Scrum Master:innen oder deren Kompetenzen auf. Ebenso gelten bei dieser Studie die Überlegungen zu Datenqualität der Analyse von Stellenbeschreibungen wie sie weiter oben ausgeführt wurden.
In der Betrachtung der Ergebnisse von Rost et al. (2020, S. 41) wird deutlich, dass die Verwendung eines Kompetenzmodells und die Zuordnung der empirisch gefundenen Anforderungsmerkmale im letztendlichen Ergebnis die Trennschärfe der Rollen in den Kompetenzklassen und Einzelkompetenzen nach dem Modell von Heyse und Erpenbeck (2010) abnimmt. Zugleich führen sie eine hohe Ähnlichkeit in den Kompetenzen von Product Owner:innen auf (Rost et al., 2020, S. 42). Hierbei ist zu erfragen, wie hoch der praktische Nutzen solcher allgemeinen Kompetenzmodelle eine differenzierte Grundlage für das berufliche Lernen darstellt.
Dazu erstellte die Studie von Stumpf et al. (2021, S. 7f) anhand einer kleinen Praktiker-Stichprobe zwei Anforderungsprofile für Scrum Master:in und Product Owner:in. Die Anforderungsdaten wurden mit einer empirischen Anforderungsanalyse erhoben, inhaltsanalytisch ausgewertet und unter Hinzunahme des Kompetenzrahmens nach Bartram (2012) zu einem mit acht Merkmalen versehenen Profil verdichtet. Anhand dieser Fallstudie werden erste deutliche Gewichtungen und hohe Abstraktionsgrade zwischen der inhaltlichen Produktausrichtung und -verantwortung (Product Owner:in) sowie der Arbeitsprozessführung und -verantwortung (Scrum Master:in) der beiden agilen Rollen erkennbar.
Die Studie von Hidayati (2022) zeigte in ihrem Ergebnis ein empirisch erzeugtes Kompetenzcluster für Product Owner:innen und Scrum Master:innen im Bereich des Global Software Development (GSD), welches von Führungskräften im agilen Kontext (N= 8) validiert wurde. Hierbei wurde ein Scrum Master:in bei der Validierung ausgewiesen, was die Darstellung von verschiedenen praxiserprobten Personen aus dem Führungskontext verstärkt, deren Ausbildungs- und Kenntnisgrundlagen hinsichtlich des agilen Arbeitens jedoch nicht einsehbar sind. Außerdem unterliegen die ermittelten Kompetenzen keinem theoretischen Fundament hinsichtlich der Kompetenzdefinitionen oder -modelle. Hidayati (2021, 2022) untersuchte die benötigten Kompetenzen der Scrum-Rollen in einer GSD-Umgebung und stellt rein branchen- oder länderspezifische Perspektiven vor.
Stray et al. (2020, S. 12) konnten in ihrer regelgeleiteten Analyse im Rahmen eines systematischen Reviews erste Hinweise aus 21 eingeschlossenen, zu meist qualitativ forschenden Studien extrahieren. Hierbei konnten sie folgende vier Hauptkategorien von Fähigkeiten im Sinne von „Skills“ (Stray et al., 2020, S. 3), die für agile Coaches wesentlich erscheinen, ermitteln: (1) Führungsqualitäten, (2) Projektmanagementfähigkeiten, (3) Fachwissen über agile Methoden und (4) technische Fähigkeiten. Sie verweisen darauf, dass die wichtigsten Fähigkeiten, die ein agile Coach besitzt, die Führungsqualitäten und -fähigkeiten darstellen (Stray et al., 2020, S. 12). Zudem werden vereinzelt Persönlichkeitseigenschaften wie Positivität, Ausdauer und Geduld (O’Connor & Duchonova, 2014, S. 144; Mahmood, 2012, S. 392), die diese vier Fähigkeiten unterstützen können. Jedoch entsprechen die Ergebnisse keinen fundiert ermittelten Eigenschaften, sondern stellen schlussfolgernde und ergänzende Aussagen dar.
Obwohl die ersten qualitativen Fallstudien mit zumeist überschaubaren Stichproben von Praktiker:innen zur Untersuchung von Eigenschaften, Fähigkeiten und Kompetenzen vorliegen, verweisen die Auswahl der gewählten Stichproben in der näheren Betrachtung auf sehr unterschiedliche Kompetenz- und Fähigkeitsgrade (Hidayati, 2021; Rost et al. 2020). Zudem wurden die erfassten Daten in bestehende Kompetenzmodelle eingeordnet, sodass die Tiefenstruktur der genannten Kompetenzen nicht einsehbar ist. Hierbei ist anzumerken, dass sich die Studie von Hidayati (2022) mit einer Listung eigens definierter Kompetenzen auf Basis des Kompetenzabbildes von Scrum.org abhebt.
Betrachtet man den Forschungsstand zu Kompetenzen, kognitiven Fertigkeiten und Fähigkeiten sowie den Wissensbeständen, die Scrum Master:innen und Agile Coaches aufweisen bzw. im beruflichen Alltag erwerben können, wird deutlich, dass weitere Forschung in Bezug auf die berufliche Rolle bzw. die Kompetenzen, die beruflichen Aufgaben erfolgreich zu bewältigen sowie ein differenziertes Rollenverständnis aufzubauen, erforderlich erscheinen. Hierbei verwies zum Beispiel Hoda et al. (2013) darauf, dass die Anforderungen an die Rolle Unklarheiten aufweisen und vielfältige, nicht homogene Fremd- wie Eigendeutungen zu den Zuständigkeiten und Kompetenzen von Agile Coaches bzw. Scrum Master:innen existieren.
Dementsprechend verfolgt die vorliegende Arbeit das Ziel, mit einem explorativen forschungsmethodischen Zugang das Wissen, die Fertigkeiten und Kompetenzen von Expert:innen in der beruflichen Rolle der Scrum Master:innen zu ermitteln und als Grundlage für lehr-lernpsychologische Formate, wie Lernformaten in der Weiterbildung, Personalentwicklungs- und -auswahlangebote in Organisationen zu verwenden. Die Relevanz des Forschungsvorhabens liegt darin, dass die Anforderungen für eine erfolgreiche Bewältigung der Aufgaben der beruflichen Rolle der Scrum Master:innen ein bisher kaum systematisch untersuchter Bereich innerhalb der Agilitätsforschung darstellt, der dem arbeits- und organisationspsychologischen Feld zuordnet werden kann. Es existiert zwar eine vielfältige Menge an bestehender Praxisliteratur und ebenso erste Studien zum Können und den Qualifikationen der beruflichen Rolle der Scrum Master:innen aus den letzten Jahren, jedoch kann die Forschungslage als stark rudimentär bezeichnet werden.
2.3Kompetenz und Expertise
Da in der vorliegenden Masterarbeit untersucht wird, welche Anforderungen in Form von Kompetenzen und Fertigkeiten an die berufliche Rolle der Scrum Master:innen gestellt werden, wird zunächst auf das in dieser Arbeit zugrundeliegende Kompetenzverständnis und dem damit verknüpften Begriff der Expertise eingegangen (Kapitel 2.3.1). Zudem wird eine kurze Einbettung in die nahestehende Professionsforschung gegeben (Kapitel 2.3.2). Anschließend erfolgt eine nähere Betrachtung von Zugängen eines Expertise -und Kompetenzerwerbs für die berufliche Rolle der Scrum Master:innen (Kapitel 2.3.3).
2.3.1Kompetenzverständnis und Begriffsbestimmung
Das Anliegen der Masterarbeit ist es, individuelle/rollenspezifische Anforderungen zu identifizieren, die Scrum Master:innen für die erfolgreiche Bewältigung ihrer beruflichen Aufgaben benötigen, um darauf aufbauend, ein Vorschlag für ein Profil professioneller Anforderungen, in Form von Fertigkeiten, Wissensbeständen und Kompetenzen der agilen Rolle zu unterbreiten.
Zur Identifizierung und Entwicklung entsprechender Anforderungen für das Profil, werden verschiedene theoretische (bzw. empirische) Ansätze aufgegriffen. Zum einen wird ein Expertiseverständnis nach Dreyfus und Dreyfus (1987) der Arbeit zugrunde gelegt. Zum anderen wird als Ausgangsbasis zur Beschreibung der Bewältigung beruflicher Anforderungen, der Kompetenzbegriff von Weinert (2014, S. 27f) verwendet und mit Überlegungen zur Definition von Krumm und Mertin (2012, S. 3) präzisiert bzw. ergänzt. Die Weinert’sche Definition bietet damit neben den hier fokussierten und vertieften kognitiven Aspekten des Kompetenzbegriffs die Möglichkeit, in fortführenden Arbeiten die motivationalen und selbstregulativen Anforderungen des professionellen Handelns der agilen Rolle zu ergänzen.
2.3.1.1Definitorische Hinführung des Kompetenzbegriffs
Komplexer werdende Anforderungen in beruflichen Feldern erfordern eine adäquate Bezeichnung und Fassung von erfolgreichen Bewältigungsmöglichkeiten. Der Kompetenzbegriff bietet hierfür eine Möglichkeit, Fähigkeiten, Fertigkeiten und Wissen hinter Verhaltensweisen zur erfolgreichen Bewältigung von beruflichen Situationen gebündelt zu fassen und zu beschreiben. Kompetenzen basieren auf Wissensformen, die als eine Ressource verstanden werden können und nach den heutigen Auffassungen des Wissensmanagements wesentlich zur Wettbewerbs- und Leistungsfähigkeit eines Unternehmens beitragen. Das Können und Wissen bildet den zentralen Hebel, um Komplexität zu bewältigen, Kundenbindungen zu fokussieren und Veränderungsprozesse erfolgreich zu gestalten (Mescheder & Sallach, 2012, S. 9). Durch das Ermitteln von Kompetenzen und seinen darunter subsumierten Wissensbeständen und Fertigkeiten, sowie Fähigkeiten und deren Indikatoren, die beispielweise verhaltensnahe Operationalisierungen darstellen, besteht die Möglichkeit, die Art und Weise wie Herausforderungen und Probleme in komplexen, neuen Situationen gelöst werden können, zu kennzeichnen und anhand von Verhaltensindikatoren überprüfbar zu machen. Zur definitorischen Auffassung des Kompetenzbegriffs existieren unterschiedliche wissenschaftliche Ansätze, wobei bis heute keine allgemein anerkannte Umschreibung des Kompetenzbegriffs besteht (Erpenbeck et al., 2021; Frey, 2006; Heyse & Erpenbeck, 2010; Höft & Goerke, 2014; Kauffeld et al.; Prenzel, 2008; L. Rosenstiel et al., 2017; Sarges, 2006; Weinert, 1999, 2014).
Eine „abschließende Kompetenzdefinition und [ein] damit einhergehendes endgültiges Kompetenzverständnis“ wird es laut Rosenstiel et al. (2017, S. 14) auch nicht geben können. Im alltäglichen Gebrauch wird in diversen Bereichen des beruflichen und gesellschaftlichen Lebens der Begriff der Kompetenz breitgefächert und regelrecht „inflationär“ verwendet (Höft et al., 2014, S. 5). Die alltagssprachliche Fülle an Bedeutungen des Wortes Kompetenz, insbesondere in Unternehmenskontexten, erfordert für einen wissenschaftlichen Gebrauch, eine explizite, präzisierende Festlegung einer Definition. Gerade die abweichenden Definitionen verschiedener Fachdisziplinen und die sich damit unterscheidenden, teilweise fachspezifischen theoretische Bezüge erschweren die Vereinheitlichung des Kompetenzbegriffs (z.B. (Erpenbeck & Heyse, 1999; Erpenbeck et al., 2021).
Der Kompetenzbegriff wird in unterschiedlichen wissenschaftlichen Traditionen auf verschiedene Weise konzeptualisiert, wie es Weinert (1999, S.14) mit einer übersichtlichen Listung versucht oder Rosenstiel et al. (2017, S. 21) in einer anschaulichen Darstellung unterbreiten. In manchen Teilen wird dabei in die Auseinandersetzung mit diesen unterschiedlichen theoretischen Konzeptualisierungen eingegangen, in anderen Teilen wird wiederum eine völlig unabhängige Kompetenzforschung vollzogen (Heyse & Erpenbeck, 2010, S. 17). Somit existieren zwei grundlegende Strömungen, die deutlich voneinander getrennte Richtungen und damit einhergehende Schlussfolgerungen einschlagen.
Am Scheidepunkt trennen sich die operativen Kompetenzen zur erfolgreichem Bewältigen von Aufgaben von den strategischen Kompetenzen zum Vermögen des strategischen Vorgehens in spezifischen Situationen (Erpenbeck et al., 2013, S. 180).
Dennoch wird der Kompetenzbegriff seit Anfang der 1970er Jahre im deutschsprachigen erziehungswissenschaftlichen Diskurs verwendet (Hartig & Klieme, 2006, S. 128) und betrachtet dabei Kompetenzen als persönliche Voraussetzungen, die zur erfolgreichen Bewältigung spezifischer Anforderungen benötigt werden und erforderlich bzw. prinzipiell erlern- und vermittelbar sind. Insbesondere in der deutschen Berufsbildung und im Unternehmenskontext wurden Kompetenzen in Sach-, Methoden- und Sozialkompetenz unterteilt und im Zuge dessen weiter ausgeschärft. Daraus ergibt sich, dass viele andere Autoren und Organisationen Einzelkompetenzen deutlich breiter fassen und vielfach der bekannten Trennung in vier Kompetenzfelder folgen (Höft & Goerke, 2014, S. 8). Außerdem betrachten sie Kompetenzen als „spezifische Handlungsfähigkeiten“ (Heyse & Erpenbeck, 2010, S. 17), welche kreativ und selbstgesteuert Probleme lösen sollen. Hierbei liegt das Interesse nicht auf dem Wissen und dem damit verbundenem Können, sondern vor allem auf den Einstellungen und Erfahrungen. Die Kompetenzen können somit als Dispositionen selbstorganisierten, kreativen Handelns mit validen metrischen Mitteln kaum operationalisiert und messbar gemacht werden (Heyse & Erpenbeck, 2010).
In der Personalpsychologie werden Kompetenzen aus Sicht einer Arbeitsgruppe des Arbeitskreises Assessment Center e.V. (zitiert nach Höft & Goerke, 2014, S. 9) aus Personenmerkmalen wie kognitiven Fähigkeiten, Persönlichkeitseigenschaften, Wissen, Fertigkeiten, Erfahrungen, Motivation und Einstellungen zusammengefasst, um es zu ermöglichen, Problemstellungen in „unterschiedlichen Situationen erfolgreich zu bewältigen“ (zit. Nach Höft & Goerke, 2014, S. 9). Die Personenmerkmale werden im breiten Rahmen der Personalpsychologie als Merkmale oder sogenannte Eignungsmerkmale aufgefasst. Wissenschaftlich betrachtet werden Eignungsmerkmale als Konstrukte bezeichnet. Sie werden demnach „konstruiert“ und begründet dargelegt. Da die Konstrukte im vorliegenden Fall Eignungsmerkmale bezeichnen, sind sie nicht direkt zu beobachten bzw. zu messen und werden deshalb aus beobachtbaren „Indikatoren“ erschlossen. Sie können beispielweise „über beobachtetes Verhalten (z.B. Lächeln, Annäherungs- oder Vermeidungsverhalten), physikalische Messungen (z.B. Reaktionszeiten) oder Selbstauskünfte (z.B. Bewertung der Aussage „Ich bin gesellig“ auf einer mehrstufigen Ratingskala) erschlossen werden“ (Höft et al., 2018, S. 165).
Auch in der Personaldiagnostik werden Kompetenzen allgemein und abstrakt, als Merkmale einer Person aufgefasst, die sich laut Kanning (2014) in „Wissen, Fähigkeiten und Fertigkeiten eines Menschen“ (S. 37) auffächern und unter dem Kompetenzbegriff subsumiert werden. Laut dieser Definition, können spezifische sowie abstraktere Kompetenzen umfasst werden, die zur „Lösung einer ganz konkreten Aufgabe“ (S. 37) sowie „zur Lösung einer ganzen Klasse von Aufgaben“ (S. 40) verwendet werden. Mit Letzterem weist Kanning darauf hin, dass zur Bewältigung einer beruflichen Aufgabe und insbesondere für komplexe Arbeitstätigkeiten, mehrere Kompetenzen beteiligt sind. Kompetenzen stellen somit eine zentrale Grundlage des beruflichen Verhaltens und der damit verbundenen Leistung dar.
Die Frage nach den spezifischen Kompetenzen einer beruflichen Rolle ist somit positionsspezifisch zu ermitteln. Hierfür bietet die Kompetenzforschung auf einer übergeordneten Betrachtungsebene die Möglichkeit, Kompetenzen in verschiedene Kompetenzbereiche einzusortieren (Kanning, 2014, S. 40). Zu nennen ist beispielsweise das gängige, aber wissenschaftlich umstrittene (Krumm et al., 2012, S. 60) Einteilungsmuster nach Kauffeld und Frieling (2009, S. 193), die spezifische Kompetenzen nach Fach-, Methoden-, Sozial- und Selbstkompetenzen einteilen.
Im Rahmen der Forschung von individuellen Kompetenzen in beruflichen Praxisfeldern wurde von den langjährig führenden Kompetenzforscher:innen Erpenbeck und Kollegen (2017) Kompetenz folgendermaßen definiert:
„geistige oder physische Selbstorganisationsdispositionen, sie umfassen Fähigkeiten, selbstorganisiert und kreativ zu handeln und mit unscharfen oder fehlenden Zielvorstellungen und Unbestimmtheit umzugehen“ (XII).
Dispositionen fassen neben individuellen Veranlagungen auch Aspekte der Entwicklung auf und beschreiben ein Kompetenzkonzept, bei dem selbstorganisiertes Handeln erforderlich ist um komplexe Anforderungen erfolgreich zu bewältigen. Praxisorientiert modellierten die Autoren (Erpenbeck & Heyse, 1999, Erpenbeck & v. Rosenstiel, 2013, Heyse & Erpenbeck, 2010) ein Kompetenzraster, in dem unterschiedliche Kompetenzdimensionen operationalisiert werden können. Ziel der der systematischen Kompetenztaxonomie war es ein „wenig Zeit beanspruchendes Instrumentarium zur Messung von Kompetenzen und Kompetenzentwicklungen“ zur Verfügung zu stellen (Erpenbeck & Heyse, 2010, S. 24). Hierbei werden Kompetenzen in Kompetenztypen, -klassen und -gruppen unterteilt und in einem sogenannten „Kompetenzatlas“ zusammengefasst.
Dabei wurden komplexe Querschnittskompetenzen identifiziert, deren Facetten alle vier Kompetenzklassen berühren können. Außerdem kann auf Grundlage des Kompetenzatlas mithilfe des Kompetenzermittlungsverfahren KODE®, Interpretationen der umfassend beschriebenen Kompetenzen praxisnah vollzogen werden (Heyse & Erpenbeck, 2010). Daneben haben Erpenbeck und Heyse (1999; 2021) für die berufsbezogene Kompetenzforschung ein Erfassungsinstrument zur biographisch basierten Kompetenzentwicklung im unternehmerischen Kontext entwickelt. Darüber hinaus gibt es in den jeweiligen Kompetenzströmungen weitere Systematisierung und Präzisierung der Kompetenzbegriffe auf deren Darstellung für diese Arbeit verzichtet wird.
Kognitionspsychologisches Kompetenzverständnis innerhalb des Profils
Im Kontext der bildungswissenschaftlichen und kognitionspsychologisch geprägten Forschung formuliert Weinert (2002, 2014) eine Kompetenzdefinition, die derzeit in der Bildungsforschung als „Definitionsstandard“ des Kompetenzbegriffs, gilt (Schewior-Popp, 2014, S. 5). Kompetenz definiert sich laut Weinert (2014) als
„die bei Individuen verfügbaren oder durch sie erlernbaren kognitiven Fähigkeiten und Fertigkeiten, um bestimmte Probleme zu lösen, sowie die damit verbundenen motivationalen, volitionalen und sozialen Bereitschaften und Fähigkeiten um die Problemlösungen in variablen Situationen erfolgreich und verantwortungsvoll nutzen zu können“ (S. 27–28).
Schon vor drei Jahrzehnten verweist Weinert (1999, S. 3) aufgrund der Unterschiede in den theoretischen Ursprüngen sowie in den Konkretisierungen der Sozial- und Verhaltenswissenschaften als einer der ersten auf die Unmöglichkeit, eine einheitliche Begriffsdefinition von Kompetenzen zu formulieren. In diesem Zuge zeigte er eine Handvoll zentraler, noch immer in der Kompetenzforschung gültiger Definitionsmöglichkeiten unterschiedlicher Kompetenzkonzepte auf und empfiehlt aus theoretischen und forschungspragmatischen Gesichtspunkten, seinen oben genannten weitgefassten Kompetenzbegriff einzugrenzen (Weinert, 1999, 2014). Diese definitorische Eingrenzung entspricht auch dem Gutachten, das Weinert (2002, S. 27, 2014, S. 27-28) für die OECD skizziert hat. Hierbei unterscheidet er auf Basis unterschiedlicher theoretischer Standpunkte und empirischer Befunde der Kognitions- und Entwicklungspsychologie zwischen folgenden Varianten des Kompetenzbegriffs und spricht sich für die zweite Definition der nachfolgenden Darlegung aus. Aufgrund der weiterhin bestehenden Bedeutsamkeit in der Kompetenzforschung wird im Folgenden die leicht geraffte Übersicht der Kompetenzdefinitionen nach Weinert (Klieme et al., 2001, S. 182) dargelegt:
- 
Kompetenz als allgemeine intellektuelle Fähigkeiten im Sinne von Dispositionen, die eine Person befähigen, in sehr unterschiedlichen Situationen anspruchsvolle Aufgaben zu meistern. 
- 
Kompetenz als funktional bestimmte, auf bestimmte Klassen von Situationen und Anforderungen bezogene kognitive Leistungsdispositionen, die sich psychologisch als Kenntnisse, Fertigkeiten, Strategien, Routinen oder auch bereichsspezifische Fähigkeiten beschreiben lassen. 
- 
Kompetenz im Sinne motivationaler Orientierungen, die Voraussetzungen sind für die Bewältigung anspruchsvoller Aufgaben. 
- 
Handlungskompetenz als Begriff, der die ersten drei genannten Kompetenzkonzepte umschließt und sich jeweils auf die Anforderungen und Aufgaben eines bestimmten Handlungsfeldes, zum Beispiel eines Berufes, bezieht. 
- 
Metakompetenzen als Wissen, Strategien oder auch Motivationen, die Erwerb und Anwendung von Kompetenzen in verschiedenen Inhaltsbereichen erleichtern. 
Ergänzend zu dieser Zusammenfassung sind aus Gründen der Vollständigkeit die Schlüsselkompetenzen zu nennen (engl.: key competencies, Weinert, 1999, S. 14), die wie im obigen zweiten Punkt funktional definiert und zur Erreichung erfolgreicher Leistungen in einer breiteren Spanne und Vielzahl unterschiedlicher Situationen eingesetzt werden können. Weinert (1999) fokussiert in dieser Schwerpunksetzung seiner Auflistung das zweite Definitionskonzept und bestärkt damit den kognitiven Aspekt, die Kompetenz als „erlernbare, kontextspezifische kognitive Leistungsdispositionen, die sich funktional auf Situationen und Anforderungen in bestimmten Domänen beziehen“ zu verstehen (Klieme & Leutner, 2006, S 880). Damit einhergehend besteht die Anforderung, Kompetenzen in ihren jeweiligen Domänen zu konzeptualisieren und zu operationalisieren. Affektive und motivationale Faktoren können dabei als zentrale Voraussetzungen angesehen, aber nicht als ein Element des Kompetenzkonstrukts betrachtet werden (Prenzel et al., 2007, S. 203). Die Weiner’sche Beschreibung des Kompetenzbegriffs definiert Kompetenz kontext- und situationsbezogen und betrachtet allgemeine intellektuelle Fähigkeiten als vorausgesetzt. Die kognitive Kompetenz von Personen, die auf einen fachspezifischen Kontext spezialisierter Fähigkeiten und Fertigkeiten basiert, ist eine erlernte Kompetenz, die von bestimmten grundlegenden Fähigkeiten beim Erwerb dieses Fachwissens abhängig ist. Sie ist in dieser Art mit den erforderlichen kognitiven Grundkompetenzen vergleichbar.
Weinert (1999) weist darauf hin, dass
„memorymental networks of content-specific knowledge, skills and routines are more important than general cognitive abilities. These specialized competencies require long-term learning, broad experience, deep understanding of the topic, and automatic action routines that must be controlled at a high level of awareness“(S. 7).
Er begründet damit, dass basale kognitive Grundfunktionen Elemente einer von allen Menschen geteilten Grundausstattung sind und der Erwerb dessen zur Bewältigung spezifischer Anforderungen in seiner Definition als gegeben betrachtet wird. Zudem weist der aktuelle Forschungsstand darauf hin, dass die Grundfunktionen durch Trainings oder andere äußere Interventionen nur begrenzt beeinflussbar sind (Schweizer, 2006, S. 134). Diese Begrenzung ermöglicht eine konzeptuelle Abtrennung des Kompetenzkonstrukts von nicht oder schwer trainierbaren allgemeinen kognitiven Leistungskonstrukten, wie zum Beispiel der Intelligenz, einer unabhängigen aber potenziell ergänzbaren Modellierung von Einflussvariablen wie der Motivation oder Einstellungen sowie einer Anpassung der Operationalisierung von Kompetenzkonstrukten an den jeweiligen Inhaltsbereich (Prenzel et al., 2007). Somit werden motivationale oder affektive Voraussetzungen für eine erfolgreiche Bewältigung der Tätigkeiten nicht miteingeschlossen und der Forschungsfokus wird auf den kognitiven Bereich von Kompetenzen begrenzt, die nach Weinert (1999) vor allem ein „performance-specific approach allows scientific analyses of competence“ (S. 7) erlauben. Klieme et al. (2008) verweisen auf die Komplexität des Kompetenzbegriffs, die die empirische Forschung in der Kompetenzmodellierung sowie der Entwicklung von Messmodellen und -instrumenten herausfordert. „Eine angemessene Modellierung von Kompetenzen [kann] die Zusammenhänge zwischen individuellen Fähigkeiten und Fertigkeiten und erfolgreichem Handeln in spezifischen Kontexten beschreiben“ (Klieme & Hartig, 2008, S. 11). Damit ermöglicht das sich auf einer sorgfältigen und fundierten Forschungstradition stützende Kompetenzverständnis ebenso eine Integrationsmöglichkeit der volitionalen und motivationalen Faktoren in eine Kompetenzmodellierung und demnach auch eine Annäherung an das Konstrukt der Handlungskompetenz, welche laut Dreyfus und Dreyfus (1987) die Voraussetzung darlegt, innerhalb der Expertiseforschung Stufen der Entwicklung von Handlungskompetenz zu unterscheiden.
Vermerk: Der umfassende Begriff der sogenannten Handlungskompetenz nach Weinert ( 2002, 2014) wird angesichts des jungen Forschungsfeldes und dem Umfang der vorliegenden Arbeit weniger Beachtung geschenkt. Obwohl das Konzept der Handlungskompetenz sich insbesondere bei der Analyse der notwendigen und hinreichenden Erfolgsbedingungen für die Erfüllung von Aufgaben-, Ziel- und Erfolgskriterien in ausgewählten Handlungsfeldern in Berufen eignet, erfordert eine Operationalisierung professioneller Handlungskompetenz eine bereits fundiertere Basis von Ergebnissen des Arbeitsfeldes und der Anforderungsmerkmale der vorliegenden Rolle. Es ist hierbei zu betonen, dass bewusst ein Kompetenzverständnis zugrunde gelegt wird, dass weiterführende Arbeiten über anerkannte quantitative Testverfahren einen Zugang zur Handlungskompetenz ermöglichen soll. Das Forschungsvorhaben bedient sich „weicher“ Instrumente (Prenzel & Seidel, 2007, 202), wie beispielsweise Fragebogen, Interviews oder berufsbiographische Daten (Frey, 2006, 41f). Um weitere ergänzende oder vorauszusetzende Aspekte einer professionellen Kompetenz von Scrum Master:innen zu beforschen, ist es notwendig, neben Wissen und erlernbaren Eigenschaften, auch Überzeugungen und Vorstellungen sowie subjektive Theorien der beruflichen Rolle zu beleuchten und zu identifizieren. Für das Forschungsvorhaben wird die Kompetenzdefinition nach Weinert durch die Definition nach Scherm (2009, S. 24), die Fertigkeiten und Fähigkeiten inkludiert, konkretisiert. Krumm und Mertin (2012, S. 3) fassen die Definition und deren Grundverständnis in ähnlicher Weise zu Weinert wie folgt zusammen:
„ein Set von Fähigkeiten, Fertigkeiten und anderen Merkmalen, das ursächlich dazu beiträgt, dass eine Person in der Lage ist, komplexe Situationen effektiv zu bewältigen (…) und kann durch Lernen und Erfahrung entwickelt werden.“
Kompetenz wird hier auf das „effektive Bewältigen von komplexen Situationen“ (S. 4) ausgerichtet und beschreibt ein Verhaltenskomplex zur Bewältigung von erfolgsrelevanten beruflichen Situationen, in der es keine Muster oder eindeutigen Lösungswege gibt. In Bezug auf Scherm (2009) werden Fähigkeiten und Fertigkeiten insofern unterschieden, als dass Fertigkeiten als „erlernbare Eigenschaft“ zur Anwendung theoretischer Informationen in praktischen und arbeitsbezogenen Situationen verstanden werden. Fähigkeiten, die insbesondere in Verhaltensweisen von Praktiker:innen beobachtet werden, werden als „grundlegende, nicht oder schwer erlernbare Eigenschaften (z.B. Intelligenz) [beschrieben], um eine ganze Reihe an Aufgaben zu bewältigen“. Somit können Kompetenzen verschiedene Fähigkeiten, Fertigkeiten und zugrundeliegende Wissensbestände beinhalten und sind hierarchisch gegliedert (Krumm & Mertin, 2012). Fertigkeiten die im Rahmen dieses Kompetenzbegriffs verstanden werden (Weinert, 1999, S. 14; Klieme, 2004, S. 12) sind somit rein auf das Kognitive beschränkt. Um Kompetenzen als Sammelbegriff zu definieren, können sie als allgemeingültige, funktionale und bereichsspezifische Disposition verstanden werden (Klieme, 2004, S. 12).
Die Definition für Fähigkeiten, Fertigkeiten und Kompetenzen entspricht zudem der Kompetenzdefinition der Prozessnorm der berufsbezogenen Eignungsdiagnostik DIN 33430 (2016, S. 7), die Kompetenzen als „gelernte, wiederholbare Verhaltensweisen und abrufbare Wissensbestände zur erfolgreichen Bewältigung beruflicher Aufgaben“ auffassen und gleichzeitigt einen Qualitätsstandard für berufliche Anforderungen zur Verfügung stellt, an dem sich diese Arbeit hinsichtlich der Anforderungsanalyse orientiert.
Zur Einordnung innerhalb der englischsprachigen Literatur sind die hier verwendeten Bezeichnungen je nach Forschung in der definitorischen Auslegung zu prüfen. Innerhalb der Arbeitspsychologie im Rahmen von sogenannten Jobanalysis (Aamodt, 2010, S. 53) werden die gängigen Begrifflichkeiten Wissen (Knowledge), Fertigkeiten (Skills), Fähigkeiten (Abilities) und in manchen Fällen andere Merkmale in Form von Motivation und Einstellungen (other Characteristics) häufig in eine Kombination der Akronyme KSA(O) gebündelt. Diese Bündelung stellt einen ähnlich verwendeten Sammelbegriff wie der Begriff Kompetenz dar und kann laut Dalton (1997, S. 48) dem hier verwendeten Konzept der Kompetenzen gleichgesetzt werden. Nicht zu Letzt ermöglicht dies, die wenigen internationalen Fallanalysen vergleichend zu betrachten (z.B. Hidayati, 2021).
Die Anlehnung an das Weiner’sche (2014) Kompetenzverständnis und die ergänzende Konkretisierung durch Krumm und Mertin (2012) folgt damit einer kognitionspsychologischen Begriffstradition und fasst Kompetenzen als interne Dispositionen und Repräsentationen von Wissen, Fähigkeiten und Fertigkeiten auf, die aktiv erlern- und vermittelbar und damit zielorientiert weiterentwickelbar sind (Klieme, 2007) bzw. auf die Bewältigung der Anforderungen innerhalb eines Berufsbereichs abzielen. Anders als Persönlichkeitseigenschaften beziehen sich Kompetenzen stets auf spezifische Situationen und sind in einem gewissen Maße über ähnliche Situationen generalisierbar. Damit stellt sich im Stadium einer explorativen Forschung das Untersuchen von Situationen als zentral dar, denn hierbei können Indikatoren und Kriterien für eine Unterscheidung und Bewertung erfasst werden (Bergner et al., 2016). Kompetenzen der beruflichen Rolle können in Handlungen beispielweise des Moderierens von Teamgesprächen oder der Analyse und Auswertung empirisch erhobener Daten sichtbar werden. Eine erfolgreiche Lösung herausfordernder teilweise komplexer Aufgaben, für Individuen in sich regelmäßig ändernden Situationen, ist somit der Ausgangspunkt und die Grundlage des Kompetenzbegriffes nach Weinert.
Auch laut Klieme und Hartig (2007, S. 14) ist eine kompetente Person nachweislich in der Lage, reale Anforderungssituationen nicht nur einmalig oder zufällig, sondern auf Basis eines latenten Merkmals, das gewissermaßen garantiert, dass der kompetent Handelnde in immer neuen Situationen adäquate Handlungen „generieren“ kann, zu bewältigen.
Aus methodologischer Perspektive stellen Kompetenzen Konstrukte dar, die sichtbare Leistungen in Form von Interviewdaten auf latente Fähigkeiten (kognitive Dispositionen) zurückführen. Ob die empirisch erhobenen Daten als Folge solcher latenten Dispositionen gedeutet werden dürfen, bedarf einer differenzierten Rechtfertigung, die letztlich auf die Kernfrage: Können die erhobenen Daten mit den theoretischen Annahmen interpretiert werden, die das jeweilige Konstrukt definieren, hinausläuft. Einer der führenden Bildungsforscher der Expertise im Rahmen der Bildungsforschung in Deutschland verwies darauf, „dass die tragfähigste Definition von Kompetenz diejenige ist, die in dem Bereich der Expertiseforschung entwickelt wurde. Ihr Untersuchungsgegenstand ist die Leistungsfähigkeit von Experten in einem bestimmten Gegenstandsbereich bzw. einer Domäne“ (Klieme et al., 2003, S. 72).
Wissensbestände als Teil des Kompetenzbegriffs
Die Entwicklung von Kompetenzen, Fähigkeiten und Fertigkeiten bedarf neben einer praxisbezogenen Ausführung der beruflichen Aufgaben und dem Bewältigen von beruflichen Herausforderungen ein Aneignen von fachspezifischem Wissen. Somit basieren kognitive Kompetenzen und Fertigkeiten auf theoretischen (deklarativen) sowie handlungsnahen (prozeduralen) Wissensbestände. Expert:innen weisen dabei eine breite, starke und verdichtete strukturierte Wissensbasis auf (Heitzmann & Fischer, 2016, S. 243), die um wenige zentrale Konzepte eines Fachgebiets organisiert sind (Alexander, Murphy & Woods, 1996, S. 36).
In der Kompetenz- und Expertiseforschung wird Expert:innenwissen unter formaler Hinsicht in deklaratives und prozedurales Wissen unterteilt. Deklaratives Wissen wird in der Regel als konzeptuelles oder theoretisches Wissen bezeichnet, das nach Renkl (2015, 1996) im Sinne des „Wissen was“ verstanden wird und dadurch gelehrt werden kann, dass es „verbalisierbar“ ist. Das können zum Beispiel Gesprächsführungstechniken, Führungsstil- und Beratungstheorien oder diagnostisch-empirisches Wissen zur Teamentwicklung für die Rolle der Scrum Master:innen darstellen. Darauf aufbauend existiert das prozedurale Wissen, welches als das „Wissen wie“ (Renkl, 2015) bezeichnet wird und das Wissen um einen Handlungsablauf bzw. einer Prozedur darstellt. Es wird als automatisiertes Handlungswissen bezeichnet. Damit werden zum Teil unbewusste Fertigkeiten, wie auch kognitive Fähigkeiten beschrieben, die benötigt werden, um entsprechende Handlungen auszuführen. Beispielsweise weisen Noviz:innen eher erlerntes deklaratives Wissen auf, das in konkreten Situationen nicht angewendet werden kann und als „träges“ Wissen bezeichnet wird (Renkl, 1996, S. 79). Noviz:innen können es nicht auf eine bestimmte Aufgabe anwenden oder ein konkretes Problem damit lösen. Im Gegensatz dazu können Expert:innen auf kontextbezogene, erfahrungsbasierte und fallbasierte Wissensrepräsentationsformen zurückgreifen. Im Rahmen der Kompetenzentwicklung stellt aus bildungswissenschaftlicher Perspektive das Wissen, den Kern professioneller Kompetenzen dar, während deklaratives und prozedurales Wissen als zentrale Komponenten professioneller Kompetenz angesehen werden können (Baumert & Kunter, 2011, S. 51). Laut Gruber ( 2008, S. 101) muss dabei konstatiert werden, dass „die bloße Unterscheidung zwischen deklarativem und prozeduralem Wissen (…) dem Stand der Forschung nicht gerecht [wird], in der längst viel feinere Differenzierungen vorliegen“. Auch systematisch erlangtes Theoriewissen und fallbezogene berufliche Erfahrungen erreichen durch eine stetige Verschränkung eine Integration und führen zu sogenannten narrativen Strukturen professioneller Expertise. Das Wissen, welches eine narrative Struktur aufweist, wird als episodisches Wissen bezeichnet und erlangt mit zunehmender Berufserfahrung an Bedeutung, da der explizite Bezug zu fachbezogenem Theoriewissen mit zunehmenden beruflichen Erfahrungen abnimmt und nur punktuell nach Bedarf aktualisiert und reflektiert wird (Dick et al, 2018, S. 332). Damit wandelt sich die domänenbezogene Wissensorganisation in fallbezogene Schemata, in die regelmäßig erlebte Ereignisse im Gedächtnis in spezifischen Episoden abgespeichert werden. Die Lernepisode bzw. der Lernprozess kann bewusst erinnert und damit erneut erfahren werden (Dick et al, 2018). Das episodische Wissen stellt einen Teil des breit gefassten erfahrungsbasierten Wissens dar, welches wiederum das explizit abrufbare episodische Wissen sowie implizite Wissensanteile umfasst. Das implizite Wissen wiederum ist „persönlich, kontextspezifisch und daher nur schwer kommunizierbar“ (Nonaka & Takeuchi, 1997, S. 76). Es kann erst bei Ausführung bestimmter Tätigkeiten sichtbar werden, da es schwer zu verbalisieren ist. Jedoch wirkt es sich durch frühere Lernprozesse auf die vorhandene aktuelle Leistungserbringung aus (Neuweg, 1998, S. 14). Hierbei ist anzumerken, dass das Merkmal der Implizitheit für prozedurales sowie für deklaratives Wissen kennzeichnend ist und in Bezug auf die Entwicklung von Kompetenzen und das dahinterliegende Wissen, wie die impliziten Anteile des erfahrungsbasierten Wissens zu Weitergabe transformiert werden kann (Neuweg, 1998). Hier benötigt es Lehr- und Lernformen, wie theoriebezogene Handlungsmuster in der Praxis erworben und damit das theoretische Wissen genutzt werden kann. Als eine Möglichkeit im Rahmen des kollegialen Austausches kann die Theorie der Wissensschaffung von Nonaka und Takeuchi (1997) genannt werden, wobei das professionelle Wissen, Lernenden explizit gemacht wird. Abschließend ist zu betonen, dass das Wissen untrennbar für den Aufbau von Kompetenzen und Expertise zu betrachten ist und eine Voraussetzung für jede Form der Kompetenz- und Expertiseentwicklung darstellt.
Theoretische Annahmen zur Kombination aus Anforderungsprofil und Kompetenzmodell
Es existiert eine Vielzahl von Ansätzen für Kompetenzmodellierungen (Struktur-, Niveau, und Entwicklungsmodelle), die unter anderem Hensge et al. (2009, S. 52) anschaulich darlegt, die jedoch hier nicht weiter ausgeführt werden. Für das Forschungsvorhaben wird davon ausgegangen, dass Kompetenzen und eine Modellierung dessen, domänenspezifisch zu formulieren sind, um die Anforderungen eines beruflichen Bereiches abzubilden. Diese domänenspezifische Generierung eines kompetenzorientierten Anforderungsprofils erlaubt es, die Ziele und Aufgaben zu nennen und die damit verbundenen Fertigkeiten, Wissen und Kompetenzen sowie ergänzende Fähigkeiten arbeitsprozessbezogen zu definieren.

Abbildung 2.5. Darstellung der Kompetenzstruktur in Anlehnung an Kanning (2004, S. 38)
Da die Anforderungen die Strukturen von Kompetenzen bestimmen, wird in der Entwicklung des Profils von komplexen Situationen und deren fachlich wie überfachlich zu lösenden Aufgaben, statt von einer probabilistischen Modellierung ausgegangen (Rychen & Salganik, 2003). Unter der Betrachtung einer Erstellung und Entwicklung eines kompetenzorientierten Anforderungsprofils, das nach den (Eignungs-)Merkmalen für einen spezifischen Beruf fragt, wird in der folgenden Arbeit die konzeptionelle Idee der hierarchischen Verzahnung eines Anforderungsprofils und eines Kompetenzmodells nach Bartram et al. (2012; 2002) aufgegriffen. Dabei umfasst ein Kompetenzmodell im klassischen Sinne, eine Tiefen- und Oberflächenstruktur. Die Oberflächenstruktur beinhaltet Kompetenzen, die in der Formulierung alltagssprachlich (Sarges, 2006) gefasst und damit leicht kommunizierbar bzw. in der Relevanz direkt einsehbar sind. Die Tiefenstruktur liefert ergänzend, fundierte spezifisch nach dem Forschungsziel bestimmte Merkmale sowie mittels eines Anforderungsprofils die zugehörigen Verhaltensindikatoren (Krumm & Mertins, 2012). Ein Anforderungsprofil fasst somit summativ alle erfassten Anforderungen zusammen. Laut Kanning (2004) „beschreibt das Anforderungsprofil mit Hilfe von Kategorien und Dimensionen, welche Merkmale ein Mitarbeiter aufweisen sollte“ (S. 229). In diesem Konzept beschreiben Kompetenzen in der Regel Sammelbegriffe von beruflich wesentlichen Verhaltensweisen (z.B. Präsentieren und Interagieren (Krumm et al, 2012, S. zitiert nach Sarges, (2006). Allgemein ergibt sich ein Kompetenzmodell überwiegend aus der Strategie und den Zielen einer Organisation, während sich ein Anforderungsprofil eher aus den Anforderungen bzw. den ausgewählten psychologischen Merkmalen einer Stelle oder eine gruppenähnliche Stelle ableitet (Kanning & Schuler, 2014). Somit zeichnet sich ein Kompetenzprofil durch die Strategiefundierung und seine mögliche Zukunftsgerichtetheit aus, während das Anforderungsprofil die Fundierung auf etablierten Methoden und der Gegenwartsorientierung legt (siehe Kapitel „Zeitdimensionen einer Anforderungsanalyse“). Kanning (2004, S. 38) zeigt die unterschiedlichen Abstraktionsniveaus sowie deren aufeinander aufbauenden und sich bedingenden Teilaspekte von Kompetenzen anschaulich auf. Somit stellt die Kompetenz den letzten Schritt in der Bündelung verschiedener Elemente dar und zeigt, wie Fähigkeiten mit dauerhaften Dispositionen, Fertigkeiten, Wissen und Kontexteinflüsse verknüpft sind (siehe Abbildung 2.5).
Die vorliegende Masterarbeit entwickelt einen Teil der Tiefenstruktur, deren Vollständigkeit mit weiteren Untersuchungen zur Identifikation zugehöriger Fähigkeiten, systematisch erfassten Wissensbestandteilen sowie der Validierung der Fertigkeiten, eine fundierte Bündelung von Kompetenzen ermöglicht werden kann. Dementsprechend bilden die Ergebnisse dieser Arbeit basierend auf den identifizierten Fertigkeiten und Wissensbeständen einen Vorschlag für potenzielle Kompetenzen. Im Zuge dessen wird nicht von einem Kompetenzmodell, sondern von einem kompetenzorientierten Anforderungsprofil gesprochen. Der Kompetenzbegriff als Konzept einer empirisch fundierten sozialwissenschaftlichen Forschung kann aber für nützlich erachtet werden, weil er eine praxisnahe und personenunabhängige Hinführung zu positionsspezifischen Kompetenzen darstellt und sich Leitlinien oder Maßstäbe für berufliches Handeln ergeben.
Überlegungen zur Messung von Kompetenzen
Die ursprüngliche Grundlage für gegenwärtige Definitionen im Rahmen der Kompetenzmessung und -entwicklung schaffte Chomsky (1973), der den Begriff im Bereich der Sprachwissenschaften einführte. Chomsky unterschied zwischen der Kenntnis der Sprache, die er als Sprachkompetenz (engl.: competence) bezeichnet und der Anwendung der Sprache, die er als Sprachverwendung (engl.: performance) bezeichnet (Chomsky, 1973, S. 14). Damit legte er auf der Basis eines Rückschlusses der kognitiven Handlungen den Grundstein der Kompetenz, um damit einhergehend von beobachtbaren Leistungen auf die Kompetenz als nicht direkt beobachtbares Konstrukt schließen zu können.
Laut Achtenhagen und Baethge (2007, S. 52) ist die Durchführung von Kompetenzmessungen im Bereich der Berufsbildung komplexer als im Bereich der schulischen Allgemeinbildung. Sie erfordert die Messung individueller Performanz am Arbeitsplatz und auf dem Arbeitsmarkt, wie beispielweise mit einem VET-LSA zur Erfassung von State-Variablen. Demgegenüber werden die Leistungen von jungen Schüler:innen fachspezifisch erfasst und anhand internationalen Large-Scale-Assessments wie beispielweise der Third International Mathematics and Science Study (TIMSS) oder dem Program for International Student Assessment (PISA) bewertet. Hierbei kann die Bildungsforschung auf sorgfältig begründete Forschungstraditionen und international validierte Konzepte aufbauen. In der beruflichen Kompetenzmessung der Persönlichkeitseigenschaften liegen diverse Testverfahren zur Erfassung bestimmter für die berufliche Position relevant erscheinenden Eigenschaften vor (z.B. Moldzio et al., 2019; Ostendorf & Angleitner, 2004). Im Vergleich zur Bildungsforschung kann jedoch nicht auf vergleichbare Konzepte zurückgegriffen werden, mit deren Hilfe sich vor allem die Struktur und die Entwicklung beruflicher Expertise in verschiedenen Berufsbereichen darstellen lässt.
Um Kompetenzen objektiv, vergleichbar und zuverlässig messen zu können bzw. mithilfe von Beobachtungen und deren Standardisierung Vereinheitlichung über Personen und Kontexte zu vollziehen, benötigt es präzise Operationalisierungen. Aus diesem Grund sollen in der Eignungs- und Kompetenzdiagnostik verschiedene Testverfahren kombiniert werden (Schuler, 2006b, S. 56). Es ist hierbei möglich, Verfahren der Intelligenz- und Persönlichkeitsdiagnostik zur Beschreibung von Persönlichkeitseigenschaften und Fähigkeiten im Sinne von traits für die Messung von Gedächtnisleistungen sowie schlussfolgerndes Denken, oder räumliches Vorstellungvermögen einzusetzen. Um jedoch dem Nachteil einer zu starken Abstraktion der Merkmale von konkreten Handlungskontexten entgegenzuwirken, können Kompetenzen als Verhaltensdispositionen in Oberkategorien zusammengefasst werden. Demgemäß können Verhaltensdispositionen einerseits in gängige abstrakte Klassifikationen von Kompetenzen wie die drei-, vier- oder mehrfach Kategorien-Modelle (Erpenbeck, 2017; Kauffeld & Frieling, 2009) eingeordnet werden. Anderseits können Verhaltensdispositionen aus Beobachtungen (Höft et al., 2018, S. 103) oder durch Interviews mit erfahrenen Akteuren mittels der CIT (Flanagan, 1954) rekonstruiert und gewonnen werden (Brunton & Jeffrey, 2010, S. 243). Die Bildung von Oberkategorien kann dabei anhand von Kodierungen im Rahmen der qualitativen Inhaltsanalyse wie die nach Mayring (2010) evidenzbasiert erfolgen (Bergmann et al., 2016, S. 378). Ein weiteres Verfahren basierend auf der konstruktivistischen Sichtweise ermöglicht es, die Kompetenzen aus einer kombinierten Form von Selbst- und Fremdbeobachtungen in einem heuristischen Vorgehen zu konzipieren und die Anforderungen in das Verhältnis zur jeweiligen Person zu setzen (Lang-von Wins et al., 2008, S. 43).
Klieme und seine Kolleg:innen (2008) verweisen auf die Komplexität des Kompetenzbegriffs, die die empirische Forschung in der Kompetenzmodellierung sowie der Entwicklung von Messmodellen und -instrumenten herausfordert. „Eine angemessene Modellierung von Kompetenzen [kann] die Zusammenhänge zwischen individuellen Fähigkeiten und Fertigkeiten und erfolgreichem Handeln in spezifischen Kontexten beschreiben“ (Klieme et al., 2008, S.). Es ist möglich, sich auf ein Spektrum von Beispielen der Performanz zu stützen, von dem aus verallgemeinernden Schlüssen auf die Kompetenz gezogen werden. Kompetenzen sind somit vor allem aus der unmittelbaren Beobachtung und Performanz zu erschließen. Damit beurteilen Testungen die Performanz und ziehen Rückschlüsse auf die zugrunde liegende Kompetenz (Zaiser, 2016, S. 7). Kompetenzmodelle können die Kompetenzdimensionen und deren Ausprägungsgrade detailliert beschreiben und eine Grundlage für Vergleiche von verschiedenen Personen innerhalb von Normgruppen darstellen. Die Entwicklung solcher qualifizierten Kompetenzraster oder -modelle verlangt gleichzeitig umfangreiche Kenntnisse des Kompetenzbereichs (Deiglmayr et al., 2017, S. 13). Kompetenzmessungen sind im Bereich der Berufsbildung zudem meist handlungs- und aktivitätsbezogen (Achtenhagen & Baethge, 2007, S. 53). Ergänzend ist zu erwähnen, dass bei der Messung von Ausprägungsgraden der Kompetenz häufig eine Rasch-Skalierung angewendet wird, um Unterschiede valide erfassen zu können (Deiglmayr et al., 2017, S. 13). Darüber hinaus ermöglicht ein Kompetenzraster oder -modell eine Annäherung an eine reliable und valide Kompetenzmessung, die zusätzlich zur kognitiven Dimension die affektive Dimension sowie die entsprechenden Persönlichkeitseigenschaften berücksichtigt (Achtenhagen & Grubb, 2001 zit. in Achtenhagen et al, 2007). Dieses Forschungsvorhaben bietet eine erste inhaltliche empiriebasierte Orientierung, welche Kompetenzen und Wissensbestände Relevanz haben könnten.
Abgrenzung zu Performanz
Kompetenzen stellen Dispositionen oder Potenziale von Menschen dar und sind folglich als solche nicht beobachtbar. Bereits Chomsky (1973, S. 14) grenzt Kompetenz von Performanz ab. Mit Performanz bezeichnet er das beobachtbare Verhalten, in dem die Kompetenz sichtbar werden kann (Schweizer, 2006, S. 197). Hierbei ist es jedoch abhängig von Faktoren wie der Motivation, ob eine Kompetenz in der Situation ersichtlich und damit bewertbar wird. Dementsprechend wird unter Kompetenz die latente Fähigkeit eines Menschen definiert, eine bestimmte Aufgabe ausführen zu können (z.B. Gesprächsführung mit Gruppen beherrschen). Performanz hingegen beschreibt die beobachtbare Ausführung der Aufgabe (z.B. Gespräch anhand offener Frage-Technik eröffnen) (Schott & Azizi Ghanbari, 2012). Daher wird die Kompetenz indirekt über deren Performanz, also der Aktivität, welche zu einem Ergebnis führt, diagnostiziert und bewertet (Ertl, 2005, S. 26). Grundsätzlich können psychometrische Modelle der Performanz beispielweise mittels einer Aufgabenstellung auf die individuelle Kompetenz im Sinne eines latenten Fähigkeitskonstrukts zurückschließen (B. Beck & Klieme, 2007, S. 4).
Abgrenzung zu Potenzial
Das Potenzial ist nach DIN 33430 (2016) die „Fähigkeit einer Person, ihr bislang nicht vertraute Aufgaben zu bewältigen und Kompetenzen zu entwickeln“ (S. 8). So verweist die Prozessnorm auf die Erlangung von Potenzialaspekten, die insbesondere auf die individuellen Fähigkeiten für ein erfolgreiches Verhalten, aber noch fehlendes Wissen und Können anspielen. Damit stellen im Rahmen der Anforderungsanalyse, Potenzialbeurteilungen eine Möglichkeit dar, um unerfahrenen Personen bei der Bewältigung von Aufgaben eine Orientierung für mögliche Eignungen zu geben, sodass sie durch Qualifizierungen oder Lernformate neue Kompetenzen erlangen können. Für das Forschungsvorhaben wird entsprechend der zugrundeliegenden Definition potenziell jede Person als befähigt im Erlernen der Aufgaben der spezifischen Rolle betrachtet, weshalb der Potenzialaspekt nicht näher in Betracht gezogen wird.
2.3.2Kompetenz und Expertentum in der Expertiseforschung
Die psychologische Expertiseforschung blickt auf eine langjährige internationale Forschungstradition zurück (Ericsson, 2018, S. 4), in der die Erforschung von Kompetenzen in bestimmten Aspekten, wie beispielweise der Leistungsstärke, einen integrierten Bestandteil darstellen. Angestoßen durch die Untersuchungen zur Expertise von De Groot (1965) sowie Chase und Simon (1973), die erstmals nachgewiesen haben, dass fachbezogene erfahrene Personen im Kontext des Schachspielens, das Abrufen und Erkennen von Mustern schneller durchführen als unerfahrene Personen, begannen sich diverse Forschungsarbeiten unter verschiedenen Gesichtspunkten mit der Expertise und den damit verbundenen Kompetenzentwicklungen näher zu erfassen (z.B. Chi, Glaser & Farr, 1988, Ericsson & Smith, 1999, Hoffman, 2014). Hierbei entwickelten sich drei Forschungslinien. Sie betrachten zum ersten unter welchen Voraussetzungen herausragende Leistung von Experten zustande kommen, zweitens die Merkmale der Expertenperformanz sowie drittens die instruktionalen Ansätze der Expertiseentwicklung (Gruber & Degner, 2016, S. 173). Entsprechend den unterschiedlichen theoretischen Ansätzen wurden verschiedene Modellierungen des Konstruktes Kompetenz gebildet und hinsichtlich der Expertise vermehrt erforscht (z.B. Kauffeld, Grote & Frieling, 2000, Tramm & Rebmann, 1999, Gruber & Degner, 2016, S. 174). In diesem Zuge entstanden auch erste Modellierungen der Handlungskompetenz bzw. den Anforderungen an Expert:innen in einem spezifischen Gebiet (z.B Gruber & Mandl, 1996, Baumert & Kunter, 2006).
Da die Handlungskompetenz neben kognitiven Kompetenzaspekten auch weitere Aspekte umfasst und als übergeordnetes Kompetenzkonzept nach Weinert (2002, 2014) verstanden werden kann, fügt sich die für die vorliegende Arbeit verwendete Kompetenzdefinition in den größeren Bezugsrahmen der Expertise, die gleichzeitig die Hinführung zur Handlungskompetenz darstellt. Gruber und Degener (2016) verweisen darauf, dass Handlungskompetenzmodelle für die „Domänenspezifität von Expertenperformanz“ (S. 174) gegenüber den bekannten drei- bis vierteiligen Modellen, die zwischen der Fach-, Sozial-, Methoden- und Selbstkompetenz unterscheiden, geeignet erscheinen, da sich die Teilkomponenten in der spezifischen Betrachtung kaum voneinander abgrenzen lassen. Folglich wird die Einordnung in eines der drei- bis vierteiligen Modelle zum Beispiel nach Kauffeld et al. (1990) nicht weiter fokussiert.
Status von Noviz:innen und Expert:innen in der Expertiseforschung
Als Herangehensweise zur Annäherung der Expertise, können nach Chi ( 2006, S. 21f) zwei grundsätzliche Ansätze unterschieden werden. Zum einen werden herausragende, sich von dem Durchschnitt abhebende Personen als „Spitzenkönner[in] in [ihrer] Domäne“ (Gruber & Degner, S. 165) fokussiert, womit die Expertise abhängig von Talent definiert wird. Zum anderen werden in konträren Ansätzen Experten-Novizen-Vergleichsuntersuchungen betrachtet und die Expertise als etwas Erlernbares konzeptualisiert. Aus dieser theoretischen Perspektive kann jede Person mit hinreichender Übung zur Expert:in in einem Gebiet werden. Dementsprechend werden herausragende Fertigkeiten nicht in Bezug zu angeborenen Fähigkeiten, sondern als ein Ergebnis „extensiver“ Übung verstanden (Hron, 2000, S. 20). Die Auffassung der dispositionalen Veranlagungen, das Talent und Begabung Expertise begründen kann, soll nicht weiter erörtert werden (siehe z.B. Gruber & Mandl, 1996), da die Feststellung, dass eine Person noch keine Expertise bzw. Leistungsstärke in ihrem spezifischen Gebiet besitzt, noch keine ursächliche Aussage über das Potenzial, die Absicht und die Motivation ermöglicht. Dadurch ist es schwer, zwischen Übung, Erfahrung und Training oder Begabung und Talent als Gründe des Noviz:innen Status zu urteilen (Gruber & Degner, 2018, S. 175). Es ist anzumerken, dass eine Erklärung von Expertise anhand dispositionaler Merkmale nicht auszuschließen ist, jedoch in der psychologischen Forschung verstärkt die lern- und praxisabhängigen Faktoren, als die dispositionalen beleuchtet wurden, da sie laut Gruber (, S. 11) leichter messtheoretisch erfassbar und experimentell erzeugbar, manipulierbar und kontrollierbar sind.
Chi (2006, S. 23) verweist darauf, den Forschungsfokus vor allem auf die Art und Weise der Expertise Aneignung zu legen, da „the goal of studying relative expertise is not merely to describe and identify the ways in which expert excel. Rather, the goal is to understand how expert became that way so that“. Diese Herangehensweise kann nach Hron (2000, S. 19) unter den Prozessansätzen eingeordnet werden, die der Frage nachgehen, wie eine Person mit Expertise agiert. Ziel der Prozessansätze ist es, die kognitiven Prozesse der Expertisehandlung zu analysieren, um die Elemente zu erfassen, die das Leistungsniveau bestimmen. Zur Darlegung überindividueller Unterschiede zwischen Expert:innen und Noviz:innen in Wissen, Fertigkeiten und Fähigkeiten, benötigt es eine inhaltliche Bestimmung der jeweiligen Wissensbestände und Kompetenzen, um darauf aufbauend valide sowie messbare Kriterien der Leistungsunterschiede zu bestimmen. So rahmt diese Masterarbeit die untersuchten kompetenzorientierten Anforderungen der beruflichen Rolle der Scrum Master:innen in ein Expertiseverständnis ein, welche durch die Identifizierung von Leistungsunterschieden in der Performanz durch einen anhaltenden informellen und formellen Lernprozess sowie durch breite Wissensanreicherungen und vielfältige Fertigkeiten und Kompetenzen bedingt wurde (Gruber & Degner, S. 174).
Merkmale von Expertiseentwicklung
Aufgrund von Anpassungsleistungen umfassen Anforderungen an die Expertise nach Gruber und Degner (2018) „gesteigerte Sensibilität der Wahrnehmung, stärkere Agilität des Bewegungsapparats, Effektivitätssteigerungen des Gedächtnisses und [den] Aufbau einer Wissensbasis“ (S. 177). Expertise ist demnach domänenspezifisch aufzufassen und in dem jeweiligen Gebiet der erworbenen Kompetenzen nicht uneingeschränkt auf andere fachbezogene Bereiche zu übertragen (Gruber & Degner, 2018, S. 177), da der Erwerb eines hohen Expertisegrads in komplexen beruflichen Feldern mit langen und intensiven Lern- und Erfahrungsphasen zusammenhängt (Ericsson & Smith, 1991). Darüber hinaus sind grundlegende Fähigkeiten oder Persönlichkeitseigenschaften keine die maßgeblichen Faktoren für Expertise, sondern vielmehr ein gezieltes, systematisches Training um sich stetig zu verbessern (Mieg, 2008 , S. 3269). Diese systematisch angelegte Lernform des zielgerichteten Übens ist unter dem Lernansatz Delicated Practise bekannt (Ericsson et al., 1993). Expertise entsteht meist aus Gründen der Restriktion und insbesondere der Komplexität beruflicher Tätigkeiten (Ericson et al., 1993, S. 16) und weniger in Ausbildungs- oder Trainingskontexten, als durch die Auseinandersetzung mit vielfältigen Aufgaben im beruflichen Alltag.
Beide Aussagen stützen die zentrale Erkenntnis, dass für die Entwicklung und Ausbildung der Expertise eine breitere Zeitspanne notwendig ist. Bereichsübergreifende Untersuchungen konnten aufzeigen, dass mindestens zehn Jahre einer intensiven Auseinandersetzung erforderlich sind, um spezifisch ausgerichtete Expertise aufzubauen (Feltovich et al., 2006; Ericsson et al., 2007).
Kriterien von Expertise und eine Definition von Expert:innen
Gemäß der Auffassung, dass Expertise erlernbar ist, erfolgt in der Regel eine Unterscheidung zwischen Experten und Novizen anhand wesentlicher kognitiver Aspekte sowie basierend auf dem Alter, der Qualität ihrer Lernerfahrungen, ihrer Motivation und ihrem Lernstil (Law & Wong, 1996, S. 116). Dabei werden innerhalb eines Gebietes die Bearbeitung einer unterschiedlich komplexen Aufgabe kontrastiert, um auf diese Weise auf Wissen, Können und weitere Merkmale von Expert:innen zu schließen. In Abgrenzung zum Begriff "Expertin" wird die Bezeichnung "Novizin" als eine in der Bewältigung noch "performanzarme" (Hron, 2000, S. 16) Person gekennzeichnet, die noch keine domänenspezifischen Erfahrungen aufweisen kann. Mit Bezug auf den kognitiven Fokus zeigen Ergebnisse der bildungswissenschaftlichen Expertiseforschung, dass sich Expert:innen von Noviz:innen vor allem hinsichtlich ihrer kognitiven Aktivtäten und des Komplexitätsgrades der zu verarbeitenden Informationen unterscheiden (z.B. Bromme, 2001, 2004; Stough et al., 2005). Somit bestehen Unterschiede in der mentalen Repräsentation von Konzepten und Problemen, in der Mustererkennung, bei der Strukturierung von Handlungsschritten, beim Problemlösen sowie in der Tiefe angewandter Regeln und der Automatisierung angewandter Wissensprozesse. Expert:innen speichern mehr und komplexere Informationseinheiten in Bedeutungseinheiten, sogenannten Chunks, und enkodieren diese in einem deutlich höheren Tempo als Noviz:innen (Rothe & Schindler, 1996). In Chunks werden einzelne Wissensbestandteile (z.B. Schachfiguren in Anlehnung an De Grotes Forschung, 1965) zu komplexeren Gedächtniseinheiten (z.B. Figurenkonstellation) zusammengefasst, wodurch sie über perzeptuelle Schlüsselreize einen schnelleren Zugang zu gespeicherten Schemata im Langzeitgedächtnis veranlassen und folglich höhere Informationsmengen im Kurzzeitgedächtnis verarbeitet und gespeichert werden können (Gobet & Charness, 2018, S. 599). Auch weisen diverse Befunde darauf hin, dass neben der Anzahl kognitiver Schemata oder Chunks die Wissensorganisation sich in dem Sinne unterscheidet, dass Expert:innen auf Tiefenstrukturen vorliegender Aufgaben und Noviz:innen tendenziell auf deren Oberflächenmerkmale konzentrieren.
Diese flexible Organisation der Wissensbestände der Expert:innen kann aufgrund einer hohen Prozeduralisierung von deklarativem Wissen, situations- und anforderungsspezifisch abgerufen und angewendet werden (Bromme 1992, S. 101). Dabei steuert das bestehende Wissen und der Kontext einerseits die Wahrnehmung von relevanten Mustern, auch Top-down-Verarbeitung genannt (Anderson, 2013, S. 43) und andererseits können neue Informationen nach der Bottom-up-Verarbeitung zügiger integriert bzw. erfasste Muster leichter dem Langzeitgedächtnis zugänglich gemacht werden (Gobet, 1996: S. 60). So können Expert:innen stark erleichtert, relevante Informationen erkennen und diese in abstraktere bzw. relevant bewertete Konzepte einordnen, um ihre Entscheidungsfindung sowie ihr Handeln der Situation entsprechend ausrichten zu können. Hierbei verwenden Expert:innen eher Vorwärtsstrategie, bei denen sie von den bekannten Fakten ausgehend, Hypothesen generieren, während Noviz:innen Rückwärtsstrategie nutzen, indem sie eine Hypothese generieren und auf dieser Basis nach verifizierenden Tatsachen suchen (Rothe & Schindler, 1996, S. 44).
Zusammenfassend kann kontrastiert werden, dass Experten
- 
hohes domänenspezifisches deklaratives und prozedurales Wissen in stark vernetzen und integrierten kognitiven Schemata speichern 
- 
einzelne Elemente zu komplexeren Gedächtniseinheiten bündeln und dadurch höhere Informationsmengen im Kurzzeitgedächtnis (Chunking) behalten können 
- 
Tiefenstrukturen einer Aufgabe oder eines Problems erfassen 
- 
eher ein automatisiertes Vorgehen im Erkennen relevanter Informationen nutzen 
- 
erleichtertes Handeln mit wenigen kognitiven Ressourcen aufzeigen 
- 
bei Aufgaben/Problemen stärker von dem bestehenden Wissen ausgehen und daraus Hypothesen generieren (Vorwärtsstrategie) 
Die dargelegten evidenzbasierten Expert:innen-Noviz:innen-Unterschiede wurden in diversen Tätigkeiten untersucht. So unter anderem auch im Bereich der Beratung und Therapie, der teilweise ein ähnlich strukturiertes Berufsfeld in Bezug auf Fertigkeiten und Kompetenzen in der Kommunikation und Begleitung von Menschen kennzeichnet. Hierbei liegen Untersuchungen zu Expert:innen und Noviz:innen hinsichtlich ihrer Repräsentation und Interpretation der zu bewältigenden Situationen vor (Ells et al., 2005, S. 585). Zudem stellten Marsh und Ahn ( 2012, S. 20) fest, dass Noviz:innen zu einer detaillierteren Beschreibung ihrer aktuellen Arbeitsfälle neigen, wohin gegen Expert:innen unter Bezugnahme ihres domänenspezifischen Wissens, eher eine Interpretation vornehmen.
Dementsprechend kann aus den Befunden festgehalten werden, dass Expert:innen
- 
elaboriertere und systematischere Äußerungen aufweisen 
- 
mehr relevante Aspekte des Arbeitsfalles erkennen und benennen 
- 
Informationen über die dargelegte Situation und die beteiligten Personen leichter integrieren 
- 
mögliche Lösungsansätze und dahinterliegende Mechanismen abstrahierter sowie elaborierter schlussfolgern 
- 
Vorschläge zu Maßnahmen geben, die folgerichtiger mit ihren vorherigen Interpretationen im Zusammenhang stehen 
- 
Unter Hinzuziehung ihres domänenspezifischen Wissens eher eine Interpretation vornehmen 
Die dargelegten Untersuchungsergebnisse können im Berufsfeld der agilen Rolle der Scrum Master:innen auf Expert:innen übertragen werden, da diese unter ihrem fachbezogenen Wissen und im Rahmen der individuellen und (Team-) Begleitung ebenso situationsangemessene sowie elaborierte Annahmen über interpersonale, fall- bzw. ereignisbezogene Fragen und Probleme der Beteiligten oder des Systems bzw. der Organisation zu stellen haben. Außerdem müssen sie zusammenhängende und geeignete Handlungen konzipieren, um die Situation erfolgreich zu bewältigen. In diesem Sinne eignet sich für die Untersuchung von Anforderungen an die berufliche Rolle der Scrum Master:innen diese als Expert:innen mit ihrem inhaltlichen Wissen und Können hinsichtlich der Wissensbestände, Fertigkeiten und Kompetenzen zu analysieren, um in einer ersten Annäherung an die berufliche Rolle, deren Anforderungen zu bestimmen.
2.3.3Kompetenz- und Expertiseerwerb im Rahmen von Professionalisierung
Im Rahmen von Professionalisierungsbestrebungen für die berufliche Rolle der Scrum Master:innen wird in dieser Arbeit ein kompetenzorientiertes Anforderungsprofil entwickelt. Dieses Profil zielt darauf ab, erste Annahmen für erforderliche Kompetenzen und die damit verbundenen erlernbaren Fertigkeiten gemäß der Definition von Weinert zu identifizieren. Eine Funktion des Profils besteht darin, die Bedeutung der Professionalisierung im beruflichen Feld zu betonen und darauf zu fokussieren.
Expertise und Professionsentwicklung
Professionalisierung bedeutet laut Mieg ( 2009, 2018), den Prozess der Entwicklung eines Berufes entgegen einer Profession mit einer annähernden Autonomie in der Leistungsdefinition und -überprüfung zu gestalten. Damit kann eine Professionalisierung hinsichtlich personenbezogenen sowie tätigkeitsbezogenen Aspekte erfolgen. Der Aufbau von Profession kann nach Mieg (2018, S. 179) als eine Weiterentwicklung von Bereichen betrachtet werden. Dadurch zielt der Expertiseerwerb auf den personenbezogenen Fertigkeitserwerb sowie auf eine Förderung durch Expert:innen in einer fortführenden Entwicklung des eigenen Berufsstandes unter bereichspezifischen Bedingungen ab. Die Domänen können damit ihre professionellen Standards ausbauen und Lehrende, Trainer:innen, Mentor:innen und Coaches wird eine bedeutsame Funktion hinsichtlich der Vermittlung zwischen Profession, Gesellschaft und Individuum zugeschrieben (Gruber et al, 2008, S. 241). Innerhalb der Professionsforschung zeigte sich im Zuge der Diskurse in den klassischen Professionstheorien, dass Professionskonzepte schwerlich anzuwenden sind. Um den Weg zu vermeiden, ganze Berufsgruppen den Professionsstatus zu- oder abzusprechen, werden in der aktuellen Professionsforschung gezielt Prozesse der Professionalisierung in spezifischen Kontexten ermittelt. Zudem werden für abgesteckte Bereiche erforderliche Kompetenzen der Professionellen und deren Möglichkeiten zum Erwerb aufgezeigt und bestimmt. Demzufolge sind die Anforderungsmerkmale und -strukturen möglichst exakt zu erfassen und zu beschreiben, um das typische und besondere Bild der beruflichen Tätigkeiten in der agilen Rolle der Scrum Master:innen näher zu untersuchen.
Person in the shadow im Expertisekontext
Die Weiterentwicklung und Weitergabe von Wissensbeständen, Regelwerken und potenziell vorhandenen Standards in einer Domäne kann im Rahmen des Expertiseerwerbs neben Austausch- und Lernformaten von Lernenden auch von Personen mit hoher Expertise realisiert werden (Gruber & Degner, 2018, Boshuizen et al., 2004). Es etablierte sich das theoretische Konzept des persons in the shadow, das zum Ziel hat, die Profession aus sich heraus weiterzuentwickeln, zu anderen Professionen abzugrenzen und einen fruchtbaren Austausch zwischen Expert:innen zu ermöglichen (Gruber et al., 2008, S. 239). Die persons in the shadow bilden das Bindeglied zwischen den Anforderungen in dem jeweiligen Gebiet und der individuellen Anpassung der zukünftigen Expert:innen. Dadurch sichern sie, dass der Expertiseerwerb mit der Entwicklung von Professionen einhergehen kann. Sie stellen im Hintergrund agierende bzw. im Schatten stehende Personen, wie Trainer:innen, Mentor:innen, Meister:innen oder Lehrer:innen dar, die dem Expertiseerwerb der Lernenden im Hintergrund zur Seite stehen und die nötigen Fertigkeiten vermitteln. Die vorliegende Arbeit hat den Anspruch diesen Aspekt der Professionsentwicklung eine einbettende Funktion zu geben. Sie setzt demzufolge den Fokus auf die Expertise und insbesondere auf Personen, die eine Lehr- und Ausbildungsfunktion in dem Gebiet innehaben und in formellen wie informellen Formaten ihr domänenspezifisches Expertenwissen als „Angehörige einer Profession und Gesellschaft“ (Gruber & Degner, 2018, S. 179) vertreten.
Kompetenz- und Expertiseerwerb
Weinert (1996, S. 148) beschreibt das Novizen-Experten-Paradigma als den wichtigsten empirisch-analytischen Ansatz der Expertiseforschung. Der Ansatz beschreibt die berufliche Entwicklung als schrittweisen Aufbau von professionellen Kompetenzen, Fähigkeiten und Wissensbestandteilen, die einerseits auf Entwicklungs- und Lerntheorien, wie die des situierten Lernens und der Community of Practice (Lave & Wenger 1991) sowie der Theorie des cognitive apprenticeship (Collins, Brown & Newman, 1989) basieren. Andererseits kommen die Modelle der gestuften Kompetenzentwicklung zur Expertise hinzu (Dreyfus & Dreyfus 1986, Gruber & Ziegler, 1996, Gruber & Mandl, 1996, Benner et al., 2012). Hierunter fällt auch das Modell des fachspezifischen Lernens „Model of Domain Learning (MDL)“ von Alexander und Kolleg:innen (1997; 2009), das für professionelles Lernen zur Entwicklung von Expertise geeignet ist. Es umfasst neben den kognitiven Aspekten auch die affektiven Faktoren und kann daher als ein Modell für eine vertiefendere Weiterentwicklung des kompetenzorientierten Anforderungsprofils angesehen werden. Ein weiterter Ansatz, der über den des "Persons in the Shadows" hinausgeht und enger mit den Praktiken von Scrum Master:innen verbunden ist, ist der Vermittlungsansatz des gezielten Trainings, des sogenannten „deliberate practise“.
Deliberate Practice
Eine bestimmte Form des effektiven Lernprozesses der für den Übergang eines Lernenden von einem Kompetenzzustand zum nächsthöheren verantwortlich ist, wird unter dem absichtlichen und bewussten Üben, dem „delibrate practice“ gefasst (Ericsson et al., 2007, S. 17). Bereits vor zwanzig Jahren schlugen Ericsson, Krampe und Tesch-Römer (1993) vor, dass die Leistung von Expert:innen eher auf eine bestimmte Zeitspanne absichtlichen Übens, als auf eine angeborene Fähigkeit oder ein Talent zurückzuführen ist.
Im Rahmen retrospektiver Untersuchung von Elitemusiker:innen stellten sie fest, dass tausende Stunden ein mehr bewusstes Üben angesammelt hatten als weniger versierte Musiker. Sie kamen zu dem Schluss, dass der entscheidende Faktor für das Erreichen von Expertenleistungen, dass absichtliche Üben darstellt. Folglich führten die Autoren die konzeptionelle Idee es deliberate practice ein, indem sie darauf hinwiesen, dass Expert:innen nicht nur über einen langen Zeitraum viel, sondern vor allem gezielt geübt hatten, um ihre Leistungen zu verbessern (Gruber & Degner, 2016, S. 178). Deliberate practice erfordert hierbei die kritische Bewertung und Reflexion des eigenen Handelns, um Fehler oder Verbesserungsmöglichkeiten zu entdecken und zu verbessern. In allen Studien besteht eine enge Verknüpfung von Wissen und Bewertungen, die Expert:innen aufweisen. Auch die einschlägigen Lernansätze (z.B. cognitive apprenticeship von Collins, Brown & Newman, 1989) zeigen trotz der Verwendung teils unterschiedlicher Terminologie, die hauptsächlich verschiedene Phasen der Entwicklung des Lernens kennzeichnen, dass zur Identifizierung von Verbesserungsmöglichkeiten die eigenen Lern- und Arbeitserfahrungen innerhalb langer Zeiträume gezielter Übung immer wieder rückwirkend betrachtet und analysiert werden. Hierbei ist die unterstützende Vermittlung von punktuellen Wissenselementen und Können durch dritte Personen, wie sie im Konzept der persons of shadows von Gruber, Lehtinen, Palonen und Degner (2008) erläutert sind relevant, um neuartige Entwicklungsschritte zu bewältigen. Außerdem haben angehende Expert:innen einen Expertisegrad erreicht, der oft in den Verbesserungsmöglichkeiten schwer zu identifizieren ist und mit kontinuierlicher Reflexion und gezielte Konstruktion von Trainingseinheiten durch Dritte begleitet werden kann (Gruber & Degner, 2016, S. 176). Dementsprechend liegt neben der Vertiefung erlernten Wissens, der Hauptfokus auf der „Steigerung der Reflexions-, Handlungs-, und Entscheidungsfähigkeit“ (Bergmann et al., 2016, S. 382). So kann laut Dick (2008) eine „fruchtbare und stetige Wechselbeziehung zwischen analoger Erfahrung, die gemeinschaftlich validiert wird, und kontrolliert gewonnenem, überprüftem, dokumentiertem Wissen“ ermöglicht werden. Diese Lerngelegenheiten stellen die essentielle Notwendigkeit von angemessenen Lernanforderungen des Expertise- und Kompetenzerwerb im Erwachsenenalter dar (Dick et al., 2016, S. 238) und bieten vielfältige Möglichkeiten der Umsetzung an.
2.4Theoretische Hinführung zur Anforderungsanalyse/-profil
Aus personalpsychologischer Perspektive ist das primäre Ziel der Personalentwicklung und -weiterbildung eine Förderung berufsrelevanter Kompetenzen, um Mitarbeiter:innen einer Organisation für die beruflichen Aufgaben zu qualifizieren und Entwicklungsmöglichkeiten anzubieten (Kersting, 2011, S. 83). Die Personalentwicklung stellt einen Prozess dar, der bei der Erfassung und Unterstützung des Entwicklungsbedarfs interessierter Mitarbeiter:innen beginnt und mit dem Transfer in den Arbeitsalltag sowie der regelmäßigen Evaluation der Effekte ausgewählter und verwendeter Entwicklungsangebote endet. Laut Kanning (2014) ist Personalentwicklung also „kein punktuelles Ereignis, sondern ein fortwährendes Bemühen“ (S. 506). Die Ergebnisse der Meta-Analyse von (Kristof-Brown et al., 2005, S. 317). zeigen, je höher die Passung zwischen einer Person und den Anforderungen des Arbeitsplatzes ist, umso stärker ist die Arbeitszufriedenheit und Verbundenheit mit der Organisation und umso geringer die Absicht, den Arbeitsplatz zu wechseln. Die Qualität einer durchgeführten Anforderungsanalyse bestimmt maßgeblich die Güte einer eignungsdiagnostischen Beurteilung (Kersting & Heyse, 2004, S. 7). So wird zum Beispiel die Validität von Assessment Centern und damit auch die Güte der einhergehenden Auswahl durch Anforderungsanalysen, wesentlich verbessert (z.B. Bobrow & Leonards, 1997). Ein Kompetenzkatalog sorgt schließlich für einen einheitlichen Sprachgebrauch im Unternehmen, insbesondere bei der Mitarbeiterauswahl, Mitarbeiterbeurteilung, aber auch bei der Personalentwicklung, Nachfolgeplanung, dem Talent Management und weiteren HR-Praktiken. Darüber hinaus können mittels verschiedene Lern- und Lehransätzen Weiterbildungs- und Mentoringprogramme entwickeln werden.
2.4.1Allgemeine Standards zur Qualität des beruflichen Handelns
Es existieren unterschiedliche Richtlinien und Standards zur Qualitätssicherung von Anforderungsanalysen wie beispielsweise der Interview-Standards (Forum Assessment Center e.V., 2021), die Norm zu berufsbezogenen Eignungsbeurteilungen (Deutsches Institut für Normen [DIN 33430], 2016) oder die Principles for the Validation and Use of Personel Selection Procedures (SIOP, 2018). Die aufgelisteten Standards ermöglichen Entscheidungen zur kontextspezifischen Gestaltung der Anforderungsanalysen, welche sich am Forschungsziel bzw. am Bedarf der auftraggebenden Organisation orientiert.
Zudem lassen sich aus diversen Studien Entscheidungen evidenzbasiert stützen und mit wissenschaftlichen Ansprüchen bzw. der Praktikabilität im beruflichen Kontext verbinden.
Die aufgelisteten Standards empfehlen es, konstant die Anforderungen aus beobachtbaren Verhaltensbeschreibungen von Stelleninhaber:innen zu extrahieren. Dabei ist die direkte Tätigkeit im jeweiligen Arbeitsumfeld der Personen der Ausgangspunkt, um Aufgaben und Tätigkeiten für die Stelle sowie die Umfeldbedingungen für die Einordnung zu erfassen. Darüber hinaus können weitere erforderliche Aspekte oder Merkmale wie nach dem KSAO-Systematik (Aamodt, 2010 zitiert nach Krumm et al., 2012, S. 9) erhoben werden. Zudem stellt bei direkten mündlichen Befragungen beispielsweise durch ein Interview, die durchführenden Personen im übertragenen Sinne das „Messinstrument“ dar (Diagnostik- und Testkuratorium, 2018, S. 118). Da direkte mündliche Befragungen eine Verhaltensbeobachtung umfassen, ist das Interview eine Spezialform der Verhaltensbeobachtung.
Die dem Forschungsvorhaben zugrunde liegende Anforderungsanalyse stützt sich auf die genannten Standards, insbesondere auf die gültige Prozessnorm DIN 33430 (2016) als Bewertungsgrundlage für die vorgenommene Analyse. Sie stellt damit einen Qualitätsrahmen zur Verfügung, der die zentrale Bedeutung der Entwicklung von Anforderungen und den damit einhergehenden Gütekriterien beschreibt. Damit bietet sie eine anerkannte Richtlinie und ergänzende Überprüfungsmöglichkeit für den Prozess der Definition von Anforderungsermittlungen. Die Qualitätsstandards umfassen ebenso die mitwirkenden Personen (Schmidt-Atzert et al., 2021, S. 632).
Funktion der DIN 33430 bei Anforderungsanalysen
Im Rahmen der Prozessnorm DIN 33430 (2016, S. 10) ist es die Aufgabe der Anforderungsanalyse Verhaltensweisen durch ein systematisches Vorgehen sowie dem (De-) Motivationspotenzial, das die Arbeitszufriedenheit umfasst und in Messgrößen wie Werthaltungen, Motivstrukturen, Interesse und Bedürfnisse ermittelt werden kann (Schuler & Kanning, 2014, S. 98), zu identifizieren. Darauf aufbauend können personenbezogene Eignungsmerkmale und ihre Ausprägungsgrade für die Eignungsdiagnostik bestimmt werden. Eignungsmerkmale stellen laut DIN 33430 (2016) „Qualifikationen, Kompetenzen und Potenziale sowie berufsbezogene Interessen, Bedürfnisse, Werthaltungen, Motive und andere relevante Merkmale einer Person“ (S. 7) dar. Höft und Kersting beziehen sich auf die DIN 33430 (2017, S. 100) und spezifizieren drei zentrale Merkmalsarten: (1) Qualifikationen, die formal (z.B. Schul- oder Ausbildungsabschluss) oder informell (z.B. Fortbildungsnachweise, Referenzen) das Wissen und Können kennzeichnen, (2) Kompetenzen, die „erlernte, wiederholbare Verhaltensweisen und abrufbare Wissens-bestände zur erfolgreichen Bewältigung beruflicher Aufgaben“ (Höft & Kersting, 2017, S. 100) umfassen sowie (3) Potenzialbeurteilungen, die vor allem tätigkeitsunerfahrene Personen in ihrer potenziellen Eignung für eine weitere Qualifizierung (z.B. Ausbildung, Einarbeitung) in ihrer Tätigkeitsausübung prüfen (Höft & Kersting, 2017, S. 100). Die vorliegende Arbeit legt hierbei den Fokus auf das Merkmal der Kompetenz und erfasst zudem die Qualifikationen, die jedoch nur rein deskriptiv zur Erläuterung der Stichprobe dargestellt werden. Sie verwendet die Norm der Eignungsdiagnostik, um eine Grundlage für die befragte berufliche Rolle zu generieren und einen Ausgangspunkt zur Orientierung für personelle Weiterentwicklung anhand demokratischer und partizipativer Prinzipien der Mitarbeitendenführung zu gestalten. Darauf aufbauend kann ein adäquates Weiterbildungs- oder Ausbildungs- und Mentoringprogramm unter verschiedenen Lern- und Lehransätzen entwickeln werden. Die Erfassung und Messung von (De-)Motivationspotenzialen für die berufliche Rolle würde den Rahmen der vorliegenden Forschungsarbeit überschreiten, es ist jedoch zu betonen, dass für eine gültige und umfassende Vorhersage der erfolgreichen Bewältigung der beruflichen Aufgaben das (De-)Motivationspotenzial wie auch zukünftige Entwicklungen der Tätigkeiten notwendig sind. Dies würde einen weiteren Folgeschritt in der Entwicklung des Profils darstellen (DIN, 2016, S. 7).
2.4.2Theoretische Grundlagen der Anforderungsanalyse
Um im Rahmen von personalpsychologischen Aspekten, Fragen der Personalentwicklung, Personalmarketing oder der Personaleignungsdiagnostik, d.h. der Passung einer Person für einen Arbeitsplatz oder eine Position nachgehen zu können, sind Informationen zu den Anforderungen einer beruflichen Rolle oder einem Aufgabenfeld in einer differenzierten Untersuchung zu ermitteln. Die Anforderungsanalyse bildet hierfür einen Zugang (Kersting, 2011, S. 83). Sie umfasst den Prozess der Identifikation von Anforderungen, die ein Anforderungsprofil oder die Tiefenstruktur eines Kompetenzmodells bilden können (Krumm et al., 2012, S. 14).
Kanning (2014) verweist darauf, dass es „nicht die eine Anforderungsanalyse [gibt]“ (S. 229), sondern je nach Ziel und Zweck der Analyse die potenziell erfolgversprechende Mischung aus dem bestehenden Pool an Methoden ausgewählt werden muss. Es liegt eine Vielzahl an methodischen Möglichkeiten und Analysedesigns vor, beispielsweise „Interviews, standardisierte Fragebogeninstrumente, Gruppendiskussionen und mathe-matische Analyseverfahren“ (S. 229). Dementsprechend sind nach Inhalt und Ziel der Anforderungsanalyse methodische und funktionsspezifische Entscheidungen zu treffen. Bei der Gestaltung von Anforderungsanalysen existiert ein sehr hoher Freiheitsgrad, da sehr unterschiedliche Techniken eingesetzt werden können (Höft et al., 2018). Bereits innerhalb eines methodischen Zugangs wie der hier verwendete arbeitsplatzanalytisch-empirische Ansatz variieren die Ergebnisse von Anforderungsanalysen in Abhängigkeit des verwendeten Instruments. Thunsdorff et al. (2015 zitiert nach Höft, 2018, S. 102) zeigt zum Beispiel, dass der Einsatz von unterschiedlichen Fragebögen verschiedene Ergebnisse erzeugt. Eine ebenso zentrale Stellschraube stellt nach Kersting und Birk (2011 in Höft 102) die Auswahl der Stichprobe sowie die theoretische Einordnung der zentralen gestaltungs- und Entscheidungsmerkmalen dar.
2.4.2.1Definition und Ziel von Anforderungsanalysen
Den herkömmlichsten Zweck für eine Anforderungsanalyse erfüllt die Frage nach der beruflichen Eignung und damit einhergehend der beruflichen Leistung in einem spezifischen Tätigkeitsbereich. Sie hat die Funktion, die Charakteristika von Arbeitsvollzügen zu erfassen, die als Anforderungen an Mitarbeiter:innen gestellt werden. Nach Kanning und Schuler (2014, S. 63) ist die Aufgabe der Arbeits- und Anforderungsanalyse eine Ermittlung dieses „Wofür“. C. Palmer und Kersting (2017) formulieren einen Weg im Rahmen der Eignungsdiagnostik mit der Frage nach der „Eignung wofür?“ als eine Form der „Passungsanalyse zwischen der beruflichen Zieltätigkeit einerseits und der Person mit ihren tätigkeitsrelevanten Merkmalen andererseits“ (S. 97). Nach Lozo et al. (2015, S. 53) sind im wirtschaftlichen Kontext Anforderungsanalysen längst etabliert und für eine Auswahl von entwicklungs- oder eignungsdiagnostischen Instrumenten bzw. der Beurteilung von Bewerber:innen bildet die Erstellung eines Anforderungsprofils eine notwendig Voraussetzung. Hierbei sind beispielweise als Fragen zu beantworten, welches spezifische (Fach-)Wissen oder welche Fertigkeiten für eine erfolgreiche Berufsausübung erforderlich sind. Ziel der Anforderungsanalyse ist es, eine Klassifizierung der Anforderungsfelder und damit zu den Kompetenzfeldern der Scrum Master:innen zu erhalten, um schließlich aus den gewonnenen Daten ein literaturbasiertes Modell zu entwerfen. Zudem werden Teilergebnisse der Dokumentenanalyse, insbesondere die exemplarischen Anforderungssituationen als thematischer Rahmen und Strukturierung für den inhaltlichen Leitfaden der Experteninterviews mit der CIT verwendet (Helfferich, 2011).
Klassifizierung und Definition von Anforderungen
Die für eine berufliche Tätigkeit zu ermittelnden Anforderungen können nach Schuler (2006b, 2014) klassifiziert werden nach (1) tätigkeitsspezifisch, (2) tätigkeitsübergreifend und (3) das Befriedigungspotenzial der Tätigkeit.
Die tätigkeitsspezifischen Anforderungen sind spezifisch für die konkrete Tätigkeit und beziehen sich auf die Kompetenzen und den Wissenserwerb sowie die Leistung für eine Berufsposition. Die Eignungsmerkmale können Fähigkeiten, Fertigkeiten, Kenntnisse sowie andere erfolgsrelevante Merkmale umfassen. Allgemein tätigkeitsübergreifende Anforderungen kennzeichnen positionsunabhängige, erfolgsrelevante Eigenschaften, die ebenso Fähigkeiten, Fertigkeiten, Kenntnisse sowie andere erfolgsrelevante Merkmale einschließen können. Das Befriedigungspotenzial einer Tätigkeit inkludiert Interessen, Bedürfnisse, Motive, Werthaltungen, Zufriedenheit sowie zukünftige Entwicklungen der Tätigkeit, die Merkmale des Entwicklungspotenzials einer Person identifizieren (Diagnostik- und Testkuratorium, 2018, S. 98). Anforderungen können wie im Kapitel zur „Definitorische Hinführung des Kompetenzbegriffs“ (siehe 2.8.1.1) näher erläutert bzw. im Kompetenzbegriff zusammengefasst, als Merkmale einer Person aufgefasst werden, die sich in „Wissen, Fähigkeiten und Fertigkeiten eines Menschen“ (Kanning, 2004, S. 37) gliedern. Die Arbeit fasst Anforderungen zudem als tätigkeitsspezifische Kompetenzen auf.
Methodische Ansätze der Anforderungsanalyse
Allgemein kann die Art der grundsätzlichen Vorgehensweise in eine deduktive und induktive Anforderungsanalyse (Williams & Crafts, 1997) unterteilt werden. Hierbei bezeichnet das deduktive Vorgehen eine Klassifizierung von Merkmalen, die Tätigkeiten eines Berufes nach vorgegebenen Kategorien untersuchen und eine Vergleichbarkeit zwischen verschiedenen Tätigkeiten mit den Kategorien ermöglichen. Ein Beispiel ist das O*Net-System (Peterson et al., 2001), das ähnlich dem KSA(O)-Modell (siehe Kapitel 2.9.2.3 Theorie zu Kompetenzen) auf verschiedenen Ebenen unterschiedliche Merkmale anhand von Listen erhebt und abbildet. Innerhalb der induktiven Vorgehensweise werden in der Regel Information von Experten (z.B. Stelleninhaber:innen oder Führungskräfte) auf dem jeweiligen beruflichen Gebiet gesammelt und Kenntnisse (knowledge), Fertigkeiten (skills), Fähigkeiten (abilities) und „anderen Merkmalen“ (other characteristics, z.B. Persönlichkeitseigenschaften, Werte und Einstellungen) gelistet. Neben der Unterscheidung der deduktiven und induktiven Vorgehensweise können Anforderungsanalysen auch nach verschiedenen inhaltlichen Aspekten zum Beispiel nach der Art der Verfahren unterteilt werden. Brannick et al. (Brannick, 2007) stellen in einem systematischen Überblick vielfältige arbeitsanalytische Verfahren vor die unter anderem nach der Art der Kategorisierung, dem Grad der Standardisierung, dem Detaillierungsgrad für den Anwendenden oder nach der Beschreibungsebene der Anforderungen klassifiziert werden.
Da die vorliegende Arbeit kein vorher festgelegtes Klassifizierungsraster zu den inhaltlichen Verhaltensindikatoren des Tätigkeitsfeldes zugrunde legt oder die Wichtigkeit von definierten Aufgaben und Merkmalen bewertet, begründet dies, die induktive Analyse erfolgsrelevanten Aufgaben oder Verhaltensweisen der Stelleninhaber:innen.
Beschreibungsebenen von Anforderungsanalysen
Fleishman und Quaintance (1984) unterteilen Aspekte der Anforderungsanalyse auf der Beschreibungebene. Sie bestimmten vier Ebenen (1) task characteristic approach, (2) behavior requirement approach, (3) behavior description approach und (4) ability requirement approach. Spätere Forschung wie die von (Schuler, 2006a) fasste die Ebenen in aufgabenbezogen (task-oriented), verhaltensbezogen (behavior-oriented) und eigenschaftsbezogen (attribute-oriented) zusammen. Zur leichtern Zuordnung der Verwendung von eignungsdiagnostischen Verfahren und Leistungskriterien wird die Arbeits- und Anforderungsanalyse laut Schuler und Kanning (2014, S. 76) insbesondere im personalpsychologischen Rahmen nach diesen drei Beschreibungsebenen klassifiziert (Schuler & Funke, 1995). Hierbei lassen sich personalpsychologische Elemente (z. B. Elemente der Personalauswahl und Eignungsdiagnostik, Maßnahmen der Personalentwicklung) unmittelbar auf die Beschreibungsebenen der Arbeits- und Anforderungsanalyse beziehen und begründen (siehe Tabelle 1).
Tabelle 2.2. Zuordnung der Beschreibungsebenen zu personalpsychologischen Elementen und Kriterien einer Anforderungsanalyse in Anlehnung an Schuler und Kanning (2014, S. 71)
| Ebene der Arbeits-/ Anforderungsanalyse | Art des Anforderungsmerkmals | Personalpsychologische Elemente und Maßnahmen | Leistungskriterien | 
| Aufgabenebene | Aufgaben-, Ergebnis- und Qualifikationsanforderungen und Erfahrung | Wissensorientierte Verfahren, Bildung, fachl. Qualifizierung, Instruktionen | Ergebniskriterien, z.B. Verkaufszahlen, Qualitätsindikatoren, Zielerfüllungsgrad | 
| Verhaltensebene | Verhaltensanforderungen z.B. Fertigkeiten, Gewohnheiten, Handlungsregulation | Verhaltensorientierte Verfahren, stellenbezogene Entwicklung, Coaching, Verhaltens-modellierung | Verhaltenskriterien z.B. Indikatoren wie Gesprächsführung, Informationsweitergabe, Marktbeobachtung | 
| Eigenschaftsebene | Eigenschaftsanforderungen, z.B. Fähigkeiten, Temperamentsmerkmale, Interessen | Persönlichkeitsentwicklung, Sozialisation, Lernen am Vorbild | Eigenschaftskriterien, z.B. Kontaktfähigkeit, Belastbarkeit, Leistungsbereitschaft | 
Die häufigste Anwendung und zugleich methodisch ergiebigste Form der Arbeits- und Anforderungsanalyse stellt die Verhaltensebene dar. Meta-analytischer Ergebnisse wiesen bei weitem die mit Abstand höchste Beurteilerübereinstimmung in Bezug auf Inhalt und Detailliertheitsgrad der befragten Personen beim verhaltensbezogenen Zugang auf (Dierdorff & Wilson, 2003; Voskuijl & van Sliedregt, 2002). Verhaltensbezogene Verfahren der Analyse erlauben viele Anwendungsmöglichkeiten, unter anderem als Ausgangspunkt für die Personalentwicklung, Personalauswahl, Arbeitsgestaltung oder Berufsklassifikation. Sie ermöglichen einen direkten Bezug zur Analyse und können durch diese begründet werden (Schuler, 2014, S. 72). Laut Krumm et al. (2012) eignen sich die Ergebnisse einer Verhaltensanalyse, um „plastisch darzustellen, was in einer bestimmten beruflichen Tätigkeit gefordert ist und wie man dies am besten umsetzt“ (S. 32).
Auch verhaltensnahe Operationalisierungen bieten beobachtbare Illustrationen von Anforderungen anhand von konkretem Verhaltensbeschreibungen und können die Tiefenstruktur eines Anforderungs- bzw. Kompetenzmodells abbilden (siehe Kapitel „Anforderungsprofil und Kompetenzmodelle). Im Vergleich dazu, ist ein Zugang über eine eigenschaftsbasierte Analyse im Rahmen einer Anforderungsanalyse davon geprägt, welche Fähigkeiten in Form von Persönlichkeitsmerkmalen den beruflichen Erfolg in einer bestimmten Arbeitstätigkeit erforderlich machen. So dienen als Ausgangspunkt, eigenschaftsbezogene Referenzmodelle bei denen die Relevanz der jeweils genannten Eigenschaft ohne weitere Differenzierung für die jeweilige Arbeitsstelle insgesamt beurteilt wird (Diagnostik- und Testkuratorium, 2018). Die Untersuchung von psychologischen Merkmalen, die über die Zeit als stabil gelten, d.h. Persönlichkeitsmerkmale (engl.: trait), die eine Disposition im Sinne einer Verhaltensbereitschaft einer Person bezeichnen, sind wenig konkret und eher global zu betrachten (Krumm et al., 2012). Zum Beispiel werden die beiden Persönlichkeitsmerkmale Belastbarkeit und Gewissenhaftigkeit, die den Ausbildungs- und Berufserfolg vorhersagen können über alle Altersklassen und Berufsgruppen hinweg anhand eines evidenz- und theoriebasierten Instruments messbar gemacht (Moldizio et a., 2020). Hierbei werden mithilfe hoher Normierungsstichproben mit realistischen Vergleichswerten Auswertung über eine fundierte Einschätzung der Fähigkeiten getroffen. Dies erfolgt durch messtheoretisch fundierte Test- und Fragebogenverfahren, wie dem ABGS-Fragebogen (Moldizio et al., 2020) oder anderen Testverfahren (z.B. Ability Requirement Scales (F-JAS) nach Fleishman & Quaintance, 1984). Eine erweiterte deutsche Version stammt von Kleinmann et al., 2010).
Der methodische Zugang durch den Eigenschaftsansatz hat den Vorteil, dass die Analysen mithilfe theoretisch fundierter und empirisch eindeutig untersuchter Konstrukte (Eignungsmerkmale) vorgenommen werden können (siehe Kapitel „Messung der Kompetenz“).
Die in der Analyse erfassten verhaltensnahen Anforderungen können als erste Hinweise für relevante psychologische Merkmale bzw. Persönlichkeitsmerkmale verwendet werden. Es sei jedoch darauf hingewiesen, dass die Forschungsarbeit den Fokus auf die erlernbaren Fertigkeiten und Kenntnissen im Rahmen des Kompetenzverständnisses nach Weinert (1999) legt und in diesem Sinne allgemeine intellektuelle Fähigkeiten, die unbestritten einen zentralen Faktor für Kompetenzentwicklung spielen, als vorausgesetzt gesehen werden bzw. für die Rolle als spezifische Anforderungen im Bewältigungsverhalten zum vordergründigen Ziel gesetzt sind. Laut Diagnostik- und Testkuratorium (2018, S. 105) stellen Anforderungsprofile auf der Basis von Kompetenzmanagementansätze eine Sonderform von eigenschaftsorientierten Anforderungsanalysen dar. Vorhergehende erste Fallstudien (z.B. Delißen et al, 2021, Wallemann & Bronner, 2021, 2021) haben diese Sonderform der Anforderungsanalyse verwendet. Ergänzend ist anzumerken, dass die Überprüfung der erstellten Anforderungsprofile in Form von Evaluationen den drei Ebenen zu zuordnen ist. Dementsprechend können passende Validierungsmethoden wie zu Beispiel eine prognosebezogene Validierungsstrategie zur Prüfung auf der Aufgaben- und Ergebnis-Ebene, inhaltsbezogene Validierungen für die Verhaltensebene und eine Konstruktvalidierung für die Eigenschaftsebene verwendet werden (Schuler & Kanning, 2014, S. 71). Da die Ergebnisse einer Anforderungsanalyse in der Regel auf subjektiven Daten beruhen ist eine Überprüfung in Form von Evaluationen erforderlich (siehe Abschnitt 2.9.2.3).
Klassifizierung der Verfahren
Die Datengewinnung kann nach Reimann (2010, S. 122) in drei Gruppen klassifiziert werden: (1) unstandardisierte Verfahren, wobei den Anwender:innen keine Hilfsmittel oder Materialien zur Verwendung vorliegen und sie daher häufig als erste explorative Untersuchung für inhaltliche Richtungen und Eindrücke angewendet werden, (2) teilstandardisierte Verfahren, in denen die Anwender:innen systematisch anzuwendende Hilfsmittel einsetzen, die in der Regel jedoch entwickelt werden müssen (z.B. Leitfäden zur Durchführung der Anforderungsanalyse auf Basis der Critical Incident Technique nach Flanagan), (3) standardisierte Verfahren, welche den Anwender:innen Instrumente, beispielsweise von fundierten standardisierten Fragebogenverfahren zur Anwendung zu Verfügung stellen. Aufgrund der Komplexität der Tätigkeit von Scrum Master:innen wird im Verfahren der vorliegenden Arbeit die Critical Incident Technique (CIT, Flanagan, 1954) als Befragungsform im Rahmen eines halbstandardisierten Vorgehens eingesetzt. Laut Kici et al. (2006, S. 86) ist bei Arbeitstätigkeiten, in denen vielfältige Arbeitssituationen unterschiedlichste Verhaltensweisen der Stelleninhaber:innen erfordern, die Erfassung über die CIT geeignet (siehe Abschnitt CIT im Methodenteil).
Methodische Zugänge einer Anforderungsanalyse
Innerhalb der Forschung zu Arbeits- und Anforderungsanalysen existieren unterschiedliche methodische Zugänge. Dabei können für Anforderungsanalysen drei methodische Zugänge unterschieden werden. Schuler (2014, S. 66) unterteilt diese methodischen Herangehensweisen in:
- 
die erfahrungsgeleitete-intuitive Methode, welche die Anforderungen aus der erfahrungsgeleiteten Beurteilung der Tätigkeit, den erforderlichen Arbeitsmitteln, der Arbeitsgegenstände, den Umweltbedingungen und den Qualifikations- und Weiterbildungserfordernissen ableitet 
- 
die arbeitsplatzanalytisch-empirische Methode, die die Anforderungen mittels teil- oder vollstandardisierter Methoden erfasst 
- 
die personenbezogene-empirische Methode, welche die Anforderungen über die Auswertung statistischer Zusammenhänge zwischen Personenmerkmalen und Tätigkeitsfolgen ermittelt (Kici et al., 2006, S. 85). 
Die Wahl der methodischen Zugänge bestimmt die Art des Eignungsmerkmals, das mit der Analyse ermittelt und abgeleitet wird (Schuler, 2006b, S. 49). Im Weiteren wird die arbeitsplatzanalytisch-empirische Methode näher erläutert, da sie in der betrieblichen Praxis häufig Anwendung bei neu gestalteten Zielpositionen oder veränderlichen Tätigkeitsanforderungen findet. Sie stellt die „wohl verbreitetste und methodisch reichhaltigste Form der Arbeits- und Anforderungsanalyse“ (Schuler & Kanning, 2014, S. 73) dar und bietet ein Analyseverfahren, das verhaltensbezogen formuliert, viele Anwendungsmöglichkeiten bietet. Psychometrische Verfahren zur Erfassung von Persönlichkeitsmerkmale sind hierbei eher unüblich (Schuler & Kanning, 2014, S. 76). Dabei können einerseits arbeitsplatzübergreifende Verhaltensbeschreibungen durch standardisierte Fragebögen beispielsweise des Position Analysis Questionaire (PAQ, McCormick & Jeanneret, 1988), dessen deutsche Übertragung Fragebogen zur Arbeitsanalyse (FAA, Frieling & Hoyos, 1978) angewendet werden.
Die hier erfragten aufgaben- und eigenschaftsbezogen Merkmale eignen sich für diverse Berufstätigkeiten, jedoch können komplexere und abstraktere Aufgaben kaum vollständig beschrieben werden (Moser, Donat, Schuler & Funke, 1989). Für komplexere und neuartige Arbeitstätigkeiten eignet sich andererseits das verbreitete Verfahren der „Methode der kritischen Ereignisse“ (engl.: Critical Incident Technique, [CIT]) nach Flanagan (1954). Das standardisierte Verfahren erfasst in überschaubaren Fragen die Bedingungen erfolgskritischen Verhaltens, indem innerhalb der Fragen aus dem Berufskontext, verschiedene Varianten möglich sind (Schuler & Kanning, 2014, S. 75). Die gesamten Arbeitsverhaltensweisen werden gebündelt dargelegt und im Expert:innenkonsens bzw. mit statistischen Gruppierungsmethoden bearbeitet. In neuen beruflichen Feldern kann es „angemessen sein, mittels des qualitativen Verfahrens CIT die Gesamtmenge erfolgsrelevanter Verhaltensweisen zu sammeln“ (Schuler & Kanning, 2014, S. 75), um aus den erfassten Daten ein standardisiertes quantitatives Analyseinstrument zu entwickeln.

Abbildung 2.6. Beispielablauf einer Anforderungsanalyse (Schuler, 2014, S. 76)
In der arbeitsplatzanalytisch-empirische Methode werden Tätigkeiten oder Situationen einer beruflichen Rolle anhand von formalisierten Verfahren wie zum Beispiel Fragebogen und standardisierte Interviews einer Analyse unterzogen. Die erfassten Beschreibungen der Tätigkeitsmerkmale können in Merkmale zu der beruflichen Rolle überführt werden und mithilfe konkreter Informationen zur Arbeitsstelle oder Tätigkeit innerhalb eines Berufes oder einer Berufsgruppen im Verlauf der Auswertung verallgemeinert werden.
Darüber können Ausprägungsgrade zu personenbezogenen Merkmale in streng formalisiertem Vorgehen bestimmt werden (Schuler, 2006 zitiert in Kanning und Schuler, 2014). Die Anforderungen werden immer zu einer spezifischen beruflichen Rolle und damit zu einer einzelnen Arbeitsplatzstelle untersucht, wobei keine verschiedenen Stellen oder Tätigkeiten verglichen werden (Krumm et al., 2012)
2.4.2.2Zeitliche Dimension der Anforderungsanalyse
Anforderungsanalysen können zwei zeitliche Dimensionen in den Fokus nehmen, um bestehende Anforderungen zu erfassen. Innerhalb der verhaltensbezogenen Anforderungsverfahren sind laut (Heider-Friedel et al., 2006b, S. 23) entweder gegenwartsorientierte und tätigkeitsspezifische oder zukünftig und strategisch orientierte Anforderungen ermittelbar. Laut Höft und Goerke (2014, S. 7) wird in herkömmlichen Anforderungsanalysen der Fokus auf die Gegenwartsperspektive und das Interesse an bestehenden Anforderungen der jeweiligen Stelleninhaber:innen gelegt. Neuere Ansätze (Heider-Friedel et al., 2006b, S. 23; Landis et al., 1998, S. 196) verweisen auf die Bedeutung zukunftsorientierter Perspektiven und integrieren diese in Analysen, die die Veränderlichkeit der Anforderungen aufzeigen (Sanchez und Levine (1999, S. 45) . Es ist anzumerken, dass bisher nur wenige Studien ein kombiniertes gegenwarts- und zukunftsorientierten Verfahren durchgeführt haben und daher ein geteiltes Verständnis (Obermann, 2013, S. 76) vorliegt. Die Interview-Standards (2021) empfehlen bei zukunftsorientierten Anforderungen beispielsweise nur „Visionen der obersten Entscheidungsträger“ ohne die die alltäglichen Erfordernisse der Zielfunktion zu berücksichtigen“ (S. 7). Die Principles for the Validation and Use of Personel Selection Procedurces (SIOP, 2018, S. 5) sowie die DIN 33430 (2016, S. 6) empfehlen als ergänzenden Schritt zur gegenwartsbezogenen, eine zukunftsorientierte Sichtweise für Anforderungsanalysen zu wählen, um „abzuschätzen, ob sich möglicherweise Tätigkeiten, Umfeldbedingungen oder Organisationsmerkmale verändern“ (DIN 33430, 2016, S. 6).
2.4.2.3Abgrenzung von Arbeitsanalyse und Anforderungsanalyse
Die Begriffe Arbeitsanalyse und Anforderungsanalyse werden häufig synonym oder als kombinierter Begriff in Form von Arbeits- und Anforderungsanalyse verwendet (Diagnostik- und Testkuratorium, 2018; Höft et al., 2018; Kanning, 2004; Kersting & Heyse, 2004; Krumm et al., 2012; Schuler, 2014; Schuler & Kanning, 2014).
Laut dem Diagnostik- und Testkuratorium (2018) ist die Arbeitsanalyse eine Analyse der Arbeitsaufgaben und ihrer Tätigkeiten. Die Anforderungsanalyse wiederum, zieht aus dem Wissen der Aufgaben und Tätigkeiten eine Ableitung über die Merkmale (Kompetenzen, Fertigkeiten, Wissen, Motivation, Interesse oder Persönlichkeitsmerkmale), die Menschen aufweisen sollten, um diese Tätigkeiten erfolgreich bewältigen zu können. Sie beschreibt die Berufsposition aus der Perspektive der arbeitenden Personen. Laut Krumm et al. (2012, S. 15) wird der Begriff der Anforderungsanalyse in der Regel angewandt, um die Ermittlung von Anforderungen in konkreten beruflichen Situationen zu bestimmen. Es ist zudem anzumerken, dass im Zusammenhang mit der Arbeits- und Anforderungsanalyse der Begriff der Kompetenzmodellierung ebenso verwendet werden kann. Laut Diagnostik- und Testkuratorium (2018, S. 101) ist er jedoch weniger klar definiert und damit schwerer von Arbeits- und Anforderungsanalysen abzugrenzen. Nach einer Untersuchung von Shippmann et al. (2000, S. 734) setzte der größte Teil von fachkundigen Personen im Vergleich zu Kompetenzmodellierungen größere Erwartungen an Arbeits- und Anforderungsanalysen, da sie diese mit höheren wissenschaftliche Standards, beispielsweise hinsichtlich der Entwicklung der Instrumente oder der präziseren Beschreibungen der Anforderungen verbinden. Kompetenzmodellierungen wurden aus Sicht der befragten Personen als passendere Möglichkeit für eine leichtere Verbindung mit strategischen Zielen der Organisation betrachtet (Schmidt-Atzert et al., 2021, S. 574).
Das Forschungsvorhaben legt den Fokus auf die Anforderungsanalyse, die die ausgewählten Eignungsmerkmale als Kompetenzen und den zugehörigen Fertigkeiten und Wissensbeständen definiert und dies im Ergebnis als ein kompetenzorientiertes Anforderungsprofil bezeichnet.
Im Folgenden wird das forschungsmethodische Vorgehen dieser Arbeit dargelegt. Dem vorangestellt wird eine kurze Verortung des wissenschaftlichen Ansatzes gegeben, um eine Einbettung des vorliegenden Untersuchungsdesigns zur Beantwortung der Forschungsfragen zu vollziehen. Der Fokus wird auf die Entwicklung einer Tiefenstruktur in Form von verhaltensnahen Operationalisierungen der kognitiven Fertigkeiten gelegt. Diese werden in einen Rahmen von Kompetenzfeldern und damit verbundenen ersten Kompetenzvorschläge, die basierend auf den ermittelten kognitiven Fertigkeiten entstanden sind, als Oberflächenstruktur des Profils gesetzt. Die Tiefen- und Oberflächenstruktur bilden den Vorschlag für das spezifisch auf die Rolle des:r Scrum Masters:in ausgerichteten kompetenzorientierten Anforderungsprofil, das für Lern- und Entwicklungsformate in der Weiterbildung der Scrum Master:innen dienen kann.
3.1Empirischer Forschungsansatz der Arbeit
Im weiteren Verlauf wird das methodische Vorgehen zur Identifizierung der Anforderungen sowie der daraus ableitbaren Kompetenzen, Fertigkeiten, Fähigkeiten und Wissensbestände der beruflichen Rolle der Scrum Master:innen erläutert. Das Hauptziel besteht darin, erste Anforderungen im agilen Arbeitskontext zu ermitteln und diese anschließend zu klassifizieren, um erste Erkenntnisse über potenzielle Kompetenzbereiche der Scrum Master:innen zu gewinnen.
Die Anforderungen für eine erfolgreiche Bewältigung der Aufgaben der beruflichen Rolle der Scrum Master:innen ist ein bisher kaum systematisch untersuchter Bereich innerhalb der Agilitätsforschung, die dem arbeits- und organisationspsychologischen Feld zuordnet werden kann. Damit liegen zu dieser Fragestellung noch keine regelgeleiteten theoretischen Erkenntnisse vor (siehe Kapitel 2.2.) und verweist auf die Notwendigkeit eines induktiven, offenen und explorativen Vorgehens. Denn der Kern explorativer Studien besteht darin, dass „der Forschungsstand zum Gegenstand noch so rudimentär ist, dass keine präzisen Fragestellungen, Beschreibungsdimensionen oder Hypothesen formulierbar sind“ (Mey & Mruck, 2020a, S. 12). Allgemein erfasst die qualitativen Sozialforschung im Feld „in bewusst nicht-strukturierter Weise zu relativ wenig Fällen umfassendes verbales, visuelles und/oder audiovisuelles Datenmaterial, […] um auf dieser Basis den Untersuchungsgegenstand im Kontext detailliert zu beschreiben sowie Hypothesen und Theorien zu entwickeln“ (Döring & Bortz, 2015, S. 25). Auf Grundlage des vorliegenden Forschungsstandes ist es nötig, offene Forschungsfragen nachzugehen, die durch theoretische Vorannahmen begleitet werden, um auf dieser Annahme mit Hilfe qualitativen methodischen Vorgehensweise in einem geeigneten Untersuchungsdesign das Erkenntnisinteresse umzusetzen und die Daten interpretativ auszuwerten (Bortz & Döring, 2016, S. 146), da noch keine theoriegeleiteten Annahmen und daraus folgend formulierbare Hypothesen bestehen können. Damit umfasst das Ziel der Arbeit eine Gegenstandsbeschreibung und erste Grundlagen für eine Hypothesen- und Theoriebildung zu dem Forschungsgegenstand (Bortz & Döring, 2016). Die vorliegende Arbeit verwendet daher einen qualitativen Forschungsansatz.
Die vorliegende Untersuchung kann als explorative Interviewstudie (Bortz & Döring, 2015, S. 192) eingeordnet werden, die im Rahmen der theoretischen Grundlagen der Anforderungsanalyse ein neukombiniertes Erhebungsverfahren mit Hilfe der Critical-Incidents-Methode (CIT, Flanagan, 1954) entwickelt. Es wird auskundschaftend, also explorativ, vorgegangen und sich einen Einblick in den ausgewählten Forschungsgegenstand verschafft. Das zirkuläre Vorgehen verlangt eigene Methodenansätze wie zum Beispiel ein offener Fragebogen, Interview- oder Beobachtungsleitfaden, um Auswertungskategorien zu entwickelt (Döring & Bortz, 2015, S. 32Mey & Mruck, 2020b, S. 797). Flick (2021) betont, dass sich gerade „in dieser Zirkularität eine Stärke des Ansatzes [besteht], da sie, zumindest, wenn sie konsequent angewendet wird, zu einer permanenten Reflexion des gesamten Forschungsvorgehens und seiner Teilschritte im Licht der anderen Schritte zwingt“ (S. 72).
Die Arbeit kann zudem als Überprüfung des Erhebungs- und Auswertungsverfahrens betrachtet werden, das eine explorativen Untersuchungsphase zur Anforderungsermittlung für Scrum Master:innen zu dem prüft, ob sich die methodischen Zugänge und das entwickelte Erhebungsverfahren für das Forschungsinteresse und der Beantwortung der Forschungsfrage bewähren wird (Mey & Mruck, 2020b, S. 12).
3.2Beschreibung des Untersuchungsdesigns
Im Rahmen dieser Arbeit erfolgte ein zweistufiges methodisches Vorgehen, dass zur Datenerfassung zwei Verfahrenszugänge verwendete, die chronologisch und methodisch aufeinander aufbauen. In der ersten Stufe soll mithilfe einer systematischen Literaturrecherche und Dokumentenanalyse die bestehende Literatur für das weitere Erhebungs-vorgehen identifiziert, analysiert und zu einem literaturbasierten Profil mittels der strukturierenden Inhaltsanalyse nach Mayring (2010) aufbereitet werden. Im Anschluss werden die Ergebnisse in einer Adaption der Struktur-Lege-Technik (SLT) nach Groeben und Scheele (2010) einer kommunikativen Validierung unterzogen. Daran anschließend folgt in der zweiten Stufe eine explorative Interviewstudie (Bortz & Döring, 2015, S. 192), die im Rahmen der theoretischen Grundlagen der Anforderungsanalyse ein neukombiniertes Erhebungsverfahren realisiert (siehe Kapitel 3.3.6).

Abbildung 1.1 Ablauf des Untersuchungsdesigns der Masterarbeit
Die Ergebnisse des validierten Literaturprofils werden zur Entwicklung des Erhebungsverfahrens verwendet. Die erhobenen Daten, bestehend aus den Verhaltensbeschreibungen von Expert:innen im agilen Kontext werden mit der zusammenfassenden Inhaltsanalyse nach Mayring (2010) analysiert und anhand einer kompetenzorientierten Ausrichtung zu Anforderungen als kognitive Fertigkeiten und Wissensbestände in Anlehnung an die Verhaltensanalyse nach Höft et al. (2017) gefasst. Dies stellt die Tiefenstruktur des Profils dar, die im Rahmen eines Expert:innenkonsens validiert wird.
Aufbauend auf diesen Ergebnissen wird in der dritten Stufe ein erster Vorschlag für Kompetenzen und Kompetenzfelder als ergänzende Oberflächenstruktur vollzogen (siehe Kapitel 3.4.2). Durch die Kombination verschiedener Erhebungsansätze besteht die Möglichkeit, die Vorteile verschiedener methodischer Zugänge zu aggregieren (Levine, 1983). Anschließend wird das methodische Vorgehen der literaturbasierten und empirischen Analyse schrittweise in den nachfolgenden Abschnitten dargelegt.
3.2.1Einordnung der qualitativen Studie in ein größeres Forschungsdesign
Die vorliegende qualitative Studie vollzieht in ihrer empirischen Untersuchung eine Verhaltensanalyse (Höft et al., 2017). Diese kann als ersten großen Schritt innerhalb eines Gesamtprozesses, zur fundierten Entwicklung eines Anforderungs- und Kompetenzmodells betrachtet werden (Kanning, 2004, S. 239). Damit bietet der methodische Rahmen der Arbeit einen Vorschlag für eine deutlich größere Stichprobenerhebung. Hierbei können bestimmte Erhebungsschritte neben einer qualitativen Auswertung auch einer quantitativen Auswertung unterzogen werden. Beispielsweise könnte die Bewertung der Schlüsselsituationen anhand eines Fragebogens schriftlich erfolgen und nach Häufigkeiten, Schnittmengen und differenzierten Rankingskalen bewertet werden. Um im Anschluss bestimmte Situationen, in einem größeren Umfang der Befragung, nach der CIT zu beschreiben, könnte in Anlehnung an Schuler (2014, S. 76) eine quantitativen Datenanalyse erfolgen, die mittels eines Fragebogens aller zusammengefasster Verhaltensweisen eine Einschätzung dazu liefert, inwiefern die Personen selbst, das fragliche Verhalten im beruflichen Alltag aufweisen. Im Anschluss könnte eine explorative Faktorenanalyse erfolgen, anhand derer sich die Verhaltensweisen gruppieren bzw. die wesentlichen Fähigkeiten und Fertigkeiten der beruflichen Rolle als Faktoren extrahieren lassen.
 
 

Abbildung 3.2. Skizze eines beispielhaften Forschungsdesigns in Anlehnung an Schuler
(2014, S. 76) und Kanning (2004, S. 239).
3.31. Stufe: Dokumentenanalyse
Für die Erhebung der relevanten Daten zur Beantwortung der Forschungsfragen und der damit einhergehenden Profilentwicklung wird wie oben skizziert in der ersten Stufe eine systematische Literaturrecherche durchgeführt, um alle handlungsnäheren Datenmaterialien zu Kompetenzbeschreibungen der beruflichen Rolle der Scrum Master:innen zu identifizieren. Diese stellen in unterschiedlichen Formaten dokumentierte Beiträge, wie zum Beispiel Whitepapers, Webseitenbeiträge oder Fallstudien dar.
3.3.1Datenauswahl für die Durchführung der Dokumentenanalyse
Im Rahmen einer offenen Forschungsfrage, die sowohl eine explorative als auch theoriebildende Funktion aufweist, bietet das Vorgehen einer Dokumentenanalyse für die Untersuchung relevanter Dokumente einen geeigneten Rahmen, da sie eine datengesteuerte Erfassung der interessierten Merkmale ermöglicht (Bortz & Döring, S. 540). Die Dokumentenanalyse stellt dabei ein eigenständige Verfahrensvorgehen für die Gewinnung und Auswertung empirischer Daten dar. Bei der genuinen Dokumentenanalyse werden insbesondere vorhandene, unabhängig vom Forschungsprozess entstandene „extant documents“ analysiert, die „als Manifestationen menschlichen Erlebens und Verhaltens angesehen werden können“ (Bortz & Döring, 2016, S. 533).
Die Funktion der vorliegenden Dokumentenanalyse, als eingesetztes Erhebungs- und Auswertungsverfahren war es, empirische Daten aus bestehenden praxisorientierten Schriften und vorhandenen Studien zu Wissensbeständen hinsichtlich der Kompetenzen oder Qualifikationen zur beruflichen Rolle zu gewinnen und durch eine interpretierend-qualitative Datenanalyse auszuwerten. Das Ziel der Dokumentenanalyse ist es, den vorhandenen Materialbestand auf bestimmte festgelegte Merkmale hin zu untersuchen und Teilergebnisse aus der eigens dafür vorgenommenen Datenerhebung in Form von Experteninterviews in die Entwicklung des Erhebungsinstruments einfließen zu lassen. Hierbei wurden die Ergebnisse als Prüfrahmen für die Entwicklung des Erhebungsmaterials, insbesondere für die Entwicklung der exemplarischen Anforderungssituationen verwendet. Daneben wurden die inhaltlichen Ergebnisse neben den empirisch erfassten Daten als Grundlage für einen ersten theoretischen bzw. literaturbasierten Vorschlag zu einem kompetenzorientierten Anforderungsprofil verstanden.
3.3.1.1Systematische Auswahl der Literatur
Literaturrecherche
Die Funktion der systematischen Durchsicht der Literatur ist es, einen Überblick über die vorhandenen Forschungsarbeiten zur beruflichen Rolle der Scrum Master:innen und ihrer Kompetenzen zu erfassen. Hierfür wurde eine umfassende, themenbezogene Literaturrecherche nach Cooper (2017) durchgeführt, um innerhalb der Forschungsliteratur festzustellen, inwieweit bereits Untersuchungen zu den zentralen Begriffen Scrum Master:innen oder agile Coach und Kompetenzen vollzogen worden sind. Dafür wurden anhand der Fragestellung „Welche Fähigkeiten, Fertigkeiten, Kompetenzen weist die wissenschaftliche und praxisnahe Literatur zu der Rolle der Scrum Master:in auf?“ folgende Datenbanken miteinbezogen: PsycINFO, PSYNDEX, PsycARTICLES sowie ScienceDirect (Elsevier), Jstor und Google Scholar (mit zeitlicher Einschränkung).
Im ersten Schritt des Suchvorgehens zeigte sich, dass in den gängigen allgemeinen, psychologischen Datenbanken (PsycINFO, PSYNDEX, PsycARTICLES), die bildungs- und arbeits- sowie organisationspsychologischen Teilbereiche einschließen, kaum nennenswerte deutsche oder englischsprachige Studien zur beruflichen Rolle der Scrum Master:innen und deren Kompetenzen bzw. Fähigkeiten auffindbar waren. Da anzunehmen ist, dass die Überschneidung der Thematik von arbeits- und organisationspsychologischen bzw. wirtschaftswissenschaftlicher sowie IT-spezifischer Forschungen in Bezug auf die Agilitätsforschung hoch ist, wurden auch die gängigen zwei akademischen Datenbanken ScienceDirect (Elsevier) und Jstor systematisch durchsucht. Mithilfe der ersten wenigen und für die Fragestellung relevanten Suchergebnisse, wurde anhand der dort einzigen nach der Abstrakt-Überprüfung als relevant auffindbaren Studien (siehe: Wallemann & Bronner, 2021, 2021) eine Rückwärtssuche durchgeführt (Anhang A). Bei der Betrachtung der Ergebnisse aus der Rückwärtssuche konnten wiederum so gut wie keine Literatur mit forschungsrelevanten Titeln und Inhalten identifiziert werden (Anhang B ). Die wenigen identifizierten Studien wurden nach der Volltextprüfung ausgeschlossen (Anhang C).
Daher wurde eine Suche mit Google Scholar vollzogen, um weltweit veröffentlichte Studien und Forschungsberichte zur Rolle der Scrum Master:innen und deren Kompetenzen sowie Fähigkeiten zu identifizieren bzw. die Vielzahl an Veröffentlichungen in weniger bekannten wissenschaftlichen Zeitschriften einzuschließen. Da die vorliegende Arbeit auf das vorhandene, fundierte systematische Review zur beruflichen Rolle der Scrum Master:in bzw. agile Coach im Jahr 2020 von Stray et al. (2020) fußt, wurde die Recherche der verwendeten Studien auf den Zeitraum von 2020 bis 2022 beschränkt. Auch wenn diese kein meta-analytisches Format aufweist, kann sie aufgrund des Zugangs sowie des umfassenden Einschlusses zu Merkmalen wie Kompetenzen, Rollenunterteilungen und Tätigkeitsfelder als Grundlage dieser Arbeit dienen. Zudem wurde zur Erfassung potenzieller Studien die vor dem Review liegen die Ergebnisse mithilfe einer Rückwärtssuchen der Google-Ergebnissen zwischen 2020 und 2022 gegengeprüft. Bei dieser Überprüfung zeigten sich keine neuen Treffer, die damit das gewählte Vorgehen auf Grundlage des systematischen Review von Stray et al. (2020) bestätigen.
Der Hauptfokus der Literaturrecherche lag aus diesem Grund auf der Google Scholar Suche sowie der Rückwärtssuche der über Google Scholar aufgefundenen Ergebnissen. Dementsprechend sind weitere wissenschaftliche Studien unabhängig vom forschungsmethodischen Zugang in den genannten Forschungsbereichen der psychologischen, betriebswirtschaftlichen und IT-orientierten Agilitätsforschung identifiziert wurden. Damit ist anzunehmen, dass alle wichtigen, renommierten Zeitschriftenartikel im festgelegten Zeitraum mit dem Fokus auf die berufliche Rolle Scrum Master:innen bzw. Agile Coaches und deren Kompetenzen bzw. Fähigkeiten im Unternehmenskontext erfasst wurden.
Für alle Suchstrategien wurden folgende Stichworte in Englisch verwendet: „agile“, „competencies“, „skills“, „study", „role“ und „scrummaster“ oder wahlweise „agile coach". Es wurden mögliche Kombinationen dieser Begriffe angewandt, um einen umfassenden Überblick über die verwendeten Begrifflichkeiten in der aktuellen Agilitätsforschung zu erhalten. Für die Literaturauswahl wurden folgende Einschlusskriterien verwendet (Cooper 2017). Die Suche ergab nach der Titel- und der anschließenden Abstraktprüfung einen Einschluss von sechs Studien:
- 
wissenschaftliche Studie (study) mit forschungsmethodischem Zugang 
- 
Rollenbeschreibung der Scrum Master:in oder agile Coach nach Scrum Guide oder anderen agilen Manifesten 
- 
Zeitraum zwischen 2020 und 2022 
Tabelle 3.1. Eingeschlossene Studien der Literaturrecherche zu Scrum Master:innen/Kompetenzen
| Autor (Jahr) | Titel | Ziel der Studie | 
| Mahmuzic & Andelfinger (2022) | Empirische Analyse zur Relevanz der Zertifizierungs-kurse „Product Owner:in“ und „Scrum Master“ und Ableitung einer ergänzenden On-the-Job-Qualifizierung | Die Studie entwickelt am Beispiel der Scrum-Rolle des Product Owner:in (PO) einen Vorschlag, wie eine berufsintegrierte und prozessorientierte On-the-Job-Qualifizierung vollzogen werden kann. Zweck ist es, die Lücke zwischen den Zertifizierungsinhalten und den eigentlichen PO-Aufgaben in der Praxis zu schließen. (Ein Vorschlag für eine On-the-Job-Qualifizierung für die Scrum Master:in Rolle wird nicht vorgenommen, aber darauf hingewiesen, dass es im gleichen Verfahren möglich ist). | 
| Hidayati et al. (2022) | Scrum Team Competencies in Information Technology Professionals in the Global Software Development Environment | Diese Studie war es, die Kompetenzen der Rollen der Product Owner:innen und Scrum Master:innen zu entwickeln und globale Kompetenzen im Bereich Global Software (GSD) zu untersuchen. Dabei baute die Untersuchung auf die auf der Webseite von Scrum.org zur Verfügung gestellten Kompetenzen auf, um diese zu ergänzen und zu bestätigen. | 
| Shastri et al. (2021) | Spearheading agile: the role of the scrum master in agile projects | In dieser Studie wird die Rolle des Scrum Master:in in agilen Projekten im Hinblick auf (a) die alltäglichen Aktivitäten (b) die unterschiedliche Beteiligung im Team; und (c) eine positive Assoziation zwischen der Präsenz des Scrum Masters und der Häufigkeit, mit den agilen Praktiken vom Team durchgeführt. | 
| Hidayati et al. (2021) | Scrum Team Competence Based on Knowledge, Skills, Attitude in Global Software Development | Ziel der Studie ist es, die potenziellen KSA-basierten Kompetenzen eines Scrum-Teams (alle drei Rollen) für die explizite Bewältigung von Herausforderungen in einer so benannten Global Software Developement (GSD)-Umgebung zu identifizieren, empirisch zu überprüfen und einer Zuordnung zur 6-stufigen Bloom`schen Taxonomie zu vollziehen. | 
| Stumpf et al. (2021) | Agiles Projektmanagement: Eine empirische Anforderungsanalyse zu den Scrum-Rollen "Product Owner:in" und "Scrum Master:in" | Ziel ist es, eine empirische Anforderungsanalyse für die agilen Rollen von Scrum Master und Product Owner:in durchzuführen und die Ergebnisse in das Great-Eight-Kompetenzmodell nach Bartram (2012) einzuordnen, um beide Rollen hinsichtlich der Great-Eight-Kompetenzmerkmale zu vergleichen. | 
| Wallemann et al. (2021) | True Leader" in der agilen Welt – kompetenzbasierte Entwicklung von Scrum Mastern | Ziel dieser Studie ist es, erste Kernkompetenzen nach dem Modell von Kauffeld et al. (2010) als Rahmenkonzept für die Qualifizierung der Scrum Master:in zu erstellen. | 
| Rost et al. (2020) | Rollen-Anforderungen zur Zusammenarbeit in Scrum Teams | Das Ziel der Arbeit stellt ein Kompetenzprofil auf Grundlage des vierstufigen Kompetenzmodells von Heyse und Erpenbeck für die Rollen PO und Scrum Master:innen durch die Analyse von Stellenanzeigen dar. | 
| Matturro et al. (2015) | Soft Skills in Scrum Teams. A survey of the most valued to have by Product Owner:in and Scrum Master:in | Ziel war es in dieser qualitativen Feldstudie, Scrum-Praktiker:innen aus Software-Unternehmen in Uruguay nach den Soft Skills für Product Owner:innen und Scrum Master:innen zu erfragen und nach Wichtigkeit zu bewerten. | 
Praxisliteratur
Darüber hinaus wurde aus der Vielfalt der Praxisliteratur, der offizielle Standardleitfaden „Scrum Guide“ (Schwaber & Sutherland, 2020) sowie einige Textdokumente, die in Form von Whitepapern und Webseitenbeiträgen zur Ausbildung zur Scrum Master:in der beiden gängigen Zertifizierungsstellen Scrum.org (2022) und Scrum Alliance.com (2022) verwendet und Vorläufer von Literaturbeiträgen zu Kompetenzen bearbeitet. Folgende Literaturbeiträge wurden in die Analyse eingeschlossen:
- 
Agile coaching competencies framework von Adkins 
- 
Übersicht der „Scum Competenzen“ - 
Daraus die 1. Kompetenz „Developing Teams and people“ - 
Daraus die Fertigkeit „facilitation“ 
- 
Daraus die Fertigkeit „coaching“ 
 
- 
- 
2. Kompetenz „Kennen und Anwenden von …“ 
- 
3. Kompetenz „Führen und Begleiten von Produktentwicklungen“ 
 
- 
- 
Kompetenz „Eine agile Organisation entwickeln und …“ 
- 
Kompetenz „Entwickeln und Liefern von Produkten…“ 
- 
Scrum Guide (2020) 
- 
Scrum Alliance Learning Objectives 2022 CSM 
Weitere praxisorientierte Literatur in Form von Praxisratgebern wurden stichprobenartig betrachtet, wobei die Ergebnisse ergaben, dass die Darstellung keine differenzierte Weiterführung über die ansonsten verwendeten Dokumente und Fallstudien aufzeigte (z.B. Verheyen, 2021a; Porschen-Hueck Stephanie, 2020; Häusling & Rutz, 2017; Oestereich & Schröder, 2020; Scheerer, 2017; Šochová, 2017; Gloger, 2014; Häusling & Rutz, 2017)

Abbildung 3.3. Literatursuche und -auswahl
Historischer Exkurs zur Literaturentwicklung des Scrum-Ansatzes
Um die Literaturentwicklung des Scrum-Ansatzes, insbesondere der Kompetenzpaper sowie die ursprünglichen Wurzeln und damit verbundenen Rollenbeschreibung der Scrum Master:innen zu verstehen, soll ein kurzer historischer Exkurs die Gründe nennen, weshalb die Literatur in der Analyse verwendet wurde.
Literatur zu Scrum und Einflüsse der Entstehung
Sutherland und Schwaber entwickelten Scrum auf der Grundlage eines im Harvard Business Magazin veröffentlichten Paper von Takeuchi und Nonaka (1986), dass die Integration ihrer Forschung zu dynamischen Wissensbeschaffung in Unternehmen (Nonaka & Takeuchi 1997, 13) in ein Konzept der methodischen Umsetzung im Rahmen von Produktentwicklungsprozesse darstellte. Darauf aufbauend, führte die Buchveröffentlichung von „Hitotsubashi on Knowledge Management“ (Takeuchi & Nonaka, 2004) dies laut Sutherland (2007) erweiternd aus. Hierbei integrieren Takeuchi und Nonaka (1997, S. 13) ihre Forschung zu kognitiven Prozessen in Wissensmanagementanwendungen auf Basis der Darlegung der Dichotomie zwischen dem implizitem und explizitem Wissen und dessen Vorgangs der Wissenstransformation, die den zentralen Punkt der Wissensbeschaffung darstellt. 1995 stellten Schwaber und Sutherland erstmals den Scrum-Ansatz bei einer Konferenz in Oopsala vor. Daneben wurde das Paper „Scrum Developement Process“ (Schwaber, 1995) veröffentlicht, das Ken Schwaber aufgrund von Beobachtungen von Sutherlands ersten und auf den Anfängen der Scrum-Methode basierenden Produktentwicklungen verfasste und grundlegende Prinzipien der Arbeitsweise festhielt (Sutherland & Schwaber, 2007, S. 54). Gemeinsam experimentierten sie mit dem Scrum-Ansatz und verfeinerten ihn stetig, bis die Ergebnisse in der Veröffentlichung „Scrum: an extension pattern language for hyperproductive software development“ im Jahre 1999 (Beedle et al., 1999; Larman & Basili, 2003) dargelegt wurden. Allgemein entdeckten Takeuchi und Nonaka (1986), dass in der Produktentwicklung, ein projektorientiertes Team bestimmte Anforderungen erfüllen muss, um das gesteckte Ziel zu erreichen, es jedoch in seiner inhaltlichen Prozessgestaltung selbstbestimmt zu lassen ist. Hierbei war das Lernen in der Gruppe und in der Organisation bereits ein zentraler Faktor in der Gestaltung der Arbeitsweise. Der Artikel zeigte erstmals, wie die Zusammenarbeit und der Prozess der Teamarbeit durch einen sogenannten "Sprint" geführt werden kann (siehe originale Abbildung 3.4).
Takeuchi und Nonaka (1986) werden dementsprechend als die Urväter des Scrum-Ansatzes bezeichnet. Zudem gaben sie dem Ansatz seinen Namen, der an das Rugbyspiel angelehnt wurde, um die Bedeutung kollaborativer Teamarbeit bei der komplexen Produktentwicklung zu kennzeichnen.

Abbildung 3.4. Prozessablauf der Produktentwicklung nach Takeuchi und Nonaka (1986)
Peter DeGrace und Leslie Hulet Stahl zeigten zwei Jahre später in "Wicked Problems, Righteous Solutions" (1990) das Potenzial für die Softwareentwicklung der Anwendung des "Scrum"-Vorgehen aus der Veröffentlichung von 1986 auf, ohne diese näher auszuführen. Dies stellte laut Verheyen (2014) die Inspiration für die Namensverwendung dar, da die Kernidee zu den Prinzipien der Selbstorganisation der neuen Arbeitsweise identisch waren und von Sutherland und Schwaber um den Aspekt des empirischen iterativen Evaluationsansatz „inspect and adapt“ (Schwaber & Sutherland, 2020) zur regelmäßigen Anpassung ergänzt wurden.
Takeuchi und Nonaka verstanden die Vorgehensweise mit sechs Hauptkriterien, die sie als "Scrum" bezeichneten, als den unabdingbaren Kern eines jeden Systems, welches im Vorgehen wie das Konzept des Produktionssystem „Toyota Production System“ (TPS) agiert. TPS ist in der Regel auch bekannt unter dem damit verbundenen Begriff seiner Unternehmensphilosophie des sogenannten Lean-Managementansatzes (Liker, 2021). Jedoch haben Takeuchi und Nonaka weder für die Begriffsverwendung geworben, noch den Begriff Lean-Management in dem Zusammenhang verwendet, da dieser „typically synonymous to an outside interpretation and copy of the management practices of the Toyota Production System.“ (Verheyen, 2014) ist. Hierbei ist jedoch auf die nicht zu trennende Verbindung der Lean-Philosophie und seiner daraus resultierenden Management-methoden (Ohno, 2013, S. 51) in Zusammenhang mit dem methodischen Ansatz Scrum hinzuweisen (Sutherland & Tabaka, 2007, S. 273). Die Ideen, Konzeptionsüberlegungen und ersten Veröffentlichungen führten im Jahre 2009 zur ersten offiziellen Herausgabe eines Regelwerk des sogenannten „Scrum Guide“ von Ken Schwaber und Jeff Sutherland (Scrum Guide Version 1, 2009), das bis zuletzt regelmäßig überarbeitetet wird (Schwaber & Sutherland, 2020).
Allgemeine Konzeptionen zu Kompetenzen im Rahmen von Scrum
In Bezug auf Kompetenzen und Kompetenzentwicklungen haben Atkins und Spayd im Jahr 2011 einen praktischen Kompetenzrahmen für Agile Coaches veröffentlicht, der auf der Grundlage des Mastery-Modells auf dem Modelllernen (Spada et al., 2018) beruht. Das theoretische Modell umfasst beispielsweise im Vergleich zum Coping-Modell (Cunningham et al., 1993) ausschließlich die erfolgreiche Bewältigung einer Anforderung, wobei die zielorientierten Handlungsmöglichkeiten nicht hinterfragt werden. Es demonstriert eine ideale und perfekte Ausführung. Laut dem Agile Coaching Growth Wheel (2022) von Scrum Alliance, gilt das von Adkins und Spayd entwickelte Modell als der sogenannte „the gold standard for defining the skills and competencies of Scrum Masters and Agile Coaches“ (Agile Coaching Growth Wheel, 2022, S. 4). Es ist in „Mastery Areas“ auf Grundlage einer persönlichen Coaching-Haltung konzipiert. Die Haltung stellt den Bezugspunkt bei der Wahl der vier propagierten Fähigkeiten (1) Coaching, (2) Mentoring, (3) Facilitating und (4) Teaching dar. Es werden jedoch keine spezifischen Verhaltensweisen, Fertigkeiten, Kenntnisse oder Leistungsniveaus definiert, weshalb es nach gängigen Kriterien für die Modellentwicklungen kein Kompetenzmodell darstellt.
Entwicklung zum Kompetenzrad von Scrum Alliance
Aufbauend auf dem Kompetenzrahmen für Agile Coaches (Adkins & Spayd, 2021) entwickelte eine Arbeitsgruppe von Scrum Master:innen in den Jahren 2018 bis 2022 ein Wachstumsrad der Kompetenzen (Agile Coaching Growth Wheel, 2022). Zur Entwicklung des Kompetenzrads wurden aus der vielfältigen Praxisliteratur aus dem Bereich des agilen und allgemeinen Coachings und anderen methodischen Disziplinen sowie der agilen Arbeit Literatur herangezogen.
Es werden acht Kompetenzbereiche in Bezug zu einer zentralen Kompetenz, die als „self-mastery“ bezeichnet wird, ins Zentrum gesetzt. Self-mastery umfasst die drei Ausprägungen „emotionale Intelligenz“, „Balance“ und „Personal Transformation“ (Agile Coaching Growth Wheel, 2022, S. 9). Die Kompetenzbereiche sind in Anlehnung an Dreyfus (1988) in verschiedene eigens benannte Niveaustufen untergliedert. Insgesamt wird dies als „ a tool for Agile Coaches, Scrum Masters, Leaders, and anyone who desires to increase their ability to help and grow teams and organizations using Agile principles and practices.“ (Agile Coaching Growth Wheel, 2022, S. 2) beschrieben und soll eine Möglichkeit zur Selbstreflexion oder Reflexion mit einer anderen Person auf die persönliche Weiterentwicklung bieten. Ziel ist es, das agile Coaching stärker zu professionalisieren. Die Autor:innen merken an, dass es in weiterer Entwicklung ist und das Ziel besteht, dies als Standard für agiles Coaching zu verwenden. Der Zertifizierungsanbieter Scrum Alliance hat sich verpflichtet, den endgültigen Growth Wheel als Grundlage für seine Coaching-Zertifizierungen zu verwenden. Da das Konzept des Groth Wheel in Form eines Whitepapers, die Quellenbezeichnung innerhalb des Textes und damit zu den einzelnen formulierten Kompetenzbereichen- und -facetten sowie den verwendeten Operatoren nicht angibt, sondern pro Kompetenzbereich summativ am Ende des Dokuments eine Quellenauflistung verzeichnet, kann nicht nachvollzogen werden, auf welchen Grundlagen die einzelnen Inhalte entstanden sind. Aufgrund der vorliegenden Ausführungen sowie der aktuellen weiteren Bearbeitungsphase verwendet die vorliegende Arbeit das Dokument und dessen Niveaustufen in der Dokumentenanalyse.
Entwicklung zum Kompetenzmodell von Scrum.org
Scrum.org weist auf seiner Webseite „a validated and proven competency model“ (Scrum.org, 2023c) aus. Jede der aufgezählten Kompetenzen umfasst demnach eine Reihe von Fokusbereichen, die als Grundlage für das Lernen einer Person, die Erstellung von Scrum.org-Kursmaterialen und für Fragen der Beurteilungen dienen (Scrum.org, 2023d). Ziel und Funktion des Modells ist: „Provide an underlying learning architecture that our courses, content and assessments can connect to. This allows the learner to progress their knowledge in a structured and systematic way (…)“ (Anhang D).
Das Modell "Professional Scrum Competencies" wurde von einer Gruppe der Professional Scrum Trainer und Mitarbeitenden von Scrum.org (ca. 15 Personen) ab Januar 2018 in einem anderthalbjährigen Prozess beginnend in Boston, USA und anschließend im gemeinsamen Schriftverkehr entwickelt und geschrieben (Anhang D). Die Gruppe ist die für die Überarbeitung und Entwicklung des Professional Scrum Schulungsmaterials verantwortlich.
Die anfängliche Erstellung der Kompetenzen basierte auf der Sammlung aller Lernziele aus allen Kursen und Bewertungen. Die gelisteten Lernzielen wurden überarbeitet und ausdifferenziert, um die Liste der Kompetenzen und Lernbereiche mit Hilfe der Taxonomie nach Bloom et al. (1956) zu bestimmen. Ziel der Arbeit neben der Bestimmung des Niveaus der Lernziele war es, unter der abschließenden leitenden Frage: „What does it each [agile] role need to be effective?“ (Anhang D) die Gruppierung und inhaltlich abschließende Extraktion der Kompetenzen vorzunehmen. Der literaturbasierte Profilvorschlag verwendet diese Dokumente der Kompetenzdarstellungen des „Professional Scrum Competencies“ von Scrum.org.
3.3.1.2Strukturierte Inhaltsanalyse im Rahmen der ausgewählten Literatur
Die ausgewählten Textdokumente der Praxisliteratur wurden anhand der strukturierten Inhaltsanalyse nach Mayring (2010) analysiert und ausgewertet. Hierbei wurde aus den drei bestehenden Grundformen des Interpretierens der qualitativen Inhaltsanalyse die strukturierende Inhaltsanalyse gewählt. (Mayring, 2010, S. 66). Leitende Fragestellung, deren Teilfragestellungen in den kommenden Abschnitten aufgeführt werden, ist dabei folgende:
„Welche Wissenselemente, Fertigkeiten, Kompetenzen sowie mögliche berufliche Rollen weist die ausgewählte Literatur auf?“
Das Ziel ist es anhand eines Kodierleitfadens bestimmte Informationen aus dem Material mit deduktiv abgeleiteten Kategorien herauszufiltern, um das Material anhand bestimmter Merkmale auf die Beantwortung der Fragestellung zu reduzieren. Das ausgewählte Raster des Kodierleitfadens entspricht der Kompetenzdefinitionen von Weinert (1999, 2014, S. 27f). Die Kompetenzen, kognitiven Fertigkeiten und Wissenselemente wurden somit deduktiv-induktiv analysiert (Anhang E). Die Planung der Textbearbeitung und des Kodiervorgangs erfolgte nach dem systematisch, regelgeleiteten Vorgehen nach Mayring (2010, S. 107).
Ablauf der strukturierenden Inhaltsanalyse
Im Rahmen der qualitativen Datenanalyse erfolgte auf Grundlage der strukturierenden Inhaltsanalyse nach Mayring (2010) ein deduktiver Auswertungsprozess der ausgewählten Dokumente.

Abbildung 3.5. Ablaufschema des deduktiven Auswertungsprozesses der Dokumentenanalyse in Anlehnung an Mayring (2010, 2016)
Fragestellung: Im ersten Schritt wurde die Fragestellung theoretisch begründet und für die vorliegende Analyse in Teilfragestellungen aufgegliedert. Die leitende Fragestellung: „Welche Anforderungen werden an die berufliche Rolle der Scrum Master:innen im agilen Kontext gestellt“ wird in folgende Teilfragenstellungen unterteilt:
- 
Was wird als Kompetenz bezeichnet? 
- 
Was sind Fähigkeiten? 
- 
Was sind Fertigkeiten? 
- 
Was sind Wissenselemente? 
Auf Grundlage der vorliegenden Kompetenzdefinition (Weinert, 2002, 2014) wurden sieben Hauptkategorien theoriegeleitet verwendet: (1) Kompetenz, (2) Fähigkeiten, (3) Fertigkeiten, (4) Wissensbestände der beruflichen Rolle der Scrum Master:innen.
Bestimmung der Kategorien und des Kodierleitfaden: Es erfolgte im zweiten Schritt die Bestimmung der Kategorien. Sie sind möglichst präzise anhand von theoriegeleiteten eindeutigen Definitionen bestimmt. Im dritten Schritt wurden Ankerbeispiele und Kodierregeln beschrieben und in einen Kodierleitfaden gefasst.
Das Abstraktionsniveau wurde theoriegeleitet anhand der Definitionen und der Literatur für Kompetenzmodellierung (Krumm et al., 2012, S. 32) festgelegt.
Erster Kodiervorgang und Überarbeitung: Im Anschluss erfolgte im vierten Schritt ein erster Kodiervorgang anhand eines Textes und eine anschließende Überarbeitung des Kodierleitfadens bzw. insbesondere der Kodierregeln. Beide erfolgten theoriegeleitet und zeigen die Entscheidungsregeln für die Kategorisierung (Kodierregeln) auf. Die Ankerbespiele sind im Verlauf der ersten Kodierungen erstellt. Laut Mayring (2010, S. 97) können hierfür „klar und eindeutig kodierbare Textstelle“ verwendet werden. Die Überarbeitungsschleife zeigt, dass die Kategorienzuordnung stabilisiert ist und wenig Abgrenzungsprobleme existieren.
Bestimmung der Analyseeinheiten: Im fünften Schritt wurde die Bestimmung der Analyseeinheiten vollzogen. Hierbei wurde die Einheit pro Textdokument festgelegt. Die Abfolge wurde so konstruiert, dass die Texte aus der Fortbildung und die Übersichten der Zertifizierungsstellen als erstes verwendet wurden, da diese in der ersten Sichtung die größte Vollständigkeit und das höchste Abstraktionsniveau aufwiesen (z.B. Übersicht der Scrum Competencies von Scrum.org, 2023b). Hierbei wurde das detailreichste, hierarchisch gegliederte Dokument aus der Praxisliteratur gewählt. Im Anschluss wurden die wissenschaftlichen Studien analysiert, die alle auf verschiedener Weise methodisch die Inhalte aus den Selbsteinschätzungen von Praktiker:innen generierten. Die Reihenfolge der Analyseneinheiten wurde folgendermaßen (Bezeichnungen der Dokumente entspricht denen in den Kodierungstabellen) festgelegt: (Scrum.org, 2023b)
- 
Übersicht der „Scum Competencies“ (Scrum.org, 2023b) 
- 
Agile coaching competencies framework von Adkins (sehr allgemein formuliert und reduziert dargestellt, für die Interpretation und grafische Übersicht noch nicht verwendet) 
- 
Daraus die 1. Kompetenz „Developing Teams and people“ (größtes Dokument, schon viel Abbildungsmöglichkeit) (Scrum.org, 2023b) 
- 
Daraus die Fertigkeit „facilitation“ (Scrum.org, 2023b) 
- 
Daraus die Fertigkeit „coaching“ (Scrum.org, 2023b) 
- 
2. Kompetenz „Kennen und Anwenden von …“ (Scrum.org, 2023b) 
- 
3. Kompetenz „Führen und Begleiten von Produktentwickl. ...“(Scrum.org, 2023b) 
- 
Kompetenz „Eine agile Organisation entwickeln und …“ (Scrum.org, 2023b) 
- 
Kompetenz „Entwickeln und Liefern von Produkten…“ (Scrum.org, 2023b) 
- 
Scrum Guide (da sehr umgangssprachlich verfasst und reduziert) (2020) 
- 
Certified Scrummaster (CSM®) Learning Objectives ( (Scrum Alliance, 2022a) 
- 
Eingeschlossene Studien (siehe Tabelle 3.1) 
Kodieren des Gesamtmaterials: Im sechsten Schritt erfolgte die Kodierung des gesamten Materialdurchgangs. Die identifizierten Textstellen sind nach Dokument und Seitenzahlen erfasst (Anhang F, G, H). Für die weitere Verarbeitung der grafischen Modellierung sind diese nicht weiterverwendet. Die Kodierung erfolgte in zwei Teilschritten: (1) sprachliche Überarbeitung und Übersetzung, (2) die Zuordnung der Kategorien zu Textpassagen.
Der erste Teilschritt (1) umfasst eine sprachliche Bearbeitung in Form einer Übersetzung vom Englischen ins Deutsche sowie einer Paraphrasierung der Textstellen. Dabei werden die identifizierten Textstellen:
- 
in eine erste einheitliche Sprachebene sowie auf eine grammatikalische Kurzform gebracht 
- 
deutsche Übersetzung (Verwendung von Deepl und PONS) bei mehrdeutigen (Fach) begriffen (z.B. facilitate) verwendet 
- 
Inhaltlichen Uneindeutigkeiten werden als Frage kommentiert oder eine Hypothese gebildet, um schneller bei der Überarbeitung anzuknüpfen 
Der zweiten Teilschritt (2) erfolgte mit der Zuordnung der Kategorien zu den Textpassagen. Das Kategoriensystem ist nominal und enthält Hauptkategorien. Die Richtigkeit der Einschätzungen kann durch den Einsatz mehrerer Kodierer gesteigert werden (Mayring, 2010). Eine Intercode-Übereinstimmungstest ist in der vorliegenden Arbeit aus forschungspragmatischen Gründen nicht zu gewährleisten.
Erneutes Kodieren des Gesamtmaterials: In einem siebten und letzten Schritt fand ein erneuter gesamter Materialdurchgang statt, der ebenso in zwei Teilschritten vollzogen wurde: (1) inhaltliche Reduktion der Paraphrase pro Kategorie auf ein Stichsatz, (2) grafische Modellierung der Kategorien für Validierung (Anhang M). Es erfolgte eine sprachliche Überarbeitung, indem aus den Beschreibungen präzisere Formulierungen für die jeweiligen Kategorien sowie eine grafische Modellierung der Kategorien und den Ergebnissen aus dem direkten vorhergehenden ersten Teilschritt erstellt. Somit sind die sprachlich aufbereiteten Kategorien einer ersten inhaltlichen Interpretation unterzogen, wesentliche Textstellen gewichtet und in der grafischen Darstellung in Subkategorien sowie Hierarchie und Interaktionsmuster modelliert. Im Anschluss erfolgte eine inhaltliche Strukturierung mit kommunikativer Validierung des Auswertungsergebnisses.
Dieser zweite Materialdurchgang ermöglichte die ersten Kodierungen zu überprüfen und zugleich eine permanente Übersicht und kontrollierende Rückkopplung hinsichtlich der Zielausrichtung zum zweiten Kodierungsvorgang in Form von der sprachlichen Überarbeitung und der Modellierung zu schaffen. Zudem wurde eine Prüfung der inhaltlichen Überschneidung von allen Kategorien vorgenommen.
Kommunikative Validierung der Ergebnisse
Es erfolgte für die Entwicklung des Profils sowie des Erhebungsmaterials als Basis für das Erhebungsinstrument, eine vorgeschaltete regelgeleitete kommunikative Validierung. Diese erhebt die subjektiven Theorien einer Person, in dem eine Erhebung der Theorie-Inhalte sowie der Theorie-Struktur unter Verwendung eines Struktur-Lege-Verfahrens im Dialog-Konsens zwischen den teilnehmenden Personen und der Forschenden rekonstruiert wird (Lehrbuch Psychologie, 2023). Die vorliegende kommunikative Validierung wurde in Anlehnung an die „Struktur-Lege-Technik“ im Rahmen der Dialog-Konsens-Methoden nach Groeben und Scheele (2010) mit einer erfahrenen Expert:in hinsichtlich des Forschungsbereichs Agilität aus der universitären Lehre und Forschung (siehe Kapitel 3.7) durchgeführt. Das Ziel dieser kommunikativen Validierung ist die Überprüfung der vorhandenen Alltagstheorien, die sich aus Erfahrungswerten der verwendeten Informationsquellen (z.B. Scrum Alliance, 2022b; Scrum.org, 2023a) generiert haben. Sie stellt eine deskriptive Grundlage dar und hat die Funktion der Überprüfung sowie das Ziel erste Konzept- und Erklärungsansätze zu ermöglichen, welche potenziell zu einer theoriegebenden Profilmodellierung führen. Dementsprechend erfolgte mit Hilfe einer Adaption der sogenannten Struktur-Lege-Technik (SLT) nach Groeben und Scheelen (2010), eine „dialog-konsensualen Strukturrekonstruktion“ (S. 155) zu den Ergebnissen der Dokumentenanalyse. Die Wahl der jeweiligen Datenerhebungstechnik der SLT hängt von der Forschungsfragestellung und dem Adressatenkreis ab (Scheele & Groeben, S. 506). Es werden jedoch Erhebungstechniken empfohlen, die eine flexible Verbalisierung der Theorieinhalte durch die Auskunftspersonen ermöglichen (Geise, S. 4).
Da die befragte Person keine Praktiker:in, sondern eine wissenschaftliche Fachexpert:in mit einem anzunehmenden fundierten Fachwissen ist, wird der erste Schritt der SLT, der die subjektiven Theorieinhalte im Strukturbild erläutert und definiert nicht verwendet. Es wird lediglich der Kodierleitfaden (Anhang E) als Orientierung zu den exakten Definitionen der Datenanalyse beigelegt. Ziel dieses Schrittes ist es, einen gleichen Wissenstand beider Personen für eine Konsensfindung zu generieren (Scheele & Groeben, S. 509). Da davon auszugehen ist, dass die befragte Person anhand der Grafik und des Kodierleitfadens als „Struktur-Lege-Leitfaden“ (S. 509) die darlegte subjektive Theorieüberlegungen nachvollziehen kann, wurde dieser Schritt nicht vollzogen. Laut Groeben und Scheele (2010, S. 512) kommt es nicht selten zu dem Problem, dass das gesamte Strukturbild selbst für eine DIN-A3-Seite zu groß wird. Demzufolge werden im Anhang Auszüge des Ausgangsstrukturbildes (Anhang I) und der bearbeiten Version (Anhang J) angehängt und ein Link auf die digitale grafische Darstellung beigefügt. Im zweiten Schritt wird auf Basis der dargebotenen Inhalte mittels der sogenannten SLT die subjektive Theorie der befragten Person bildlich-gegenständlich verdeutlicht. Ziel ist es, dass neben den Theorieinhalten auch die Theoriestruktur als Argumentationslogik zu rekonstruieren ist. Hierbei kann die befragte Person die gesamte Struktur nach ihren theoretischen Annahmen verändern. Damit erhält eine solche Struktur im Ergebnis die relevanten Inhalte (z.B. Begriffe) und die zwischen ihnen bestehenden formalen Relationen. Durch formulierte vorgelegte Regeln zu den Relationen kann die befragte Person dabei die vorhandenen kognitiven Konzepte in ihrem Sinne anordnen. Das ist wichtig, da dies laut Scheele & Groeben (2010, S. 510) nicht die alleinige Aufgabe im Rahmen der Theorierekonstruktion des Forschenden sein kann, weil die Gefahr besteht, dass die subjektive Theorie nach seinen verfügbaren Theoriestrukturen „vorbeirekonstruiert“ wird. Daraus ergibt sich für den zweiten Schritt die Forderung, den Forschungsadressaten aktiv in den Rekonstruktionsprozess einzubeziehen, indem mittels der kommunikativen Validierung der subjektiven Theorie zwischen Forschenden und Alltagsperson ein konsensbringender Austausch initiiert wird. Hierbei wird von Scheele und Groeben (S. 513) betont, dass es in der Dialog-Konsens-Herstellung zentral ist, die befragte Person in ihrer subjektiven Rekonstruktionen zu bestärken, um keine höflichen Zustimmungen zu erhalten. Diese Gefahr ist im Gegensatz zu der ursprünglichen Idee von Scheele und Groeben (1988), in der die in der vorliegenden Untersuchung befragte Person felderfahren ist, weniger zu erwarten, da in diesem Falle die Befragte eine fachlich äquivalente Person ist.
Die kommunikative Validierung erfolgt dementsprechend in zwei Teilschritten, um der befragten Person die Möglichkeit zu geben sich mit dem Struktur-Lege-Leitfaden bzw. Strukturbild und den darin vorgestellten Formal-Relationen vertraut zu machen (Scheele & Groeben, S. 512). Im ersten Schritt wird die vorgenommene Anordnung der Inhaltselemente aufgrund der theoriegeleiteten Definitionen und theoretischen Vorüberlegungen zu Kompetenzen in einem Strukturbild dargeboten. Es werden die Regelangaben der Struktur-Lege-Technik, d.h. in welcher Weise die befragte Person ihre eigene inhaltliche Perspektive abbilden kann, erläutert. Der befragten Person wird in der Validierung die Möglichkeit geben, eigenständig das vorgegebene Strukturbild mittels Striche, Pfeile, Karten und Farben des Whiteboards nach ihrer Rekonstruktion zu gestalten (Anhang K). Die vorgegebenen Relationen zu den Ebenen der Kompetenzen werden mit den sichtbaren farbigen Markierungen vollzogen, wobei Pfeile die Verbindunglinien darstellen und die Farbmarkierungen die Ebenen. Die verschiedene Farbwahl der Ebenen der deduktiven Kategorien zeigen die Hierarchien. Die Aufgabenstellung lautet: „Betrachte die Fertigkeiten wie die Wissenselemente und daraus abgeleiteten Kompetenzvorschläge.“ Darauffolgend werden drei Fragestellungen gegeben: (1) „Sind deines Erachtens nach die Inhalte nach Fertigkeiten, Wissenselementen und Kompetenz als nach Kodierleitfaden korrekt zu bezeichnen?“, (2) „Stellt der Modellierungsentwurf passende Relationen zu den inhaltlichen Elementen in Form von Fertigkeiten und Wissensbeständen dar?“, (3) „Stellen die extrahierten inhaltliche Elemente Fertigkeiten und Wissen (gebündelt in Kompetenzen) für eine beruflich erfolgreiche Ausübung von Scrum Master:innen dar? Das Ergebnis stellte ein bearbeitetes Strukturbild des Profils dar (Anhang J), welches ausgewählte Begründungspassagen in der Grafik aus den Transkripten der zwei Leitfaden-Befragung enthält (Anhang L1, L2).
 3.3.2Zwischenstand im zweistufigen Untersuchungsdesign: 
Feststellungen der Dokumentenanalyse
Im Rahmen der strukturierenden Inhaltsanalyse der ausgewählten Literatur zeigte sich, dass die vorhandenen Studien für die Kodierung nach den festgelegten deduktiven Kategorien im Rahmen der Kompetenzdefinition nach Weinert (2002, 2014) kein geeignetes Raster darstellen, da sie Studien ihre gewonnenen Rohdaten in bestehende Kompetenzmodelle einordneten und nicht zur freien Verwendung (z.B. als Anhänge oder detaillierte Auflistungen) zugänglich waren. Eine Ausnahme bildete die Studie von Hidayati ( 2022) die in die Kodierung inkludiert werden konnte. Somit zeigte die jeweilige Ergebnisdarstellungen der Studien (siehe Forschungsstand) abstrakte Beschreibungen einer Übersicht pro verwendetes Kompetenzmodell und die damit verbundenen Kompetenz-definitionen und -cluster.
3.42. Stufe: Datengewinnung und -auswertung mittels Anforderungsanalyse
Je nach Ziel und Funktion einer Anforderungsanalyse ist es laut Kanning (2014) erforderlich, ein eigenes Analyseverfahren zu entwickeln, das den spezifischen Anforderungen der jeweiligen Berufsposition gerecht wird. Es wird dabei auf eine breite Vielfalt an Forschungsmethoden und Analysedesigns zu Anforderungsanalysen zurückgegriffen wie es in Kapitel 2.4 näher erläutert wurde. Demzufolge sind methodische und funktionsspezifische Entscheidungen für die Gestaltung der Anforderungsanalyse zu treffen und es besteht dabei ein hoher Freiheitsgrad, da sehr unterschiedliche Techniken eingesetzt werden können (Höft et al., 2018). Dementsprechend verwendet die vorliegende Studie auf Basis der theoretischen Erläuterungen und Begründungen der erforderlichen Merkmale für eine fundierte Anforderungsanalyse eine eigens entwickelte „Anforderungsanalyse für Scrum Master:innen“, welche nachfolgend in ihren Merkmalen skizziert sowie umfassend in ihrem Erhebungs- und Auswertungsverfahrens beschrieben wird.
3.4.1Entwicklung und Begründung des Erhebungs- und Analyseverfahrens
Vor dem Hintergrund der DIN 33430 (2016, S. 12) werden Merkmale für die Bewältigung der Aufgaben und Tätigkeiten, die für den beruflichen Erfolg dieser spezifischen Berufsrolle bedeutsam sind, ermittelt. Die Art und Weise der Datengewinnung erfolgt in der Regel teilstandardisiert und erfordert wie oben ausgeführt in den meisten Fälle, eine eigene Erarbeitung der methodischen Vorgehensweise unter Bezugnahmen vorhandener Hilfsmittel (Kanning, 2004, S. 229). Für die Entwicklung des Verfahrens einer „Anforderungsanalyse für Scrum Master:innen“ werden bestimmte Merkmale der Anforderungsanalyse zugrunde gelegt, die detailliert die theoretischen Grundlagen und damit einhergehende Gestaltungsentscheidungen beleuchten.
3.4.1.1Merkmale der Anforderungsanalyse für Scrum Master:innen
Die Anforderungsanalyse der vorliegenden Arbeit ist induktiv im Vorgehen und untersucht über den Zugang der Arbeitsplatzanalytischen Methode tätigkeitsspezifische Anforderungen mithilfe eins teilstandardisierten Verfahrens. Das Hauptziel besteht darin, gegenwartsorientierte Anforderungen auf der Verhaltensebene in Form von Fertigkeiten, Fähigkeiten und Wissensbeständen zu beschreiben. Womit sie eine induktive Herangehensweise aufweist (siehe Abbildung 3.6).
 
 
Abbildung 3.6. Grafik der Merkmale der Anforderungsanalyse für Scrum Master:innen
Die Anforderungen werden zu einer spezifischen beruflichen Rolle und damit zu einer einzelnen Arbeitsplatzstelle untersucht. Es werden nicht verschiedene Stellen oder Tätigkeiten verglichen (Krumm et al., 2012). Aufgrund der Tatsache, dass die Aufgaben und Tätigkeitsfelder in der vorherigen Forschung gut erfasst und validiert wurden, (z.B. Stray et al., 202, Rost et al., 2020) bestand kein Bedarf an einer erneuten empirischen Erfassung und Beurteilung durch Expert:innen der Arbeits- und Ergebnisebene.
Innerhalb der Eignungsdiagnostik nach der DIN 33430 (2016) werden drei Hauptaspekte untersucht und erfasst, um eine gültige Vorhersage zum Berufserfolg, zur Arbeitszufriedenheit und zum langfristigen Verbleib in der Tätigkeit zu treffen. Die vorliegende Arbeit überprüft auf der Verhaltensebene die direkt auf die Ausübung der Tätigkeit bezogenen Anforderungen.
3.4.1.2Theoretische Annahmen des Erhebungsverfahren
Die Wahl der Art der Anforderungsanalyse liegt der Komplexität der Tätigkeit der beruflichen Rolle zugrunde, da diese Methode besonders ergiebig bei beruflichen Aufgaben und Tätigkeiten ist, die in vielfältigen Arbeitssituationen bedeutend erscheint (Reimann, 2005). Dabei wird der Arbeitsplatz und seine verbundenen Tätigkeiten nicht in der Absicht erstellt eine vollständige Abbildung der beruflichen Realität in all ihren Komponenten zu erfassen, sondern auf die Betrachtung begrenzt, die wesentlichen und zentralen Punkte der beruflichen Tätigkeit, d.h. eine Teilmenge darzustellen, die den Anspruch hat, die wesentliche Teilmenge abzubilden (Kanning, 2004, S. 234). Es liegen dementsprechend drei zentrale Funktionen/Perspektiven vor, die mit dem methodischen Vorgehen in der vorliegenden Arbeit erfüllt werden sollen:
- 
Sammlung von relevanten Schlüsselsituationen 
- 
Filterfunktion auf Relevanz der Situationen 
- 
Konkretisierung der Situationen, um eine Auswahl konkreter Situationen hinsichtlich ihrer Verhaltensbeschreibungen auszuwerten 
Dieses methodische Erhebungsvorgehen orientiert sich im weitesten Sinne an den Erläuterungen nach Kanning (2004, S. 232) sowie einer Beispielanalyse nach Kici et al. (2006, S. 85), die beide die innerhalb der teilstandardisierten Verfahren gängige CIT (Flanagan, 1954) verwenden Jedoch vollzieht sich zum Beispiel das Vorgehen der Beispielanalyse (Kici et al., 2006) in drei zeitlich getrennten Erhebungsschritten, die die aufgezählten Funktionen der Zielerreichung separat umfassen. Die Schritte dieser exemplarischen Analyse liegen in einer anderen Kombination der Verfahrensreihenfolge vor.
3.4.1.3Experten:inneninterviews als Erhebungsmethode
Für das Forschungsanliegen das Wissen und die Expertise der beruflichen Tätigkeit der Scrum Master:innen durch erfahrene aktive Akteure zu erfassen, weist das Expert:inneninterview eine geeignete und angemessene methodische Erhebungsform auf. Es bildet zugleich den Rahmen der Erhebungsgrundlage, da bei dieser Form des Interviews die biografischen Daten in den Hintergrund der interviewten Person treten und stattdessen nach ihren spezialisierten Wissen in dem repräsentierten Funktionskontext gefragt wird (Mey & Mruck, 2020b, S. 332). Gläser und Laudel (2010) charakterisieren ein Experteninterview als eine nach dem Ziel der Untersuchung orientierte Befragung und nicht eine nach dem Interviewpartner ausgerichtete Befragung. Damit können spezifische und einzelne Informationen erhoben werden, so dass eine Rekonstruktion von sozialem Prozesse und Abläufen möglich ist. Mey und Mruck (2022b, S.332) weisen darauf hin, dass die begriffliche Definition der „Expert:innen“ unterschiedlich darlegt wird und eine gewissen Unschärfe besteht. Gläser und Laudel (2010) hingegen, haben den Expert:innen-Begriff konzeptionell ausgedehnt und so postuliert, dass jede Person die zu sich selbst und ihrer Lebenswelt befragt, ein:e Expert:in darstellt. So hält Littig et al. (2009) fest, dass nur aufgrund der Forschungsfrage bestimmbar ist, wer Expert:in ist und was als Expert:innenwissen angesehen werden kann. Die vorliegende Arbeit definiert daher konkrete Kriterien für die Auswahl der Stichprobe und begründet dies im Kapitel 3.6.
Laut Helferich (2011) ist die bestehende Forschung sich einig, dass die Definition abhängig von der Forschungsfrage und von dem jeweiligen Handlungsrahmen der beteiligten Personen ist. Damit ist das Definitionskriterium an der Person oder an dem spezifischen Wissen der Expert:innen zu bestimmen. In der Regel wird diese Form des Interviews als leitfadengestütztes Interview konzipiert.
3.4.1.4Critical Incident Technique (CIT)
Bei den leitfadengestützten Befragungen zu Anforderungsanalysen hat sich die langjährig beforschte Critical Incident Technique (CIT) nach Flanagan (1954) bewährt, die hier die Befragungstechnik im dritten Teil der vorliegenden Erhebung bildet. Es werden dabei verhaltensbezogene sogenannte kritische „Incidents“ (Ereignisse) (Flanagan, 1954, S. 2) als typisches und beispielhaftes Verhalten und damit verbundene positive und/oder negative Konsequenzen in Situationen beschrieben. Zu den „kritischen Ereignissen“ werden Verhaltensweisen gerechnet, die ein Ergebnis oder eine Situation ausschlaggebend beeinflussen und es somit von dem Bewältigungsverhalten abhängt, ob die Gestaltung der Situation ein Erfolg oder ein Misserfolg darstellt (Flanagan, 1954, S.10). Die CIT geht von der Annahme aus, dass Handlungswissen durch direkte Beobachtung oder rückblickende Berichte (Retrospektion) aufgedeckt werden kann, denn um Handlungswissen zu erheben, ist es notwendig, möglichst konkrete, selbsterfahrene erfolgsrelevante Verhaltensweisen in Situationen zu beschreiben.
Durch die Analyse von kritischen Situationen besteht die Möglichkeit, Einsicht in Bewältigungs- und Verarbeitungsstrategien der Beteiligten zu erhalten und Rückschlüsse auf Kompetenzen zu ermöglichen. Die Standardisierung dieses Instruments beschränkt sich auf die Vorgabe von Fragen, um die Voraussetzungen erfolgskritischen Verhaltens zu erfassen. Neben standardisierten Fragebögen wie zum Beispiel der Fragebogen zur Arbeitsanalyse (Frieling & Hoyos, 1978), der allerdings keine komplexeren und abstrakteren Tätigkeiten vollständig beschreiben kann (Moser et al., 1989), bietet diese Technik die Möglichkeit Anforderungen verhaltensnah zu erfassen.
Damit stellt die CIT eine halbstrukturierte mündliche oder schriftliche Befragungstechnik dar, die nach relevantem, beobachtbarem Verhalten und nicht nach Qualifikationen oder Persönlichkeitseigenschaften fragt. Die Methode befragt stattdessen Subjects-Matter-Experts (SMEs). Das sind fachliche und zumeist stark berufserfahrene Experten auf dem zu erforschenden Berufsfeld, die es mit ihrer Expertise ermöglichen, Anforderungsprofile für Berufsgruppen zu konzipieren (Krumm et al., 2012, S. 33). Somit werden verhaltensbezogene kritische Situationen in sogenannte „Incidents“ (Ereignisse), d.h. typische und beispielhafte Verhaltensweisen und damit verbundene positive und/oder negative Konsequenzen der Handlungen beschrieben.
Zu den „kritischen Ereignissen“ werden Verhaltensweisen gerechnet, die ein Ergebnis oder eine Situation ausschlaggebend beeinflussen und es somit von dem Bewältigungsverhalten abhängt, ob ein Erfolg oder ein Misserfolg für die Gestaltung der Situation wahrgenommen wird. Im Folgenden wird in Anlehnung an die Empfehlung für den deutschsprachigen Raum der Begriff „Schlüsselsituationen“ bzw. „Schlüsselereignis“ an Stelle von „kritischen Ereignissen“ nach Schuler (2014, S. 75) verwendet, da die Bezeichnung die Funktion des Begriffs inhaltlich stärker abbildet. Im Fokus steht der Verhaltensbezug in den Situationen ohne Interpretationen oder Eigenschaftszuschreibungen (Flanagan, 1954).
3.4.1.5Theoretische Grundlage der Schlüsselsituationen
Diese Schlüsselsituationen werden nach folgenden Kriterien definiert: (1) Häufigkeit und (2) hohe Sichtbarkeit (exemplarische Bedeutung) sowie (3) hohe Relevanz in Bezug auf die erfolgreiche Weiterentwicklung des agilen Arbeitsprozesses durch die berufliche Rolle. Das bedeutet, dass Situationen gesammelt werden, die entscheidend dafür sind, eine wesentliche Verbesserung der Situation hinsichtlich der agilen Arbeitsweise zu erzeugen. Damit liegen sie im Einflussbereich der beruflichen Rolle und ihre Bewältigung ruft positive und/oder negative Konsequenzen aus den jeweiligen Handlungen hervor.
Es können laut Kanning (2004, S. 234) Situationen innerhalb einer Anforderungsanalyse mittels CIT gewählt werden, die „Ereignisse des Arbeitsalltags [beschreiben], die entweder besonders häufig vorkommen oder zwar nicht so häufig auftreten, aber eine große Bedeutung für den beruflichen Erfolg haben“. Die vorliegende Arbeit zielt in erster Linie auf die Häufigkeit und auf die exemplarische Funktion ab, die in diesen Situationen inkludiert sind. Das bedeutet, dass die von Flanagan (1954) genannten „kritischen“ Ereignisse“ bzw. hier Schlüsselereignisse „typische und wichtige alltägliche Arbeitssituationen“ (Koch et al., 2012, S. 96) beinhalten. Typische Situationen bedeutet, dass sie im betrachteten Kontext immer wieder auftreten und damit als häufig zu bezeichnen sind. Als wichtige Situationen werden solche angesehen, die entscheidend für gute oder weniger gute Leistung zu betrachten sind. Sie stellen Arbeitssituationen dar, deren erfolgreiche Bewältigung erfolgsentscheiden dafür ist, ob die agile Arbeitsweise umgesetzt und angewendet werden kann, oder ob keine angemessene oder gar kontraproduktive Umsetzung der agilen Arbeitsweise erfolgt. Damit müssen die Situationen häufig genug vorhanden sein, um als typisch zu gelten und wichtig genug sein, um als erfolgsentscheidend bezeichnet zu werden.
Diese Arbeit verwendet folglich eine adaptive Form der „erfolgskritischen Ereignisse“ nach Flanagen (1954), die sich an die Erkenntnisse und deren modifizierte Definition von Situationen der Verhaltensbeschreibungen nach Westhoff und Koch (2019) und Kanning (2004) anlehnen.
3.4.1.6Leitfadenentwicklung des Erhebungsverfahrens
Die Entwicklung eines Leitfaden stellt nach Gläser und Laudel (2010, S. 142) eine geeigete Möglichkeit eines Erhebungsverfahrens im Rahmen von Experteninterviews dar, die die Gütekriterien der qualitaitven Forschung bestmöglichst umfassen. Jedoch kann laut Gläser und Laudel (2010) das Erkenntnisinteresse in einen Leitfaden nur zu einem bestimmten Maße nach methodischen Regeln übersetzt werden, sodass durch einer detailgetreuen und schrittweisen Darlegung der Konstruktion des Leitfadens, dere nur wenigen allgemeinen Regeln unterliegt, die Operationalisierung nachvollziebarer gemacht werden kann.
Der vorliegende Forschungsgegenstand umfasst die Rekonstruktion von Formen des Alltagswissen und subjektiven Theorien zu Bewältigungsverhalten im Arbeitskontext und zielt darauf ab, dass der Interviewende eigene thematische Schwerpunkte legen kann. Hierfür bietet ein Leitfaden-Interview eine geeignete Basis, da es die notwendige Offenheit zugrunde gelegt und zugleich der Erzählraum nach einer Frage strukturierend gestalten werden kann (Helfferich, 2011). Die Untersuchungsfrage sowie die methodischen und theoretischen Vorüberlegungen bestimmen damit die thematische Ausrichtung und die Wahl der Fragenformulierungen für die Leitfadenentwicklung. Aus der vorhandenen Literatur zur Entwicklung von Critical-Incidents-Befragungen (Flanagan, 1954; Heider-Friedel et al., 2006a; Koch, 2010; Nixdorf, 2020; Reuschenbach, 2008) wird für den zentralen dritten Teil des Leitfaden der Ablauf und das inhaltliches Grundschema der Befragungsschritte der CIT nach Flanagan (1954) verwendet. Die CIT bildet durch das theoriegeleitete Vorgehen eine eindeutige Strukturierung ab. Das Kriterium der Offenheit wird in dem Sinne beachtet, dass die Frageformulierungen der interviewten Personen die Möglichkeit geben, nach Interesse und Kenntnisstand zu antworten. Laut Gläser und Laudel (2010) erfordern die beiden Grundsätze des regelgeleiten Vorgehens und der Offenheit vier Anforderungen, die hier in Anlehnung an Hopf (1978) dargelegt sind: (1) Reichweite, (2) Spezifität, (3) Tiefe und (4) personaler Kontext.
Die Anforderung der Reichweite wird durch die Fragen und die Optionen der vielfältigen konzipierten Nachfragen, die durch die Interviewer:in im Dialog verwendet werden, sichergestellt. Sie ermöglichen der interviewten Person, den rekonstruierenden Prozess aus unterschiedlichen Blickwinkeln zu begegnen, selbstgesteuerte, schlussfolgernde, komplexe Beschreibungen zu geben und auf die Fragen nicht nur antizipierend zu reagieren.
Die Spezifität verlangt, dass der Leitfaden die Erkenntnisgewinnung in den Kontext der interviewten Person übersetzt und somit das Spezifische des jeweiligen Falles herausarbeitet Somit erfordert die Befragungstechnik in der Art der Erfragung des Expert:innenwissen den direkten Kontexttransfer, gewährleistet aber gleichzeitig eine individuell abgestimmte Gesprächssituation. Insbesondere der vorhergehende Schritt der Bewertung allgemein formulierter Arbeitssituationen und der sprachlich explizit vorgenommene Übergang in die eigene konkrete Erinnerung selbsterlebter Situationen bzw. deren erfolgreiche Bewältigung, fördert die praktische Umsetzung des Kriteriums der Spezifität.
In Bezug auf die Kriterien der Tiefe, die die Inkludierung der interviewten Personen sowie des personalen Kontextes umfassen, der das persönliche und soziale Umfeld einschließt, berücksichtigt der Leitfaden (Anhang Q) diese Aspekte innerhalb bzw. mit drei sich inhaltlich unterscheidenden Teilen: (1) der Beschreibung der Berufsrolle, (2) der Bewertung der Schlüsselsituationen und (3) der Erfassung von eigenen Schlüsselsituationen und dem darin enthaltenen Bewältigungsverhalten. Im ersten Teil wird die Person als Expert:in mit ihren spezifischen Bedingungen in den Fokus genommen. Anschließend geht es in eine eigenständige lesende und schriftliche Bewertungsphase, in der die Person in eine hohe inhaltliche Differenzierung und Tiefe geführt wird, um im dritten zentralen Teil die Befragung zu ihren beruflichen Erfahrungen zu führen, wobei die zentrale Datengewinnung erfolgt. Durch die wenigen, aber inhaltlich kohärent aufeinander aufbauenden Fragen der CIT sind die Rahmenbedingungen gesetzt, dass der Gesprächverlauf die Möglichkeit einer inhaltlichen Tiefe gewinnen kann. Ergänzend können die konzipierten Nachfragen den gewünschten Detail- und Abstraktionsgrad unterstützen. Die Formulierungen der Interviewfragen sind der Alltagssprache der interviewten Personen angepasst und die Art und Weise, wie die Fragen gestellt werden, berücksichtigt die spezifische Rolle der interviewten Person als Expert:in im bestehenden Wissensgebiet (Gläser & Laudel, 2009). Meuser und Nagel (2009) verweisen darauf, zu beachten, dass die Formulierungen der Fragen auf „überpersönliches, institutionenbezogenes Wissen abzielen [muss und zugleich](…) Nachfragen möglichst Berichte über konkrete Ereignisse evozieren bzw. Erzählungen generieren [sollten]“ (Meuser & Nagel, 2009, S. 474). Der Interviewbeginn ist mit Fragen zu der interviewten Person, ihren Erfahrungen und ihren Qualifikationen konzipiert (z.B. „Welche Ereignisse waren auf deinem Lern- und Entwicklungsweg als Scrum Master:in/Product Owner:in/Führungskraft wichtig?“ und berücksichtigt wiederum den persönlichen beruflichen Kontext.
D er standardisierte Ablauf der Befragung der CIT sowie die im vorliegenden Fall angepassten und eigens entwickelten Frageformulierungen fördern die sachbezogenen und kronkreten Beschreibungen. Bei der allgemeinen insgesamten Struktur des zentralen dritten Interviewteils lehnt sich die Befragung an das strukturelle Schema nach Flanagan (1954) und Kanning (2004) an. Ebenso wurde eine adaptierte Fragefolge nach Flanagan für eine Anforderungsanalyse eines Account Managers von Heider-Friedel (2006, S. 26) zur Orientierung verwendet (siehe Abbildung 3.7). Diese Grundstrukturen bieten durch ihre häufige Erprobung und fundierten Validierung eine angemessene
Abbildung 3.7. Fragenfolge für eine Anforderungs-
analyse von Heider-Friedel (2006, S. 26)
Grundlage für eine dem Forschungsvorhaben entsprechende Anlehnung an die inhaltliche Ausgestaltung des Leitfadens. Hierbei konnten bestimmte Kriterien beachtet werden, indem beispielsweise laut Flanagan (Flanagan, 1954) keine Zeitangaben verwendet werden sollten, um potenzielle sehr prägende Erinnerungen, die relevante Informationen darstellen und lieferbar wären, nicht zu unterbinden. Auch verwies er auf folgende überschaubare Anzahl an Kriterien, die der/die Interviewer:in bei der Erfassung der Vorfälle in der Regel anwenden kann: (1) berichtet die Person das tatsächliche Verhalten, (2) beobachtet oder erlebte die interviewte Person das Geschehen, (3) angeben von relevanten Faktoren der Situation, (4) fällen eines eindeutigen Urteils über die Kritikalität des Verhaltens durch die Person, (5) begründen, warum die Person das Verhalten für kritisch bzw. exemplarisch und typisch einordnet (Flanagan, 1954).
In der Weiterentwicklung und Überprüfung des Leitfadens wurde der von Helfferich (2011) empfohlene Ablaufprozess beachtet, der als Ergebnis pro thematischen Abschnitt eine offene Einstiegsfrage empfiehlt und im Anschluss dazugehörige konkrete Nachfragen sowie bedarfsorientierte Steuerungs- und Aufrechterhaltungsfragen beinhaltet. Die Einstiegsfrage wurde nach dem inhaltlichen Ablauf der CIT ausgerichtet, während die Nachfragen je nach inhaltlicher Fragestellung hypothetisch oder zirkulär formuliert wurden. Hierbei wurden vor allem immanente Fragen verwendet, die sich unmittelbar auf das Gesagte beziehen. Es handelt sich insbesondere um Aufforderungen oder Bitten, noch einmal genauer auf etwas einzugehen. Mit diesen Rückgriffstrategien war es möglich relevante Aussagen zu konkretisieren, da die Interviewten im Erzählfluss sind und daran interessiert sind, Bezüge klar verständlich zu machen. Für die verschiedenen Zielgruppen der Stichprobe (Scrum Master:innen und Ausbilder:innen für Scrum-Rollen, Product Owner:innen und hierarchisch in der Linienstruktur verankerte Führungsrollen) wurden unterschiedliche Leitfäden verwendet. Hierfür wurde ausgehend von dem ursprünglichen Leitfaden für die Scrum Master:innen als Stelleninhaber:innen, Anpassungen in allen drei Teilen vorgenommen. Die Leitfäden blieben in der Struktur identisch, womit sich lediglich die Anreden bzw. Rollenbezeichnung änderten.
Adaption des Leitfadens für Product Owner:innen und agile Führungskräfte
In dem Leitfaden für Product Owner:innen und Führungskräfte (Anhang R) wurde die dreiteilige Basisstruktur beibehalten. Dafür wurde die Art der Befragung im ersten Teil verändert, in dem die Fakten der beruflichen Rolle mündlich erfragt wurden, um die Möglichkeit zu direktem Nachfragen hinsichtlich der Unternehmensstruktur und deren Modell der Linienhierarchie zu gewährleisten. Es ist anzumerken, dass insbesondere im agilen Arbeiten verschiedene Ansätze und daraus resultierende Formen der Führungs- und Delegationsstrukturen existieren. Zudem können Mischungen zwischen verschiedenen Führungsrollen auf inhaltlicher (z.B. Product Owner oder Chief of Product Owner:innen) und hierarchischer Ebene (z.B. Geschäftsführung, Abteilungsleitung oder Delegierte der Geschäftsführung (sogenannte vertikale Delegation)) unterschiedlich kombiniert auftreten.
Inhaltlich wurde die zweite Frage „Wie viele Implementationen/Einführungen von Scrum bzw. Transformationsbegleitungen hast du schon begleitet?“ herausgenommen. Wenn eine Doppelrollenbesetzung vorlag, wurden Fragen zu Führungsrolle gestellt. Die Fragen lauteten „Welche Führungsrolle nimmst du neben der Rolle des Product Owner:in ein und welche Verantwortungen beinhaltet diese?“; „Wieviel Jahre Führungserfahrung hast du insgesamt?“. Die Anzahl der Jahre beruflicher Erfahrung in der Führungsrolle sowie die Wirkungsdauer wurden erfragt, um die graduelle Bestimmung von Rollen- und Führungs-expertise beschreibend darstellen zu können. Die dritte und vierte Frage zu Merkmalen der formellen und informellen Qualifikationen wurde wie im Leitfaden für Scrum Master:innen beibehalten, um ebenso deskriptiv subjektive Selbsteinschätzungen zu Faktoren der eigenen Wissen- und Kompetenzentwicklung zu erfassen. In der sprachlichen Formulierung wurden neben der Ersetzung der jeweiligen Bezeichnungen der beruflichen Rolle auch die Aufforderung vor der ersten Frage im zweiten Teil: „Erinnere dich jetzt an eine der Situationen und die der ausgewählten Situation in den Bedingungen ähnelt und von einem Scrum Master:in besonders gut bewältigt wurde.“ insofern verändert, dass die interviewte Person nach der Erinnerungen von beobachteten Verhaltensweisen gefragt wurde, da sie eine Fremdperspektive auf die Rolle der Scrum Master:innen einnimmt. Die inhaltliche Abfolge der Fragen sowie die Anregungen zu Nachfragen blieben unverändert.
Neben dem Leitfaden erfolgt eine interviewbegleitende Dokumentation durch die beiden Instrumente (1) Interviewprotokolle (Anhang S) und (2) Laufzettel (Anhang T), die wichtigen Informationen forschungsbegleitend festhalten. Die Interviewprotokolle werden nach der Durchführung der Befragung ausgefüllt. Bei der Entwicklung des Protokolls wurde sich an das Beispiel von Helfferich (2011) angelehnt. Das grundlegende Ziel eines Protokolls ist es, Stichworte zur Interviewatmosphäre und zur jeweiligen personalen Beziehung zwischen dem/der Interviewenden und der interviewten Person zu erfassen. Daneben werden Besonderheiten, Irritationen oder herausfordernde Abschnitte festgehalten, die in der Auswertung und Interpretation relevant werden können. Der Protokollbogen notiert zudem kurze Angaben zu der interviewten Person, die grundsätzlich nicht erfragt, sondern den Inhalten der Erzählungen entnommen und gegebenenfalls als Schätzung eingetragen werden (z.B. Berufsjahre als Stelleninhaber:in). Ebenso werden formale Angaben zum Interview wie zum Beispiel Code-Nr. und Datum erfasst. Abschließend werden überprüfende Angaben notiert, wie das Unterschreiben der Einverständniserklärung oder die Kontaktdaten.
Der Laufzettel ermöglicht dem Forschenden einen dauerhaften Überblick über den aktuellen Stand der schrittweisen Erhebungsdurchführung der Interviews und umfasst eine Übersicht über den Forschungsablauf. Es unterstützt die Verpflichtung zu einem sorgfältigen Umgang mit den sensiblen Daten und wurde an dem Vorschlag „Übersicht über den Bearbeitungsstand von Interviews“ von Helfferich (2011) orientiert und ist in seinen letztendlichen Kategorien in (Anhang T) beispielhaft einsehbar .
Anpassungen und Abänderungen des Leitfadens während der Erhebungsphase
Im Verlauf der Durchführung der ersten Interviews zeigte sich, dass eine Anpassung des Leifadens in Aspekten der Formulierungen und dem Kommunikationsmodus erforderlich ist. Unter dem Gütekriterium der reflektierten Subjektivität zur Beurteilung, inwieweit die Subjektivität des Forschers und deren Rolle bei der Theoriebildung reflektiert wurden, werden die Überlegungen und damit einhergehenden Veränderungen zur Transparenz des Forschungsprozesse dargelegt. Allgemein wurde während der Erhebungsphase nach jedem Interview ausgewertet, inwieweit die Frageformulierungen gewünschte oder unerwünschte Effekte in der Interviewsituation auslösten, welche Zeit für welchen Teil aus vermuteten Gründen beansprucht wurden und welche Art des Kommunikationsmodus welchen Effekt vermuten lässt. Dementsprechend wurden Anpassungen am Leitfaden vorgenommen.
1. Anpassung
Nach dem ersten Interview wurde der erste Teil der Befragung aufgrund der zeitlichen Länge, die dieser benötigt in eine schriftlich-mündliche Befragung umgewandelt, um der Informationsgewinnung einen angemessenen Zeitraum im Verhältnis zur Bedeutung der anderen beiden Teile zu geben.
2. Anpassung
Nach dem zweiten und dritten Interview wurde Teil II der Befragung, in der das Ziel besteht, eine Bewertung zu den abstrakteren Schlüsselsituationen vorzunehmen, eine weitere Erklärung hinzugefügt, die das Verständnis der Aufgabestellung erleichtern und präzisieren sollte. Sie lautete: „Unterstützende Erklärung: Du überlegst ganz allgemein und bewertest auf Grundlage deiner subjektiven Einschätzung, wenn du an die allgemeine berufliche Situation der Scrum Master:innen in Deutschland und (auch weltweit) denkst.“ 
(Anhang Q).
Hintergrund ist, dass die interviewte Person nach der Aufgabenstellung zögerte und nachfragte. Entweder wurde im Nachhinein oder während der Aufgabennennung die Unsicherheit der Interviewten geäußert. Spätestens bei der Erfragung der Begründung, warum manche Schlüsselsituationen nicht als relevant eingeschätzt wurden, zeigte sich die Unsicherheit in der Aufgabenstellung, die darin bestand, dass die interviewte Person seine eigene Bewertung eine hohe Subjektivität zuschrieb und sie unsicher war, ob eine Bewertung im Allgemeinen so zu trifft. Dem konnte mit der unterstützenden Erklärung in nachfolgenden Interviews entgegengewirkt werden.
In dem zweiten und dritten Interview erfolgte eine leichte sprachliche Überarbeitung der Schlüsselsituationen. Die beiden dort interviewten Personen sind sehr erfahrene und geschulte Personen im Ausbildungssektor der Stelleninhaber:innen und ermöglichten eine präzise Rückmeldung zu sprachlichen Verfeinerungen, um Uneindeutigkeiten und Unschärfen im Verständnis entgegenzuwirken. Hierbei muss angemerkt werden, dass eine bestimmte Begriffsauswahl und dem Kontext entsprechende eigene Sprache, bestimmte Vorstellungen und Intentionen unbeabsichtigt auslöste, die der forschenden Person, in den Feinheiten nicht bewusst war, weshalb eine eher unvertrauter Sprachweise für die bestehende Zielgruppe verwendet wurde. Dies erfuhr durch die leichten Anpassungen eine erfolgreiche Korrektur.
3. Anpassung
Nach dem sechsten Interview erfolgte eine weitere Anpassung im zweiten Teil der Erhebung. Es wurde der letzte Bewertungsschritt des zweiten Teilschritt „Bewertung der Schlüsselsituationen aufgrund der eigenen Erfahrungen und Bedeutsamkeitsbewertung (Kapitel 3.4.3.1), indem die selbsterfahrenen Schlüsselsituationen nochmals in eine Bedeutsamkeitsgewichtung unterteilt wurden aus zeitökonomischen Gründen weggelassen. Da diese Bewertung für die Ermittlung der Verhaltensweisen keine weiteren Effekte hatte, ist das aus Sicht der Forschenden keine Einschränkung in der Vergleichbarkeit der Daten.
3.4.2Aufbau und Entwicklung der „Anforderungsanalyse für Scrum Master:innen“
Adaption und Begründung des Erhebungs- und Analyseverfahrens
Das in dieser Arbeit verwendete methodische Vorgehen vollzieht die Erhebungsschritte statt im Rahmen eines Experteninterview mithilfe eines Erhebungszyklus nach Kici et al. (2006) und Kanning (2004, S. 235). Dadurch ergeben sich gesonderte Anforderungen, da die Verfahrensschritte der Sammlung erfolgsrelevanter Arbeitssituationen und die Beschreibung von Bewältigungsverhalten zusammengefasst und zugleich eine Bewertung der Relevanz der Situationssammlung vorgenommen werden. Hierbei findet eine zyklische Erweiterung des Korpus der Schlüsselsituationen und eine stetige Validierung mit jedem weiteren Interviewpartner:in statt. Die Erstellung des Korpus vor Beginn der Erhebung, nachfolgend als Basiskorpus bezeichnet, wird als vorbereitender Schritt mithilfe eines gesonderten Kriteriums bezogenen Expertenbefragungen (2) vollzogen (siehe Kapitel 3.4.5.1).
Der Zweck der Kanalisierung zur Auswahl der Schlüsselsituationen der beruflichen Rolle anhand vorangestellter Filterfunktionen, beinhaltet das Ziel, als relevant bewertete Situationen aus dem beruflichen Leben der Scrum Master:innen zu sammeln und ein annäherungsweise vollständiges Handlungsspektrum abzustecken. Im Anschluss sollen erlebte konkrete alltägliche Situationen ermittelt werden, die eine Beschreibung der dahinterstehenden Kompetenz ermöglichen. Dies beruht darauf, dass Kompetenz nach DIN 33430 als „gelernte, wiederholbare Verhaltensweisen und abrufbare Wissensbestände zur erfolgreichen Bewältigung beruflicher Aufgaben“ (DIN 33430, 2016, S. 7) bezeichnet wird.
Die zentrale Besonderheit ist die Möglichkeit der potenziellen stufenweisen Erweiterung des Basiskorpus der Schlüsselsituationen (siehe Abbildung 3.11). Die Anzahl der Auswahl an Konkretisierungen der individuell gewählten Situationen zur leitfadengeführten Beschreibung ist dabei gleichbleibend.
Um dem Effekt einer Beeinflussung der Ergebnisse durch die angewendete Untersuchungsmethodik, d.h. einer methodischen Reaktivität (Bortz & Döring, S. 1000) entgegenzuwirken, wird eine besondere Personenreihenfolge getroffen. Die Reihenfolge wird bestimmt durch die Befragung der Personen, die die Merkmale (1) Ausbilder:in sowie (2) über 10 Jahre Berufserfahrung aufweisen. Es wird davon ausgegangen, dass sich die am stärksten anzunehmende Ausprägung in den Merkmalen Berufserfahrung und Kontextvariabilität zeigt und die veränderte Reihenfolge zwei Funktionen aufweist. Die erste Funktion ist es, innerhalb des Erhebungsdesigns eine potenziell umfassendere Vollständigkeit des Handlungsspektrums in Form von gegenwartsorientierten, erfolgsrelevanten und damit häufigen bzw. typisch exemplarischen Situationen zu erlangen, um Situationen ohne die Erfüllung der Kriterien (1) Häufigkeit und hohe Sichtbarkeit (exemplarische Bedeutung), gegenwartsorientiert (2) und (3) hohe Relevanz in Bezug den Erfolg ausschließen zu können. Das verringert die Auslese der konkreten Situationsbeschreibungen hinsichtlich der Relevanz stark. In der Beispielanalyse nach Kici et al. (2006) wird im Vergleich dazu, erst die Konkretisierung der Situationen und damit einhergehend eine schrittweise Sammlung der konkreten Alltagssituationen vorgenommen. Daraufhin wird im zweiten Schritt die Relevanz der Alltagssituationen geprüft, wobei sich in der Regel der Umfang der gesammelten Situationen nach der Bewertung und Auslese deutlich verringert. Eine Relevanzbewertung vor der Konkretisierung der Situationen beugt einer hohen Auslese vor. Da die zwei Konkretisierungen, der aus dem eigenen Erleben ausgewählten Situationen entscheidend für die Auswertung und Bestimmung der Anforderungsdimensionen sind, kann diese vorgezogene Filterfunktion auf die Relevanz als praktikabel und sinnvoll erachtet werden. Somit wird die Aussagekraft der Konkretisierungen der Situationen erhöht, da im fortschreitenden Verlauf die Schlüsselsituationen von mehreren Expert:innen auf ihre Relevanz hin bewertet wird. Für die begrenzte Stichprobe wird das zyklische Erweitern unter der Annahme bevorzugt, dass durch eine besondere Personenreihenfolge die Ergänzung sehr gering anzunehmen ist.
Für eine größeren Stichprobenumfang ist der Vorschlag dieses Vorgehen eher als separater Erhebungsschritt zu vollziehen, der die Filterfunktion auf Relevanz mittels eines Fragebogens und einer quantitativen Auswertung zur Konkretisierung umsetzen kann.
Eine zweite Funktion, ist die Möglichkeit der Aktivierung möglichst vieler Erinnerungen von Erfahrungen in beruflichen Situationen. Da das automatisierte Wissen, dass implizit bei Personen vorhanden ist, insbesondere bei hohen Berufserfahrungswerten (J. R. Anderson, 2013) stärker ausgebildet ist, kann es durch den Stimulus der dargelegten Bandbreite aktiviert werden. Durch das Durchlesen der abstrakteren Schlüsselsituationen können die interviewten Personen eine größere Vielfalt an Erinnerungen an relevanten Situationen ins Bewusstsein rufen (Tversky, 2010, S. 365). Hierfür ist ein nahtloser Anschluss an den Erhebungsschritt der Konkretisierung der eigenen erfahrenen Situation unerlässlich, da die Aktivierung von spezifischen Erinnerungen sowohl die Wahrscheinlichkeit als auch die Geschwindigkeit des Zugriffs auf das Gedächtnis beeinflusst (J. R. Anderson, 2013, S. 124). Der Erhebungsschritt stützt damit die Überlegung alle Erhebungsfunktionen innerhalb eines Erhebungszyklus zu erfassen, so dass die Aktivierung der Erinnerungen direkt abrufbar bleiben und in einer Beschreibung der Konkretisierung einer Situation, Eingang findet.
3.4.3Erstellung des Erhebungsmaterial
Ein Vorschritt der Erhebung durch die Experteninterviews stellt die Erstellung eines Basiskorpus von Schlüsselsituationen dar, der parallel zur Leitfadenerstellung stattfindet. Ziel ist es, eine möglichst vollständige erste Sammlung von Schlüsselsituationen als Ausgangsmaterial der Experteninterviews zu generieren.
Diese Schlüsselsituationen werden definiert nach den Kriterien (1) Häufigkeit und (2) hohe Sichtbarkeit (exemplarische Bedeutung) sowie (3) hohe Relevanz in Bezug auf die erfolgreiche Weiterentwicklung des agilen Arbeitsprozesses durch die berufliche Rolle. Das bedeutet, dass Situationen gesammelt werden, die entscheidend dafür sind, eine wesentliche Verbesserung der Situation hinsichtlich der agilen Arbeitsweise zu erzeugen. Damit liegen sie im Einflussbereich der beruflichen Rolle und ihre Bewältigung ruft positive und/oder negative Konsequenzen aus den jeweiligen Handlungen hervor.
Diese schriftliche Erstellung der Schlüsselsituationen erfolgt direkt nach der ersten kommunikativen Validierung des literaturbasierten Profils anhand einer leitfadengestützten Expertenbefragung (Anhang N).
Vorgehen: Im ersten Schritt wurden die Ergebnisse des literaturbasierten Profils der Expert:in mit dem Ziel vorgelegt (Anhang M), dass sie mit dem Hilfsmittel vertraut wird. Die Schlüsselsituationen werden im zweiten Schritt innerhalb der Situationserhebung von der Expert:in überlegt, schriftlich formuliert und begründet (Anhang P) und bei Bedarf die Ergebnisse des literaturbasierten Profils als Hilfsmittel verwendet (siehe 3.4.3.1).
 
Es ist anzumerken, dass die Schlüsselsituationen ohne jeden Anspruch auf Repräsentativität und unter dem Erfahrungswert ausgewählt wurden, dass sie ein aktuelles häufig vorkommendes Abbild der alltäglichen Praxis darstellen. Dieser Art der exemplarischen Schlüsselsituationen begegnen Scrum Master:innen häufig. Dabei muss bedacht werden, dass es keine idealen Situationen des agilen Arbeitens gibt, in denen Agilität bzw. das methodische Scrum erfolgreich implementiert wurden. Dagegen kann festgehalten werden, dass die Mehrheit der Situationen eine Korrektur bzw. Weiterentwicklung hin zu agilem Arbeiten mit sich bringen.
Abbildung 3.8. Beispiel einer 
Schlüsselsituation mit Begründung
Um zu klären, aus welchen Gründen eine solche Vielfalt an praktischen und unkorrekten Umsetzungen erfolgt, liegt die Vermutung nahe, dass dies eine Konsequenz der aktuellen durchschnittlichen Entwicklung von Organisationen aufzeigt und damit ein Abbild der niederschwelligen Qualitätssicherung der Scrum Master:innen Ausbildung ist.
3.4.3.1Dokumentenanalyseergebnisse als Hilfsmittel
Die aus der Literatur erfassten Fertigkeiten und Wissenselemente werden als Kriterien zur Ermittlung der Schlüsselsituationen verwendet. Es wird sich nur auf die zwei Aspekte „Wissen“ und „Fertigkeiten“ der Ergebnisse aus der Analyse bezogen, da diese konkreten Handlungen erfassen und noch keine Abstrahierungen darlegen wie zum Beispiel die Ebene der Kompetenzen es in der vorliegenden Arbeit realisieren. Aufgrund der hohen Qualität (Anhang D) der Literatur zu den Kompetenzen aus der Praxisliteratur (z.B. Kompetenzmodell von Scrum.org, 2022) erscheint das literaturbasierte Profil ein geeignetes Hilfsmittel. Es ist zu anzunehmen, dass die verhaltensnahen Formulierungen der Fertigkeiten ein vertrautes Vokabular für erfahrene Stelleninhaber:innen und Ausbilder:innen darstellen. Damit können sie Hinweisreize darstellen, bestimmte Gedächtnisinhalte aus ihrem beruflichen Alltag zu erinnern und bieten eine Anregung zu Entwicklung von exemplarischen Situationen durch die Abrufhilfe des assoziativen Primings. Hierbei wird durch ein Reizwort eine Durchmusterung des Gedächtnisses nach weiteren, assoziativen Erinnerungen ausgelöst (Schermer, 2006, S. 131) Somit kann die Auflistung der Fertigkeiten und Wissenselemente der befragten Person wie eine Art Checkliste durchgegangen werden und mögliche in der Befragungssituationen nicht bewusste Handlungsfelder zu identifizieren, die ohne inhaltliche Aktivierung nicht explizit erinnert und generiert worden wären (Anderson et al, 2013, S. 126). Hierfür stellt das Schaubild des Profils eine Rahmung und Impulsgebung für die befragte Person in ihren Überlegungen dar. Die Situationen sollen in ein Raster von Handlungsfeldern („PO/Team/Organisation“) einsortiert werden. 
Abbildung 3.9. Ausschnitt des Rasters zu den Handlungsfeldern des 2. Teil der Erhebung
 
Das Drei-Kategorien-Raster umfasst die reduzierteste und ausgeprägteste Klassifizierung des Handlungsspektrums der beruflichen Rolle der Scrum Master:innen. Es ist der Arbeits- und Organisationspsychologie entnommen und findet ebenso in einigen praxisorientierten Ausführungen seine Verwendung (Nerdinger et al., 2019). Das Vorgehen der Sammlung von abstrakt formulierten Schlüsselsituationen erfolgt innerhalb einer Remote-Befragung. Aufgrund der angenommenen ausgeprägten Expertise, die in der beruflichen Tätigkeit und den Berufsjahren der Expert:in begründet liegt, wird eine offene Befragung mit Schlüsselsituationen auf einer abstrakteren aber nicht situativ gebundenen Ebene vorgenommen. Hierfür wurde als technisches Hilfsmittel ein Whiteboard verwendet, auf dem die interviewte Person individuell und in nach ihrem Bedarf angemessener Zeit, die Informationen erfassen und Überlegungen zur Übersetzung von Fertigkeiten hin zu konkreten Situationsskizzen anstellen zu können. Die Ergebnisse bildeten das Erhebungsmaterial für den zweiten Teil der Interviews. Sie sind in den zweiten Teil der Erhebung des leitfadengestützten Interviews integriert, die im nachfolgenden Abschnitt näher erläutert werden.
Abbildung 3.10. Beispiel einer Schlüsselsituation
3.4.3.2Ablauf der Anforderungsanalyse
Der Ablauf der Anforderungsanalyse gliedert sich in vier Teilschritte, wobei das Experteninterview bereits drei davon umfasst. Insgesamt beträgt die Dauer der Interviews im Schnitt 60-90 Minuten. Die größte Zeitspanne variierte in der Bewertung der Schlüsselsituationen. Es wurde ein schriftliche (gemeinsame Arbeitsfläche anhand eines vorbereiteten Whiteboards) und eine mündliche Remote-Befragung anhand der Experteninterviews durchgeführt.
Zyklische Bewertung der gesammelten abstrakten Schlüsselsituationen
Im ersten Teil des Interviews wird der bisher angesammelte Korpus an Schlüsselsituationen (1 Person = Basiskorpus; 2 Person = Basiskorpus + Ergänzung von Situationen; etc., Anhang Q1) der interviewten Person zum Lesen vorgelegt und die Relevanz für die berufliche Rolle anhand einer 0-/1-Metrik (ja oder nein) bewertet. Hierbei findet eine eigenständige und nicht vorstrukturierte Bearbeitung der Frage innerhalb der Remote-Befragung statt. Je nach Bedarf besteht die Möglichkeit, das Mikrofon stumm zu schalten. Die interviewte Person kann zwischendurch Fragen zum Verständnis stellen, wobei die Interviewer:in jederzeit ansprechbar ist, sich jedoch diskret zurückhält und das Whiteboard nicht beobachtet. Im zweiten Schritt besteht die Möglichkeit der Ergänzung von weiteren neuen Schlüsselsituationen, die im Anschluss begründet und erläutert werden. Somit werden bei jeder neuen Befragung die Vollständigkeit und inhaltliche Sättigung der dargelegten abstrakteren Situationen geprüft. Hierbei ist es wichtig anzumerken, dass je nach Expertise- und Ermessensgrad der Person sowie den unterschiedlichen Voraussetzungen des Kontextes vielfältige Verhaltensweisen in einer abstrakt formulierten Situation zu einer erfolgreichen Bewältigung der Situation führen können.
Abbildung 3.11. Kurve der Zunahme des Schlüsselsituationenkorpuses 
(Anzahl der Situationen/Interviewproband:innen)
In Anlehnung an die erste Funktion, d.h. dem Schritt der Ergänzung, können die interviewten Personen das Handlungsspektrum frei nach ihrem Ermessen zur Relevanz der jeweiligen Situationen beeinflussen.
Somit sie in ihrem Erfahrungshorizont nicht methodisch begrenzt und die weiteren Schlüsselsituationen sind ergänzend begründet. Das führt dazu, dass die interviewten Personen für die folgende Konkretisierung wieder eine freie Auswahl an abstrakten Situationen hatten. Inwiefern die Filterfunktion unbewusst das Antwortverhalten beeinflusst, ist nicht ersichtlich. Jedoch ermöglicht das hohe Abstraktionsniveau der Schlüsselsituationen eine breite Integration selbsterfahrender konkret erlebter Situationen der Proband:innen, sodass eine Einflussnahme auf die nachfolgende Beschreibung des Verhaltens tendenziell auszuschließen ist und sich dieser Schritt auf die beabsichtigte Aktivierung von Erinnerungen reduziert. Im Sinne der zweiten Funktion, für die ein bereits überprüftes Spektrum an relevanten Schlüsselsituationen vorlag, wurde darauf geachtet, die Qualität der Erzählungen zu erhöhen und Situationen mit geringer/niedriger Relevanz auszuschließen bzw. einen Dropout der Daten zu minimieren.
Bewertung der Schlüsselsituationen aufgrund der eigenen Erfahrungen und Bedeutsamkeitsbewertung
Die Auswahl an Schlüsselsituationen innerhalb des Rasters „PO/Team/Organisation“ wird nun nach eigenem Erleben bewertet. Die Schlüsselsituationen werden dazu in selbst erlebte oder beobachtete Situationen und nur gehörte/gewusste Situationen unterteilt. Im Anschluss erfolgt eine Bewertung nach zweistufiger Auswahl in „sehr bedeutsam“ oder „eher bedeutsam“. Schließlich wird diese Auswahl aufgeteilt, wobei die beiden bejahenden, positiven Stufen als Markierungen einer Rangreihe verwendet werden. Damit wird ein Ranking mit der höchsten Relevanz und Bedeutung der jeweiligen Situationen gebildet, dass aufgrund des Kontinuums die Bewertung erleichtert und bei Bedarf die Bestimmung eines Modal- und Medianwerts ermöglicht. Sofern keine Bewertung vorgenommen werden kann, wird die niedrigere Bewertungskategorie „eher bedeutsam“ verwendet.
Konkretisierung der „kritischen“ (Schlüssel-)Situationen anhand eigener Erlebnisse
In diesem Schritt werden verhaltensbezogene „kritische“ konkrete (Ereignis-)Situationen betrachtet, in denen „Incidents“ (Ereignisse) als erfolgsrelevante und beispielhafte Verhaltensweisen und damit verbundene positive und/oder negative Konsequenzen der Handlungen beschrieben werden. Es werden nur Situationen verwendet, die als (1) relevant und (2) selbst erlebt oder beobachtet beurteilt werden. Um eine inhaltliche Lenkung zu vermeiden, sind die Fragen nach den konkreten Situationen und Verhaltensweisen im Interview offen formuliert.
Im Anschluss an die Bewertung wurden im Schnitt zwei Schlüsselsituationen inklusive des Bewältigungsverhalten erhoben. Dazu werden mithilfe eines leitfadengestützten Fragenablaufs Verhaltensbeschreibungen und Anforderungen erfragt, generiert und begründet.
Erste Validierung durch Expert:innenkonsens
Der letzte Schritt des Verfahrens sieht die erste Validierung durch einen Expert:innenkonsens vor, welches im Kapitel 3.5.3 dargelegt wird.
3.4.3.3Gestaltung der Interviewsituation und der Rollenkonfiguration
Laut Helferich (2011, S. 132) ist für die Gestaltung der Interviewsituation die Beachtung der Rollenkonfiguration in der Interviewsituation und ihre Folgen für den Interviewverlauf bzw. die Auskunftsbereitschaft zentral. Hierbei ist zu beachten, dass Expert:inneninterviews eine kommunikative Interaktion zweier Personen aufweisen, die beide vertieftes Wissen aufzeigen und potenziell eine hierarchische Abstufung zwischen dem/der Expert:in als „Wissenden“ und dem Fragenden als „Laien“ vorhanden ist. Aufgrund des Forschungskontextes einer Masterarbeit wird angenommen, dass die interviewten Personen sowie die Interviewer:in in Bezug auf fachliches Wissen eine hohe Expertise aufweisen, dies jedoch nicht für das Erfahrungs- und Kontextwissen gilt. Dabei ist es abhängig von der interviewten Person, welche Rolle sie der Interviewenden zuschreiben. Für die Gesprächssituationen weißt die interviewende Person ein breites Wissen bezüglich der lehr-lernpsychologischen Kenntnissen sowie dem spezifischen Fachbereich der Agilität auf.
Außerdem wird die Interviewsituation gezielt als Interaktions- und Kommunikationssituation gestaltet, die zum Ziel hat, den Interviewverlauf zu unterstützen und eine bestmögliche Datenlage zu generieren. Die Eröffnung des Interviews wurde nach den ersten drei Interviews ohne Aufzeichnung gestaltet, um einen ersten informellen Austausch zu ermöglichen und eine Niederschwelligkeit für Rückfragen zum Forschungsvorhaben zu erzeugen. Hierfür wurde ein Ablauf verwendet bei dem das Gespräch von der Gesprächseröffnung und der gegenseitigen Begrüßung in die inhaltliche Darstellung der Arbeit bis hin zur Erläuterung der formalen Aspekte des Interviews übergeht. Auch Helferich (2011, S. 136) verweist darauf, dass für die Positionierungen und Rollenaushandlungen die ersten Minuten wesentlich sind, da die „Situation [ist] hochgradig offen, komplex und ambivalent“ ist. Ziel war es, eine vertrauensvolle und entspannte Gesprächssituation zum fachspezifischen Austausch zu erzeugen. Vorteilhaft zeigte sich dabei der gemeinsame Erfahrungshintergrund im Kontext von Agilität. Helferich (2011, S. 122) verweist darauf, dass die „Erzählpersonen in der Regel bereiter sind, auch solche „Insider“-Aspekte zu thematisieren, die üblicherweise Fremden gegenüber nicht angesprochen werden“. Jedoch ist zu beachten, dass eine erhöhte Erzählbereitschaft auch mit einer Verminderung an expliziten Ausführungen einhergehen kann, da die Erzählperson Verkürzungen vornehmen kann, ohne zu erwarten, dass sie nicht verstanden wird. Hierfür wurden im Leitfaden explizite Nachfragen verankert bzw. im Gesprächsverlauf die Erläuterungen immer wieder auf den Detailgrad der Erzählung geprüft und gegebenenfalls nachgefragt. Dieses Nachfragen wurde auch in ihrer Funktion der verbesserten Datenauswertung und -verwendung erläutert, um das Verständnis zu erzeugen bzw. zugleich zu vermitteln, dass dies nicht auf das Unverständnis der Interviewer:innen zurückzuführen ist.
Digitale Erhebung und technische Daten
Die Datenerhebung anhand der Interviews erfolgte digital in Form einer „Online-Video-Befragung“, womit sie ein technisch vermitteltes, über Video geführtes Gespräch darstellt (Diagnostik- und Testkuratorium, 2018). Diese Form des Kommunikationskanals wurde anhand vier aufgezeigter Aspekte (1) Zielgruppe, (2) Thema und Umfang der Befragung (3) Ressourcen und (4) Auswahlrahmen nach Bortz und Döring (2016) geprüft und ausgewählt. In Bezug auf die Zielgruppe ist anzunehmen, dass die digitale Kommunikationsform durch die pandemiebedingten Umstände einen hohe Nutzungsgewohnheit aufweist und daher eine erhöhte Vertrautheit in der Bedienung besteht.
Somit stellt die Online-Video-Befragung eine adäquate Befragungsform für die Zielgruppe dar (Bortz &Döring, 2016, S. 396). Außerdem wurde diese Form aufgrund des Umfanges und des Themas sowie der Ressourcen der angefragten Expert:innen als effizient bewertet, da die inhaltliche Befragung das berufliche Verhalten und die Einschätzung dessen umfasst und keine intimen oder heiklen Fragestellungen stellt bzw. die Leitfadenfragen überschaubar sind. Auch das visuell dargelegte Material für den Bewertungsteil des Interviews ist in einer Online-Video-Befragung gut bereitstellbar. Vor allem hat es aber auch den zeitlichen und kostenintensiven Aspekt stark reduziert, was eine erhöhte Erreichbarkeit der Stichprobenfälle erzeugt.
Durchgeführt und aufgezeichnet wurden die Interviews über Microsoft Teams in Kombination mit einem digitalen Whiteboard, dass per Link mit Passwortzugriff geteilt wurde. Konkret wurden für die Online-Video-Befragung verschiedene Modi verwendet. Innerhalb der Befragung der Interviewsituationen, folgte eine schriftliche Bearbeitung, bei der die interviewte Person ihre Antworten in schriftlicher oder mündlicher Form erbringen konnte. Hintergrund dieser konzipierten Interviewsituation ist die Vermutung einer geringeren Beteiligung durch eine vorherige schriftliche Befragung. Zudem wurde die Motivation höher eingeschätzt, wenn die interviewte Person sich in einer reellen Gesprächssituation befindet und den Rahmen der Forschungsarbeit individuell dargelegt bekommt bzw. Möglichkeiten für Rückfragen bestehen und eine soziale Präsenz aufgebaut wird. Die Organisation der Interviews erfolgte über firmeninterne Mailprogramme, da hiermit ein erleichterter und vertrauter Umgang mit der Terminfindung und der gängigen kommunikativen Infrastruktur erfolgte. Zentral war, dass alle Aufzeichnungen auf der firmeninternen Speicherplattform datenschutzkonform und cloudbasiert gespeichert wurden (Anhang U). Externe zu interviewenden Personen wurden als Gastteilnehmer eingeladen.
3.4.4Datenauswertung der Interviews
Da die vorliegende Arbeit unter den gegenstandserkundenden und theoriebildenden, d.h. explorativen Studien einzuordnen ist, beschränkt sich die Datenauswertung auf deskriptiv-explorative (z.B. grafische) Auswertungen (Bortz & Döring, 2016, S. 599). Zur theoriegeleiteten Auswertung von Experteninterviews sowie der inkludierten Befragungstechnik CIT bietet die qualitative Sozialforschung eine Vielfalt an Varianten für die qualitative Datenanalyse, wie beispielsweise die qualitative Inhaltsanalyse nach Mayring (2010) oder das abgeleitete Verfahren des Kodierens (Saldaña, 2013) der von Glaser und Strauss (1967) entwickelten Grounded Theory. Hierbei werden theoretisch begründete und regelgeleitete Textstrukturierung mit der Absicht zur Entwicklung eines Kategoriensystems vorgenommen. Für die vorliegende Analyse wird ein Auswertungsverfahren gewählt, das zum Ziel hat, die Anforderungen anhand von Verhaltensweisen als verhaltensnahe Operationalisierungen und deren übergeordneten Eignungsmerkmale zu extrahieren. Hierbei werden die für eine erfolgreiche Bewältigung der Arbeitsaufgaben notwendigen Anforderungen bzw. Eignungsmerkmale der beruflichen Rolle anhand verhaltensnaher Beschreibungen spezifiziert. Laut der DIN 33430 (2016, S. 10) sollen in einer Anforderungsanalyse die Eignungsmerkmale samt der erforderlichen Ausprägungsgrade z.B. zur erfolgreichen Bewältigung einer beruflichen Tätigkeit erfasst werden.
Die Eignungsmerkmale dienen als Bezugsrahmen der beobachteten merkmalsrelevanten Verhaltensbeschreibungen (DIN, 2016, S. 19). Bei der Entwicklung eines Anforderungsprofils werden in der Regel drei Ebenen konkretisiert (Höft et al., 2018, S. 108):
- 
Abstraktes Eignungsmerkmal mit Umschreibung der Dimension 
- 
Verhaltensnahe Operationalisierungen, die das Eignungsmerkmal konkretisieren 
- 
Beispielhafte Verhaltenskonkretisierungen 
Hierbei ist zu betonen, dass die Elemente der Ebene 3 erst formuliert werden, wenn die Verfahrensauswahl und -konstruktion erfolgte. So liegt der Fokus für die Entwicklung und Verdichtung eines Anforderungsprofils auf den Elementen der Ebenen 1 und 2. Verhaltensnahe, exakte Schilderung von Beispielaussagen und/oder Beispielverhaltensweisen werden nur mit Bezug auf ein spezifisches Verfahren der Personalauswahl notwendig und demzufolge konkretisiert (Kersting & Höft, 2018, S. 37). Die beispielhaften Verhaltenskonkretisierungen können in einer zweiten dafür spezialisierten Erhebungsphase erhoben werden, indem hier gezielt die ermittelten kategorialen Anforderungen vorgelegt werden. Bei komplexeren Profilen bewährt es sich, eine weitere Ebene zwischen dem abstrakten Eignungsmerkmal und der verhaltensnahen Operationalisierung zu ziehen, um mittels abgegrenzter Facetten das Eignungsmerkmal noch einmal konkreter zu umschreiben. Zur Veranschaulichung und näheren Skizzierung der Umschreibung von Eignungsmerkmalen geben Kersting und Höft (2018, S. 38) ein Beispiel zum Eignungsmerkmal „Kooperation“ vor. „Kooperation“ kann sinnvoll in die Teilaspekte „Hilfestellungen geben“ und „offene Informationspolitik“ untergliedert werden, um gezielte Handlungen von allgemein sinnvollen Vorgehensweisen abzugrenzen.
Abbildung 3.9. Beispiel verhaltensnahe Operationalisierung aus Kersting und Höft (2018, S. 38)
Dementsprechend wird unter Berücksichtigung des Forschungsziels der vorliegenden Arbeit eine Anpassung des Profils in ein kompetenzorientiertes Anforderungsprofil vorgenommen, in dem (1) das abstrakte Eignungsmerkmal die Kompetenz bildet, (Einschub zwischen 1 und 2), die Fertigkeiten als erlernbare Eigenschaften, die Teilkomponente Fertigkeit abbildet, (3) die extrahierten Verhaltensbeschreibungen als verhaltensnahe Operationalisierungen dargestellt werden. Wie oben skizziert können (4) die Verhaltenskonkretisierungen erst nach der Erstellung der Verfahrenskonstruktion erfolgen, weshalb sie nicht weiter berücksichtigt werden.
Abbildung 3.12. Adaption der Struktur des kompetenzorientierten Anforderungsprofil in Anlehnung an Kersting und Höft (2018).
D amit umfasst das Anforderungsprofil drei Ebenen: Die Ebenen der Anforderungen in Form von (1) Kompetenzen und (2) Fertigkeiten sowie die Ebene (3) verhaltensnaher Operationalisierungen konkreter beobachtbarer Kriterien, in Form von generalisierten Verhaltensweisen (siehe Abbildung 3.13). Die Profilverdichtung orientiert sich in der Zuordnung und Formulierung an den im Theorieteil genannten Definitionen und wendet diese für die Entwicklung der Fertigkeiten als Teilkomponente des Eignungsmerkmal und der Kompetenzvorschläge an.
Abbildung 3.13. Struktur der Formulierungsebenen
3.5Auswertung mittels zusammenfassender Inhaltsanalyse
Die vorliegende Arbeit verwendet für die anforderungsbezogene Gruppierung der empirischen Daten (Verhaltensbeschreibungen der selbsterlebten geschilderten Ereignisse, gerahmt von der jeweiligen Schlüsselsituationen) die zusammenfassende Inhaltsanalyse aus der qualitativen Inhaltsanalyse nach Mayring (2016). Hierbei stellt die Inhaltsanalyse kein „Standardinstrument“ dar, sondern bedarf einer Anpassung an das Material bzw. einer adäquaten Konstruktion an die vorliegende Fragestellung vorgenommen werden (Mayring, 2016). Da das zentrale Qualitätsmerkmal eine begründete Systematik in jedem Analyseschritt und jeder Entscheidung im Auswertungsprozess darstellt, werden im Folgenden die genauen Auswertungsschritte innerhalb des Ablaufschemas eines induktiven Vorgehens skizziert. Aufgrund dessen, dass die forschende Person Teil der Forschung selbst ist, ist ihr Vorwissen oder die vorformulierten Annahmen offen zu legen und zu beschreiben, inwieweit sich dieses im Laufe der Forschung weiterentwickelt.
3.5.1Datenaufbereitung des Interviewmaterials
Nach der Befragung folgt die Aufbereitung der Daten anhand der Software MaxQDA zur computergestützten qualitativen Daten- und Textanalyse (Mayring 2010).
3.5.1.1Transkription
Zur Verschriftlichung der Interviews werden die Videoaufnahmen in Sprachaufnahmen umgeschrieben und nach dem einfachen Transkriptionssystem verfasst. Die Transkriptionen werden in Anlehnung an das semantisch-inhaltliche Transkriptionssystem von Dresing und Pehl (2018) erarbeitet und für die anschließende Analyse aufbereitet. Dieses Transkriptionssystem legt den Fokus auf den semantischen Inhalt des Gesprächs und ermöglicht durch die Auslassung der genauen Details zur Aussprache einen schnelleren Zugang zum Gesprächsinhalt (Dresing & Pehl; 2018; S. 22).
Ablauf und Kriterien der Transkription
Zur Datenaufbereitung wurde vor der Auswertung, der für die Analyse wichtige dritte Teil des Interviews, d.h. der individuellen Situationsbeschreibungen, vollständig transkribiert (Anhang V1). Die im zweiten Teil zur Überprüfung und anschließenden Bewertung der Schlüsselsituationen gestellten Verständnisfragen oder Zwischengespräche während der Bearbeitung des Whiteboards wurden mit Ausnahme der Bewertungen zu hinzugefügten Schlüsselsituationen (IP1 (6); IP3 (3), IP4 (21); IP7 (1); IP16 (1); Anhang P und O) nicht verschriftlicht. Der erste Teil des Interviews, der die Berufserfahrung und Qualifikation erfragt, erfolgte schriftlich, mit zwei Ausnahmen (IP1; IP6), die aufgrund technischer Probleme auszugsweise wortwörtlich verschriftlicht wurden („verbatim transcription“, Bortz & Döring, 2016; S. 368). Jedoch wurden die Verschriftlichungen anhand der aufgenommenen Gesprächsabschnitte mit angehört, um die Entnahme der Information bei Bedarf zu ergänzen oder das Verständnis zu klären, sodass keine falschen Schlussfolgerungen aus den Stichworten, insbesondere der letzten Frage zu informellen Qualifikationen gezogen werden können.
Da Dresing und Pehl (2018) keine Regeln für die Datenanonymisierung aufzeigen, wird festgelegt, dass eine Anonymisierung durch das Löschen von Merkmalen und Ersetzen durch Platzhalter erfolgt. Es werden einheitliche, eindeutige und anonymisierte Markierung für alle interviewten Personen verwendet. Zu anonymisierende Namen werden in eckigen Klammern geschrieben.
Beim Abfassen von Transkripten werden zusätzlich folgende Ausführungen nach Bortz und Döring (2016; S. 368) beachtet:
- 
ca. 50–58 Zeichen pro Zeile (erlaubt Randbemerkungen) 
- 
Text in einfachem Zeilenabstand 
- 
bei jedem Sprecherwechsel eine Leerzeile einfügen 
- 
Sprecher durch Kleinbuchstaben und Doppelpunkt kennzeichnen 
- 
den gesamten Text seitenweise sowie zeilenweise durchnummerieren 
Die Timecodes sind mindestens pro Interview (Stunde, Minute, Sekunde: #01:15:10#) eingefügt, es wurden jedoch keine spezifischen Zeitmarken der Antworten gesetzt. Sofern regionale Begriffe oder Betonungen vorkommen, werden diese ins Standarddeutsch übertragen. Ebenso werden umgangssprachliche Verschmelzungen aufgelöst und Stottern, Wort- oder Satzabbrüche nicht beachtet. Wortwiederholungen werden nur transkribiert, wenn sie inhaltlich bedeutsam erscheinen. Allgemein werden Interpunktionszeichen gemäß dem allgemeinen Sprachgebrauch hinzugefügt. Alle Anpassungen dienen dem Aufzeigen der grammatischen Strukturen und einer verbesserten Lesbarkeit.
3.5.2Auswertungsphasen der zusammenfassenden Inhaltsanalyse
Aufgrund der offenen Fragestellung erfolgt nach der induktiven Vorgehensweise die Auswertung der Daten.
Nach Mayring (2016, S. 36) bietet das Verfahren der zusammenfassenden qualitativen Inhaltsanalyse mit induktiver Kategorienbildung, eine Fokussierung auf eine methodisch kontrollierte empiriegeleitete Herangehensweise, die Daten systematisch auf die zentralen Komponenten zu reduzieren. Damit bildet sie ein geeignetes Analyseinstrument, um eine induktive Bildung der Anforderungen in Form von Verhaltensbeschreibungen und zugehörigen Fertigkeiten und Kompetenzen zu erschließen. Damit das vorhandene Datenmaterial auf eine übersichtliche Gesamtkorpus an Verhaltensweisen reduziert werden kann, werden die Textstellen identifiziert, paraphrasiert und einer ersten Reduktion in Form einer Verallgemeinerung unterzogen. Dafür werden die Makrooperatoren (1) Auslassungen, (2) Generalisierungen, (3) Selektionen und (4) Bündelungen bzw. Integrationen vorgenommen, wodurch das Ausgangsmaterial auf immer höhere Abstraktionsebenen transformiert werden kann. Diese Abstraktionsebenen müssen jedoch in ihrer inhaltlichen Gültigkeit das zugrunde liegende ursprüngliche Material widerspiegeln (Mayring, 2016; S. 70). Es ist anzumerken, dass die vorliegende Arbeit die Auswertung der Daten nicht angeht. Dies steht im Gegensatz zu den Analysen von Westhoff und Koch (2012), die Stelleninhaber:innen in Workshop-Formaten Daten mittels eines Hilfsmittel Zusammenfassen und Bündeln lassen sowie den Empfehlungen von Kanning (2004, S. 236), der den Vorschlag skizziert einen Rückschluss auf abstraktere Anforderungsdimensionen auf Grundlage der konkreten Verhaltensweisen innerhalb einer Expertendiskussion bzw. eines Expert:innenkonsens zu tätigen. In der vorgenommenen Auswertung ist keine Bearbeitung der Anforderungen an Verhaltensweisen von externen Expert:innen mit eingefasst. Das Verfahren der Fremdbeurteilung greift somit erst im nachfolgenden Schritt der Validierung im Rahmen des Expert:innenkonsens. Die schrittweise Klassifizierung des ausgewählten Datenmaterials ohne Expert:innen, stellt in dieser Form der inhaltsanalytischen Arbeit eine Vorgehensweise aus der qualitativen Forschung dar, die in der Regel die Basis für weiterführende quantitative Analysen ist (Mayring, 2016).
3.5.2.1Vorschritt: Bestimmung der Analyse- und Kodiereinheiten
Im ersten Schritt erfolgt die Bestimmung der Analyseeinheiten. Die Analyseeinheit beschreibt die Kodier-, Kontext-, und Auswertungseinheit. Die Kodiereinheit ist dabei der kleinste Materialbestandteil und die Kontexteinheit der größte Textbestandteil, der unter eine gebildete Kategorie fallen darf. Die Auswertungseinheit beschreibt zusätzlich die Reihenfolge der nacheinander auszuwertenden Textbestandteile.
Auf den Materialkorpus angewandt stellt die Auswertungseinheit die zugrundeliegenden 17 Interviews (N= 17) in ihrer Gesamtheit dar. Dabei sollen zunächst alle Interviews und ergänzend das zugehörige Interviewprotokoll pro interviewte Person für sich nacheinander und ohne spezifische Reihenfolge ausgewertet werden. Die Kontexteinheit fällt laut Mayring (2010) mit der Auswertungseinheit zusammen und bezeichnet die Gesamtheit der Probanden/-innenaussagen innerhalb der Interviews. Für die Analyse wird der dritte Teil des Interviews zur Befragung der selbsterfahrenen Verhaltensbeschreibungen verwendet. Somit stellt die Kontexteinheit zusammengefasst pro Interview die dort getätigten Beschreibungen dar. Die kleinste Texteinheit, hier Kodiereinheit, sind die inhaltstragenden Paraphrasen, die nach Anwendung der Makrooperationen übrigbleiben und somit einer Kategorie zugeordnet werden können.
3.5.2.2Ablauf und Regeln der Analyse
Für die Bearbeitung und das schrittweise zu erreichende höhere Abstraktionsniveau erfolgt der Ablauf nach den folgenden Analyseregeln nach Mayring (2010, S. 70) (Anhang V; W):
Abbildung 3.14. Analyseregeln nach Mayring (2016)
Z1 – Identifikation der Kontext- /Kodiereinheit bzw. Paraphrase des Datenmaterials
Um das Verhalten einer Person möglichst präzise zu untersuchen, bedarf es einer vorausgehenden Skizzierung der Definition. Allgemein wird unter Verhaltensbeschreibungen aus Sicht der Handlungspsychologie, das zielgerichtete Verhalten und beabsichtigte Verhalten aufgefasst. Es stellt das konkrete Handeln und damit die Gesamtheit aller von außen beobachtbaren Äußerungen einer Person dar. Das Verhalten wird im Unterschied zu einer Fähigkeit oder einem Trait, einer Eigenschaft oder einer Disposition als ein prozessualer Sachverhalt verstanden. Fähigkeiten, Eigenschaften und Dispositionen ermöglichen Verhalten, sind aber davon abzugrenzen (Hommel & Nattkemper, 2011).
In der vorliegenden Analyse sind die Beschreibungen der konkreten Handlungen und Äußerungen zu kognitiven Handlungen (z.B. Reflektieren) einer Person als Verhaltensweisen definiert und erfasst. Zentraler Indikator stellt die Verwendung von Verben oder die Substantivierungen von Verben dar: „Und hab dann auch in Retrospektiven das Thema angesprochen oder zum Thema gemacht.“ (IP5, Z. 226-227). Daraus folgt die Paraphrase: „in Retrospektiven Themen angesprochen“.
Hierbei ist anzumerken, dass in manchen Kodierungen erläuternde Beschreibungen in Form eines vorhergehenden Satzes mitkodiert wurden, um in der Überarbeitung des ersten Kodiervorgangs den Sinngehalt und das Verständnis für die beschriebene Handlung sicherzustellen. Insbesondere Verhaltensbeschreibungen von inhaltsübergreifenden Handlungen, wie zum Beispiel das Wahrnehmen von einem Gegenstand oder Faktor wurde in seiner spezifischen Verwendung mit der kleinstmöglich erscheinenden Kontextinformation kodiert.
Die nicht inhaltsrelevanten Elemente stellen folgende Elemente der nachfolgenden Auflistung dar. Es wurden ausschließlich Textstellen aus der jeweiligen Auswertungseinheit identifiziert, die Verhaltensbeschreibungen zur Bewältigung der skizzierten Situation beschreiben:
- 
Aussagen, Formulierungen und Beispiele, die nicht in Bezug zu den Inhalten der Befragung stehen 
- 
Inhaltliche Ausführungen in Form von: 
- 
Bewertungen zu den Verhaltensweisen oder der skizzierten Situation 
- 
Schlussfolgernde Sätze zu den Verhaltensbeschreibungen oder der Situationen (z.B. Also für mich ist vorschnelles Handeln da nicht hilfreich [Verhalten], sondern, ich beobachte das erstmal und gucke mal, ob das was Regelmäßiges ist oder ob das nur ein Teilmoment ist, wenn es ein One Time Event ist, dann ist das einfach so. Da brauch ich gar nichts machen; IP1; Z: 785-789) 
- 
Jegliche Beschreibungen zu Merkmalen der Situation und Personen 
Z2 – Generalisierung der Verhaltensweisen
In diesem Schritt wurde die die Inhaltsgegenstände der Paraphrasen auf eine nächsthöhere Abstraktionsebene gesetzt, sodass die die Aussagen in den neu formulierten Generalisierungen impliziert sind (Mayring, 2016, S. 85). Hierbei sollte die Generalisierungsaussage als Kurz Satz möglichst nahe an der Textformulierung und unter Berücksichtigung des Abstraktionsniveaus formuliert werden. In der vorliegenden Arbeit wird das Abstraktionsniveau möglichst konkret belassen, da die Verhaltensweisen nachvollziehbar und alltagsnah formuliert sein sollen. Der Abstraktionsgrad wurde für diese Analyse folgendermaßen definiert: Es kann aus der Generalisierung nicht mehr die konkrete Verhaltenssituation erschlossen werden, also keine allgemeinen Verhaltensbeschreibungen, welche von der interviewten Person geäußert wurde.
Jede Detailnennung des Verhaltens wird ohne den Inhaltsgegenstand zu ändern, ausgelassen. Verben als Verhaltensausdruck werden in der Regel an den Anfang des Kurzsatzes gestellt. In Anlehnung an Mayring (2016, S. 86), wird (1) die Bildung der Generalisierungen aus den Paraphrase immer nach dem gleichen Vorgehen gebildet und (2) die Paraphrasen, die über dem festgelegten Abstraktionsniveau liegen behalten. Aufgrund Mayring‘s Empfehlung wurden im Zweifelsfall theoretische Vorannahmen als Hilfsmittel zur Bildung von Verhaltensweisen als grobe Orientierung hinzugezogen. Konkret ist dies die Tabelle „Taxonomien der kognitiven Lehr- und Lernziele nach Anderson et al. 2001 in Baumgartner (2014, S. 43–46). Es ist anzumerken, dass kaum Paraphrasen als „Subsumption“ unter die bereits gebildeten Kategorien bzw. Generalisierungen fallen (Mayring, 2016, S. 86). Somit wurden fast ausschließlich neue Kategorien gebildet, was auf die kleine Stichprobe sowie die Vielzahl an verwendeten Situationen zurückzuführen ist.
Z3 – Streichen der redundanten Verhaltensweisen pro Auswertungseinheit
Im folgenden Regelschritt sollen bedeutungsgleiche Paraphrasen innerhalb der Auswertungseinheiten, also innerhalb eines Interviews gestrichen werden. Auch werden Paraphrasen, „die auf dem neuen Abstraktionsniveau nicht als wesentlich inhaltstragend erachtet werden“ (Mayring, 2010; S. 71) nicht weiterverarbeitet. Als Auswahl (Selektion) werden die wichtigen, inhaltstragenden Paraphrasen zur weiteren Analyse übernommen. Hierbei werden bei Unsicherheiten die theoretischen Vorannahmen der Dokumentenanalyse hinzugezogen.
Es erfolgte in der Hälfte der Fälle keine weitere Abstraktion, wenn das angestrebte Niveau aus der Extraktion der Textstelle bereits erreicht war, um die Konkretisierung der Beschreibung zu erhalten. Zum Beispiel wurde aus dieser Paraphrase: „Referenzbeispiel bilden statt gesamte Organisationstrukturen agil anzupassen, werden zwei Teams als zu bildendes Referenzbeispiel ausgewählt (da voller Fokus des externen Teams; Strukturumbruch; auf Organisationsebene experimentelles Vorgehen)“ (IP4, Z. 444-451) folgende Generalisierung gebildet: „Beispielhaftes Vorgehen entwickeln“ und für die erste Reduktion beibehalten.
Aufgrund der kleinen Stichprobe und der großen Breite an unterschiedlichen Verhaltensbeschreibungen existieren kaum bedeutungsgleiche Paraphrasen pro Interview sowie Interview übergreifend. Da kaum Paraphrasen über alle Auswertungseinheiten hinweg vorlagen, wird keine Gewichtung der Paraphrasen vorgenommen. Zur Veranschaulichung soll hier exemplarisch eine Doppelkodierung aus den wenigen Beispiele genannt werden.
- 
Doppelkodierung der Paraphrase „lange beobachtet und zugehört bei dem Problem und dann die einzelnen Elemente reflektiert und überlegt, welches Feedback benötigt wird“ (IP 4; Z. 877-881). Daraus wurde die Generalisierung „reflektieren über Arbeitsweise und Formen der Zusammenarbeit“ gebildet. Somit wurde diese Verhaltensbeschreibung für die erste Reduktion aufgrund des Kurzsatzes sowie seiner Konkretisierung beibehalten. 
- 
Doppelkodierung der Paraphrase „überlegen zu den Arbeitsweisen oder die Zusammenarbeitsformen in dem Team“ (IP8, Z. 189-191). Daraus wurde die Generalisierung „passende Arbeitsformen der Zusammenarbeit finden, indem mit dem Team Zeit verbracht wurde“ gebildet. Auch hier wurde die Verhaltensbeschreibung für die erste Reduktion aufgrund des Kurzsatzes sowie seiner Konkretisierung beibehalten. 
Ebenso existieren kaum bedeutungsgleiche Paraphrasen pro Interview bzw. Auswertungseinheit. Die wenigen Doppelkodierungen stellten häufig Beschreibungen von einer Abfolge von Verhaltensweisen in einer bestimmten zeitlichen Entwicklungsspanne der Begleitung durch die Scrum Master:innen dar. Insbesondere Beschreibungen der Situationen im Bereich der Organisationsentwicklung aufgrund der komplexen Szenarien. Demzufolge bilden sie zwar Verhaltensweisen in verschiedenen Situationen ab, aber in nur einer Entwicklungsspanne der Team- oder Organisationsentwicklung. Zur Veranschaulichung soll auch hier eine Doppelkodierung genannt werden.
- 
Doppelkodierung: „sehr eng als Coaches den Scrum Master dann auch beistehen. Genau und das muss man an der Stelle sagen, das hat einerseits sehr, sehr gut funktioniert, weil wir dann wirklich mit den mit den Scrum Mastern gemeinsam alles ausprobieren konnten. Da war nicht die Frage, ja schätzen machen wir später oder das ist eh nichts für uns und wir haben alles installieren können, alles ausprobieren können.“ (IP 4; Z. 493-501). Daraus wurde die Paraphrase „eine enge Coaching-Begleitung für die Scrum Master:innen, um gemeinsam auszuprobieren ohne Zweifel aufkommen zu lassen“ gebildet. Darauf aufbauend bildet sich die Generalisierung: „Coaching von agilen Führungsrollen und ihren Teams“ extrahiert. 
- 
Doppelkodierung: „zwei Teams, die sich daraus geschält haben, bei diesem Organisations-Design Workshop, die haben wir begleitet und haben den Product Owner:in gecoacht und die Scrum Master:in gecoacht.“ (IP4, Z. 406-410). Daraus wurde die Paraphrase „Begleitung durch externes Coaching von zwei Teams und ihren agilen Führungsrollen (ScM/PO)“ gebildet. Aufbauend ergibt sich folgende Generalisierung: „Externes Coaching von agilen Führungsrollen und ihrem Team“, welches zur ersten Reduktion in Form von „Coaching von agilen Führungsrollen und ihrem Team“ führte. 
Mit dem Datenmaterial in Tabelle 3.2 soll dieses schrittweise Vorgehen des Kodierens beispielhaft aufgezeigt werden. Die Kodiereinheit stammt aus einer Interviewpassage (IP 4, Z. 453-459), in der eine Scrum Master:in berichtet, dass sie im Rahmen eines Implementationsauftrages in einer bestimmten Vorgehensweise hinsichtlich der Kommunikation die Einführung von dem agilen Arbeitsansatz vollzogen hat. In dem Zuge erläutert sie eine Verhaltensweise in Bezug auf die Kommunikation zu den Teams und beschreibt wie sie in der spezifischen Situation im Rahmen der Organisationsentwicklung vorgegangen ist.
Tabelle 3.2. Beispiel aus (IP 4, Z. 453-459)
| Textstelle | Paraphrase | Generalisierung | Erste Reduktion | 
| das war ganz klar kommuniziert, dass das ein Referenzbeispiel werden soll, damit das Unternehmen die eigenen Erfahrungen dann weiterverarbeiten kann, dass es nicht immer heißt, ja, das klappt woanders, oder das können wir ja woanders ausprobieren, oder das ist hier in Indien eine andere Situation oder Deutschland sowieso nicht. | klar kommunizieren, warum ein Referenzbeispiel entwickelt wird: eigene Erfahrungen auf Basis eigener Daten machen, um Bedenken ohne Probieren aus dem Weg zu räumen | Eindrücke transparent mit dem Team als ScMler teilen (eingebettet in einem lösungsorientierten Vorschlag) | Eindrücke transparent mit dem Team als ScMler teilen | 
Z4 – Konstruktion und Integration: Entwickeln der Fertigkeiten
Für eine induktive Entwicklung der Anforderungen in Form von Fertigkeiten aus dem Datenmaterial heraus, wird der vierte Schritt (Z4) nach Mayring (2016) vollzogen und nach der definitorischen Beschreibung zur Fertigkeit die jeweilige Formulierung gewonnen. Demzufolge wird zunächst eine weitere Reduktion durch Konstruktion und Integration der bestehenden Kurzsätze der ersten Reduktion auf ein nächstes Abstraktionsniveau vollzogen, indem nach Ähnlichkeiten analysiert und entsprechend gestrichen wird.
Aufgrund des Forschungsziels eines kompetenzorientierten Anforderungsprofils wird das Ergebnis der ersten Reduktion oder die beibehaltene Generalisierung durch die Inhaltsanalyse als verhaltensnahe Operationalisierungen verwendet und im folgenden Schritt die induktiv entwickelten Formulierungen nach dem Merkmal einer Fertigkeit zu entwickeln. Sodass diese als „erlernbare Eigenschaft“ (Krumm et al. 2012, S. 13) zur Anwendung theoretischer Informationen in praktischen und arbeitsbezogenen Situationen verstanden und nach Weinert (2002, 2014) als kognitive Fertigkeit definiert wird. Dies umfasst theoretische (deklarative) sowie handlungsnahe (prozedurale) Wissensbestände, weshalb die Formulierung der Fertigkeiten unter Berücksichtigung der kognitiven Prozesse und dafür zugeordneten Operatoren erfolgt (Krathwohl & Anderson, 2002).
Damit wurden auch hier für die Konstruktion in Form von Fertigkeitsbeschreibungen, theoretische Vorannahmen mittels lehr-lernpsychologischen Theorien und Methoden sowie die Ergebnisse der Dokumentenanalyse herangezogen. Innerhalb der Anordnungen der Ebenen des Profils, bilden die Konstruktionen der Fertigkeiten im Rahmen der Empfehlungen für Verhaltensbeobachtungen nach Höft et al. (2018) die Ebene 2 ab.
Abbildung 3.15. Ebenen des kompetenzorientierten Anforderungsprofils: Fertigkeit
Im vorliegenden Fall werden die erfassten und sprachlich aufbereiteten Verhaltensbeschreibungen in einer inhaltlichen Analyse nach ihren Gemeinsamkeiten zu einer übergeordneten Verhaltensbeschreibung zusammengefasst und einer inhaltlich passenden Bezeichnung zugeordnet. Hierfür wurden die verhaltensnahen Operationalisierungen thematische gebündelt und damit in kleinere Einheiten unterteilt. Anschließend wurden in zirkulären Sichtungsrunden die Zuordnungen immer wieder neuformiert und übergeordnete Begriffskategorien sowie evidenzbasierte Definitionsbeschreibungen zu den Fertigkeiten gebildet.
Umgang mit negativen Verhaltensweisen
Die erfassten negativen Verhaltensweisen werden nicht in das Profil dazu genommen, da die Auswertung zeigte (Anhang X), dass diese im Vergleich zu den positiven Verhaltensweisen nur in geringem Umfang erhoben werden konnten. Es ist zu diskutieren, inwieweit das Ergebnis Hinweise gibt, dass die Fragen nach Verhaltensweisen, die destruktives Bewältigungsverhalten zeigten, die Proband:innen in ihrem Wiedergabeverhalten beeinflussen. Es besteht die Annahme, dass der Bericht von negativen Verhaltensweisen wenig Sinnhaftigkeit aus der Perspektive der interviewten Personen vermittelte und daher den Proband:innen es deutlich schwerer fiel der Aufforderung nachzukommen. Es besteht die Annahme, dass die Frage danach demotivierende Wirkung für die Befragten aufwies.
Aus den ermittelten Verhaltensweisen kann im Umkehrschluss jedoch eine positive Aussage gezogen werden, jedoch wurde das aufgrund des erhöhten Interpretationspeilraum, der damit einhergeht, unterlassen.
Evidenzbasierte Bildung der Fertigkeitsbeschreibungen
Nach der erfolgten Kategorienbildung wird auf Basis des vorhandenen Nominalskalenniveaus der Kategorien, welche den kategorialen oder qualitativen Merkmalen bzw. Kategorien kennzeichnet, eine evidenzbasierte Operationalisierung vollzogen (Döring & Bortz, 2016, S. 238), um die Fertigkeiten hinsichtlich ihrer Ausprägungen in Form der verhaltensnahen Operationalisierungen näher beschreiben zu können. Das Ziel ist, mittels eines klassifikatorischen Rahmens die Kategorienbeschreibung (Fertigkeitsbeschreibung) für die aus der qualitativen Analyse extrahierten Daten zu vollziehen. Nach Bortz und Döring (2015, S. 238) muss ein Kategoriensystem drei wesentliche Kriterien erfüllen: (1) das Genauigkeitskriterium, wobei die Kategorien genau definiert sein sollen. Hierfür ist eine Erklärung präziser definierter, operationaler Indikatoren, über deren Vorhandensein oder Fehlen sich die Zugehörigkeit einer Kategorie zu einer Kategorie exakt entscheiden lässt, notwendig. (2) Das Exklusivitätskriterium bestimmt, dass sich die Kategorien gegenseitig ausschließen. Damit dürfen die Kategorie nicht gleichzeitig mehrere verschiedene Kategorienausprägungen erfüllen. (3)
Das Exhaustivitätskriterium beschreibt die Kategorien als erschöpfendes Merkmal, sodass das Objekt einer Kategorie zugeordnet werden kann. Es ist nicht davon auszugehen, dass die Kategorien trennscharf sind. Eine Zuordnung einer verhaltensnahen Operationalisierung zu zwei Fertigkeiten ist daher möglich. Hingegen wird erwartet, dass die zuvor genannten Stufen dem Exklusivitätskriterium genügen, das bedeutet, dass die verhaltensnahen Operationalisierungen überwiegend eindeutig zuordenbar sind.
3.5.2.3Zwischenergebnis: Abgleich der beiden Profile
In einem ersten Schritt Profilsynthese wurde geprüft, inwieweit die kognitiven Fertigkeiten des literaturbasierten Profils und die kognitiven Fertigkeiten aus den empirisch gewonnen Daten, Übereinstimmungen in Inhalt und Abstraktionsniveau aufweisen. Zudem wurde geprüft, ob die ermittelten Aufgaben aus den Studien der Literaturrecherche (Anhang C) als Aufgaben unter die Verhaltensebene zu legen ist. Das Ergebnis zu dem Fertigkeitsvergleich ergab, dass in einigen Teile eine sinngemäße inhaltliche Übereinstimmung vorhanden ist, die jedoch kaum identische Formulierungen aufzeigen und insbesondere Unterschiede im Abstraktionsniveau vorlagen. Daher wurde von einer Zusammenführung der Fertigkeiten abgesehen. Die gelisteten Fertigkeiten, die nicht den Fertigkeiten aus den empirischen Interviewdaten entsprachen, wurden nicht in das Profil aufgenommen. Die Ergebnisse des literaturbasierten Profils wurde daher für eine Ergänzung des Profils um die Wissensbestände verwendet (Anhang M, AA). Die Wissensbestände können als fundierte, allerdings nicht vollständige Sammlung von Grundlagenwissen aufgrund der Erläuterungen von Scrum.org (Anhang D) betrachtet werden. Die bisher bestehenden Aufgaben aus den Studien konnten als Unterbau der Verhaltensebene nicht dem Profil beigefügt werden. Es war keine Integration der gelisteten Aufgabenübersicht der Studien möglich, da eine kohärente Bezugnahme zu den Fertigkeiten und Kompetenzvorschläge aufgrund von inhaltlich fehlender Kohärenz zu den ermittelten Aufgaben nicht gegeben war. Es konnten nur vereinzelt passende Aufgaben zu bestimmten Kompetenzfelder und evidenzbasierten Fertigkeitskategorien identifiziert werden und wurden dementsprechend im Profil selbst nicht weiter berücksichtigt. Es ist für ein vollständiges Anforderungsprofil jedoch unabdingbar neben der Verhaltensebene oder der Eigenschaftsebene die Aufgaben- und Ergebnisebene zu integrieren (Schuler, 2014, S. 78) und in Bezug zu den entwickelten Kompetenzen zu setzen.
3.5.3Erste Validierung durch Expert:innenkonsens
Die evidenzbasiert ermittelten Fertigkeiten und die darunterliegenden verhaltensnahen Operationalisierungen werden in einem nächsten Schritt einer ersten Validierung, in Form eines Expert:innenkonsens, nach deren Bedeutsamkeit für die Arbeit der beruflichen Rolle und der Passung der Fertigkeiten zu den Operationalisierungen überprüft (Anhang Y).
Grundsätzlich ist es laut Kici et al. (2006) „nicht vorgeschrieben, durch wen die Prüfung erfolgen sollte“ (S. 92). Nach Schuler und Kanning (2014, S. 77) werden für eine erste „Experimentalversion“ (S. 77) Experteneinschätzungen angesetzt, um dann im zirkulären Vorgehen Verfahrensrevisionen bzw. darauf aufbauend eine Faktorenanalyse zu unterziehen. Kanning (2004, S. 232) empfiehlt im ersten Schritt, einen Expert:innenkonsens von erfahrenen Stelleninhaber:innen der Erhebungen der Anforderungen durchzuführen. Dem gegenüber stellt Kici et al. (2006, S. 92) die Empfehlung, Expert:innen bzw. Führungskräfte des jeweiligen Unternehmens dafür vorzusehen. Demzufolge wird die vorliegende Arbeit einen Expert:innenkonsens durchführen, wobei die Expert:innen folgende Merkmale aufweisen mussten: (1) über 10 Jahre Berufserfahrung, (2) Lehr- und Ausbildungserfahrung für Scrum Master:innen von mehr als 5 Jahren, (3) unterschiedliche, sich ausschließende Arbeitskontexte.
Ziel der unterschiedlichen Arbeitskontexte ist es, unabhängig der Arbeit, nicht vorgefasste Meinungen zu haben, um eine freie Bedeutsamkeitseinschätzung zu vollziehen. Hierbei wies eine Person einen unternehmensinternen Hintergrund auf und zwei Personen eine externe Position, wobei eine Person eine der interviewten Personen war. Um Kannings (2004) Empfehlung nachzukommen, Expert:innen zu wählen, die in der bisherigen Erhebung eine neutrale Position innehaben. Hier wies die interviewte Person Führungserfahrung als Product Owner:in auf, war aber dem Forschungsvorhaben bis zum Expert:innenkonsens fremd/unbekannt. Somit wird Kici et al. Perspektive berücksichtigt.
In Anlehnung an die Empfehlung von Kanning und Schuler (2014, S. 77) wird nach der inhaltlichen Überarbeitung, Reduktion und Strukturierung der Anforderungen, in Form von Fertigkeiten und deren Operationalisierungen, der erste Vorschlag für ein Profil einer Experteneinschätzung unterzogen. Angelehnt an frühere Forschung von Schuler et al. (1995, S. 27) wurden die Kategorien in Form von Fertigkeitsformulierungen einer Beurteilung anhand einer standardisierten Bewertungsskala bedeutungsabhängig gewichtet.
Dabei wird zur Bewertung der Bedeutsamkeit der verhaltensnahen Operationalisierungen für die Einschätzungen im Expert:innenkonsens eine unipolare Ratingskala verwendet, die die Intensität eines einzelnen Merkmals in graduellen Abstufungen abbildet (Bortz & Döring; S. 245). In der vorliegenden Arbeit ist das z.B. das Ausmaß der Bedeutung für die Arbeit der Scrum Master:innen. Die Skala eignet sich für die Beurteilung der Operationalisierungen, da sie keine negativen Werte bzw. keinen Gegenpol aufweist. Zur Orientierung der Skala wird vom linken niedrigen Wert (= keine Zustimmung) zum rechten hohen Wert (= Zustimmung) gestuft. Das erleichtert die Erfassbarkeit der Skala der interviewten Personen, da intuitiv diese Ordnung erwartet wird (Porst, 2011, S. 87). Zudem erleichtert es die Dateneingabe mit aufsteigenden Ziffern, die später ohne Umkodierung berechnet werden kann. Es wird die empfohlene, in Anforderungsanalysen erprobte, sechsstufige Ratingskala nach Schuler et al. (1995, S. 27) zur Bewertung der Bedeutsamkeit verwendet. Die Abstufung verläuft von „die Bedeutung trifft nicht zu (0)“ bis „große Bedeutung (5)“. Die Tabelle 3.3 stellt beispielhaft anhand einer Fertigkeit und den verwendeten verhaltensnahen Operationalisierungen die Beurteilungsskala dar.
Tabelle 3.3: Bewertung der Bedeutsamkeit der verhaltensnahen Operationalisierungen
| Fertigkeit | Verhaltensnahe Operationalisierungen | Bedeutung der Aufgaben und Arbeitsschritte für den Arbeitsplatz | |||||
|  |  | Bedeutung trifft nicht zu | geringe | geringe | mittlere | mittlere | großer | 
| Interpretieren und Anwenden von neuen Erkenntnissen der Agilitätsforschung | erweitern des Wissens (Studien) über Effekte von Methoden | (0) | (1) | (2) | (3) | (4) | (5) | 
| empirische Daten auf vorhandene Situation übertragen | (0) | (1) | (2) | (3) | (4) | (5) | |
| Informationen auf empirischer Datenbasis darlegen und Rahmen für Entscheidung für Führungskräfte geben ohne Überzeugen zu wollen | (0) | (1) | (2) | (3) | (4) | (5) | |
| Forschungserkenntnisse zu Produktivitätsfaktoren in agilen Teams aufzeigen | (0) | (1) | (2) | (3) | (4) | (5) | |
| Bedeutung und Relevanz für Implementierung agiler Arbeitsweise vermitteln und mit Führungskräften diskutieren können | (0) | (1) | (2) | (3) | (4) | (5) | |
Abbildung 3.14 Listung der fehlenden Passung zwischen vier verhaltensnahen Operationalisierungen und Fertigkeiten
3.6Synthese und Profilverdichtung
Die Entwicklung eines kompetenzorientierten Anforderungsprofils umfasst in den groben Schritten die Identifikation der Anforderungen und erfolgsrelevantem Verhalten, das die Tiefenstruktur eines Modells oder Profils bilden kann (Krumm et al., 2012, S. 72). Die Oberflächenstruktur bilden die Kompetenzen, die in ein bestehendes Modell zur globalen Beschreibung berufsbezogener Leistungen eingeordnet werden können. Ein Beispiel stellt das „Great Eight Modell“ nach Bartram et al. (2012) dar, das als etabliertes, auf einer breiten datenbasierten und als umfangreich faktorenanalytisch aufbereitetes Modell gilt. Zudem ist es generisch und damit an spezifische Gegebenheiten einer konkreten Situation anpassbar (Duden, 2022). Hierbei muss jedoch angemerkt werden, dass die Entwicklung aus vornehmlich britischen Kompetenzmodellen zu einem global verwendbaren Modell älter als 15 Jahre ist und die Gültigkeit der bestehenden Tiefenstruktur, welche keine Operationalisierungen der Eigenschaftsanforderungen vornimmt, die als zeitlich relativ stabil zu betrachten sind, sondern stattdessen seine Sub-Kompetenzen in Verhaltensanforderungen fasst und damit Verhaltensweisen zur Operationalisierung
anbietet (Bartram, 2012, S. 2) Daneben bestehen weitere Modelle wie zum Beispiel die „Determinanten beruflicher Leistungen“ (Campbell et al., 1993, S. 35).
Abbildung 3.16. Ebenen des kompetenzorientierten Anforderungsprofils: Kompetenzvorschlag
Laut Krumm et al. (2012, S. 75) können Kompetenzen als Oberflächenstruktur basierend auf den evidenzbasierten Fertigkeiten und dessen verhaltensnahen Operationalisierungen anhand einer „Bottom-Up-Methode“ modelliert werden“. Hierbei wird ähnlich wie in der Konstruktion der Fertigkeiten eine „Zusammenfassung einzelner Anforderungen [hier: Fertigkeiten] zu Kompetenzen“ (S. 75) vorgenommen. Dementsprechend wurden Kompetenzvorschläge für die gewonnenen Daten nach dem Ähnlichkeitsprinzip entwickelt (siehe Abbildung 3.17 und Anhang AA).
Kompetenzfelder
Die aus der zusammenfassenden Inhaltsanalyse heraus entwickelten Fertigkeiten werden in einem ersten Schritt nach dem Ähnlichkeitsprinzip in übergreifende Kompetenzfelder gegliedert. Hierfür wird nach dem letzten Vorgehensschritt der Konstruktion und Integration nach Mayring (2010, S. 73), basierend auf den kognitiven Fertigkeiten, eine inhaltliche Zuordnung vollzogen
Die Fertigkeiten, die mehrere, sich inhaltlich ähnelnde Aussagen zu einem übergeordneten Inhaltsgegenstand, wie zum Beispiel „Teambildung“ (siehe Abbildung: „Beispiel für Bildung der Kategorien zu Kompetenzfelder“) bilden, wurden hier zusammengefasst. Die bestehenden Fertigkeiten sind damit in ein nächstes Abstraktionsniveau gefasst, wobei keine Streichung vorgenommen wurden. Damit bestand eine reine Integration und Konstruktion des letzten Vorgehensschritt in der strukturierenden Inhaltsanalyse von Mayring (2010).
| Kognitive Fertigkeiten | Kompetenzfeld | 
| 
 | 
 Teamentwicklung 
 | 
| 
 | |
| 
 in der Zusammenarbeit | |
| 
 | |
| 
 | |
| 
 | 
Abbildung 3.17. Beispiel für Bildung der Kategorien zu Kompetenzfelder
Kompetenzvorschläge
In einem abschließenden Schritt wurden aus den Fertigkeiten Kompetenzen gebildet. Hierbei wurde auf Basis der Fertigkeiten pro Kompetenzfeld eine Kompetenz gebildet, welche alle Fertigkeiten umfasst. Um das Verständnis zu erleichtern sollen laut Krumm et al. (2012) Kompetenzen alltagssprachliche und praxisnahe Formulierungen aufweisen. Aus diesem Grund wird als Orientierung die in den Bildungswissenschaften weithin anerkannte Kompetenzformulierungen der Kultusministerkonferenz als Hilfsmittel zur Formulierung hinzugezogen. Hierbei wurden die Darlegungen von Baumann und Benzing (2013) zu Formulierungsregeln für Kompetenzen verwendet. Zum Beispiel wird angemerkt, dass „Kompetenzen kurz, einfach und präzise beschrieben werden, komplizierte Sätze und unnötiges Fachvokabular hingegen vermieden werden“. Kompetenzen sind synonym für den Begriff „Lernergebnisse“ zu verwenden.
Tabelle 3.4. Beispiel Kompetenzbildung mit Fertigkeiten
3.7Stichprobe und Validierungsexpert:innen
Auf Grundlage der Ergebnisse der Literaturrecherche wird deutlich, dass die Auswahl der Stichprobe für die Qualität wesentlich ist. Die Bedeutung der Daten von erfahrenen, im Berufstand etablierten Personen kann für die Orientierung und Erfassung erster Merkmale zu potenziellen Kompetenzen von hohem Wert sein.
In Abhängigkeit des Forschungsziels der vorliegenden Arbeit, dass einen literatur- und empirisch-basierten Vorschlag für ein Anforderungsprofil vorlegt, das in einem ersten Schritt validiert werden soll, wurde die Bestimmung der Datengrundlage nicht an Stellenausschreibungen, sondern anhand ausgewählter Expert:innen getroffen. Ziel ist es in der Bestimmung der Stichprobe, Qualitätskriterien mit möglichst hoher Qualität der Daten in Bezug auf Berufserfahrung und Professionskenntnisse zu generieren.
3.7.1.1Begründung der Auswahl zur Expert:innenstichprobe
Die bestehende Forschung zeigt, dass erfahrene Expert:innen für Anforderungsanalysen eine höhere Beurteilerübereinstimmung als andere Personengruppen aufweisen (Dierdorff & Wilson, 2003; Voskuijl & van Sliedregt, 2002). Das stellt eine wichtige Voraussetzung dar, um aus den gewonnenen Daten zuverlässige und aussagekräftige Informationen über die Anforderungen zu erhalten. Die vorliegende Auswahl begrenzt sich auf eine Auswahl an Stelleninhaber:innen, die Merkmale aufweisen, von denen auszugehen ist, dass sie die angestrebten Kompetenzen und Expertise besitzen. Deshalb wurden vorallem Subject-Matter-Experts (SMEs) befragt.
SMEs sind fachliche und zumeist stark berufserfahrene Experten aus dem zu erforschenden Berufsfeld und ermöglichen mit ihrer Expertise, Anforderungsprofile für Berufsgruppen zu konzipieren (Krumm et al., 2012, S. 33). Laut Ericsson et al. (2007) benötigt es mindestens zehn Jahre intensive und domänenspezifische Auseinandersetzung mit dem beruflichen Gegenstand, um Expertise zu erreichen. Dementsprechend wird eine Mindestanzahl von zehn Jahren als Voraussetzung für die Teilnahme gesetzt.
Laut der DIN 33430 (2016, S. 10) ist eine Berücksichtigung unterschiedlicher Perspektiven für die in Frage stehende spezifische Berufsposition zu vollziehen. Demzufolge werden weitere Akteure (Product Owner:innen:in und Führungskräfte) neben den Stelleninhaber:innen in die Stichprobe aufgenommen. Zudem zeigen die Untersuchungen von Heider-Friedel et al. (2006) sowie Koch et al. (2012), dass Stelleninhaber:innen die aktuellen Stellenanforderungen besser kennen als Führungskräfte, wohingegen Führungskräfte eher zukünftige Anforderungen kennen und dazu mehr Schlüsselsituationen bzw. Ereignisse berichten konnten. Die Ergebnisse der Einflussnahme der jeweiligen Personengruppen sind in die Auswahl der Stichprobe eingeflossen, wobei aufgrund dessen, dass die vorliegende Analyse keine zukunftsbezogene Perspektive erfasst, ist der Anteil an Führungskräften innerhalb der Stichprobe anteilig sehr klein angesetzt.
Aufgrund der Studien wie zum Beispiel von Mullins und Kimbrough (1988) und Wexley und Silverman (1978), wird das Alter und die Zugehörigkeit der Teilnehmenden zum Unternehmen nicht erhoben, da gezeigt werden konnte, dass dies keinen Einfluss auf die Bewertung der interviewten Personen aufwies. Zudem konnte gezeigt werden, dass das Geschlecht (Arvey et al., 1977) keinen Einfluss aufzeigt. In Bezug auf die Beschreibung der Tätigkeit sowie der Beurteilung vorgelegter Anforderungen in Form von Wissen, Fertigkeiten und Fähigkeiten wurde darüber hinaus gezeigt, dass das Leistungsniveau bzw. die Expertise von Stelleninhaber:innen das Ergebnis in der Analyse von Anforderungen nicht beeinflusst (z.B. Conley & Sackett, 1987). Damit wird in der vorliegenden Arbeit die Erfassung der Aufgabenbeschreibungen aus bestehenden Studien und der Literatur entnommen, da keine Relevanz ersichtlich wird, die Tätigkeitsbeschreibungen explizit von Stelleninhaber:innen mit einem hohen Erfahrungshintergrund zu erfassen. Auch wird in den abschließenden Beurteilungen der extrahierten Anforderungen nicht auf die in der Erhebung befragten praxisnahen Expert:innen zurückgegriffen, sondern es werden ausgewählte Expert:innen für die Validierung und Bedeutsamkeitsbewertungen herangezogen. Um der inhaltlichen Überprüfung Rechnung zu tragen sind diese Personen wissenschaftlich und psychologisch geschult, sowie im agilen primär theoretisch, aber auch praktisch bewanderten beruflichen Kontext verankerte.
Stichproben: Gruppen von unterschiedlicher Expertise
Die Auswahl der interviewten Personen erfolgte über zwei Zugangswege: (1) „Gatekeeperprinzip“ und (2) Schnellballsystem (Döring & Bortz, 2015; Helfferich, 2011, S. 175). Um spezielle Populationen zu untersuchen, bei denen sich das Ermitteln und die Teilnahmeaktivierung einzelner Populationsmitglieder als schwierig darstellt, kann zur Rekrutierung und Zusammenstellung der Stichprobe beispielsweise das Schneeballverfahren eingesetzt werden (Bortz & Döring, 2015, S. 308). Hierbei werden die sozialen Netzwerke der Populationsmitglieder genutzt, um die Vernetzung der Populationsangehörigen zu aktivieren und mit Hilfe der jeweiligen Mitglieder die Stichprobe zu erweitern. Somit erfolgte die Stichprobenart bewusst und nicht durch ein zufälliges Auswahlverfahren. Damit einhergehend bestand ein Stichprobenumfang einer kleinen Stichprobe, da in der vorliegenden Arbeit eine differenzierte interpretative Rekonstruktion jedes einzelnen Falles angestrebt wird (Bortz & Döring, 2015, S. 302). Die Teilnahme der im Voraus ausgewählten Teilnehmer:innen wurde anhand von vorab aus den dargestellten Forschungsergebnissen abgeleiteten Kriterien vollzogen.
Die Stichprobe umfasst (1) Ausbilder:innen mit aktiver Tätigkeit als Scrum Master:innen der drei gängigen Zertifizierungsstellen Scrum.org, Scrum Alliance und Scrum.Inc (2) Scrum Master:innen über 10 Jahren Berufserfahrung, (3) Scrum Master:innen mit 3-6 Jahren Berufserfahrung als Vergleichsgruppe, (4) Product Owner mit mehrjähriger Erfahrung (mind. 4 Jahre), (5) Führungskräfte im agilen Kontext mit mindestens 5 Jahren Berufserfahrung. Ziel war es, Daten mit möglichst hoher Qualität zu erlangen, die in Form von Berufserfahrung und zugleich einer nahen Kopplung an die Ausbildungs- und Wissensgrundlage der Standardwerke abzielen.
3.7.1.2Deskriptive Beschreibung der Stichprobe
Die Stichprobe umfasste 17 Interviewpartner:innen (IP) (N=17), welche in insgesamt drei Expertisegruppen eingeteilt wurden:
- 
Scrum Master:innen über 10 Jahre, zugehörig zu Haufe Group und Ausbilder:innen für Scrum mit über 10 Jahren Berufserfahrung von einer der drei gängigen Zertifizierungsstellen 
- 
Führungskraft im agilen Kontext (Geschäftsführung) und Product Owner:innen und Chief Product Owner 
- 
Scrum Master:innen über 3-5 Jahre (Vergleichsgruppe) 

Abbildung 3.18. Stichprobenverteilung nach Funktion
Ein Kriterium für die Teilnahme an der Befragung war, dass die interviewten Personen mehrjährige Berufserfahrung mit agilem Arbeiten oder Scrum aufwiesen und Erfahrung in ihrer jeweiligen Führungsrolle in agilen Kontexten haben. Dementsprechend kennzeichnet die Stichprobe einen hohen Reifegrad bezüglich der Berufstätigkeit in der Begleitung agiler Produktentwicklung und agiler Implementierungen von Produkten. (siehe Abbildung 3.18.) Zudem wurden im Rahmen der Erhebung der demografischen Daten die Zertifizierungsabschlüsse sowie Berufsabschlüsse erfasst. Darüber hinaus wurden aufgrund der fehlenden staatlichen Ausbildungsinfrastruktur informelle Wissen- und Kompetenzentwicklungswege erfragt (siehe Tabelle 3.4).
Tabelle 3.4. Übersicht der Stichprobe
| Interview-Proband (m/w/d) | Berufsrolle | Institution/Unternehmen | Berufsjahre | Anzahl der begleiteten Transformationen | Anzahl der begleiteten Implementierungen | Qualifikationen (formell) | Qualifikationen (informell) | 
| Experte 0 | ScM | Haufe | 10 |  |  |  |  | 
| IP 1 (m) | A+ ScM | Scrum Alliance (extern) | 20 | 4 | 7 | A1, A2; A4, A5 | IQ1; IQ2;  | 
| IP 2 (m) | A+ ScM | Scrum.org (extern) | 14 | <10 | <10 | B3; SZ10 | IQ1, IQ2,  | 
| IP3 (m) | ScM + 10 | Haufe Group | 10 | 1 | 1 | A4; A1; B1; B2; B4; B5 | IQ1; IQ2;  | 
| IP 4 (w) | A+ ScM | Scrum.Inc (extern) | 10 | 0 | 11 | B1; C3; C7; C8; C9; B4; SZ11 | IQ1; IQ2;  | 
| IP 5 (w) | ScM + 10 | Haufe Group | 12 | 3 | 3 | A1; B1; B2; B4; B9; SZ1 | IQ1, IQ4 | 
| IP 6 (m) | FK/PO | Haufe Group | 9 | 0 | 0 | B1; C3 | IQ1, IQ4 | 
| IP 7 (m) | A+ ScM | Scrum.org (extern) | 10 | 10 | 10 | B1; B2; B3; B4; B7; B10 | IQ1; IQ4; IQ3 | 
| IP 8 (w) | ScM + 3 | Haufe Group | 4 | 0 | 0 | B1; B2; B4; SZ15 | IQ4 | 
| IP 9 (m) | ScM+ 10 | Haufe Group | 9 | 5 | 5 | A1; B1; B2; B4; B5; SZ15 | IQ4; IQ2 | 
| IP 10 (m) | ScM + 3/ PO | Haufe Group | 9 | 3 | 3 | B1; B2; B4; B5; SZ15, SZ10 | IQ4 | 
| IP 11 (m) | FK | Haufe Group | 14 | 0 | 0 | B1; B2 | IQ4 | 
| IP 12 (m) | A+ ScM | Scrum.org (extern) | 20 | 11 | 11 | B1; B2; B4; B5; B8; SZ4; SZ5; SZ16; Studium BWL | IQ4 | 
| IP 13 (m) | CPO | Haufe Group | 15 | 4 | 4 | B1; B2; SZ21 | IQ1; IQ4 | 
| IP14 (w) | ScM+10 | Haufe Group | 10-11 | 4 | 4 | B2; B5; SZ17; SZ19; SZ20 | IQ4; IQ2 | 
| IP 15 (w) | ScM +3 | Haufe Group | 3 | 4 | 4 | B2; Studium Wirtschafts-ingenieurswesen | IQ4; IQ2 | 
| IP 16 (m) | PO | Haufe Group | 10 | 1 | 1 | A4; A1; SZ15 | IQ4; | 
| IP 17 (m) | CPO | Haufe Group | 8 | 3 | 3 | B4; Studium Politikwissenschaft | IQ4; IQ2 | 
Abkürzungen. ScM + 10 = Scrum Master:innen über 10 Jahre; A + ScM = Ausbilder:innen für Scrum und Scrum Master:innen mit über 10 Jahren Berufserfahrung; FK = Führungskraft im agilen Kontext (Geschäftsführung); PO = Product Owner:innen; CPO = Chief Product Owner:innen
Tabelle 3.5. Offizielle Zertifikate für agile Rollen (Tabelle 3.4. Spalte Qualifikationen formell)
| O Bezeichnung | Scrum Alliance (A) | Scrum.org (B) | Scruminc (C) | Ziffer | 
|  | Certified Scrummaster (CSM) | Professional Scrum Master I (PSM I) | Registered Scrum Master (RSM) | 1 | 
|  | Advanced Certified Scrum Master (A-CSM) | Professional Scrum Master II (PSM II) |  | 2 | 
|  |  | Professional Scrum Master III (PSM III) | Registered Scrum Trainer (RST) | 3 | 
|  | Certified Scrum Product Owner:in (CSPO) | Professional Scrum Product Owner:in I (PSPO I) | Registered Scrum Product Owner:in (RPO) | 4 | 
|  | Advanced Certified Scrum Product Owner:in (A-CSPO) | Professional Scrum Product Owner:in II (PSPO II) |  | 5 | 
|  | Certified Scrum Professional Product Owner:in (CSP-PO) |  |  | 6 | 
|  |  | Scaled Professional Scrum (SPS) | Registered Product Owner:in@Scale (RPO@S) | 7 | 
|  |  |  | Registered Scrum @Scale Fundamental (RS@SF) | 8 | 
|  |  |  | Registered Scrum @Scale Practioner (RS@SP) | 9 | 
|  |  | Professional Scrum  |  | 10 | 
|  |  | Scrum + Kanban (Scrum.org) |  | 11 | 
|  |  | Professional Scrum Developer (PSD) |  | 12 | 
Tabelle 3.6. Sonstige Zertifikate (SZ) (Tabelle 3.4. Spalte Qualifikationen formell)
| Ziffer | Zertifikatsname | Ziffer | Zertifikatsname | 
| 1 | Projektmanagement-Zertifizierung IPMA  | 12 | Licensed edu Scrum Trainer | 
| 2 | sociocracy 3.0 practitioner | 13 | Open Space Agility | 
| 3 | sociocracy 3.0 practitioner | 14 | Agiles Mindset | 
| 4 | Kanban Management Professional (kanban.university) | 15 | Certified LESS Praticioner | 
| 5 | Management 3.0 Trainer:in und Facilitator:in (management30.com) | 16 | Coaching Fortbildung | 
| 6 | Design Thinking Facilitator | 17 | Agile Leadership (scrum alli.) | 
| 7 | Business Coach (IHK) | 18 | SPC (SAFe) | 
| 8 | Trained LSP Facilitator (LEGO® SERIOUS PLAY®) | 19 | Ausbildung zur Mediator:in | 
| 9 | Certified Professional for Requirements Engineering (CPRE) Foundation Level (ireb.org) | 20 | Fortbildung zum systemisch-integraler Coach | 
| 10 | Management Trainings MVR 1-3c (mvr.de) | 21 | Certified LeSS Practitioner | 
| 11 | Ausbildung zum systemischen Coach (dvct) | 22 | Facilitator Ausbildung (Kommunikationslotsen) 2017 | 
Tabelle 3.7. Informelle Qualifikationen (Tabelle 3.4. Spalte Qualifikationen informell)
| Literatur (IQ1) | (Erste Erfahrungen in eigener Verantwortung als agile Führungsrolle (IQ2) | Inspirierende Fachexperten (IQ3) | Kontinuierlicher Lernprozess; | 
| Bücher: Seven Day Weekend (Ricardo Semler) | 
 | lean UX Jeff Hotthelf | 
 | 
Expert:innenbefragung für Materialerstellung: Es wurde eine langjähriger Expert aus dem Kontext der des agilen Arbeitens von der Haufe Group mit dem Ziel der Erfassung von Schlüsselsituationen befragt.
Kommunikativen Validierung: Es wurden eine wissenschaftliche Fachexpertin aus dem Kontext der Agilitätsforschung sowie der Unternehmensberatung für agiles Arbeiten im Rahmen der kommunikativen Validierung befragt und die Ergebnisse der literaturbasierten Analyse zur Validierung vorgelegt.
Tabelle 3.8. Beschreibung der Expert:innen
| Deskriptive Daten  | Materialerstellung | Kommunikative Validierung | 
| Berufliche Rolle | Scrum Master + Lehrbeauftragter | Wissenschaftliche Dozentin/Mitarbeiterin | 
| Berufserfahrung (Jahre) | 14 Jahre | 7 Jahre | 
| Anzahl der Transformationen | Begleitung von ca. 27 Implementationen und Transformationsprozessen | Beratend tätig bei 9 Projekte mit agilen Schwerpunk | 
| Lehrtätigkeit (Jahre) | 6 Jahre (Hochschulbereich) | 6 Jahre (Forschung) | 
Stichprobe für Expert:innenkonsens
Für den Expert:innenkonsens wurden drei ausgewählte Expert:innen aus dem agilen Kontext mit folgenden Merkmalen und Merkmalskombinationen asugewählt:
- 
1. Expert:in: Berufserfahrung über 10 Jahre; Proband aus dem Expert:innen-interview; Ausbilder:in 
- 
2. Expert:in: kein Proband aus dem Expert:inneninterview; der Haufe Stelleninhaber (über 10 Jahre Berufserfahrung), interner Ausbilder sowie externe Dozent 
 für Scrumkurse
- 
Expert:in: Berufserfahrung über 10 Jahre; kein Proband aus dem Expert:innen-interview; Ausbilder:in 
Es wurde für das Bewertungsverfahren kein Bewertungstraining vorab vorgenommen, denn verschiedene Untersuchungen konnten zeigen, dass das Training von Stelleninhaber:innen keinen Einfluss auf die Qualität der Bewertung von Fertigkeiten (skills) und andere Teilelemente von Kompetenz hat (Sanchez & Levine, 2000; Voskuijl & van Sliedregt, 2002).
In Anlehnung an die Struktur nach Kersting und Höft (2018) (Siehe Abbildung 4.1) werden für die zweitstufige Erhebung zunächst die relevanten Ergebnisse der Dokumentenanalyse dargelegt, dem folgen die Ergebnisse der empirischen Datenanalyse und zusammenfassend wird das gesamte Ergebnis der Verdichtung der Daten zum Vorschlag eines kompetenzorientierten Anforderungsprofil dargestellt.
Abbildung 4.1. Struktur des kompetenzorientierten Anforderungsprofils nach
Kersting und Höft (2018)
Dazu wurden auf Grundlage der extrahierten Verhaltensweisen, die als verhaltensnahe Operationalisierungen dienen, Grundzüge einer Modellierung professioneller Fertigkeiten und Vorschläge für Kompetenzbeschreibungen sowie eine Untergliederung in Kompetenzfelder von Scrum Master:innen entwickelt. Dabei beschreiben die folgenden Kompetenzvorschläge die Oberflächenstruktur und die kognitiven Fertigkeiten den ersten Teil der Tiefenstruktur des kompetenzorientierten Anforderungsprofils. Der zweite bzw. unterste Teil des Profils, der die verhaltensnahen Operationalisierungen umfasst, ist im Anhang AA zu finden. Die Ergebnisse der empirischen Daten über Kompetenzen der Scrum Master:in sind in Kompetenzfelder, Kompetenzvorschläge, kognitive Fertigkeiten sowie Wissenselemente gruppiert und untergliedert.
4.1.1Ergebnisse der literaturbasierten Analyse
In der ersten Forschungsphase wurde die vorhandene Praxisliteratur sowie die Fallstudien anhand einer Dokumentenanalyse und mittels strukturierender Inhaltsanalyse untersucht. Leitend war die Frage, welche Kompetenzen und Fähigkeiten im Sinne von traits, kognitiven Fertigkeiten und Wissensbeständen weist die vorhandene Literatur in Bezug zur Rolle der Scrum Master:innen auf. Es erfolgte anhand einer kommunikativen Validierung eine „dialog-konsensuale Strukturrekonstruktion“ (S. 155) zu den Ergebnissen der Dokumentenanalyse (Anhang M, Transkript L1 und L2), um diese (1) zur Erstellung des Erhebungsmaterials und (2) zur Überprüfung der Passung und Ergänzung der empirischen Ergebnisdaten aufzubereiten. Demzufolge werden die übereinstimmenden kognitiven Fertigkeiten und alle Wissensbestände aufgeführt. Insgesamt wurden 89 Fertigkeiten nach der Definition von Weinert (1999, 2014) und Krumm et al. (2012) ermittelt, wovon neun, übergeordnete sogenannte Meta-Fertigkeiten darstellen. Die literaturbasierte Analyse ergab zudem 42 Wissenselemente, die eine Charakteristik von Grundlagenwissen zu der beruflichen Rolle aufweisen (z. B.: Wissen zu Grundsätze der Empirie; siehe Anhang AA). Es wurde keine Fähigkeiten im Sinne der zugrunde gelegten Definition erfasst, jedoch drei Kompetenzformulierungen aus der ausgewählten Literatur extrahiert (s. Anhang M).
4.1.2Ergebnisse der empiriebasierten Analyse
Es wurden 396 Anforderungssegmente (im Profil als verhaltensnahe Operationalisierungen gekennzeichnet) aus den Interviewdaten erschlossen. Die Anforderungssegmente werden folglich als verhaltensnahe Operationalisierungen für die evidenzbasierte Entwicklung der Fertigkeiten verwendet. Davon wurden 396 mit positiver (z.B. „Scrum Master:innen involvieren Teammitglieder in aktive Lösungssuche auf Basis von gelerntem Wissen zu Agilität“, IP8, Z:183-185) und 33 mit negativer Bewertung (z.B. „Ignorieren und zielloses Agieren bei inkorrekter Umsetzung von agiler Methodik von Scrum Master:innen“, IP9, Z: 179-188) erfasst. Nach Ausschluss von acht aus insgesamt 400 verhaltensnahen Operationalisierungen wurden 392 verhaltensnahen Operationalisierungen zu 34 Fertigkeiten systematisch gebündelt (Anhang Z). Außerdem wurden sieben Vorschläge einer Kompetenzformulierung gemacht und alle 34 Fertigkeiten einem Kompetenzfeld zugeordnet. Drei Fertigkeiten („Wirksamkeit von Agilem Arbeiten aufzeigen“; „Wahrnehmen von Team- und Organisationsbedingten Faktoren“; „Abstrahieren und Strukturieren von prozessbezogenen Vorgängen
und Abläufen für das Team und die Organisation“) wurden mehrfach zu Kompetenzfeldern- und -vorschlägen zugeordnet. Das Profil besteht insgesamt aus sieben Kompetenzfelder und -vorschläge und 45 Fertigkeiten (mit 9 Mehrfach-Verwendungen).
4.1.2.1Verhaltensnahe Operationalisierungen und erlernbare Eigenschaften (Fertigkeiten)
Im Folgenden werden die sieben Kompetenzfelder und deren Kompetenzvorschläge, die die Bündelung bzw. Zusammenfassung der zugeordneten kognitiven Fertigkeiten darstellen, deskriptiv dargelegt. Die Fertigkeitsbeschreibungen zu den kognitiven Fertigkeiten sowie die zugehörigen verhaltensnahen Operationalisierungen sind im (Anhang Z) vollständig aufgeführt. Die Nummerierung der Fertigkeiten pro Kompetenzfeld entspricht keiner Rangordnung. Es ist hierbei anzumerken, dass eine inhaltlich tiefergehende Auseinandersetzung anhand der 396 verhaltensnahen Operationalisierungen mit den jeweiligen kognitiven Fertigkeiten und dem zugeordneten Kompetenzvorschlag über den Umfang der Masterarbeit hinausgeht und daher im Ergebnisteil nicht näher beschrieben wird.
Aus den Ergebnissen der Analyse wurden sieben Kompetenzvorschläge identifiziert, die zusammen mit den Fertigkeiten ein Kompetenzfeld bilden:
- 
Kompetenzfeld 1: Kommunikation, Begleitung und Konfliktbewältigung 
- 
Kompetenzfeld 2: Lernen, Reflexion und Fertigkeits- und Wissenstransfer 
- 
Kompetenzfeld 3: Teamentwicklung 
- 
Kompetenzfeld 4: Organisationsentwicklung 
- 
Kompetenzfeld 5: (beg-)leiten der Produktentwicklung 
- 
Kompetenzfeld 6: Analyse und Diagnostik nach agilen Prinzipien 
- 
Kompetenzfeld 7: Empirische Evaluation und agile Qualitätssicherung 
Ausnahme: Bei der Entwicklung der kognitiven Fertigkeiten weisen drei Kompetenzfelder und Kompetenzvorschläge übergeordnete Fertigkeiten auf: (1) Wirksamkeit von Agilem Arbeiten aufzeigen, (2) Wahrnehmen von Team- und Organisationsbedingten Faktoren, (3) Abstrahieren und Strukturieren von Prozessbezogenen Vorgängen und Abläufen für das Team und die Organisation. Sie sind nach inhaltlichen Zuordnungsaspekten unterschiedlichen Kompetenzen zugewiesen und treten daher mehrfach auf. Dabei wird (1) „Wirksamkeit von Agilem Arbeiten aufzeigen“ vierfach zugeordnet. (2) Wahrnehmen von Team- und Organisationsbedingten Faktoren erhält eine fünffache Zuweisung und (3) Abstrahieren und Strukturieren von Prozessbezogenen Vorgängen und Abläufen für das Team und die Organisation ist fünffach zugeteilt. Alle drei Fertigkeiten weisen grundlegende kognitive Fertigkeitsaspekte auf, die zu unterschiedlichen Konstruktionen von Kompetenzvorschlägen passen. Hierbei wurde unter dem Kriterium der Sparsamkeit nur bei eindeutiger Zuordnung eine Verwendung in Anspruch genommen (Bortz & Döring, 2015, S. 266).
Das erste Kompetenzfeld „Kommunikation, Begleitung und Konfliktbewältigung“ lässt sich durch folgenden Kompetenzvorschlag definieren:
K1: Scrum Master:innen leiten und verantworten die Kommunikation auf Team- und Organisationsebene und fördern damit die stetige Verbesserung der Arbeit und des Arbeitsprozesses jedes Teammitglieds, der Teams und die Strukturen der Organisation. Sie ermöglichen aktiv einen situativ passenden Wissens- und Erfahrungsaustausch, Reflexionsprozesse, Perspektivwechsel sowie Potenzialentfaltung und begleiten ohne inhaltlich zu steuern. Sie bieten vielfältige theoretisch und psychologisch fundierte Beratungs- und Begleitungsansätze für eine adäquate Lösungsfindung bei Schwierigkeiten und Konflikte in der Organisation, im Team und auf individueller Ebene, fördern eine Fehlerkultur und -toleranz und tragen zu einem agilen wertebasierten Umgang bei.
Die Kompetenz umfasst elf Fertigkeiten:
- 
Unterstützen von Kommunikationsziele im Rahmen der Leitung/Führung von Gesprächen auf Team oder Organisations-Ebene zur Zielerreichung, ohne inhaltlich zu steuern 
- 
Voraussetzungen für Gesprächsräume schaffen im Rahmen von Leiten von Gesprächen auf Team oder Organisations-Ebene zur Zielerreichung, ohne inhaltlich zu steuern 
- 
Anwenden von Kommunikationstechniken im Rahmen von Leiten von Gesprächen auf Team oder Organisations-Ebene zur Zielerreichung, ohne inhaltlich zu steuern 
- 
Befähigt das Team seine kollektive Intelligenz frei- und einzusetzen 
- 
Führen von interaktiven, personenzentrierten, beratenden Kommunikationsprozessen 
- 
Beraten und Leiten von Gesprächen/Diskussionen mit inhaltlichem Schwerpunkt zu agilen Themen (ggf. Diskussionspartner:in sein können) auf Team- und Organisations-Ebene 
- 
Fördern einer Fehlerkultur und -toleranz, um transparent und offen zu kommunizieren 
- 
Erkennen von aufkommenden Konflikten und kennen und anwenden von Möglichkeiten des präventiven Umgangs zur Vermeidung 
- 
Konstruktives Lösen von Konflikten und generieren von Lösungsmöglichkeiten 
- 
Vermitteln und anleiten zum Perspektivwechsel auf inhaltlicher und arbeitsprozessbezogener Ebene 
- 
Ermöglichen individuelle und teamspezifisches Potenzial zu erkunden und zu fördern 
Das zweite Kompetenzfeld „Lernen, Reflexion und Fertigkeits- und Wissenstransfer“ lässt sich durch folgenden Kompetenzvorschlag definieren:
K2: Scrum Master:innen ermöglichen und fördern das Lernen von allen Beteiligten in inhaltlichen sowie methodisch-didaktischen Aspekten rund um Agilität und der Produktentwicklung durch die Gestaltung von beruflichen Lernsituationen. Sie ermöglichen Reflexionsprozesse und fördern den Wissenstransfer in die Organisation und den Teams. Sie befähigen alle Beteiligten Wissen zu erlangen, Zusammenhänge herzustellen und Gelerntes anzuwenden und fördern die Fertigkeiten und Fähigkeiten aller Beteiligten zum selbstorganisierten Lernen und Arbeiten.
Die Kompetenz umfasst sieben Fertigkeiten:
- 
Fördern und anleiten zum Wissenstransfer 
- 
Lernen bei Personen oder Gruppen methodisch und didaktisch zu fördern und unterstützen 
- 
Ermöglichen und fördern von fachlichem (inhaltlichem) Lernen bei Personen oder Gruppen 
- 
Ermöglichen von Reflexions- und Feedbackprozessen 
- 
Teilen und vermitteln von anwendungsbezogenem Wissen („Know-How“) in Form von Praktiken und Techniken und eigener Erfahrung 
- 
Fördern und ermöglichen der Weitergabe und dem Teilen von Wissen zu Agilität (Informationsvermittlung) 
- 
Interpretieren und Anwenden von neuen Erkenntnissen der Agilitätsforschung in die Praxis 
Das dritte Kompetenzfeld „Teamentwicklung“ lässt sich durch folgenden Kompetenzvorschlag definieren:
K3: Scrum Master:innen initiieren, begleiten und leiten Teamentwicklung nach agilen wert- und prinzipienbezogenen methodischen Ansätzen (Frameworks). Sie kennen theoretische agile Ansätze zu agilen Teambildung und -entwicklung im einfachen sowie skalierten Rahmen sowie vielfältige Trainings Begleit- und Coaching-Methoden auf Basis des agilen Führungsstils. Sie gestalten im Rahmen der beruflichen Arbeit die agile Entwicklung von Teams und dem angrenzenden organisationalen Umfeld.
Die Kompetenz umfasst sechs Fertigkeiten:
- 
Bilden von neuen Teams im Rahmen einer Implementation eines agilen Rahmenwerks 
- 
(weiter-) entwickeln von bestehendem Team und formieren neuer Teams im skalierten Rahmen 
- 
Initiieren, begleiten und befähigen zur Selbstorganisation in der Zusammenarbeit 
- 
Wahrnehmen von Team- und Organisationsbedingten Faktoren 
- 
Abstrahieren und Strukturieren von Prozessbezogenen Vorgängen und Abläufen 
- 
Wirksamkeit von Agilem Arbeiten aufzeigen 
Das vierte Kompetenzfeld „Organisationsentwicklung“ lässt sich durch folgenden Kompetenzvorschlag definieren:
K4: Scrum Master:innen initiieren, begleiten und steuern Organisationsentwicklung nach agilen wert- und prinzipienbezogenen Ansätzen im skalierten und nicht skalierten Rahmen. Sie leiten Implementationen und/oder Transformationen von Organisationen fach- und sachgerecht unter Berücksichtigung unterschiedlicher Organisationsvoraussetzungen und Agilitätsreifeprozesse, um die Beteiligten in die Lage zu versetzen neue und komplexe Aufgaben und Probleme selbstständig und flexibel zu bewältigen. Sie organisieren notwendige Strukturen und ermöglichen übergreifende Vernetzung auf allen Entscheidungsebenen.
Die Kompetenz umfasst sieben Fertigkeiten:
- 
Initiieren und (beg-)leiten von organisationalen Veränderungs- und Transformationsprozesse 
- 
Initiieren und steuern von crossfunktionaler (übergreifender) Vernetzung zur (Weiter-) Entwicklung von Teams und Organisationen 
- 
Begleiten und koordinieren von Skalierungen und Implementierungen im Rahmen agiler Organisationsentwicklung 
- 
Organisieren und Koordinieren von strukturellen Bedingungen (Strukturen) auf Basis von agilem Methodenwissen und agilen Prinzipien auf Team- und Organisationsebenen 
- 
Wahrnehmen von Team- und Organisationsbedingten Faktoren 
- 
Abstrahieren und Strukturieren von Prozessbezogenen Vorgängen und Abläufen 
- 
Wirksamkeit von Agilem Arbeiten aufzeigen 
Das fünfte Kompetenzfeld „(beg-)leiten der Produktentwicklung“ lässt sich durch folgenden Kompetenzvorschlag definieren:
K5: Scrum Master:innen entwickeln passende agile Strukturen für die Entwicklung der jeweiligen Produkte oder/und Services entlang der Wertstromkette im einfachen sowie im skalierten Rahmen. Sie identifizieren entwicklungshinderliche Faktoren (Barrieren/Impediments) zwischen Kund:innen, Stakeholder:innen, Führungskräften und agil arbeitenden Teams. Sie fördern die Erhöhung der Flexibilität bei der Reaktion auf Änderungen und befähigen zu potenziellen stetig verbesserten Lösungswegen hinsichtlich des Produktes.
Die Kompetenz umfasst vier Fertigkeiten:
- 
Befähigt sein zu Begleiten und Führen nach agilen Prinzipien der iterativen und inkrementellen Anpassung der Produktentwicklung 
- 
Gestalten und kultivieren eines sicheren und integrativen Arbeitsraumes 
- 
Wahrnehmen von Team- und Organisationsbedingten Faktoren 
- 
Abstrahieren und Strukturieren von Prozessbezogenen Vorgängen und Abläufen 
Das sechste Kompetenzfeld „Analyse und Diagnose nach agilen Prinzipien“ lässt sich durch folgenden Kompetenzvorschlag definieren:
K6: Scrum Master:innen ermöglichen das regelmäßige Diagnostizieren der Arbeitsbedingungen und 
-voraussetzungen der Organisation, die Lernprozesse von dem aktuellen Stand der Team- und Organisationsituation sowie schulen und lehren die Beteiligten in Techniken der Erfassungen und Auswertung von empiriebasierter Arbeitsdiagnostik unter Berücksichtigung der agilen Prinzipien. Sie befähigen die Beteiligten die Erkenntnisse in selbstbestimmter Art und Weise in neue Lösungen umzusetzen und
Die Kompetenz umfasst fünf Fertigkeiten:
- 
Bestimmen und anwenden von Situations- und Interaktionsdiagnose nach agilen Prinzipien 
- 
Unterstützen zur Durchführung von Analysen zur aktuellen Situation der Organisation 
- 
Initiieren und ermöglichen von Durchführungen der Analysen zur aktuellen Situation im Team und seine Entwicklung 
- 
Wahrnehmen von Team- und Organisationsbedingten Faktoren 
- 
Abstrahieren und Strukturieren von Prozessbezogenen Vorgängen und Abläufen 
Das siebte Kompetenzfeld „Empirische Evaluation und agile Qualitätssicherung“ lässt sich durch folgenden Kompetenzvorschlag definieren:
K7: Scrum Master:innen unterstützen die vorhandene Arbeitsorganisation sowie Produktentwicklung mit den Beteiligten zu inspizieren, indem Daten generiert, analysiert und dann in stetigen Erkenntnisprozessen durch Verbesserungen die Arbeitsstrukturen angepasst werden. Sie fördern eine kollektive Beurteilungsfertigkeit zu dem gemeinsamen Lernprozesse und Leistungen auf der Grundlage kollektiv bestimmter, transparenter empirischer Bewertungsmaßstäbe. Sie ermöglichen dies durch eine gemeinsame Durchführung von empiriebasierten Evaluationen und Experimenten entlang der Produktentwicklung auf Basis des qualitativen und quantitativen Forschungsparadigma (empirische Beobachtung; qualitatives Experiment). Die Verantwortung für die Durchführung liegt bei den Scrum Master:innen.
Die Kompetenz umfasst fünf Fertigkeiten:
- 
Verantworten und unterstützen von gemeinsamer Durchführung von Evaluationen und Experimenten auf Basis des qualitativen und/oder quantitativen Forschungsparadigma (empirische Beobachtung; qualitatives Experiment). 
- 
Konzeptionelles und planerisches Arbeiten 
- 
Wirksamkeit von Agilem Arbeiten aufzeigen 
- 
Verantworten und leiten der Maßnahmen und Prozesse einer auf agilen Prinzipien basierende Qualitätssicherung 
- 
Beherrschen von Zeitmanagement (Timeboxen) 
4.1.2.2Gewichtung nach Bedeutsamkeit und Häufigkeitsverteilung
Anhand einer sechsstufige Likert Skala, angelehnt an die von Schuler et al. (1995, S. 27) empfohlene Skala zur Bedeutsamkeit für die Arbeit einer berufsspezifischen Gruppe wurden die positiven Anforderungssegmente bedeutungsabhängig gewichtet. Es wurden 392 von 400 verhaltensnahen Operationalisierungen als bedeutsam für die Arbeit bewertet, wovon 8 verhaltensnahe Operationalisierungen mit der Wertung „keine Bedeutsamkeit für die Aufgaben und Arbeitsschritte als Scrum Master:innen“ eingestuft wurden (Anhang Y). Insgesamt wurden 14 mit geringer Bedeutung (davon 3 mit einer geringen Bedeutung Stufe 1 und 11 mit geringer Bedeutung Stufe 2) sowie 32 mit mittlerer Bedeutung Stufe 3 und 149 von mittlerer bis hoher Bedeutung Stufe 4 sowie 190 von hoher Bedeutung Stufe 5 gewertet.
Damit wurden 49 % der verhaltensnahen Operationalisierungen mit der höchsten und 39 % mit der zweithöchsten Bedeutsamkeitszuweisung für die Arbeit (Arbeitsschritte und Aufgaben) der Scrum Master:innen versehen, die insgesamt über 90 % der Bewertungen umfasst. 8 % der verhaltensnahen Operationalisierungen wurden in die mittlere (Stufe 3),3 % in Stufe 2 sowie 1% in Stufe 1 mit geringer Bedeutsamkeit nach Schuler et al (1995, S. 27) eingeordnet.
 Im Hinblick auf eine anteilsmäßige Verteilung der Fertigkeiten über die gesamten Kompetenzfelder hinweg, sind 11 von 34 der Fertigkeiten, die 34,4 % der verhaltensnahen Operationalisierungen einschließen, dem Kompetenzfeld „Kommunikation, Begleitung und Konfliktbewältigung“ zuzuordnen.
 Im Hinblick auf eine anteilsmäßige Verteilung der Fertigkeiten über die gesamten Kompetenzfelder hinweg, sind 11 von 34 der Fertigkeiten, die 34,4 % der verhaltensnahen Operationalisierungen einschließen, dem Kompetenzfeld „Kommunikation, Begleitung und Konfliktbewältigung“ zuzuordnen.
Abbildung 4.2 Verhältnisverteilung der Anforderungssegmente
Die Kompetenzfelder „Team- und Organisationsentwicklung“ (ohne Doppelzuordnungen der drei grundlegenden Fertigkeiten) bilden 10 von 34 Fertigkeiten, die 22,2 % der verhaltensnahen Operationalisierungen darstellen. Dem folgt das Kompetenzfeld „Lernen, Reflexion und Fertigkeits- und Wissenstransfer“ mit 7 von 34 Fertigkeiten, die 17,1 % der verhaltensnahen Operationalisierungen umfassen. Die weiteren vier Kompetenzfelder der zugehörigen Kompetenzvorschläge (K5, K6, K7) bilden 9 der 34 Fertigkeiten, d.h. 26,3% der verhaltensnahen Operationalisierungen ab.
 
Zudem wurden 396 von 400 verhaltensnahe Operationalisierungen als passend zu den Fertigkeitsformulierungen bewertet. Vier verhaltensnahe Operationalisierungen wurden als nicht passend zu der Fertigkeit bewertet (siehe Abbildung 4.3.) und folglich nicht als Operationalisierung der Fertigkeiten aufgeführt.
Abbildung 4.3 Herausgenommene verhaltensnahe Operationalisierungen
Damit werden 392 verhaltensnahe Operationalisierungen als Basis dem Profil zugrunde gelegt.
Im Folgenden werden ausgewählte fertigkeitsübergreifende inhaltliche Aspekte wie zum Beispiel „Führung“, „Lernen“ oder „Empirisches Arbeiten“ aus den Inhalten der Fertigkeiten dargestellt, da sie mehrfach in den Fertigkeiten und den damit einhergehenden verhaltensnahen Operationalisierungen inkludiert sind.
Führung: Die Ergebnisse nennen in den Beschreibungen der Kompetenzvorschläge und darunterliegenden Fertigkeiten (z.B. K1, K3, K4) beispielsweise einen Führungsanteil zum „leiten“, „führen“ oder „steuern“ der Rolle für die berufliche Arbeit. Die verhaltensnahen Operationalisierungen wurden hinsichtlich der Führungsaspekte mit der höchsten Bewertung versehen. Auch die Interviewpartner:innen wiesen den zentralen Führungsanteil der Rolle in vielfältigen Verhaltensbeschreibungen auf.
Ankerbeispiel Führung: Also wenn ich merke, dass es sich im Kreis dreht oder dass es irgendjemanden gibt, der irgendwie vehement dagegen ist und ein anderer irgendwie dafür und da kommen keine relevanten oder wirklich noch neue Aspekte dazu, und ich sehe, dass auch eine Tendenz im Team ist, für das eine oder das andere. Dann mach ich den Sack zu, indem ich einfach sag, wir machen das mal so, aber mit einer Art Frist versehe. Ich sag wir machen das jetzt auch mal so aber wir machen das 4 Wochen so und dann gucken wir wieder drauf also so, dass keiner sich irgendwie so überfahren fühlt und denkt ja, ich bin da ja nicht dafür und ich muss ich das mal den Rest meiner Zeit so machen, weil das können die Leute ja dann eigentlich ab, ich hab selten erlebt, dass sie dann komplett nein sagen, (IP 14, Z. 204-218)
Die Aussage einer langjährigen Stelleninhaber:in verweist auf die Führung der Arbeits- und Entscheidungsprozesse im Team.
Hierbei wird die führende Begleitung von inhaltlichen Entscheidungsprozessen gekennzeichnet, sowie dies nachfolgend ein langjähriger Product Owner:innen dies in Hinblick auf die Scrum Master:innen Rolle benennt:
Ankerbeispiel Arbeits- und Entscheidungsprozesse:
(1) „die Champions League ist eigentlich, die zwischenmenschlichen Prozesse zu moderieren, das Team zu entwickeln, zu gucken, wo es fehlt. Zum richtigen Zeitpunkt die richtigen Interventionen zu setzen. Das halte ich für entscheidend. (IP 16, Z. 272-277)
(2) Tatsächlich diese Impediments besprechbar machen. Und dann bin ich in meiner Rolle ganz oft nicht selbst der handelnde Akteur. Ich muss nur sicherstellen, dass andere agieren. Das hört sich erst mal total einfach an, so nach dem Motto, oh cool ich muss ja nicht selber machen, aber das ist oft eine größere Herausforderung, dann andere zusammenzubringen, zu einer richtigen Kommunikation, als wenn man selber da drinstecken würde. (IP 3, Z. 1051-1058)
In diesem Zusammenhang wird auf die Rolle der Führungskraft verwiesen, die für die Schaffung eines Rahmens verantwortlich ist, jedoch nicht inhaltlich aktiv ist und damit das einzige Ziel verfolgt den Raum für die Prozesse schafft.
Lernen: Die Befunde zeigen neben dem Kompetenzfeld der Kommunikation, Begleitung und Konfliktbewältigung das zweite größere Kompetenzfeld „Lernen, Reflexion und Fertigkeits- und Wissenstransfer“ auf. Es umfasst zum Beispiel wie oben aufgeführt Fertigkeiten der methodischen und didaktischen Vermittlung zum Lernen für erwachsene Personen sowie die Fertigkeit, den Wissenstransfer anzuleiten und zu fördern.
In den Interviews wird erläutert und begründet, warum neben der Begleitung und dem Leiten des Arbeitsprozesses, das Lernen und Lehren des methodischen Wissens und der Fertigkeiten der beruflichen Rolle eine große Bedeutung aufweisen.
Ankerbeispiel Lernen: Man halt quasi neben einer reinen Moderation halt auch immer eine Lehrfunktion in diesem Bereich (IP 10, Z. 304-306) (…) Ich glaube das tatsächlich ganz, ganz wenig Methodenwissen noch [allgemein bei Fachkräften] da ist, dass dieses Methodenwissen vor allen Dingen auch einem Product Owner:in sein Handwerk noch beizubringen oder auch grundsätzlich ins Team zu bringen [ist], solche Fähigkeiten noch ein wichtiger Teil [von Scrum Master:innen] ist (IP 10, Z. 298-302). (…) da braucht es methodisch auch immer erstmal Ansätze, um alle zu involvieren (IP 10, Z. 320-322).
Diese Aussage verdeutlicht exemplarisch, wie die berufliche Rolle der Scrum Master:innen durch die Beschreibung ihres Verhaltens die Bedeutung von spezifischen Lernfertigkeiten erklärt. In der Lehr-Lernpsychologie kann das dem kognitiven Lernen zugeordnet werden, das durch die Informationsverarbeitung charakterisiert ist. Und unter anderem durch Aspekte wie dem Herausbildung spezifischer Fähigkeiten und Fertigkeiten Anwendung findet bzw. durch die Übertragung (Transfer) von Wissen und Fertigkeiten auf neuartige Situationen gekennzeichnet ist (2016, S. 22). Dies veranschaulicht wie das Kompetenzfeld des Lernens zum Beispiel Fertigkeiten zur Befähigung von kognitivem Lernen umschreibt, die mit der bewussten Informationsauswertung in höheren Anforderungsbereichen verbunden sind und Veränderungen von Denkgewohnheiten und sozialen Verhalten sowie innerhalb der Problemlösungsfähigkeit erzeugen (Seel 2016, S. 22).
Empirisches Arbeiten: Neben dem Lehr- und Lernaspekt als Kompetenzschwerpunkt wurden ebenso die Kompetenzfelder „Empirische Evaluation und agile Qualitätssicherung“ und „Analyse und Diagnostik nach agilen Prinzipien“ erfasst. Sie beschreiben in den Fertigkeiten die Befähigung der beruflichen Rolle das empirische Vorgehen zur kontinuierlichen Überprüfung des Produkt- sowie Arbeitsprozesses auf Basis der zwei Qualitätskriterien (1) Transparenz und (2) Überprüfung (Scrum Guide, 2020, S. 2) ein- und durchzuführen. Ein langjährig erfahrene:r Scrum Master:in umschreibt und begründet den Aspekt des empirischen Arbeitens mittels regelgeleiteter und systematisch dokumentierter Experimente wie folgt:
Ankerbeispiel empirisches Arbeiten: und das ist genau dieses situative und wenn du jetzt frägst, woran machst du das fest, ob du jetzt Szenario 1,2 oder 3 aus der Schublade holst? Das ist sehr emergent, ich glaub dieses iterative Vorgehen, was wir haben, ermöglicht uns immer kleine
Experimente zu machen. Also nicht gleich das Kind mit der Wanne auszuschütten, sondern erst mal so ein bisschen Wasser abschöpfen und dann gucken, also ich nehme extra so eine Metapher. (IP 3, Z. 802-810)
Die Aussage verdeutlicht den Prozess der Überprüfung, bei dem transparente und für alle nachvollziehbare Dokumentation sowie vorab festgelegte Kriterien und Methoden verwendet werden, um Annahmen zu inspizieren und Lösungen für spezifische Fragestellungen zu finden. Dies umfasst die genaue Dokumentation der Arbeitsschritte im Team sowie grafische Darstellungen des Arbeitsprozesses, wie zum Beispiel ein Burndown Chart. Zudem werden Annahmen über die Nutzung von Produkten durch Kunden oder Nutzer mithilfe empirischer Daten überprüft, beispielsweise durch strukturierte Beobachtungen oder halbstrukturierte Interviews.
In der vorliegenden Masterarbeit wurden die spezifischen Anforderungen der beruflichen Rolle der Scrum Master:innen über eine entsprechend konzipierte Anforderungsanalyse erfasst und bestimmt. Erstmals wurden Anforderungen evidenzbasiert als kognitive Fertigkeiten bzw. als Teil von Kompetenzen untersucht und zu ersten Kompetenzvorschlägen sowie literaturbasierten Wissensbestandteilen für Scrum Master:innen abgeleitet. Ausgehend von der Fragestellung, „Welche Anforderungen in Form von Kompetenzen und ihren Teilelemente der Fertigkeiten, Fähigkeiten und Wissensbestände sind erforderlich?“ wurde zuerst die berufliche Rolle der Scrum Master:innen als Arbeitsprozessbegleitung und -führung im agilen Arbeits- und Produktentwicklungskontext eingebettet und erläutert. Anschließend wurde eine geeignete Kompetenzdefinition im Rahmen von Expertise für eine passende Fassung der Anforderungen an die Rolle hergeleitet und begründet.
5.1Diskussion der Ergebnisse und der Methode anhand qualitativer Gütekriterien
Um den Anspruch der wissenschaftlichen Gütekriterien für qualitative Forschung Rechnung zu tragen wurde im Hinblick auf den empirischen Teil, die theoretischen Grundlagen für Anforderungsanalysen für eine geeignetes Erhebungs- und Auswertungsverfahren herausgearbeitet, im Methodenteil die eigens konzipierte „Anforderungsanalyse für Scrum Master:innen“ skizziert sowie ihre systematische Durchführung dargelegt. Die Diskussion ist vor dem Hintergrund zu betrachten, dass die vorliegende Anforderungsanalyse eine Grundlagenarbeit für die Entwicklung eines Erhebungs- und Auswertungsverfahrens für kognitive Fertigkeiten als Teilkomponenten von Kompetenzen nach der Definition von Weinert (1999, 2014) und Krumm et al. (2012) darstellt und das forschungsmethodische Vorgehen kritisch hinterfragt werden soll. Die Diskussion gliedert sich inhaltlich anhand der ausgewählten Qualitätskriterien, für die die „sieben Kernkriterien zur Bewertung von qualitative Forschung“ (Bortz & Döring, 2015; S. 111) von Steinke (1999, S. 252; 2009, S. 262) zugrunde gelegt wurden.
Ergänzt wird dies mit den Qualitätskriterien der DIN 33430 (2016), an denen Anforderungsanalysen im deutschen Raum allgemein angelegt werden. Beide Qualitätsrahmen finden als Überprüfung der eigenen Arbeit hinsichtlich einer hohen Qualität in der Planung, Umsetzung, Darstellung sowie Bewertung der Studie Anwendung und geben anschaulich methodische Vorgehensweisen zur Sicherung der Kriterien vor. Im Gegensatz zu den für quantitative Studien anlegbaren Gütekriterien verlangt ein qualitativ-methodisches Vorgehen laut Bortz und Döring (2015) die Besonderheit den ihnen zugrunde liegenden erkenntnistheoretischen Positionen sowie forschungspraktischen Aspekten in der Entwicklung eigener Gütekriterien sowie Techniken, ihre Sicherstellung „aus der Logik der qualitativen Forschung heraus“ (Bortz & Döring, 2015, S. 107). Hierbei ist zu beachten, dass die Anwendung der Gütekriterien an den spezifischen Forschungsgegenstand anzupassen, also „untersuchungsspezifisch“ zu betrachten ist (Steinke, 1999, S. 324). Somit kann auch dem Charakter des Forschungsgegenstandes, -kontextes sowie der Forschungssituation gerecht werden. Demzufolge umfasst Steinkes Kriterienliste (1999, S. 252) neben dem Schwerpunkt der methodische Strenge, der die reflektierte Subjektivität des Forschungsverlaufs, die explizite Begründung der Forschungsentscheidungen (Indikation) und eine Betrachtung der Limitationen der Ergebnisse einschließt, die für die qualitative Forschung ebenso zentralen Merkmale der Relevanz und der intersubjektiven Nachvollziehbarkeit (Bortz & Döring, 2015, S. 114). Diese weisen aufgrund ihrer Breite an Prüfkriterien zur Qualität der Forschung, eine geeignete Grundlage auf, um das wissenschaftstheoretische Paradigma der theoretischen Offenheit und Flexibilität qualitativer Forschung und einen damit verbundenen dynamischen und ergebnisoffenen Prozess umzusetzen (Bortz & Döring, 2015, S. 66-68). Die folgende Betrachtung stellt zugleich eine Erfüllung des Aspektes des Gütekriteriums der intersubjektiven Nachvollziehbarkeit (Bortz &Döring, 2015, S. 112) dar, dass eine kritische Würdigung der Gütekriterien in einer Forschungsarbeit verlangt. Insgesamt konnten mittels der konzipierten Anforderungsanalyse für die Rolle der Scrum Master:innen 34 erfolgsrelevante Anforderungen in Form von kognitiven Fertigkeiten identifiziert werden, wovon drei als basale Grundfertigkeiten extrahiert wurden.
Für eine Verdichtung und ein besseres Verständnis der Anforderungen können die 34 Fertigkeiten zu sieben thematischen Gruppierungen in Form von Kompetenzfeldern und damit einhergehenden sieben Kompetenzvorschlägen zusammengefasst werden. Sie bilden einen ersten Vorschlag eines Anforderungsprofils für Scrum Master:innen.
5.1.1Relevanz der Masterarbeit und ihrer Ergebnisse
Die vorliegenden Befunde der qualitativen Studie weisen für den grundlagenwissenschaftlichen Erkenntnisfortschritt im Sinne einer Bestätigung und Erweiterung der Gegenstandsbeschreibung sowie seiner praktischen Relevanz, einen zentralen Wert auf. Steinke (1999, S. 241) umfasst diese Aspekte zur Überprüfung der Qualität einer Studie in dem Gütekriterium der Relevanz, das die Generalisierbarkeit, den praktischen Nutzen und den Wert für Theoriebildungen kennzeichnet.
5.1.1.1Relevanz der Fertigkeiten, Kompetenzfelder und -vorschläge
Die Ergebnisse der Arbeit stimmen mit der inhaltlichen Schwerpunktsetzung der beruflichen Rolle in Bezug auf die Kommunikationskompetenz der bereits vorliegenden Studien überein. So sind 11 der 34 erfassten Fertigkeiten im Kompetenzfeld „Kommunikation, Begleitung und Konfliktbewältigung“ gebündelt. Kompetenzen zur Kommunikation und Moderation sowie Fertigkeiten des Coachings werden in den bereits bestehenden Studien ebenso als zentraler Mittelpunkt von Scrum Master:innen angesehen (Matturo et al., 2015, S. 44; Rost et al., 2020, S. 4; Shastri et al., 2021, S. 25; Wallemann et al., 2021, S. 19; Stumpf et al., 2021, S. 6; Mahmuzic et al., 2022, S. 14; Hidayati, 2021, S. 96, 2022, S. 14). Dem folgt in den oben aufgezählten Studien, teilweise in gleich hohen Werten, Teambuilding und die Teamentwicklungskompetenz sowie die Kompetenz zur Prozessorientierung. Diese werden in einigen Studien als Sozial- und Methodenkompetenzen subsummiert (Rost et al., 2020, S. 4; Wallemann et al., 2021, S. 19).
Jedoch kann hervorgehoben werden, dass die Differenziertheit und Explizitheit der Kommunikation- und Prozessbegleitungskompetenz, die in der vorliegenden Studie aus 11 verschiedenen Fertigkeiten, beruhend auf 136 verhaltensnahen Operationalisierungen gebündelt wurde, eine Erweiterung des bestehenden Forschungsfelds zu Kompetenzen von Scrum Master:innen darstellt.
In dieser Arbeit kann erstmals anschaulich nachvollzogen werden, inwieweit dieses Kompetenzfeld der Kommunikation sowie Begleitung und Konfliktbewältigung als erfolgsrelevante Bewältigung der beruflichen Aufgaben aufgefasst werden kann. Beispielsweise zeigen die Fertigkeiten zur “Gesprächsführung, ohne inhaltlich zu steuern“ sowie zur „Beratung“, dass die verhaltensnahen Operationalisierungen alle auf einen lösungsfokussierten Ansatz hinweisen. Zudem umfassen die Verhaltensweisen eine deutliche Betonung der Scum-Master:in-Rolle als „Führungsrolle“, die der Scrum Guide (2020, S. 6) ebenso explizit benennt. Allerdings können keine expliziten Führungsstile aus den Daten heraus benannt werden, so wie sie in der Praxisliteratur aufgeführt werden, jedoch wird in 9 Fertigkeiten ein Führungsanteil charakterisiert, der eine Prozessführung und -verantwortung ohne inhaltliche Richtungsbefugnisse erkennen lässt. Daneben bestätigt auch diese Arbeit die Kompetenz zur Teambegleitung, die sich damit in die Ergebnisse der bisherigen Studien sowie der Praxisliteratur einreiht. So zeigen die Befunde die zentrale Funktion auf, Fertigkeiten zur Befähigung zur Selbstorganisation und Kollaboration auf Teamebene aufzuweisen. Kaudel-Baum et al. (2020; S. 136) weisen darauf hin, dass die Arbeit mit kollaborativen Aufgabenstellungen darin besteht, ein passendes Maß an Autonomie prozessual zu entwickeln und dass diese Kollaboration eine Aneignung von Kompetenzen für Personen mit und ohne Führungsrollen erfordert.
Ebenso wird durch die vorliegenden Ergebnisse, die Bedeutung von Koordinieren (Shastri et al., 2021, S. 25), Planung (Matturro et al., 2015, S. 44) und der Organisationsfähigkeit (Stumpf et al., 2021, S. 6) bestätigt, wobei über die Hälfte der Studien dies nicht als Kompetenz oder Fertigkeit ausweisen. Daher sind diese Aspekte für die Bedeutsamkeit der beruflichen Rolle differenzierter und tiefgehender zu erforschen. Auch die Befunde dieser Arbeit stellten die Fertigkeiten zur Planung und Organisation nicht in den Mittelpunkt. Die Befunde finden zwar Bestätigung, bilden im Vergleich zu den anderen Fertigkeiten nur einen geringen Anteil. Die Ergebnisse der vorliegenden Arbeit zeigen indes auf, dass die Organisationsentwicklung einen hohen Stellenwert für die Arbeit der Scrum Master: innen aufweist. Obwohl Hidayati (2022, S. 14) mit der Kompetenz „Skalierungen“, die die Scrum Master: innen befähigen sollen, dass (De-)Skalieren von Organisationen einzuführen und zu begleiten, die Organisationsentwicklung als einen wesentlichen Befund aufführt, stellt diese Arbeit die Gestaltungs- und Entwicklungsarbeit auf Organisationsebene in seiner hohen Bedeutsamkeit nochmals hervor. Die berufliche Rolle benötigt laut den Ergebnissen für die Bewältigung der Aufgaben beispielsweise unter anderem die Fertigkeiten „Initiieren und (Beg-)Leiten von organisationalen Veränderungs- und Transformationsprozessen“ oder „Initiieren und Steuern von crossfunktionaler (übergreifender) Vernetzung zur (Weiter-) Entwicklung von Teams und Organisationen“ sowie „Begleiten und Koordinieren von Skalierungen und Implementierungen im Rahmen agiler Organisationsentwicklung“. Hierbei zeigen die verhaltensnahen Operationalisierungen, dass die berufliche Rolle der Scrum Master:innen einem vielfältigen Kompetenzfeld zur Organisationsentwicklung zugeordnet wird. Sie können einen langfristigen, nach agilen Prinzipien geplanten Prozess der Veränderung und Weiterentwicklung einer Organisation mit der Beteiligung aller Betroffenen leiten und begleiten. Weitere Ergebnisse weisen mit „Lernen, Reflexion und Fertigkeits- und Wissenstransfer“ sowie „Analyse und Diagnostik nach agilen Prinzipien“ und „Empirische Evaluation und agile Qualitätssicherung“ so in der Forschung noch nicht aufgeführte Kompetenzen auf. Dies stellt einen besonderen Mehrwert für die Forschungslage dar. Hier spiegelt sich gleichzeitig ein weiterer zentraler Schwerpunkt der Kompetenzen der Scrum Master:in, der auch im Scrum Guide eine hohe Gewichtung erfährt, jedoch in Praxishandbüchern in Teilen mehr der Grundhaltung und den Werten (z.B. Gloger, 2014) zugeordnet wird, anstatt dies als grundlegende Fertigkeiten zu kennzeichnen. Die in der Studie als „Empirische Evaluation und agile Qualitätssicherung“ sowie „Analyse und Diagnostik nach agilen Prinzipien“ bezeichneten Kompetenzfelder, umfassen das Können des empirischen Vorgehens zur kontinuierlichen Überprüfung des Produkt- sowie Arbeitsprozesses auf Basis der Kriterien der Transparenz, Überprüfung und Anpassung (Scrum Guide, 2020, S. 2) ein- und durchzuführen, sowie an die Beteiligten das Wissen und die Fertigkeiten diesbezüglich weiterzuvermitteln. Laut Verheyen (2021b, S. 68) bezeichnet das die „empirical process control“, die laut den Befunden beispielsweise die Fertigkeit „Unterstützen zur Durchführung von Analysen zur aktuellen Situation der Organisation“ einschließen, die mit 13 verhaltensnahen Operationalisierungen (z.B. „Analyse und Reflektion der Bedingungen der Organisationssituation und deren aktuellen Herausforderungen“) untermauert sind (Anhang AA).
Hierbei ist eine systematische, transparente Dokumentation von und durch die Beteiligten in der Untersuchung des Fortschritts der Sachverhalte oder Objekte (z.B. Produkte, Maßnahmen, Dienstleistungen) mit dem Ziel durchzuführen, eine Bewertung auf Basis der empirisch erfassten Daten zu treffen. Die ermittelten Ergebnisse und Schlussfolgerungen sowie einhergehenden Entscheidungen, die kollaborativ und direkt durch die Beteiligten erfolgen, müssen dabei nachvollziehbar sein und auf gewonnenen Daten aus qualitativen oder quantitativen Methoden (z.B. Sutherland, 2014, S. 68) beruhen. Dieses Vorgehen kann als formative Evaluation bezeichnet werden (Bortz & Döring, 2015, S. 990). Ziel dessen ist es, eine Optimierungsfunktion für den Produkt- sowie- Arbeitsprozess zu initiieren, die eine kontinuierliche verbesserte Maßnahmengestaltung aufgrund der Evaluationsergebnisse mit sich bringt. Somit bestätigen die Ergebnisse insbesondere die Ausführungen der Begründer (Schwaber, 2012; Sutherland, 2014) des am häufigsten verwendeten und branchenübergreifend anwendbaren agilen Ansatzes Scrum (Digital.ai, 2022).
Darüber hinaus bildet neben der Kommunikation das Kompetenzfeld „Lernen, Reflexion und Fertigkeits- und Wissenstransfer“ den zweiten großen Schwerpunkt in den Fertigkeiten von Scrum Master:innen. Dabei wird die Bedeutung von „Problemlösefähigkeit“ in drei Studien genannt (Rost et. al, 020; Stumpf et al. 2022; Hidayati, 2022). Die Studien weisen aufgrund der Reflexion und Transferfertigkeiten auf Überlappungen in dem Kompetenzfeld „Lernen, Reflexion und Fertigkeits- und Wissenstransfer“ hin. Auch Spiegler (2021) verweist in ihrer Untersuchung zu den Führungsrollen auf die Bedeutung des Fertigkeits- und Wissenstransfer und den damit bestehenden Reifegrad des Teams oder der gesamten Organisation und stellt diese in den Zusammenhang mit einer situationsabhängigen Wahl des passenden Führungsstils. Jedoch stellt die vorliegende Arbeit mit den drei Kompetenzfeldern eine Erweiterung der Studienlage dar, indem sie in der Explizitheit und Anschaulichkeit ein Alleinstellungsmerkmal bildet.
5.1.1.2Relevanz des kompetenzorientierten Anforderungsprofils
Darüber hinaus weist das zwei Ebenen umfassende kompetenzorientierte Anforderungsprofil eine anschauliche, differenzierte und praxisnahe, jedoch wissenschaftlich fundierte Darlegung auf. Nach den Qualitätskriterien der DIN 33430 (2016, S. 10), die für ein Anforderungsprofil, neben der Empfehlung von Krumm et al. (2012, S. 64), ebenfalls eine Oberflächen- und Tiefenstruktur verlangen, folgt die vorliegende Arbeit diesem Qualitätsstandard. So wurden nicht nur abstrakte Eignungsmerkmale (Fertigkeiten) formuliert, sondern konkretisierte verhaltensnahe Beschreibungen im Profil verankert. Hierbei ist anzumerken, dass eine Weiterentwicklung durch Konkretisierungen von beispielhaftem Verhalten, wie es Höft et al. (2018) sowie die DIN 33430 (2016) für die Anwendung eines Profils innerhalb der Eignungsdiagnostik vorschlägt, eine Maßnahme im Hinblick auf die Personaldiagnostik darstellt.
Laut Steinke (1999, S. 241) sollen Forschungsergebnisse jenseits der Wissenschaft eine Verwertbarkeit in der Praxis aufweisen. Allgemein werden mit Anforderungsprofilen Erwartungen an die Ausfüllung von Positionen oder auch Rollen, Funktionen oder Führungsebenen formuliert. Dadurch ist eine einheitliche Grundlage für diverse personalpsychologische, aber auch lehr-lernpsychologische Maßnahmen in einem Unternehmen gegeben. Beispielsweise kann aus der Perspektive der Personalentwicklung die Entwicklung bedarfsorientiert und individuell passend geplant, sowie eine Struktur und Rahmung für konstruktives, wirkungsvolles Feedback zur Verfügung gestellt werden.
Im Hinblick auf Fragen der Personalplanung, welche inmitten des Spannungsfelds aus Unternehmen, Mitarbeitenden und gesellschaftlichem Umfeld stehen (Gidion et al., 2009, S. 856) und künftige Bedarfe und Erfordernisse im Personalbereich ermittelt bzw. daraus resultierende Maßnahmen im Unternehmen bestimmen, können die Kompetenzen und Fähigkeiten der Mitarbeitenden in Bezug zu den Entwicklungsmaßnahmen gesetzt und der Personaleinsatz Kriterien gesteuert vollzogen werden. So können zum Beispiel die Lücken zwischen "Soll" und "Ist" ermittelt und geschlossen werden. Ebenso ist der Vergleich von Mitarbeitenden über verschiedene Abteilungen oder internationalmöglich, so dass die Fairness bei Beförderungen und Auswahlverfahren erhöht wird. Damit weist die vorliegende Arbeit eine hohe Relevanz und Praktikabilität für die Praxis auf.
In einer vergleichenden Betrachtung der Expert:innengruppe können erste Hinweise der Expertise entnommen werden. Die Analyse der Verhaltensbeschreibungen verweisen auf zahlreiche interessante Unterschiede zwischen den Urteilen der interviewten Personen mit mindestens 10 Jahren Berufserfahrung und der kleinen Vergleichsstichprobe mit 3-5 Jahren Berufserfahrung. Ebenso können Unterschiede zwischen reinen Stelleninhaber:innen und Stelleninhaber:innen, die den beruflichen Schwerpunkt auf die Ausbildung von Scrum Master:innen gelegt haben, konstatiert werden. Es überrascht grundsätzlich nicht, dass der Transfer von deklarativem sowie prozeduralem Wissen auf neue berufliche Situationen oder theoretische Szenarien für Personen mit Lehrfunktion differenzierter und leichter gelingt, da der Wissenstransfer eine hohe Trainierbarkeitsfaktor aufweist. Zugleich verweist dies auf die eklatante Bedeutung der aktiven Auseinandersetzung mit fundierte Wissensbestände, um die Kompetenzentwicklung zu fördern und die Qualität der beruflichen Aufgabenbewältigung zu steigern. Diese Befunde bestätigen, die bestehende Forschung in den Merkmalen zur Expertise.
5.1.2Intersubjektive Nachvollziehbarkeit
Die intersubjektive Nachvollziehbarkeit zielt auf eine für Außenstehende nachvollziehbare Transparenz und Explizitheit des Forschungsprozesses (Bortz & Döring, 2015, S. 112). Für die Sicherstellung der Nachvollziehbarkeit bestehen die drei Möglichkeiten (1) der umfassenden Dokumentation, (2) einer Interpretation in der Gruppe und (3) die Verwendung von kodifizierten Verfahren nach Steinke (2010, S. 324).
In Bezug auf das Vorverständnis über den Gegenstand wurde in der theoretischen Hinführung mittels der drei Theorieblöcke (siehe Kapitel 2.1, 2.2, 2.3) eine detaillierte Darlegung dessen erläutert. Dies wurde in Kapitel 3 „Methode“ anhand der Entwicklung des Erhebungsvorfahrens, der damit verbundenen Beschreibung der Erhebungsmethoden, des Erhebungskontextes sowie den Beschreibungen der Auswertungsmethoden und Transkriptionsregeln verankert und umfassend dokumentiert. Insbesondere die noch fehlende Theoriebildung zu Kompetenzen der Scrum Master:innen verlangte eine breit gefächerte Darstellung der Praxisliteratur und den wenigen Studien, um einen möglichst erschöpfenden Einblick in die Arbeit von Scrum Master:inen zu gewährleisten. Um die Nachvollziehbarkeit in der Auswahl und der Begründungen zu ermöglichen, fanden die Informationsquellen und theoretischen Ansätze zur Entwicklung eines eigenen Erhebungs- und Auswertungsverfahrens im Rahmen der Arbeitspsychologie, die als „Anforderungsanalyse für Scrum Master:innen“ bezeichnet wurden, aufgrund der erforderlichen vielschichtigen Gestaltungsentscheidungen, eine separate theoretische Hinführung im Theorieteil. Die chronologische Darstellung des zweistufigen Untersuchungsdesign und dessen umfassende Begründung bzw. Beschreibung der Erhebungs- und Auswertungsschritte lässt das forschungsmethodische Vorgehen und seine Informationsquellen nachvollziehen. Zugleich verdeutlicht diese Dokumentation die Anwendung bzw. Entwicklung von kodifizierten Verfahren hinsichtlich der Erhebung durch die integrierte Befragungstechnik der CIT (Flanagan, 1954) im Kapitel 3.4.1.4 einen von Kriterien gestützten Aufbau eines Expert:inneninterviews als Erhebungsrahmen (siehe Kapitel 3.4.1.3), sowie den Analysemethoden der Auswertung nach Mayring (2010, 2016) in Kapitel 3.3.1.2 und 3.5. Auch wenn das gesamte Erhebungs- und Auswertungsverfahren kein einheitliches kodifiziertes Vorgehen darstellt, kann festgestellt werden, dass auf Grundlage der arbeitspsychologischen wissenschaftlichen Erkenntnisse zur Identifizierung von Anforderungen, die Erhebungsentwicklung vollzogen wurde und damit möglichst nachvollziehbar und in jedem Schritt begründet, das Verfahren offenlegt. Demzufolge kann eine kritische Auseinandersetzung zu dem Vorschlag einer „Anforderungsanalyse für Scrum Master:innen“ ermöglicht werden. Darüber hinaus ist auf die eingehende vertiefte Auseinandersetzung mit den theoretischen Inhalten der Agilität und die starke diskursive Bearbeitung der forschenden Person durch die praktischen Erfahrungen als Scrum Master:in im Rahmen des Praxissemesters und der Zusammenarbeit mit erfahrenen Expert:innen der agilen Arbeit in der Haufe Group hinzuweisen.
Für eine intersubjektive Nachvollziehbarkeit wird ebenso eine umfassende Dokumentation der „Entscheidungen und Probleme im Forschungsprozess“ (Bortz & Döring, 2015, S. 112) verlangt, die die Abweichungen vom Forschungsvorgehen erläutern und beispielweise in den Kapitel 3.4.1.6 zu den Anpassungen im Leitfaden und in Kapitel 3.2.6 zum Zwischenstand der Ergebnisse im zweitstufigen Untersuchungsdesign dokumentiert sind.
Die Interpretation in der Gruppe, die eine Möglichkeit zur Erhöhung der Intersubjektivität und Nachvollziehbarkeit darstellt und durch den expliziten Umgang mit den Daten und deren Interpretation erzeugt werden kann (Steinke, 1999, S. 324), wurde durch die Dokumentation der Validierungen nach jeder Stufe des Untersuchungsdesign gewährleistet. Hierbei ist anzumerken, dass nur bei der kommunikativen Validierung eine Expert:in aus dem wissenschaftlichen Gebiet der Agilitätsforschung hinzugezogen werden konnte und im zweiten Schritt des Expert:innenkonsens die Bedeutsamkeitsgewichtung der Fertigkeiten für die Bewältigung des Berufsalltags von theoretisch fundierten Praktiker:innen ausgewählt wurde. Es ist darauf hinzuweisen, dass die kommunikative Validierung anhand einer Adaption der Struktur-Lege-Technik (SLT, Scheele & Groeben, 2010) erfolgte, um in dem explorativen Forschungsvorgehen eine regelgeleitete Diskussion der Interpretation der Daten einzuführen. Gleichzeitig gelten die Kriterien für Teile des Erhebungsvorgehens, um am Ende des Analyseprozesses eine diskursive Reflexion der Ergebnisse im Hinblick auf deren Validität mit anderen Forschenden zu vollziehen. Eine weitere erste Validierung der evidenzbasierten, mittels Interviews erhobenen Daten wurde anhand des Expert:innenkonsens mit Expert:innen aus der Praxis vollzogen. Somit erfolgte eine erste konsensbasierte Übereistimmung der ermittelten Daten mit der Arbeitswirklichkeit und deren Bedeutung für die berufliche Rolle.
5.1.3Reflektierte Subjektivität
Die reflektierte Subjektivität begründet sich als Gütekriterium aus der grundsätzlichen Annahme, dass das „(...) Subjekt und Objekt der Erkenntnis nicht trennbar sind“ (Steinke 1999, S. 231). Demzufolge ist die Forschenden im Rahmen qualitativer Forschungsprozesse dazu aufgerufen die eigene Subjektivität zu reflektieren.
5.1.3.1Reflexive Auseinandersetzung anhand eines Forschungstagebuch
In der vorliegenden Arbeit wird dem Kriterium durch empfohlene Maßnahmen wie dem Führen eines Forschungstagebuch (Bortz & Döring, 2015, S. 113) entsprochen.
Somit wurde während der Entwicklungs-, Erhebungs- und Auswertungsphase ein durchgehendes Forschungstagebuch geführt sowie während der Erhebungsphase Interviewprotokolle und Laufzettel (Helfferich, 20, S. 193) erstellt, um in der Auswertungsphase eine Unterstützung der Reflexivität im Forschungsprozess zu gewährleisten. Demzufolge konnten vorherrschende Eindrücke und aufkommende Irritationen mit Hinweisen auf den Kontext dokumentiert und in die Auswertung integriert werden (Steinke, 1999, S. 233). Damit wurde eine reflektierte Subjektivität durch den gesamten Forschungsprozess anhand begleitender Selbstbeobachtungen praktiziert (Steinke, 1999, S. 231). Insbesondere in der Entwicklung des Erhebungsverfahrens und seiner ersten Durchführungen im Rahmen der Expert:inneninterviews führte die reflexive schriftliche Form zu einer erhöhten Sicherstellung einer höchstmöglichen Neutralität der Forschenden in Bezug zu eine Reihe von methodologischen und theoretischen Entscheidungen im Forschungsprozess. Aufgrund der Vertrautheit der Forschenden mit dem Unternehmen Haufe Group, fand die Beziehung zwischen der forschenden Person und den Forschungsteilnehmenden eine besondere Berücksichtigung (Steinke, 1999, S. 237). Neben einer von ausreichendem Vertrauen geprägte Beziehungsgestaltung hinsichtlich der erfragten Inhalte wurde in der Auswahl der Proband:innen keine Personen mit engerem persönlichem oder kollegialem Kontakt hinzugezogen. So wurde die nach Steinke (1999, S. 235) empfohlene distanziertere Perspektive zur reflektierten Analyse der gesammelten Erfahrungen und Daten eingenommen. Damit kann konstatiert werden, dass die Ergebnisse nicht durch Vorurteile, Interessen oder Perspektiven der forschenden Person vorbestimmt wurden und eine annähernde Neutralität besteht.
5.1.4Indikation
Im Rahmen des methodischen Forschungsprozesses ist es angebracht zu erörtern, inwieweit das forschungsmethodische Vorgehen für die gewünschte Funktion und das Ziel indiziert ist (Steinke 1999, S. 215). Im vorliegenden Fall kann festgestellt werden, dass ein qualitatives Vorgehen angesichts der Fragestellung angemessen ist und die konkreten Erhebungs- und Auswertungsmethoden geeignet sind. Dies ist ausführlich in Kapitel 3 erläutert und begründet, in dem aufgezeigt wird, dass es nicht möglich war, auf eine bereits ausgearbeitetes vollständiges Erhebungs- und Auswertungsverfahren zurückzugreifen, so dass die gewählten Methoden für den Untersuchungsgegenstand gegenstandsangemessen modifiziert und ein notwendiges Gesamtverfahren konzipiert wurde (Steinke, 1999, S. 217).
5.1.5Limitation
Die Betrachtung und Bewertung der Limitationen, die nach Steinke (1999, S. 227) die Grenzen des Geltungsbereiches einer Studie beleuchten, finden bereits in den kritischen Diskursen in Kapitel 5.1 in Teilen ihren Eingang. Mit dem Gütekriterium der Limitation bemüht sich die qualitative Forschung das Spannungsfeld zwischen der sehr kontextbezogenen Datenerhebung und -analyse und den ersten Theoriebildungen oder - entwicklungen auszutarieren, um ein höchstmögliches Ausmaß an Generalisierbarkeit zu ermitteln (Steinke, 1999, S. 228).
5.1.5.1Limitationen des Kontexts
Die Befragung erfolgte mit dem kooperierenden Unternehmen Haufe Group sowie ergänzend mit externen Ausbilder.innen und Stelleninhaber:innen der gängigen Scrum Zertifizierungsstellen. In diesem Sinne dürfen die Ergebnisse nicht losgelöst von dem Kontext des Unternehmens Haufe Group interpretiert werden. Die Ergebnisse sind dementsprechend kontextspezifisch zu betrachten und sollen daher nicht überbewertet werden, wenngleich die Befunde aufgrund der hohen Bedeutsamkeitsbewertungen durch die unternehmensunabhängigen Expert:innen im Rahmen des Expert:innenkonsens auf eine hohe Relevanz hindeuten. Zudem stellt das Unternehmen Haufe Group mit seinen langjährigen Anwendungen von agilen Arbeitsweisen in verschiedenen Group-zugehörigen Firmen ein vielfältiges und heterogenes Erhebungsfeld dar, dass durch die Erfahrung von langjährigen agilen Expert:innen gekennzeichnet ist. Somit stellt die Wahl der Stichprobe trotz der Einschränkung für eine erste explorative Untersuchungsphase einen geeigneten Ausgangpunkt dar. Um unter anderem der Einseitigkeit der Stichprobe entgegenzuwirken wurden unternehmensexterne Interviewproband:innen hinzugezogen. Gleiches gilt für die Entwicklung des Anforderungsprofils, dass aufgrund des internationalen Hintergrunds der Praxisliteratur im Gegensatz zu der Eingrenzung der empirischen Erhebung auf den deutschsprachigen Raum und den unternehmensspezifischen Kontext sowie der Charakteristik der gewählten Dokumente, deren Autor:innen nicht näher gekennzeichnet sind evidenzbasiert bleibt. Daneben konnten entgegen der Erwartungen, kaum Fähigkeiten im Sinne von schwer veränderlichen Persönlichkeitseigenschaften und Kompetenzen entnommen werde, da fast ausschließlich erlernbare Fertigkeiten und Wissensbestände ermittelt wurden. Hierbei muss angemerkt werden, dass diese zum einem im geringem Umfang Nennung in den Dokumenten fanden sowie die Charakteristik von basalem Grundlagenwissen (z. B: Wissen zu Scrum Vorgehen) aufwiesen.
5.1.5.2Umgang mit der Aufgabenerfassung
Entsprechend der dargelegten begrifflichen Abgrenzung von Arbeits- und Anforderungsanalyse bestimmt die Arbeitsanalyse auf der Aufgabenebene die objektiven Tätigkeiten oder Tätigkeitskomponenten, die nach Detaillierungsgrad unterschiedlich präzise aufgeschlüsselt und beschrieben werden (Sonntag, 2006, S. 211). Damit nimmt eine Analyse auf Aufgabenebene eine Bewertung der Bedeutung der Aufgaben, ihrer Häufigkeiten, Schwierigkeiten bzw. bei Bedarf weiterer Merkmale vor. Dies erfolgt in der Regel mittels Aufgabeninventaren (Schuler & Kanning, 2014, S. 73). Die Beschreibung der Arbeitstätigkeit und Aufgaben wird nicht in die Erhebung integriert, da die Aufgabenbeschreibungen durch die Dokumentenanalyse vorliegen. Damit ist das Anforderungsprofil limitiert auf die Verhaltensebene. In Beachtung des Nebengütekriteriums der Ökonomie und der Akzeptanz ist es wichtig, den Aspekt der Zeit zu beachten. Die Erfassung der Aufgaben und Tätigkeiten stellt einen weiteren Zeitaufwand für die interviewten Personen dar und ist in der benötigten ausführlichen Aufgabenerfragung sehr hoch. Eine kurze, ohne Detailgrad versehene Darlegung der Aufgabengebiete, bietet keine qualitativ hochwertige Alternative, da das laut den Untersuchungen von Sanchez und Levine (2000) dazu führt, dass die Teilnehmer weniger genau bewerten. Zudem zeigt Smit-Voskuijl (2005), dass eine zu ausführliche Aufgabenbeschreibungen als Hilfestellung innerhalb einer Anforderungsanalyse zu einem Informationsüberfluss bei den Probanden führt. Die Befunde verweisen darauf, dass zu überlegen ist, eine qualitativ hochwertige Aufgabenerfassung als eigenständigen Erhebungsschritt zu konzipieren.
5.1.5.3Generalisierbarkeit der Stichprobe
In der qualitativen Forschung lässt sich die Generalisierbarkeit der Ergebnisse, wie sie im quantitativen statistischen Sinne des Gütekriteriums der Repräsentativität und der damit einhergehenden Frage der externen Validität verstanden wird (Bortz & Döring, 2015, S. 97), in der Regel nicht erreichen. Die Arbeit kann hinsichtlich der Generalisierbarkeit der vorliegenden Ergebnisse aufgrund der nicht-probabilistischen Stichprobe keine Repräsentativität beanspruchen (Bortz & Döring, 2015, S. 308). Jedoch kann darauf hingewiesen werden, dass die Auswahl der Stichprobe durch die vorab festgelegten Kriterien entlang der Befunde zur Expertiseforschung (z.B. mindestens 10 Jahre Berufserfahrung) Hinweise der Bestätigung zeigen, dass die ausgewählten Proband:innen eine domänenspezifische Expertise aufweisen. Damit ist die Qualität einer Interview-Studie abhängig von der tatsächlichen Expertise der rekrutierten Expert:innenstichprobe.
Es besteht die Annahme, dass in der Auswahl, die Mehrheit der Personen das zielgerichtete Üben (Deliberate Practice, siehe auch Kapitel 2.3.3) praktizieren, das strukturierte Aktivitäten mit dem expliziten Ziel der Verbesserung der Leistungsstärke in deiner Domäne kennzeichnet. Die Vermutung liegt darin begründet, dass ein hohes Engagement von Fort- und Ausbildungen (z. B. mehrjährige Ausbildungen zu Coach oder Mentor:in) sowie zum ausgeprägten informellen Lernen (z. B. Supervision, aktive Beteiligung an Communities of Practise, regelmäßige Fallbesprechungen oder Peer-Vision) innerhalb der demografischen Erhebung genannt wurde (siehe Stichprobe).
Zugleich konnte die Arbeit Stelleninhaber:innen, die zudem die Rolle von „persons in the shadow“ (siehe Kapitel 2.3.3) innehaben, inkludieren. Demzufolge weist die Qualität der Arbeit durch die Teilnahme von Trainern, Lehrern oder Mentoren für agiles Arbeiten, eine Sicherung von Expertisewissen auf, dass im Einklang mit der fortschreitenden Professionsentwicklung steht. Dies stellt wiederum ein Alleinstellungsmerkmall der Arbeit im Vergleich zu der vorhergehenden Studie dar.
5.1.5.4Erhebungsverfahren
Das Erhebungsverfahren zur Erfassung der Anforderungen wurde unter Berücksichtigung der erprobten und fundierten Befragungstechnik CIT im Rahmen einer Leitfadenentwicklung sowie weiteren Forschungsergebnissen (z.B. (Heider-Friedel et al., 2006b; Kici et al., 2006; Koch & Westhoff, 2019) entwickelt. Das Verfahren ist in der vorliegenden Kombination noch nicht erprobt und stellt damit eine neue spezifische verhaltensbezogene Anforderungsanalyse für eine domänenspezifische Berufsposition dar. Demzufolge wird es hinsichtlich seiner Einschränkungen in bestimmte methodische Aspekte näher betrachtet und bewertet.
Einschränkend muss festgehalten werden, dass in dem Erhebungsverfahren keine direkt erfassten Beobachtungen, sondern beobachtete Beschreibungen von Verhaltensweisen erhoben wurden. Damit beruhen die Befunde auf Selbsteinschätzungen. Hierbei kann eingewendet werden, dass Selbsteinschätzungen dem Urteilsfehler „Self-Serving-Bias“ (Bortz & Döring, 2015, S. 255) unterliegen können, bei dem die Selbstbeurteilungen mit dem Selbstkonzept angeglichen werden und tendenziell selbstwertstützender ausfallen. Insofern ist zu kritisieren, dass in der vorliegenden Untersuchung Instrumente zur Selbsteinschätzung zum Einsatz kamen und diese nur äußerst bedingt durch weitere Instrumente der Fremdeinschätzung ergänzt wurden.
Darüber hinaus wurden die Schlüsselsituationen aus der beruflichen Praxis in einem Erhebungsablauf ausgewählt und Verhaltensweisen dazu erfragt. Es wäre hierbei zu fragen, inwiefern der zweite Teil der Erhebung mit bereits vorab repräsentativ ermittelten Schlüsselsituationen anhand eines Fragebogens mit offen Fragen geeigneter in Bezug auf den zeitökonomischen Aspekt im Interview sowie insbesondere zur Vermeidung von Verzerrungsfehlern.
5.1.5.5Verwendung der CIT
Die Verankerung der CIT als Befragungstechnik stellt eine fundierte Befragungstechnik zur Erfassung der Verhaltensweisen dar. Jedoch liegen hier zwei Kritikpunkte vor. Es besteht die Gefahr, dass die Befunde aus der Auswertung der Verhaltensweise in den Schlüsselsituationen nur bedingt reliabel sind. Daher wird bei der Verwendung einer CIT eine methodische Triangulation empfohlen (Kersting & Höft, 2018), um die Reliabilität zu erhöhen. Neben der CIT oder strukturierten Beobachtungen kann ebenso die Qualitative Inhaltsanalyse, die Grounded Theory sowie eine Dokumentenanalyse zum Einsatz kommen. Dies wurde in der vorliegenden Arbeit durch das zweistufige Erhebungsverfahren und der integrierten qualitativen Analyse berücksichtigt. Die Kombination verschiedener Ansätze zeigt eine Möglichkeit, einerseits die Vorteile verschiedener methodischer Ansätze zu aggregieren und damit Anforderungen zu erhalten, die durch Verhaltensbeschreibungen wie zum Beispiel direkt beobachtbare Verhaltensweisen unterlegt werden können. Andererseits kompensiert sie Schwächen, wie den ausschließlichen Gegenwartsbezug der CIT (Donat & Moser, 1989, S. 70). In Bezug auf die negativen Verhaltensweisen ist zu konstatieren, dass die erfassten negativen Verhaltensbeschreibungen eine zu geringe Anzahl darstellen und für ein Kontrastierung zu einem erfolgsrelevanten Verhalten ungeeignet erschienen, da sie nur vereinzelt positive Verhaltensweisen gegenübergestellt werden konnten. Zudem führt eine Umkehrung von nicht erfolgsrelevanten Verhaltensweisen, die zu negativen kritischen Ereignissen (Situationen) geführt haben, nicht automatisch zu positiven kritischen Ereignissen. Hierbei ist genauer zu betrachten, inwiefern das als negative Verhaltensweisen gekennzeichnetes Bewältigungsverhalten Hinweise für positive Verhaltensweisen geben könnte (Hemmecke, 2007, S. 2).
5.1.5.6Gegenwartbezogene Perspektive
Auch wenn verschiedene Qualitätsstandards (DIN 33430, 2016, S. 6; SIOP, 2018, S. 5) als ergänzender Schritt zur gegenwartsbezogenen Perspektive herangezogen wurde, um eine zukunftsorientierte Sichtweise für Anforderungsanalysen zu integrieren, erfasst die vorliegende Studie keine zukunftsorientierten Aspekte. Dies stellt ein Hauptkritikpunkt der vorhandenen Erhebung dar, da diese Perspektive die Veränderungen von Anforderungen in einer sich schnell ändernden Arbeitswelt berücksichtigen kann (Sanchez & Levine, 1999).
Heidel-Frieder et al. (2006) verweisen darauf, dass die Schwäche der Unvollständigkeit durch den reinen Gegenwartsbezug der CIT durch verschiedene methodische Erhebungsansätze ausgeglichen werden kann. Nichtsdestotrotz ist darauf hinzuweisen, dass die zukünftigen Perspektiven zu einer Arbeitsstelle eine wesentliche Ergänzung des Profils darstellt und dies für weiterführende Analysen zu berücksichtigen ist.
5.1.5.7Auswertung der verhaltensnahen Operationalisierungen
Die Richtigkeit der Einschätzungen kann dann durch den Einsatz mehrerer Kodier:innen gesteigert werden (Mayring, 2010). Eine Intercode-Übereinstimmungstest (Intercoder-Reliabilität) ist in der vorliegenden Masterarbeit nicht zu gewährleisten gewesen. Das Einschließen von weiteren Personen in den Auswertungsprozess der vorliegenden Arbeit wäre für die Reliabilitätsbestimmung und damit für den Grad der Wiederholbarkeit zuträglich gewesen. Hierbei kann abhängig vom Skalenniveau ein Reliabilitätskoeffizient berechnet werden (Bortz & Döring, 2015, S. 566). Daneben ist ebenso anzumerken, dass die Intra-Kodierer-Übereinstimmung (Bortz & Döring, 2015, S: 566), die den Grad der Übereinstimmung zwischen verschiedenen Kodiervorgängen derselben Kodierer:in bezeichnet, aus forschungspragmatischen Gründen nicht berücksichtigt werden konnte und in dem Sinne die Datenanalyse nur bedingt objektiv und zuverlässig erfolgte.
5.1.5.8Validierung des Anforderungsprofils
Die angewandten Validierungsmethoden (kommunikative Validierung und Expert:innenkonsens) gelten als erprobt und genießen weitreichende Empfehlung im Rahmen von qualitativen Studien (Bortz & Döring, 2015; Kanning, 2004). Die kommunikative Validierung findet für die Ergebnisse der Dokumentenanalyse in der spezifischen Form einer kollegialen Validierung statt (Steinke, 1999) bzw. für die Ergebnisse der Interviewdaten durch die Methode des Expert:innenkonsens (Kanning, 2004).
Damit ist eine Rückbindung der generierten theoretischen Befunde des Forschungsprozesses durch eine diskursive Reflexion der Ergebnisse mit anderen Forscher:innen sowie mit den untersuchten Personen gegeben. Dennoch ist festzustellen, dass im Falle der kommunikativen Validierung durch den Konsens von Expert:innen aus der Praxis, keine eindeutigen und abschließenden Aussagen zur Gewichtung der verhaltensnahen Operationalisierungen hinsichtlich der Bedeutsamkeit für die Arbeit der beruflichen Rolle getroffen werden können.
Die Ergebnisse legen nahe, dass die ermittelten verhaltensnahen Operationalisierungen mit über 90 % der zwei höchsten Bedeutsamkeitsstufen eine hohe Bedeutsamkeit für die Arbeit der beruflichen Rolle aufweisen. Allerdings können weitere Faktoren unberücksichtigt geblieben sein, die ebenso von Bedeutung sind. Insofern sind weitere Analysen erforderlich, um diese Frage zu klären.
Die Validierung der Anforderungen mittels Expert:innen ermöglicht eine weitere Differenzierung des Anforderungsprofils. Die Ergebnisse können erste Hinweise für eine Entscheidungsgrundlage zur Gewichtung einzelner Anforderungen im Anforderungsprofils mit Hinblick auf die Bedeutsamkeit für die Arbeitsaufgaben liefern. Hierbei ist zu beachten, dass es aufgrund der geringen Personenanzahl des Konsenses, eine erste Orientierung darstellt, die in einer weiteren Erhebung auf eine größere Stichprobe ausgeweitet werden muss, um an aussagekräftigere Daten zu gelangen.
5.1.5.9Verhaltensnahe Operationalisierungen
In Bezug auf die Befunde zu den kognitiven Fertigkeiten wurde trotz der Erfüllung des Genauigkeitskriterium deutlich, dass weiterhin eine konzeptionelle Überlappung vorliegt und die verhaltensnahen Operationalisierungen bzw. Kategorienausprägungen sich gegenseitig nicht vollständig ausschließen, da gleichzeitig mehrere verschiedene Kategorienausprägungen eine Fertigkeit erfüllen. Damit stellen die verhaltensnahen Operationalisierungen keine fundierten Verhaltensindikatoren dar. Jedoch ist hervorzuheben, dass das Anforderungsprofil wertvolle Basisinformationen enthält. Hier gilt es anzusetzen und methodische Überlegungen anzustreben, die auch im Kapitel 3.2.1. beispielhaft aufgeführt sind, um die Frage zu klären, inwiefern das kompetenzorientierte Anforderungsprofil im Hinblick auf die Konstruktion von Auswahlverfahren oder im Rahmen der Personalentwicklungsverfahren sowie der Konzeption von Lernentwicklungsformaten operationalisiert werden kann.
5.1.6Kohärenz
Zur Erreichung der Kohärenz soll die Entwicklung konsistenter Theorien angestrebt werden. Auf dem Weg zur konsistenten Theoriebildung sollen Widersprüche und offen gebliebene Fragen transparent gemacht werden, um Einschätzungen von außen vornehmen zu können (Steinke, 1999, S. 241). Im Rahmen der Kohärenz wird damit überprüft, ob die Theorien und ihre Interpretationen auf der Grundlage der vorliegenden Daten stimmig und widerspruchsfrei sind. Durch die dicht an den Daten und systematische Dokumentation der Theoriegenerierung im Kapitel 3 und dem zugehörigen Anhang sowie die Verwendung der softwarebasierte Auswertungsmethoden MAXQDA kann die Ergebnisdarstellung (Kapitel 4) auf Grundlage der Interviewdaten und deren Interpretationen sowie ihre potenziellen Widersprüche transparent nachvollzogen werden. Zudem ist das Forschungsinteresse argumentativ begründet und abgegrenzt und die Arbeit weist eine kohärente Struktur in Verbindung mit den Forschungsfragen auf.
5.1.7Empirische Verankerung
Mit der empirischen Verankerung wird die Verknüpfung der Theoriebildung mit den empirischen Daten betrachtet (Steinke, 1999, S. 119). Die Verwendung von systematischen Analysemethoden zur Auswertung der Daten ergaben hinreichende Textbelege für die generierten theoretischen Aussagen und ermöglichten es, mit abweichenden Ereignissen (z. B. Anpassungen im Leitfaden) umzugehen (Bortz & Döring, 2015, S. 113). Es wurden abweichende Forschungsergebnisse in der theoretischen Hinführung aufgezeigt und anschließend diskutiert. Darüber hinaus kam eine kommunikative Validierung nach der ersten Stufe des Untersuchungsdesigns zum Einsatz, um die Vertrauenswürdigkeit zu sichern. Somit wurde die Interpretation der Quellen aus der qualitativen Dokumentenanalyse über die Beteiligung von Autor:innen oder Fachexpert:innen aus dem wissenschaftlichen Bereich überprüft. In diesem Schritt wurde die Gültigkeit der ermittelten Ergebnisse hinsichtlich der strukturierten Anordnung der Inhalte sowie deren Richtigkeit in Bezug auf die Arbeit der Scrum Master:innen geprüft. Ebenso erfuhren die Ergebnisse der Untersuchung eine erste Überprüfung und es kann eine hinreichende empirische Verankerung postuliert werden.
5.2Ausblick
Das Ziel der vorliegenden Arbeit besteht darin, die Anforderungen in Bezug auf die Kompetenzen von Scrum-Mastern im agilen Kontext zu identifizieren, zu ermitteln und in ein kompetenzorientiertes Anforderungsprofil zu extrahieren. Im Zentrum der Überlegungen standen neben den Wissensbeständen und ersten Kompetenzvorschlägen die erlernbaren Eigenschaften, die Weinert (1999, S. 14) als kognitive Fertigkeiten definiert und als Teil einer Kompetenz betrachtet. Die Ergebnisse der Masterarbeit liefern sowohl praktische als auch theoretische Implikationen, die von Bedeutung sind. Die Analyse verdeutlicht, dass die Anforderungen an die berufliche Rolle der Scrum Master:innen vielfältig sind und somit ein weites Forschungsfeld für zukünftige Studien eröffnen.
Die Masterarbeit verwendete einen überschaubaren Datensatz und eine nicht-probabilistische Stichprobe, um Anforderungen zu identifizieren und extrahieren. Diese Grundlage ermöglicht es, umfangreichere Studien mit unter anderer randomisierter Stichprobe durchzuführen, um zusätzliche Anforderungen oder Facetten bestehender Anforderungen zu ermitteln. Weiterhin könnte damit die Gewichtung der Daten mithilfe geeigneter Gewichtungsverfahren durchgeführt werden, um auf dieser Grundlage eine Überprüfung der Vollständigkeit des Anforderungsprofils vorzunehmen.
Angesichts der aufgeführten Ergebnisse sollte erwogen werden, eine detailliertere Vergleichs- und Untersuchungsanalyse zwischen dem literaturbasierten und dem empiriebasierten Profil durchzuführen, um die bereits erhobenen Daten weiter zu vertiefen. Es wird vorgeschlagen, dass die Rahmenbedingungen und Rohdaten des Entwicklungsprozesses des Kompetenzmodells von Scrum.org sowie die laufenden Ergebnisse des Kompetenzrads von Scrum Alliance erfragt werden können, um sie für eine wissenschaftlich fundierte Analyse zugänglich zu machen. Dadurch kann eine systematische Qualitätsanalyse der Befunde durchgeführt werden, bei der die Transparenz und die Einordnung entsprechend qualitativer Gütekriterien gewährleistet sind.
Im Rahmen des Erhebungsverfahrens wurden aus forschungsökonomischen Gründen die ermittelten Anforderungen in Form von verhaltensnahen Operationalisierungen ohne weitere Validierung zu kognitiven Fertigkeiten gebündelt. Für zukünftige Forschungszwecke könnten geeignete Überprüfungsverfahren wie Fragebögen oder die Repertory-Grid-Technik in halbstrukturierten Interviews verwendet werden, um diese Operationalisierungen zu validieren. Darüber hinaus wird für das Erhebungsverfahrens in Bezug auf die vorliegende Stichprobe (Scrum Master:innen) eine Weiterverwendung der CIT als Befragungstechnik empfohlen, um die Erhebungsfrage zu den negativen bzw. destruktiven Verhaltensweisen neu zu entwickeln oder Alternative zu finden, die Motivation der Teilnehmenden zu steigern.
Im Hinblick auf eine Entwicklung von Personalentwicklung- oder -auswahlverfahren enthält dieses Anforderungsprofil wertvolle Grundlageninformationen. Hierbei ist für eine Konstruktion fundierter Auswahlverfahren im Rahmen der Eignungsdiagnostik jedoch eine weitere Operationalisierung von Verhaltensweisen nach der DIN 33430 (2016) in konkrete Verhaltensbeschreibungen für Beobachtungbögen zu ermitteln (siehe Höft et al., 2018). In Bezug auf die Personalentwicklung bietet das Anforderungsprofil sich als eigenständige Methode zur Standortbestimmung sehr gut an. Es ermöglicht den Mitarbeiter:innen, ihre eigenen Fähigkeiten und Anforderungen zu reflektieren und selbstständig ihre Stärken und Entwicklungsbereiche zu identifizieren.
Daneben kann bei Bedarf die Eigenschaftsebene des Profils nach spezifischen Fähigkeiten für die berufliche Rolle untersucht werden. Für die Erfassung und Rückmeldung von ergänzenden kognitiven Fähigkeiten, können zum Beispiel Leistungstestverfahren zum schlussfolgernden sowie kreativen Denken (ASK; Schuler et al, 2005) eingesetzt und ausgewertet werden. Ebenso können Persönlichkeitseigenschaften beispielsweise mit bewährten Tests (z.B. NEO-P-IR, Costa et al, 2008; ABGS, Molzio et al, 2019) untersucht werden. Diese ergänzen das kompetenzorientierte Anforderungsprofil um eine weitere Ebene. Um im Profil alle wesentlichen Beschreibungsebenen abzudecken, wie sie auch in den dargestellten Gestaltungsempfehlungen nach DIN 33430 (2016) enthalten sind, bietet eine wissenschaftliche Validierung der bereits bestehenden Aufgabenfelder und Tätigkeiten eine fundierte Basis.
Zudem ließen sich auf Basis validierter Fertigkeiten und Wissensbestände, die Ausprägungsgrade der jeweiligen Fertigkeiten bestimmen. Somit können zum Beispiel im Rahmen von Kompetenzentwicklungsmodellen (z.B. Dreyfus et al., 1987) die Niveaustufen für Expertise fundiert ermittelt werden. Folglich können die erforderlichen Handlungs- und Reflexionskompetenzen der Lernenden bestimmt werden und zum Beispiel im Kontext von Lehrmethoden für die Fort- oder Ausbildung von Scrum Master:innen Anwendung finden.
Im Bezug zur Entwicklung von Lernformaten, auf Basis von Lehr- und Lernzielen, ermöglichen weiterführende Studien zunächst eine grundlegende Ermittlung und Klassifizierung des Professionswissens der Scrum Master:innen, um dieses beispielsweise im Rahmen von Lernzieltaxonomien, den Wissensdimensionen und kognitiven Prozessen (z.B. Bloom, 1956; Anderson & Krathwohl, 2001) zuzuordnen. Taxonomien helfen, präzise Lernziele für Lehrveranstaltungen sowie Lernsituationen zu definieren und sie entsprechend der kompetenzorientierten Leistungsüberprüfung zu gestalten
Die gewonnenen Einsichten weisen auf weitere Untersuchungen zu diversen Fragen hin. So wurde deutlich, dass die Positionierung in der Linienorganisation in Bezug auf ihre Aufgaben der Organisationsentwicklung eine Fragestellung für die Praxis darstellt. Dies kann ein Spannungsfeld als festangestellte:r Scrum Master:in in einem sich transformierenden Unternehmen darstellen. Das gilt vor allem für eine prozessbegleitende Position, die Führung ausüben und Feedback geben soll, aber keine formale Macht in der Unternehmensstruktur aufweist. Demzufolge wäre es interessant, die Bedeutung einer neutralen Position in der Linienstruktur als interne Prozessbegleitung zu analysieren und potenzielle Lösungsansätze zu generieren, um die Frage zu beantworten, welche Bedingungen notwendig sind, um eine offene und inhaltlich kritische Begleitung zu gestalten.
In diesem Zusammenhang ist es zudem lohnenswert zu untersuchen, welche Bedeutung die Haltung der beruflichen Rolle in Bezug auf die Bewältigung der sich ihre stellenden Aufgaben inne hat, da Einstellungen auf einem Gerüst verinnerlichten, agilen Werten basieren, die den Kompetenzaufbau sowohl einfordern als auch unterstützen können. Für eine selbstorganisierte und personalisierte Werte- und Kompetenzentwicklung mit agilen Lernmethoden können weitere und vertiefende Forschungsergebnisse diesbezüglich einen hohen Wert für die Gestaltung der Lehre und des Lernens im Rahmen der Professionalisierung der beruflichen Rolle der Scrum Master:innen darstellen.
6Literaturverzeichnis
Aamodt, M. G. (2010). Industrial/Organizational Psychology: An applied approach (Eighth edition). Cengage. https://permalink.obvsg.at/AC16239467
Achtenhagen, F. & Baethge, M. (2007). Kompetenzdiagnostik als Large-Scale-Assessment im Bereich der beruflichen Aus- und Weiterbildung. Paralleltitel: Competence diagnosis as large-scale assessment in the field of Vocational Education and Training (VET). In M. Prenzel, I. Gogolin & H.-H. Krüger (Hrsg.), Zeitschrift für Erziehungswissenschaft Sonderheft: Bd. 8.2007. Kompetenzdiagnostik (S. 51–70). VS Verlag für Sozialwissenschaften.
Adkins, L. & Spayd, M. (23. November 2021). Agile Coach Competency Framework | Agile Coach Competency Framework. Agile Coach Competency Framework. https://agilecoachcompetencyframework.com/
Agile Coaching Growth Wheel. (2022, 29. Dezember). Agile Coaching Growth Wheel. https://agilecoachinggrowthwheel.org/
Alexander, P. (1997). Mapping the multidimensional nature of domain learning:: The interplay of cognitive, motivational and strategic forces. In M. L. Maehr (Hrsg.), Advances in motivation and achievement: Bd. 10. Advances in Motivation and Achievement (S. 213–250). JAI Press.
Alexander, P. A., Murphy, P. K. & Woods, B. S. (1996). Research news and Comment: Of Squalls and Fathoms: Navigating the Seas of Educational Innovation. Educational Researcher, 25(3), 31–39. https://doi.org/10.3102/0013189X025003031
Alexander, P. A., Murphy, P. K., & Kulikowich, J. M. (2009). Expertise and the adult learner: A historical, psychological, and methodological exploration. In M. C. Smith & N. DeFrates-Densch (Hrsg.), Handbook of research on adult learning and development (S. 484–523). Routledge.
Anderson, D. J. & Carmichael, A. (2016). Essential kanban condensed. Lean Kanban University Press.
Anderson, J. R. (2013). Kognitive Psychologie (G. Plata & K. Neuser-von Oettingen, Übers.) (J. Funke, Hg.). Springer.
Arvey, R. D., Passino, E. M. & Lounsbury, J. W. (1977). Job analysis results as influenced by sex of incumbent and sex of analyst. Journal of Applied Psychology, 411–416. https://doi.org/10.1037/0021-9010.62.4.411
Bäcklander, G. (2019). Doing complexity leadership theory: How agile coaches at Spotify practise enabling leadership. Creativity and Innovation Management, 28(1), 42–60. https://doi.org/10.1111/caim.12303
Bartram, D. (2012). The SHL Universal Competency Framework. https://connectingcredentials.org/wp-content/uploads/2015/02/The-SHL-Universal-Competency-Framework.pdf
Bass, J. M. (2014). Scrum Master Activities: Process Tailoring in Large Enterprise Projects. In 2014 IEEE 9th International Conference on Global Software Engineering (ICGSE 2014): Shanghai, China, 18 - 21 August 2014 (S. 6–15). IEEE. https://doi.org/10.1109/ICGSE.2014.24
Bauer, A., Jungclaus, J. & Arndt, Petra, A. (2021). Arbeitsbezogene Kompetenzen erfolgreich entwickeln: Evaluation des agilen Sprintlernens in der Praxis.
Baumann, C. & Benzing, T. (2013). Output-Orientierung und Kompetenzformulierung im Bologna-Prozess. Universität Würzburg. https://www.uni-wuerzburg.de/fileadmin/39030000/ZiLS/Material/Kompetenzorientierung/Kompetenzformulierung_15.10.2013.pdf
Baumert, J. & Kunter, M. (2006). Stichwort: Professionelle Kompetenz von Lehrkräften. Zeitschrift für Erziehungswissenschaft, 9(4), 469–520. https://doi.org/10.1007/s11618-006-0165-2
Baumgartner, P. (2014). Taxonomie von Unterrichtsmethoden: Ein Plädoyer für didaktische Vielfalt (2., aktualisierte und korrigierte Auflage). Waxmann. http://www.blickinsbuch.de/item/6ec28649e346d8d3e1d346c11ad84d02
Beck, B. & Klieme, E. (Hrsg.). (2007). Beltz-Pädagogik. Sprachliche Kompetenzen: Konzepte und Messung : DESI-Studie (Deutsch Englisch Schülerleistungen International). Beltz Verlag.
Beck, K. & Andres, C. (2004). Extreme programming explained: Embrace change (2. Aufl.). The XP Series. Addison-Wesley.
Beck, K., Beedle, M [Michael], van Bennekum, A., Cockburn, A., Cunningham, A., Fowler, M., Grenning, J., Highsmith, J., Hunt, J., Jeffries, R [R.], Kern, J., Marick, B., Martin, R. C., Mellor, S., Schwaber, K., Sutherland, J. & Thomas, D. (2001). K. Beck, M. Beedle, A. van Bennekum, A. Cockburn, W. Cunningham, M. Fowler, J. Grenning, J. Highsmith, A. Hunt, R. Jeffries, J. Kern, B. Marick, R.C. Martin, S. Mellor, K. Manifesto for Agile Software Development,. https://agilemanifesto.org/iso/de/manifesto.html
Beedle, M [M.], Devos, M., Sharon, Y., Schwaber, K. & Sutherland J (1999). SCRUM: an extension pattern language for hyperproductive software development(4), 637–651.
Bender, B., Gericke, K., Pahl, G. & Beitz, W. (Hrsg.). (2021). Springer eBook Collection. Pahl/Beitz Konstruktionslehre: Methoden und Anwendung erfolgreicher Produktentwicklung (9. Aufl.). Springer Vieweg. https://doi.org/10.1007/978-3-662-57303-7
Benett, N. & Lemoine, J. (2014). What a difference a word makes: Understanding threats to perfor- mance in a VUCA world. Business Horizons(57), 311–317. https://doi.org/10.1016/j.bushor.2014.01.001
Benner, P. E., Wengenroth, M. & Staudacher, D. (Hrsg.). (2012). Programmbereich Pflege. Stufen zur Pflegekompetenz: From novice to expert (2. Aufl.). Huber. http://www.socialnet.de/rezensionen/isbn.php?isbn=978-3-456-85020-7
Bergmann, D., Frosch, U., Weisenburger, N. & Dick, M. (2016). Kompetenzermittlung und Anforderungsanalyse. In M. Dick, W. Marotzki & H. A. Mieg (Hrsg.), utb-studi-e-book: Bd. 8622. Handbuch Professionsentwicklung (S. 376–384). UTB; Klinkhardt.
Bergner, S., Kreuzthaler, A. & Rybnicek, R. (2016). Kompetenzgeleitete Entwicklung von Führungskräften. In J. Felfe & R. van Dick (Hrsg.), Springer eBook Collection. Handbuch Mitarbeiterführung: Wirtschaftspsychologisches Praxiswissen für Fach- und Führungskräfte (S. 1–15). Springer. https://doi.org/10.1007/978-3-642-55213-7_30-1
Bloom, B. (1956). A Taxonomy of Educational Objectives: Handbook I The Cognitive Domain. Longman, Green Co., New York.
Boehm, B. (2002). Get ready for agile methods, with care. Computer, 35(1), 64–69. https://doi.org/10.1109/2.976920
Böhm, J. (2019). Erfolgsfaktor Agilität: Warum Scrum und Kanban zu zufriedenen Mitarbeitern und erfolgreichen Kunden führen. Springer Vieweg; ProQuest eBook Central. https://ebookcentral.proquest.com/lib/kxp/detail.action?docID=5754927
Boshuizen, H. P. A., Bromme, R. & Gruber, H. (Hrsg.). (2004). Innovation and Change in Professional Education: Bd. 2. Professional learning: Gaps and transitions on the way from novice to expert. Kluwer. https://doi.org/10.1007/1-4020-2094-5
Brannick, M. T. (2007). Job and work analysis: Methods, research, and applications for human resource management (2nd ed (Online-Ausg.). SAGE. http://sk.sagepub.com/books/job-and-work-analysis
Bromme, R. (1992). Der Lehrer als Experte: Zur Psychologie des professionellen Wissens (1. Aufl.). Huber-Psychologie-Forschung. Huber.
Bromme, R. (2001). Teacher Expertise. In M. Sieverding (Hrsg.), Gender and reproductive health (S. 15459–15465). Elsevier. https://doi.org/10.1016/B0-08-043076-7/02447-5
Bromme, R. (2004). Grundlagenforschung und mikrodidaktische Reformansätze zur Lehrerbildung (S. 22-48). Bad Heilbrunn: Klinkhardt, 2004. In B. Koch-Priewe, F.-U. Kolbe & J. Wildt (Hrsg.), Grundlagenforschung und mikrodidaktische Reformansätze zur Lehrerbildung (S. 22–48). Klinkhardt.
Brunton, M. A. & Jeffrey, L. M. (2010). Using the critical incident technique for triangulation and elaboration of communication management competencies. Journal of Vocational Education & Training, 62(3), 239–255. https://doi.org/10.1080/13636820.2010.499475
Cambridge Dictionary. (2023a). backlog. https://dictionary.cambridge.org/de/worterbuch/englisch-deutsch/backlog
Cambridge Dictionary. (2023b). increment. https://dictionary.cambridge.org/de/worterbuch/englisch-deutsch/increment?q=Increment
Campbell, J. P., McCloy, R. A., Oppler, S. & Sager, C. (1993). A theory of job performance. In N. Schmitt & W. C. Borman (Hrsg.), Frontiers of industrial and organizational psychology. Personnel selection in organizations (2. Aufl., S. 35–70). Jossey-Bass.
Chase, W. G. & Simon, H. A. (1973). Perception in chess. Cognitive Psychology(1), Artikel 4, 55–81.
Chi, M. T. H., Farr, M. J. & Glaser, R. (1988). The nature of expertise. L. Erlbaum Associates. https://www.taylorfrancis.com/books/mono/10.4324/9781315799681/nature-expertise-michelene-chi-robert-glaser-marshall-farr https://doi.org/10.4324/9781315799681
Chi, M. T. (2006). Two Approaches to the Study of Experts’ Characteristics. In K. A. Ericsson, N. H. Charness, P. J. Feltovich & R. R. Hoffman (Hrsg.), The Cambridge handbook of expertise and expert performance (11. Aufl., S. 21–30). Cambridge University Press.
Chomsky, N. (1973). Aspekte der Syntax-Theorie (1. Aufl.). Suhrkamp-Taschenbuch Wissenschaft: Bd. 42. Suhrkamp.
Cockburn, A. (2005). Crystal clear: A human-powered methodology for small teams. The agile software development series. Addison-Wesley.
Cockburn, A. & Highsmith, J. (2001). Agile software development, the people factor. Computer, 34(11), 131–133. https://doi.org/10.1109/2.963450
Collins, A., Brown, J. S. & Newman, S. E. (1989). Cognitive Apprenticeship: Teaching the Crafts of Reading, Writing, and Mathematics. In L. Resnick (Hrsg.), Psychology of Education and Instruction Series. Knowing, Learning, and instruction: Essays in Honor of Robert Glaser (S. 453–494). Routledge. https://doi.org/10.4324/9781315044408-14
Conboy, K. (2009). Agility from First Principles: Reconstructing the Concept of Agility in Information Systems Development. Information Systems Research, 20(3), 329–354. https://doi.org/10.1287/isre.1090.0236
Conley, P. R. & Sackett, P. R. (1987). Effects of using high- versus low-performing job incumbents as sources of job-analysis information. Journal of Applied Psychology(72), Artikel 3, 434–437. https://doi.org/10.1037/0021-9010.72.3.434
Cunningham, C. E., Davis, J. R., Bremner, R., Dunn, K. W. & Rzasa, T. (1993). Coping modeling problem solving versus mastery modeling: effects on adherence, in-session process, and skill acquisition in a residential parent-training program. Journal of consulting and clinical psychology, 61(5), 871–877. https://doi.org/10.1037/0022-006x.61.5.871
Dalton, M. (1997). Are competency models a waste? Training & Development(51), Artikel 10, 46–49.
Deiglmayr, A., Schalk, L. & Stern, E. (2017). Begabung, Intelligenz, Talent, Wissen, Kompetenz und Expertise: eine Begriffsklärung. In U. Trautwein & M. Hasselhorn (Hrsg.), Tests und Trends - Jahrbuch der pädagogisch-psychologischen Diagnostik: Band 15. Begabungen und Talente (1. Aufl., S. 1–17). Hogrefe.
Diagnostik- und Testkuratorium (Hrsg.). (2018). SpringerLink Bücher. Personalauswahl kompetent gestalten: Grundlagen und Praxis der Eignungsdiagnostik nach DIN 33430. Springer. https://doi.org/10.1007/978-3-662-53772-5
Dick, M. (2008). Reflexive professionelle Entwicklung im Jugendstrafrecht. In DVJJ (Hrsg.), Schriftenreihe der Deutschen Vereinigung für Jugendgerichte und Jugendgerichtshilfen e.V: Bd. 41. Fördern, Fordern, Fallenlassen: Aktuelle Entwicklungen im Umgang mit Jugenddelinquenz ; Dokumentation des 27. Deutschen Jugendgerichtstages vom 15. - 18. September 2007 in Freiburg (S. 145–173). Forum-Verl. Godesberg.
Dick, M., Marotzki, W. & Mieg, H. A. (Hrsg.). (2016). utb-studi-e-book: Bd. 8622. Handbuch Professionsentwicklung. UTB; Klinkhardt. https://elibrary.utb.de/doi/book/10.36198/9783838586229 https://doi.org/10.36198/9783838586229
Dierdorff, E. C. & Wilson, M. A. (2003). A meta-analysis of job analysis reliability. The Journal of applied psychology, 88(4), 635–646. https://doi.org/10.1037/0021-9010.88.4.635
Digital.ai. (2022). 16th State of Agile Report.
DIN 33430. (2016). DIN 33430:2016-07, Anforderungen an berufsbezogene Eignungsdiagnostik. Berlin. https://doi.org/10.31030/2514220
Döring, N. & Bortz, J. (2015). Forschungsmethoden und Evaluation in den Sozial- und Humanwissenschaften: In den Sozial- und Humanwissenschaften (5. Aufl.). Springer-Lehrbuch. Springer. https://doi.org/10.1007/978-3-642-41089-5
Dresing, T. & Pehl, T. (2018). Praxisbuch Interview, Transkription & Analyse: Anleitungen und Regelsysteme für qualitativ Forschende (8. Auflage). Eigenverlag. https://www.audiotranskription.de/downloads/#praxisbuch
Dreyfus, H. L. & Dreyfus, S. E. (1987). Künstliche Intelligenz: Von den Grenzen der Denkmaschine und dem Wert der Intuition (14. Aufl.). Rororo Computer: Bd. 8144. Rowohlt.
Duden (24. April 2018). Artefakt. Duden.de, 2023. https://www.duden.de/rechtschreibung/Artefakt
Eilers, K., Peters, C. & Leimeister, J. M. (2022). Why the agile mindset matters. Technological Forecasting and Social Change, 179, 121650. https://doi.org/10.1016/j.techfore.2022.121650
Ereiz, Z. & Music, D. (2019). Scrum Without a Scrum Master. In 2019 IEEE International Conference on Computer Science and Educational Informatization (CSEI) (S. 325–328). IEEE. https://doi.org/10.1109/CSEI47661.2019.8938877
Ericsson, K. A., Krampe, R. T. & Tesch-Römer, C. (1993). The role of deliberate practice in the acquisition of expert performance. Psychological Review, 100(3), 363–406. https://doi.org/10.1037//0033-295X.100.3.363
Ericsson, K. A., Roring, R. W. & Nandagopal, K. (2007). Giftedness and evidence for reproducibly superior performance: an account based on the expert performance framework. High Ability Studies, 18(1), 3–56. https://doi.org/10.1080/13598130701350593
Ericsson, K. A. & Smith, J. (1999). Toward a general theory of expertise (Repr). Cambridge Univ. Press.
Erpenbeck, J. (2017). Handbuch Kompetenzmessung: Erkennen, verstehen und bewerten von Kompetenzen in der betrieblichen, pädagogischen und psychologischen Praxis (3. Auflage 2017). Schäffer-Poeschel Verlag für Wirtschaft Steuern Recht GmbH. https://www.wiso-net.de/document/SPEB,ASPE__9783791035123734
Erpenbeck, J. & Heyse, V. (1999). Die Kompetenzbiographie: Strategien der Kompetenzentwicklung durch selbstorganisiertes Lernen und multimediale Kommunikation. Edition QUEM: Bd. 10. Waxmann.
Erpenbeck, J., Heyse, V., Meynhardt, T. & Weinberg, J. (2021). Die Kompetenzbiographie: Wege der Kompetenzentwicklung. https://katalog.ub.uni-freiburg.de/link?kid=1764802497
Erpenbeck, J., Rosenstiel, L. & Grote, S. (Hrsg.). (2013). Kompetenzmodelle von Unternehmen: Mit praktischen Hinweisen für ein erfolgreiches Management von Kompetenzen (1. Auflage 2013). Schäffer-Poeschel Verlag für Wirtschaft Steuern Recht GmbH. https://www.wiso-net.de/document/SPEB,ASPE__9783799267038378
Ertl, H. (Hrsg.). (2005). Wirtschaftspädagogisches Forum: Bd. 30. Kompetenzerwerb und Kompetenzbegriff in der Berufsbildung in internationaler Perspektive. Eusl-Verl.-Ges.
Feltovich, P. J., Prietula, M. J. & Ericsson, K. A. (2006). Studies of Expertise from Psychological Perspectives. In K. A. Ericsson, N. H. Charness, P. J. Feltovich & R. R. Hoffman (Hrsg.), The Cambridge handbook of expertise and expert performance (11. Aufl., S. 41–67). Cambridge University Press.
Fischbach, J. (2022). Was macht ein Agile Coach? Definitionen. https://www.teamworkblog.de/2022/08/was-macht-ein-agile-coach-definitionen_22.html
Flanagan, J. C. (1954). The critical incident technique. Psychological bulletin, 51(4), 327–358. https://doi.org/10.1037/h0061470
Fleishman, E. A. & Quaintance, M. K. (1984). Taxonomies of human performance: The description of human tasks.
Flick, U. (2021). Qualitative Sozialforschung: Eine Einführung (10. Aufl.). Rororo Rowohlts Enzyklopädie: Bd. 55694. rowohlts enzyklopädie im Rowohlt Taschenbuch Verlag.
Flora, H. K. & Chande, S. V. (2014). A Systematic Study on Agile Software Development Methodologies and Practices: Vol. 5 (3). International Journal of Computer Science and Information Technologies (IJCSIT), 5, Artikel 3, 3626–3637.
Forum Assessment Center e.V. (2021). Interview Standards: Standards zur Entwicklung und Nutzung eignungsdiagnostischer Interviews. https://www.forum-assessment.de/publikationen/standards
Frieling, E. & Hoyos, C. (Hrsg.). (1978). Fragebogen zur Arbeitsanalyse (FAA): Deutsche Bearbeitung des "Position Analysis Questionnaire" (PAQ) ; Handbuch. Huber.
Furtner, M. (2016). Self-Leadership und Führung: Theorien, Modelle und praktische Umsetzung (2. Aufl.). SpringerLink Bücher. Springer Gabler. https://doi.org/10.1007/978-3-658-13045-9
Geise, W. Zur Anwendung der Struktur-Lege-Technik bei der Rekonstruktion subjektiver Impulskauftheorien. German Association of Agricultural Economists (GEWISOLA), 2006(2), 1–11. https://doi.org/10.22004/AG.ECON.262876
Gidion, G., Frank, H. E., Obermann, C., Malik, F., Manella, J., Schnabel, U., Meindl, R., Köchling, A., Volkholz, V., Fritz, W., Bittner, A. & Bierbaum, H. (2009). Personalmanagement. In H.-J. Bullinger, D. Spath, H.-J. Warnecke & E. Westkämper (Hrsg.), Handbuch Unternehmensorganisation: Strategien, Planung, Umsetzung (3. Aufl., S. 823–948). Springer. https://doi.org/10.1007/978-3-540-87595-6_12
Glaser, B. G. & Strauss, A. L. (1967). The discovery of grounded theory: Strategies for qualitative research (1th printing). Aldine.
Gläser, J. & Laudel, G. (2010). Experteninterviews und qualitative Inhaltsanalyse als Instrumente rekonstruierender Untersuchungen (4. Aufl.). Lehrbuch. VS Verlag. http://www.lehmanns.de/midvox/bib/9783531172385
Gloger, B. (2014). Das Scrum-Prinzip: Agile Organisationen aufbauen und gestalten. EBL-Schweitzer. Schäffer-Poeschel Verlag für Wirtschaft Steuern Recht GmbH. http://swb.eblib.com/patron/FullRecord.aspx?p=1651423
Gloger, B. (2016). Scrum: Produkte zuverlässig und schnell entwickeln (5., überarbeitete Auflage). Hanser.
Gloger, B. & Rösner, D. (2014). Agile Selbstorganisation braucht Führung: Der Sandwich-Manager in der Falle. Agile Selbstorganisation braucht Führung.
Gobet, F. (1996). Expertise und Gedaechtnis. In H. Gruber & A. Ziegler (Hrsg.), Expertiseforschung: Theoretische und methodische Grundlagen (S. 58–79). VS Verlag für Sozialwissenschaften, Wiesbaden.
Gobet, F. & Charness, N. H. (2018). Expertise in Chess. In K. A. Ericsson, R. R. Hoffman, A. Kozbelt & M. A. Williams (Hrsg.), The Cambridge Handbook of Expertise and Expert Performance (S. 597–615). Cambridge University Press.
Goldman, S. L., Nagel, R. N., Preiss, K. & Warnecke, H.‑J. (1996). Was ist Agilität und Warum Brauchen Wir Sie? In S. L. Goldman, R. N. Nagel, K. Preiss & H.-J. Warnecke (Hrsg.), Agil im Wettbewerb: Die Strategie der virtuellen Organisation zum Nutzen des Kunden (S. 3–35). Springer. https://doi.org/10.1007/978-3-642-61101-8_1
Greenleaf, R. K. (1998). The Power of Servant Leadership: A series of addresses and a personal testimony. Berrett-Koehler Publishers.
Greenleaf, R. K., Beazley, H., Beggs, J. & Spears, L. C. (2003). The servant-leader within: A transformative path. Paulist Press.
Groeben, N. & Scheele, B. (2010). Das Forschungsprogramm Subjektive Theorien. In G. Mey & K. Mruck (Hrsg.), Handbuch qualitative Forschung in der Psychologie (1. Aufl., S. 151–165). VS Verlag. https://doi.org/10.1007/978-3-531-92052-8_10
Groot, A. D. de (Hrsg.). (1965). Thought and Choice in Chess. Mouton.
Gruber, H. (2008). Lernen und Wissenserwerb. In W. Schneider (Hrsg.), Handbuch der Psychologie / hrsg. von J. Bengel: Bd. 10. Handbuch der pädagogischen Psychologie (S. 95–104). Hogrefe.
Gruber, H. & Degner, S. (2016). Expertise und Kompetenz. In M. Dick, W. Marotzki & H. A. Mieg (Hrsg.), utb-studi-e-book: Bd. 8622. Handbuch Professionsentwicklung (S. 173–180). UTB; Klinkhardt.
Gruber, H., Lehtinen, E., Palonen, T. & Degner, S. (2008). Persons in the shadow: Assessing the social context of high abilities. Psychology Science Quarterly(2), Artikel 50, 237–258.
Gruber, H. & Mandl, H. (1996). Expertise und Erfahrung. In Expertiseforschung (S. 18–34). VS Verlag für Sozialwissenschaften, Wiesbaden. https://doi.org/10.1007/978-3-663-12111-4_2
Hamel, G. (2020). Humanocracy: Creating Organizations as Amazing as the People Inside Them. Harvard Business Review Press. https://ebookcentral.proquest.com/lib/kxp/detail.action?docID=5331805
Hartig, J. & Klieme, E. (2006). Kompetenz und Kompetenzdiagnostik. In K. Schweizer (Hrsg.), Leistung und Leistungsdiagnostik (S. 127–143). Springer Medizin. https://doi.org/10.1007/3-540-33020-8_9
Häusling, A. & Rutz, B. (2017). Agile Führungsstrukturen und Führungskulturen zur Förderung der Selbstorganisation – Ausgestaltung und Herausforderungen. In C. von Au (Hrsg.), Leadership und Angewandte Psychologie. Struktur Und Kultur Einer Leadership-organisation: Holistik, Wertscht̃zung, Vertrauen, Agilitt̃ Und Lernen (S. 105–122). Springer. https://doi.org/10.1007/978-3-658-12554-7_6
Heider-Friedel, C., Strobel, A. & Westhoff, K. (2006a). Anforderungsprofile zukunftsorientiert und systematisch entwickeln: Ein Bericht aus der Unternehmenspraxis zur Kombination des Bottom-up und Top-Down-Vorgehens bei der Anforderungsanalyse. Wirtschaftspsychologie(1), 23–31.
Heider-Friedel, C., Strobel, A. & Westhoff, K. (2006b). Anforderungsprofile zukunftsorientiert und systematisch entwickeln zur Kombination des Bottom-up- und Top-down-Vorgehen beider Anforderungsanalyse. 1, 23-31.: Ein Bericht aus der Unternehmenspraxis. Wirtschaftspsychologie(1), 23–31.
Heitzmann, N. & Fischer, F. (2016). Berufsbegleitendes Lernen: Modelle und Befunde aus der Lehr-/Lernforschung. In M. Dick, W. Marotzki & H. A. Mieg (Hrsg.), utb-studi-e-book: Bd. 8622. Handbuch Professionsentwicklung (S. 239–250). UTB; Klinkhardt.
Helfferich, C. (2011). Die Qualität qualitativer Daten: Manual für die Durchführung qualitativer Interviews (4. Aufl.). VS Verlag für Sozialwissenschaften. https://doi.org/10.1007/978-3-531-92076-4
Helmold, M. (2021). Kaizen, Lean Management und Digitalisierung: Mit Den Japanischen Konzepten Wettbewerbsvorteile Für das Unternehmen Erzielen. Springer Fachmedien Wiesbaden GmbH. https://ebookcentral.proquest.com/lib/kxp/detail.action?docID=6566953
Hemmecke, J. (2007). Eine Einführung in die Critical Incident-Technik: Planungs- und Durchführungshinweise. http://www.hemmecke.com/material/Hemmecke-Jeannette_Einfuehrung-Critical-Incident-Technik_2007.pdf
Hensge, K., Lorig, B. & Schreiber, D. (2009). Kompetenzstandards in der Berufsausbildung. Bonn. Bundes. https://www.bibb.de/dienst/dapro/daprodocs/pdf/eb_43201.pdf
Heyse, V. & Erpenbeck, J. (2010). Kompetenztraining: Informations- und Trainingsprogramme (2., überarb. u. erw. Aufl.). Schäffer-Poeschel. http://swb.eblib.com/patron/FullRecord.aspx?p=669341
Hidayati, A., Budiardjo, E. & Purwandari, B. (2021). Scrum Team Competence Based on Knowledge, Skills, Attitude in Global Software Development. Quality - Access to Success, 22(184), 93–98. https://doi.org/10.47750/qas/22.184.11
Hidayati, A., Budiardjo, E. K. & Purwandari, B. (2022). Scrum Team Competencies in Information Technology Professionals in the Global Software Development Environment. International Journal of Human Capital and Information Technology Professionals, 13(1), 1–21. https://doi.org/10.4018/IJHCITP.293233
Hoda, R., Noble, J. & Marshall, S. (2013). Self-Organizing Roles on Agile Software Development Teams. IEEE Transactions on Software Engineering, 39(3), 422–444. https://doi.org/10.1109/TSE.2012.30
Hodgson, M. (2021, 23. August). Is a Scrum Master an Agile Coach? Scrum.org. https://www.scrum.org/resources/blog/scrum-master-agile-coach
Hoffman, R. R. (2014). The Psychology of expertise: Cognitive research and empirical AI. Psychology Press. https://www.taylorfrancis.com/books/mono/10.4324/9781315806105/psychology-expertise-robert-hoffman https://doi.org/10.4324/9781315806105
Höft, S. & Goerke, P. (2014). Traditionelle Arbeits- und Anforderungsanalyse trifft modernen Kompetenzmanagementansatz: Rosenkrieg oder Traumhochzeit? Wirtschaftspsychologie(1), 5–14.
Höft, S., Püttner, I. & Kersting, M. (2018). Anforderungsanalyse, Verfahren der Eignungsbeurteilung sowie rechtliche Rahmenbedingungen. In Diagnostik- und Testkuratorium (Hrsg.), SpringerLink Bücher. Personalauswahl kompetent gestalten: Grundlagen und Praxis der Eignungsdiagnostik nach DIN 33430 (S. 95–153). Springer.
Hommel, B. & Nattkemper, D. (2011). Handlungspsychologie: Planung und Kontrolle intentionalen Handelns. Springer Berlin Heidelberg. https://ebookcentral.proquest.com/lib/kxp/detail.action?docID=3066821
Hopf, C. (1978). Die Pseudo-Exploration – Überlegungen zur Technik qualitativer Interviews in der Sozialforschung / Pseudo-exploration – Thoughts on the techniques of qualitative interviews in social research. Zeitschrift für Soziologie, 7(2), 97–115. https://doi.org/10.1515/zfsoz-1978-0201
Hron, J. (2000). Motivationale Aspekte von beruflicher Expertise: Welche Ziele und Motive spornen Experten im Rahmen ihrer Arbeit an? Zugl.: München, Univ., Diss., 2000. Münchner Beiträge zur Wirtschafts- und Sozialpsychologie. Utz Wiss.
Kanning, U. P. (2004). Standards der Personaldiagnostik. Beuth; Hogrefe.
Kaudela-Baum, S. & Altherr, M. (2020). Freiheiten bewusst organisieren – oder: Wie führe ich eine Organisation in die Selbstorganisation? Ansatzpunkte autonomiefördernder Führung. In O. Geramanis & S. Hutmacher (Hrsg.), uniscope. Publikationen der SGO Stiftung. Der Mensch in der Selbstorganisation (S. 125–141). Springer Fachmedien Wiesbaden. https://doi.org/10.1007/978-3-658-27048-3_8
Kauffeld, S. & Frieling, E. (Hrsg.). (2009). Handbuch Kompetenzentwicklung (1. Auflage 2009). Schäffer-Poeschel Verlag für Wirtschaft Steuern Recht GmbH. https://www.wiso-net.de/document/SPEB,ASPE__9783799264167502
Kauffeld, S., Grote, S. & Frieling, E. (1990). Diagnose beruflicher Handlungskompetenz: Das Kassler-Kompetenz-Raster. In K. Geißler (Hrsg.), Handbuch Personalentwicklung (S. 1–22). Verlagsgruppe Deutscher Wirtschaftsdienst.
Keller, C. & Knafla, I. (2019). Selbstführung als zentrale Kompetenz in digitalen und flexiblen Arbeitswelten. In C. Negri (Hrsg.), Der Mensch im Unternehmen. Führen in der Arbeitswelt 4.0 (S. 137–151). Springer. https://doi.org/10.1007/978-3-662-58411-8_11
Kels, P. & Kaudela-Baum, S. (Hrsg.). (2019). uniscope. Publikationen der SGO Stiftung. Experten führen: Modelle, Ideen und Praktiken für die Organisations- und Führungsentwicklung. Springer Gabler. https://ebookcentral.proquest.com/lib/kxp/detail.action?docID=5607408
Kersting, M. & Heyse, H. (2004). Anforderungen an die Qualität der Verfahren. In L. F. Hornke & U. Winterfeld (Hrsg.), Eignungsbeurteilungen auf dem Prüfstand: DIN 33430 zur Qualitätssicherung (1. Aufl., S. 43–54). Spektrum Akad. Verl.
Kersting, M. & Höft, S. (2018). Anforderungsprofil, Verhaltensbeobachtung und Verhaltensbeurteilung. In Diagnostik- und Testkuratorium (Hrsg.), SpringerLink Bücher. Personalauswahl kompetent gestalten: Grundlagen und Praxis der Eignungsdiagnostik nach DIN 33430 (S. 27–63). Springer.
Kici, G., Koch, A., Strobel, A. & Westhoff, K. (2006). Anforderungsanalysen nach DIN 33430: exemplarisch für die Position eines Dozenten im Arbeitsschutz. In K. Westhoff (Hrsg.), Nutzen der DIN 33430: Praxisbeispiele und Checklisten (1. Aufl., S. 85–93). Pabst Science Publishers.
Kleinmann, M., Manzey, D., Schumacher, S. & Fleishman, E. A. (2010). Fleishman – Job Analyse System für eigenschaftsbezogene Anforderungsanalysen: Deutschsprachige Bearbeitung des Fleishman Job Analysis Survey by E.A. Fleishman. Hofgrefe Göttingen.
Klieme, E. (2004). Was sind Kompetenzen und wie lassen sie sich messen? Pädagogik(6), 10–13. https://riedel-homepage.de/kompetenzen.pdf
Klieme, E., Avenarius, H., Blum, W., Döbrich, P., Gruber, H., Prenzel, M., Reiss, K., Riquarts, K., Rost, J., Tenorth, H.‑E. & Vollmer, H. J. (2003). Zur Entwicklung nationaler Bildungsstandards: Eine Expertise. https://d-nb.info/1220491942/34
Klieme, E., Funke, J., Leutner, D., Reimann, P. & Wirth, J. (2001). Problemlösen als fächerübergreifende Kompetenz.: Konzeption und erste Resultate aus einer Schulleistungsstudie. Zeitschrift für Pädagogik(2), Artikel 47, 179–200.
Klieme, E. & Hartig, J. (2008). Kompetenzkonzepte in den Sozialwissenschaften und im erziehungswissenschaftlichen Diskurs. In M. Prenzel, I. Gogolin & H.-H. Krüger (Hrsg.), Kompetenzdiagnostik: Zeitschrift für Erziehungswissenschaft (S. 11–29). VS Verlag für Sozialwissenschaften. https://doi.org/10.1007/978-3-531-90865-6_2
Klieme, E. & Leutner, D. (2006). Kompetenzmodelle zur Erfassung individueller Lernergebnisse und zur Bilanzierung von Bildungsprozessen. Beschreibung eines neu eingerichteten Schwerpunktprogramms der DFG. Zeitschrift für Pädagogik(6), Artikel 52, 876–903. https://doi.org/10.25656/01:4493
Koch, A. (2010). Die Task-Analysis-Tools (TAToo): Entwicklung, empirische und praktische Prüfungen eines Instrumentes für Anforderungsanalysen [Dissertation]. Technische Univerwsität Dresden, Dresden.
Koch, A., Strobel, A., Miller, R., Garten, A., Cimander, C. & Westhoff, K. (2012). Never Use One When Two Will Do *The first two authors contributed equally to this paper. Journal of Personnel Psychology, 11(2), 95–102. https://doi.org/10.1027/1866-5888/a000060
Koch, A. & Westhoff, K. (2019). Task-Analysis-Tools (TAToo) - Schritt für Schritt Unterstützung zur erfolgreichen Anforderungsanalyse (2. Auflage). Pabst Science Publishers.
Krathwohl, D. R. & Anderson, J. R. (2002). A Revision of Bloom's Taxonomy: An Overview. Theory Into Practice, 41(4), 212–218. https://doi.org/10.1207/s15430421tip4104_2
Kristof-Brown, A. L., Zimmermann, R. D. & Johnson, E. (2005). Consequences of individual's fit at work:: A meta-analysis of person-job, person-organization, person-group, and person-supervisor fit. Personnel Psychology, 58(2), 281–342. https://doi.org/10.1111/j.1744-6570.2005.00672.x
Krumm, S., Mertin, I. & Dries, C. (2012). Kompetenzmodelle. Praxis der Personalpsychologie: Bd. 27. Hogrefe Verlag. https://elibrary.hogrefe.de/book/99.110005/9783840923920
Kunter, M. (2011). Professionelle Kompetenz von Lehrkräften: Ergebnisse des Forschungsprogramms COACTIV. Waxmann. https://elibrary.utb.de/doi/book/10.31244/9783830974338
Kurz, R. & Bartram, D. (2002). Competency and Individual Performance: Modelling the World of Work. In I. T. Robertson, M. Callinan & D. Bartram (Hrsg.), Organizational effectiveness: The role of psychology (S. 227–255). Wiley. https://doi.org/10.1002/9780470696736.ch10
Laloux, F. (2017). Reinventing Organizations visuell: Ein illustrierter Leitfaden sinnstiftender Formen der Zusammenarbeit (M. Kauschke, Übers.) (1. Aufl.). Vahlen eLibrary Unternehmensführung, Management, Organisation. Verlag Franz Vahlen. https://www.beck-elibrary.de/10.15358/9783800652860/reinventing-organizations-visuell https://doi.org/10.15358/9783800652860
Landis, R. S., Fogli, L. & Goldberg, E. (1998). Future‐Oriented Job Analysis: A Description of the Process and Its Organizational Implications. International Journal of Selection and Assessment, 6(3), 192–197. https://doi.org/10.1111/1468-2389.00089
Lang-von Wins, T., Triebel, C., Buchner, U. G. & Sandor, A. (2008). Potenzialbeurteilung - Diagnostische Kompetenz entwickeln, die Personalauswahl optimieren. Springer Berlin Heidelberg. http://nbn-resolving.org/urn:nbn:de:bsz:31-epflicht-1598710
Larman, C. & Basili, V. R. (2003). Iterative and incremental developments. a brief history. Computer, 36(6), 47–56. https://doi.org/10.1109/MC.2003.1204375
Larman, C. & Vodde, B. (2009). Scaling lean & agile development: Thinking and organizational tools for large-scale Scrum. Addison-Wesley; Safari Books Online. https://learning.oreilly.com/library/view/-/9780321617156/?ar
Larman, C. & Vodde, B. (2017). Large-scale scrum: More with leSS. The Addison-Wesley signature series. Addison-Wesley.
Law, L.‑C. & Wong, K.‑M. P. (1996). Expertise und Instructional Design. In H. Gruber & A. Ziegler (Hrsg.), Expertiseforschung (S. 115–147). VS Verlag für Sozialwissenschaften, Wiesbaden. https://doi.org/10.1007/978-3-663-12111-4_7
Lehrbuch Psychologie. (2023, 24. Februar). Gesamtglossar aller Bücher. https://lehrbuch-psychologie.springer.com/lexikon/a
Liker, J. K. (2021). Toyota Way, Second Edition: 14 Management Principles from the World's Greatest Manufacturer. McGraw-Hill's AccessEngineeringLibrary. McGraw Hill LLC; McGraw Hill. https://www.accessengineeringlibrary.com/content/book/9781260468519
Littig, B., Bogner, A. & Menz, W. (Hrsg.). (2009). Experteninterviews: Theorien, Methoden, Anwendungsfelder (3., grundlegend überarb. Aufl.). Verl. für Sozialwiss.
Lozo, L., Bipp, T., Steinmayr, R. & Blümke, M. (2015). Anforderungsanalyse für offene Positionen in der Wissenschaft. In C. Peus, S. Braun, T. Hentschel & D. Frey (Hrsg.), Personalauswahl in der Wissenschaft: Evidenzbasierte Methoden und Impulse für die Praxis (S. 51–64). Springer Berlin Heidelberg. https://doi.org/10.1007/978-3-662-48112-7_4
Mahmood (2012). Lessons Learned in Transforming from Traditional to Agile Development. Journal of Computer Science, 8(3), 389–392. https://doi.org/10.3844/jcssp.2012.389.392
Mahmuzic, N. & Andelfinger, U. (2022). Empirische Analyse zur Relevanz der Zertifizierungskurse „Product Owner“ und „Scrum Master“ und Ableitung einer ergänzenden On-the-Job-Qualifizierung. HMD Praxis der Wirtschaftsinformatik, 1–15. https://doi.org/10.1365/s40702-022-00910-8
Marsh, J. K. & Ahn, W.‑K. (2012). Memory for Patient Information as a Function of Experience in Mental Health. Applied Cognitive Psychology, 26(3), 462–474. https://doi.org/10.1002/acp.2832
Matturro, G., Fontán, C. & Raschetti, F. (2015). Soft Skills in Scrum Teams. A survey of the most valued to have by Product Owners and Scrum Masters. In International Conferences on Software Engineering and Knowledge Engineering, Proceedings of the 27th International Conference on Software Engineering and Knowledge Engineering (S. 42–45). KSI Research Inc. and Knowledge Systems Institute Graduate School. https://doi.org/10.18293/SEKE2015-026
Mayring, P. (2010). Qualitative Inhaltsanalyse. In G. Mey & K. Mruck (Hrsg.), Handbuch qualitative Forschung in der Psychologie (1. Aufl., S. 601–613). VS Verlag. https://doi.org/10.1007/978-3-531-92052-8_42
Mayring, P. (2016). Einführung in die qualitative Sozialforschung (6., neu ausgestattete, überarbeitete Aufl.). Beltz. http://nbn-resolving.org/urn:nbn:de:bsz:31-epflicht-1127318
Mescheder, B. & Sallach, C. (Hrsg.). (2012). Wettbewerbsvorteile durch Wissen: Knowledge-Management, CRM und Change-Management verbinden. Springer Gabler. https://doi.org/10.1007/978-3-642-27896-9
Meuser, M. & Nagel, U. (2009). Das Experteninterview: Konzeptionelle Grundlagen und methodische Anlage: In S. Pickel, G. Pickel, H.-J. Lauth, & D. Jahn (Eds.), Methoden der vergleichenden Politik-und Sozialwissenschaft: Neue Entwicklungen und Anwend- ungen (ppWiesbaden: VS Verlag für Sozialwissenschaften., 465–479.
Mey, G. & Mruck, K. (Hrsg.). (2018). Springer eBook Collection. Handbuch Qualitative Forschung in der Psychologie. Springer. https://doi.org/10.1007/978-3-658-18387-5
Mey, G. & Mruck, K. (Hrsg.). (2020a). Springer Reference. Handbuch Qualitative Forschung in der Psychologie: Band 1. Ansätze und Anwendungsfelder (2. Aufl.). Springer, Springer Fachmedien Wiesbaden GmbH. https://doi.org/10.1007/978-3-658-18234-2
Mey, G. & Mruck, K. (2020b). Handbuch Qualitative Forschung in der Psychologie: Band 2: Designs und Verfahren (2., erw. u. überarb. Auflage 2020). Springer Fachmedien Wiesbaden GmbH. https://doi.org/10.1007/978-3-658-26887-9
Mieg, H. A. (2008). Expertisierung vs. Professionalisierung: relative und andere Experten aus Sicht der psychologischen Expertiseforschung. In K.-S. Rehberg (Hrsg.), Verhandlungen des Deutschen Soziologentages: Bd. 33. Die Natur der Gesellschaft: Verhandlungen des 33. Kongresses der Deutschen Gesellschaft für Soziologie in Kassel 2006 (S. 3265–3275). Campus Verlag.
Mieg, H. A. (2009). Two factors of expertise? Excellence and professionalism of environmental experts. High Ability Studies, 20(1), 91–115. https://doi.org/10.1080/13598130902860432
Mieg, H. A. (2018). Professionalisierung: Essays zu Expertentum, Verberuflichung und professionellem Handeln. Verlag der Fachhochschule Potsdam. https://opus4.kobv.de/opus4-fhpotsdam/files/1457/Mieg_Harald_Professionalisierung_2018.pdf
Moldzio, T., Peiffer, H., Dreier, K., Gergovska, T., Reiner, A. & Felfe, J. (2019). ABGS: Arbeitsbezogene Belastbarkeits- und Gewissenhaftigkeitsskalen. Henrike Peiffer, Kirsten Dreier, Teodora Gergovska, Annabell Reiner, Jörg Felfe (1. Aufl.). Hofgrefe.
Moser, K., Donat, M., Schuler, H. & Funke, U. (1989). Gütekriterien von Arbeitsanalyseverfahren. Zeitschrift für Arbeitswissenschaft(2), Artikel 43, 65–72.
Müller, C. & Haas, N. (2020). Wie Führung die Reaktionsfähigkeit auf die digitale Transformation entwickeln kann – „Creating Responsiveness for the Digital Transformation“ – das CReDiT-Modell. In O. Geramanis & S. Hutmacher (Hrsg.), uniscope. Publikationen der SGO Stiftung. Der Mensch in der Selbstorganisation (S. 177–192). Springer Fachmedien Wiesbaden. https://doi.org/10.1007/978-3-658-27048-3_11
Mullins, W. C. & Kimbrough, W. W. (1988). Group composition as a determinant of job analysis outcomes. Journal of Applied Psychology(73), Artikel 4, 657–664. https://doi.org/10.1037/0021-9010.73.4.657
Nerdinger, F. W., Blickle, G., Schaper, N. & Solga, M. (2019). Arbeits- und Organisationspsychologie (4. Aufl.). Springer-Lehrbuch. Springer Berlin Heidelberg. https://doi.org/10.1007/978-3-662-56666-4
Neuweg, G. H. (1998). Könnerschaft und implizites Wissen [Dissertation, Universität Linz, Linz]. GBV Gemeinsamer Bibliotheksverbund.
Nixdorf, C. P. (2020). Handlungskompetenz erfassen mit der Critical Incident Technique: Eine qualitative Forschungstechnik.
Noll, J., Razzak, M. A., Bass, J. M. & Beecham, S. (2017). A Study of the Scrum Master’s Role. In M. Felderer (Hrsg.), Lecture Notes in Computer Science: Bd. 10611. Product-focused software process improvement: 18th International Conference, PROFES 2017, Innsbruck, Austria, November 29-December 1, 2017 : proceedings (Bd. 10611, S. 307–323). Springer. https://doi.org/10.1007/978-3-319-69926-4_22
Nonaka, I. & Takeuchi, H. (1997). Die Organisation des Wissens: Wie japanische Unternehmen eine brachliegende Ressource nutzbar machen. Campus-Verl.
O’Connor, R. V. & Duchonova, N. (2014). Assessing the Value of an Agile Coach in Agile Method Adoption. In B. Barafort, A. Poth, R. Messnarz & R. V. O'Connor (Hrsg.), Communications in Computer and Information Science: Bd. 425. Systems, software and services process improvement: 21st European conference, EuroSPI 2014, Luxembourg, June 25-27, 2014 ; proceedings (Bd. 425, S. 135–146). Springer. https://doi.org/10.1007/978-3-662-43896-1_12
Obermann, C. (2013). Assessment Center: Entwicklung, Durchführung, Trends mit originalen AC-Übungen (5., vollst. überarb. und erw. Aufl.). Springer Gabler. https://doi.org/10.1007/978-3-8349-3813-8
Oestereich, B. & Schröder, C. (2020). Agile Organisationsentwicklung: Handbuch zum Aufbau anpassungsfähiger Organisationen. Verlag Franz Vahlen GmbH.
Ohno, T. (2013). Das Toyota-Produktionssystem (3. erweitert und aktualisiert Auflage, erw. Ausg). Campus Verlag. https://search.ebscohost.com/login.aspx?direct=true&scope=site&db=nlebk&db=nlabk&AN=831372
Ostendorf, F. & Angleitner, A. (2004). NEO-Persönlichkeitsinventar nach Costa und McCrae:: NEO-PI-R ; Manual Revidierte Fassung. Hogrefe.
Overhage, S. & Schlauderer, S. (2012). Investigating the Long-Term Acceptance of Agile Methodologies: An Empirical Study of Developer Perceptions in Scrum Projects. In R. H. Sprague (Hrsg.), 2012 45th Hawaii International Conference on System Sciences: (HICSS 2012) ; Maui, Hawaii, USA, 4 - 7 January 2012 (S. 52–61). IEEE. https://doi.org/10.1109/HICSS.2012.387
Paasivaara, M. (2021). Teaching the Scrum Master Role using Professional Agile Coaches and Communities of Practice. In 2021 IEEE/ACM 43rd International Conference on Software Engineering: Software engineering education and training: ICSE-SEET 2021 : virtual (originally Madrid, Spain), 25-28 May 2021 : proceedings (S. 30–39). IEEE. https://doi.org/10.1109/ICSE-SEET52601.2021.00012
Palmer, C. & Kersting, M. (2017). Berufliche Eignung und ihre Diagnostik. In D. E. Krause (Hrsg.), Personalauswahl: Die wichtigsten diagnostischen Verfahren für das Human Resources Management (S. 31–56). Springer Gabler. https://doi.org/10.1007/978-3-658-14567-5_2
Palmer, S. R. & Felsing, J. M. (2002). A practical guide to feature-driven development. Prentice Hall PTR.
Patton, J. & Economy, P. (2015). User Story Mapping: Die Technik für besseres Nutzerverständnis in der agilen Produktentwicklung (P. Hildebrandt, Übers.) (1. Auflage). O'Reilly. http://www.content-select.com/index.php?id=bib_view&ean=9783958750685
Peterson, N. G., Mumford, M. D., Borman, W. C., Jeanneret, P. R. & Fleishman, E. (2001). Understanding Work Using the Occupational Information Network (O*NET): Implications for Practice and Research. Personnel Psychology, 54(2), 451–492. https://doi.org/10.1111/j.1744-6570.2001.tb00100.x
Poppendieck, M. & Poppendieck, T. (2010). Implementing lean software development: From concept to cash (8. Aufl.). A Kent Beck signature book. Addison-Wesley.
Porschen-Hueck Stephanie, J. M. (Hrsg.). (2020). Agilität? Herausforderungen neuer Konzepte der Selbstorganisation (1. Auflage, 2020). RAINER HAMPP VERLAG. https://www.wiso-net.de/document/EBOK,AEBO__9783957103710265
Porst, R. (2011). Fragebogen: Ein Arbeitsbuch (3. Aufl.). Lehrbuch. VS Verl. für Sozialwiss. https://doi.org/10.1007/978-3-531-92884-5
Prenzel, M., Gogolin, I. & Krüger, H.‑H. (Hrsg.). (2007). Zeitschrift für Erziehungswissenschaft Sonderheft: Bd. 8.2007. Kompetenzdiagnostik. VS Verlag für Sozialwissenschaften. https://doi.org/10.1007/978-3-531-90865-6
Ravichandran, T. (2018). Exploring the relationships between IT competence, innovation capacity and organizational agility. The Journal of Strategic Information Systems, 27(1), 22–42. https://doi.org/10.1016/j.jsis.2017.07.002
Reimann, G. (2010). Arbeits- und Anforderungsanalyse. In K. Westhoff, C. Hagemeister, K. Conzelmann, F. Lang, H. Moosbrugger, G. Reimann, G. Stemmler & T. d. F. D. Psychologenvereinigungen (Hrsg.), Grundwissen für die berufsbezogene Eignungsbeurteilung nach DIN 33430 (3. Aufl., S. 111–126). Pabst Science Publishers.
Renkl, A. (1996). Träges Wissen:: Wenn Erlerntes nicht genutzt wird. Psychologische Rundschau, 47(2), 78–92.
Renkl, A. (2015). Drei Dogmen guten Lernens und Lehrens: Warum sie falsch sind. Psychological Review(66), Artikel 4, 211–220. https://doi.org/10.1026/0033-3042/a000274
Reuschenbach, B. (2008). Einfluss von Expertise auf Problemlösen und Planen im komplexen Handlungsfeld Pflege. Zugl.: Heidelberg, Univ., Diss., 2008. Logos-Verl.
Robertson, B. J. (2016). Holacracy: Ein revolutionäres Management-System für eine volatile Welt (1st ed.). Franz Vahlen. https://ebookcentral.proquest.com/lib/kxp/detail.action?docID=6991117
Rosenstiel, L., Erpenbeck, J., Grote, S. & Sauter, W. (Hrsg.). (2017). Handbuch Kompetenzmessung: Erkennen, verstehen und bewerten von Kompetenzen in der betrieblichen, pädagogischen und psychologischen Praxis (3. Auflage 2017). Schäffer-Poeschel Verlag für Wirtschaft Steuern Recht GmbH. https://www.wiso-net.de/document/SPEB,ASPE__9783791035123734
Rost, M., Peter, M., Mahringer, C. A. & Renzl, B. (2020). Rollen-Anforderungen zur Zusammenarbeit in Scrum Teams. https://doi.org/10.18419/OPUS-11389
Rothe, H.‑J. & Schindler, M. (1996). Expertise und Wissen. In H. Gruber & A. Ziegler (Hrsg.), Expertiseforschung: Theoretische und methodische Grundlagen (S. 35–57). VS Verlag für Sozialwissenschaften. https://doi.org/10.1007/978-3-663-12111-4_3
Rubin, K. S., Cohn, M. & Jeffries, R [Ron]. (2013). Essential Scrum: A practical guide to the most popular agile process. A Mike Cohn signature book. Addison-Wesley.
Rychen, D. S. & Salganik, L. H. (Hrsg.). (2003). Key competencies for a successful life and a well-functioning society. Hogrefe & Huber.
Saha, N., Gregar, A. & Sáha, P. (2017). Organizational agility and HRM strategy: Do they really enhance firms’ competitiveness? International Journal of Organizational Leadership, 6(3), 323–334. https://doi.org/10.33844/ijol.2017.60454
Saldaña, J. (2013). The coding manual for qualitative researchers (2. ed.). SAGE Publ.
Sambamurthy, Bharadwaj & Grover (2003). Shaping Agility through Digital Options: Reconceptualizing the Role of Information Technology in Contemporary Firms. MIS Quarterly, 27(2), 237. https://doi.org/10.2307/30036530
Sanchez, J. I. & Levine, E. L. (1999). Is job analysis dead, misunderstood or both? New forms of work analysis and design. In A. I. Kraut & A. K. Korman (Hrsg.), The Jossey-Bass social & behavioral science series. Evolving practices in human resource management: Responses to a changing world of work (1. Aufl., S. 43–68). Jossey-Bass Publishers.
Sanchez, J. I. & Levine, E. L. (2000). Accuracy or Consequential Validity: Which Is the Better Standard for Job Analysis Data? Journal of Organizational Behavior, 21(7), 809–818.
Sarges, W. (2006). Competencies statt Anforderungen – nur alter Wein in neuen Schläuchen? In H.-C. Riekhof (Hrsg.), Strategien der Personalentwicklung: Mit Praxisbeispielen von Bosch, Linde, Philips, Siemens, Volkswagen und Weka (6. Aufl., S. 133–148). Gabler. https://doi.org/10.1007/978-3-8349-9178-2_10
Schattenhofer, K. (2020). Was bedeutet eigentlich Selbststeuerung in sozialen Systemen? Oder: Das gruppendynamische Training als Prototyp eines reflexiven Sozialsystems. In O. Geramanis & S. Hutmacher (Hrsg.), uniscope. Publikationen der SGO Stiftung. Der Mensch in der Selbstorganisation (S. 293–306). Springer Fachmedien Wiesbaden. https://doi.org/10.1007/978-3-658-27048-3_19
Scheele, B. & Groeben, N. Dialog-Konsens-Methoden zur Rekonstruktion Subjektiver Theorien: die Heidelberger Struktur-Lege-Technik (SLT), konsuale Ziel-Mittel-Argumentation und kommunikative Flußdiagramm- Beschreibung von Handlungen, 1988.
Scheerer, A. (2017). Coordination in Large-Scale Agile Software Development: Integrating Conditions and Configurations in Multiteam Systems. Springer eBook Collection Business and Management. Springer. https://doi.org/10.1007/978-3-319-55327-6
Scheller, T. (2017). Auf dem Weg zur agilen Organisation: Wie Sie Ihr Unternehmen dynamischer, flexibler und leistungsfähiger gestalten (1st ed.). Franz Vahlen.
Scherm, M. (2009). Multiperspektivisches Kompetenzfeedback: Funktion, Bedeutung und Güte der Selbst- und Fremdbeurteilung beruflichen Verhaltens [Habilitationsschrift]. Helmut-Schmidt-Universität Hamburg.
Schermer, F. J. (2006). Lernen und Gedächtnis (3. Aufl.). Urban-Taschenbücher: Bd. 559. Kohlhammer.
Schewior-Popp, S. (2014). Lernsituationen planen und gestalten: Handlungsorientierter Unterricht im Lernfeldkontext; 5 Tabellen (2., aktualisierte Aufl.). Thieme.
Schlottke, P. F. (2021). Modell im Dorsch Lexikon der Psychologie. https://dorsch.hogrefe.com/stichwort/modell
Schmidt-Atzert, L., Krumm, S. & Amelang, M. (2021). Psychologische Diagnostik. https://katalog.ub.uni-freiburg.de/link?kid=1784541850
Scholz, H. & Vesper, R. (2022). Facilitation: Dialog- und handlungsorienierte Organisationsentwicklung : durch einen Kontext des Gelingens und die Kraft kollektiver Intelligenz zu mehr Innovation und besserer Führung (1. korrigierter Nachdruck). Verlag Franz Vahlen.
Schott, F. & Azizi Ghanbari, S. (2012). Bildungsstandards, Kompetenzdiagnostik und kompetenzorientierter Unterricht zur Qualitätssicherung des Bildungswesens: Eine problemorientierte Einführung in die theoretischen Grundlagen. Waxmann Studium. Waxmann. https://elibrary.utb.de/doi/book/10.31244/9783830976356
Schuler, H. (2006a). Arbeits- und Anforderungsanalyse. In H. Schuler (Hrsg.), Hogrefe eLibrary. Lehrbuch der Personalpsychologie (2. Aufl., S. 45–68). Hogrefe.
Schuler, H. (2006b). Arbeits- und Anforderungsanalyse. In H. Schuler (Hrsg.), Hogrefe eLibrary. Lehrbuch der Personalpsychologie (2. Aufl., S. 45–68). Hogrefe.
Schuler, H. (2014). Arbeits- und Anforderungsanalyse. In H. Schuler & U. P. Kanning (Hrsg.), Hogrefe eLibrary. Lehrbuch der Personalpsychologie (3. Aufl., S. 61–93). Hogrefe.
Schuler, H. & Funke, U. (1995). Personalauswahl in Forschung und Entwicklung: Eignung und Leistung von Wissenschaftlern und Ingenieuren. Hogrefe Verlag für Psychologie.
Schuler, H. & Kanning, U. P. (Hrsg.). (2014). Hogrefe eLibrary. Lehrbuch der Personalpsychologie (3. Aufl.). Hogrefe. http://elibrary.hogrefe.de/book/99.110005/9783840923630
Schwaber, K. (1995). Scrum Developement Process. http://www.jeffsutherland.org/oopsla/schwapub.pdf
Schwaber, K. (2007). The enterprise and Scrum. Best practices. Microsoft Press. https://swbplus.bsz-bw.de/bsz267343612cov.htm
Schwaber, K. (2012). Software in 30 days: How agile managers beat the odds, delight their customers, and leave competitors in the dust. J. Wiley & Sons. https://learning.oreilly.com/library/view/-/9781118240908/?ar
Schwaber, K. & Beedle, M [Mike]. (2002). Agile software development with Scrum. Series in agile software development. Prentice Hall.
Schwaber, K. & Sutherland, J. (2020). Der Scrum Guide. https://scrumguides.org
Schweizer, K. (Hrsg.). (2006). Leistung und Leistungsdiagnostik. Springer Medizin. https://doi.org/10.1007/3-540-33020-8
Scrum Alliance. (2022a). Certified Scrummaster(CSM®) Learning Objectives. Scrum Alliance. https://www.scrumalliance.org/media/certifications/los/csm_learning_objectives_2022.pdf
Scrum Alliance. (2022b, 18. Oktober). Home. https://www.scrumalliance.org/
Scrum.org. (2023a, 18. Januar). Home. https://www.scrum.org/
Scrum.org. (2023b, 15. Februar). The Professional Scrum Competencies. https://www.scrum.org/professional-scrum-competencies
Scrum.org. (2023c, 28. Februar). The Professional Scrum Competencies. https://www.scrum.org/professional-scrum-competencies
Scrum.org. (2023d, 28. Februar). What Makes Scrum.org Different? https://www.scrum.org/why-scrumorg
Seel, N. M. (2016). Psychologie des Lernens: Lehrbuch für Pädagogen und Psychologen (2. Aufl.). utb-studi-e-book: Bd. 8198. Ernst Reinhardt Verlag. https://doi.org/10.36198/9783838581989
Seifter, H. & Economy, P. (2001). Das virtuose Unternehmen: Aktivieren Sie das Potenzial Ihrer Mitarbeiter mit der Methode des Orpheus Chamber Orchestra, des einzigen dirigentenlosen Orchesters. Campus-Verl.
Shastri, Y., Hoda, R. & Amor, R. (2021a). The role of the project manager in agile software development projects. Journal of Systems and Software, 173, 110871. https://doi.org/10.1016/j.jss.2020.110871
Shastri, Y., Hoda, R. & Amor, R. (2021b). Spearheading agile: the role of the scrum master in agile projects. Empirical Software Engineering, 26(1). https://doi.org/10.1007/s10664-020-09899-4
Sherehiy, B., Karwowski, W. & Layer, J. K. (2007). A review of enterprise agility: Concepts, frameworks, and attributes. International Journal of Industrial Ergonomics, 37(5), 445–460. https://doi.org/10.1016/j.ergon.2007.01.007
Shippmann, J. S., Ash, R. A., Battista, M., CARR, L., EYDE, L. D., HESKETH, B., KEHOE, J., PEARLMAN, K., PRIEN, E. P. & SANCHEZ, J. I. (2000). The Practice of Competency Modeling. Personnel Psychology, 53(3), 703–740. https://doi.org/10.1111/j.1744-6570.2000.tb00220.x
Shoukry, H. & Cox, E. (2018). Coaching as a social process. Management Learning, 49(4), 413–428. https://doi.org/10.1177/1350507618762600
Silva, K. & Doss, C. (2007). The Growth of an Agile Coach Community at a Fortune 200 Company. In J. Eckstein (Hrsg.), Agile 2007: 13 - 17 August 2007, Washington, D.C (S. 225–228). IEEE Computer Soc. https://doi.org/10.1109/AGILE.2007.56
SIOP (2018). Principles for the Validation and Use of Personnel Selection Procedures, 11(S1), 1–97. https://doi.org/10.1017/iop.2018.195
Smit-Voskuijl, O. (2005). Job Analysis. In O. Smit-Voskuijl, A. Evers & N. Anderson (Hrsg.), Handbooks in management. The Blackwell Handbook of Personnel Selection (27-46). John Wiley & Sons Ltd.
Šochová, Z. (2017). The great ScrumMaster. The Addison-Wesley signature series. Addison-Wesley.
Sonntag, K. (2006). Ermittlung tätigkeitsbezogener Merkmale: Qualifikationsanforderungen und Voraussetzungen menschlicher Aufgabenbewältigung. In K. Sonntag (Hrsg.), Personalentwicklung in Organisationen: Psychologische Grundlagen, Methoden und Strategien (3. Aufl., S. 206–229). Hogrefe.
Spada, H., Rummel, N. & Ernst, A. (2018). Lernen. In A. Kiesel & H. Spada (Hrsg.), Lehrbuch Allgemeine Psychologie (4. Aufl., S. 343–434). Hogrefe.
Spiegler, S. V., Heinecke, C. & Wagner, S. (2021). An empirical study on changing leadership in agile teams. Empirical software engineering, 3(26), 1–35. https://doi.org/10.1007/s10664-021-09949-5
Stapleton, J. (Hrsg.). (2003). Agile software development series. DSDM: Business focused development (2. Aufl.). Addison-Wesley.
Steinke, I. (1999). Kriterien qualitativer Forschung: Ansätze zur Bewertung qualitativ-empirischer Sozialforschung. Zugl.: Berlin, Techn. Univ., Diss., 1998 u.d.T.: Steinke, Ines: Kriterien für die Bewertung qualitativer Forschung. Juventa-Paperback. Juventa-Verl.
Steinke, I. (2009). Die Güte Qualitativer Marktforschung. In R. Buber & H. H. Holzmüller (Hrsg.), SpringerLink Bücher. Qualitative Marktforschung: Konzepte – Methoden – Analysen (2. Aufl., S. 261–283). Gabler.
Stough, L. M., Burdenski, J. T. K., Gonzales, M. & Palmer, D. J. (2005). Identifying Teacher Expertise: An Examination of Researchers' Decision Making. Educational Psychologist, 40(1), 13–25. https://doi.org/10.1207/s15326985ep4001_2
Stray, V., Memon, B. & Paruch, L. (2020). A Systematic Literature Review on Agile Coaching and the Role of the Agile Coach. In M. Morisio, M. Torchiano & A. Jedlitschka (Hrsg.), Springer eBook Collection: Bd. 12562. Product-Focused Software Process Improvement: 21st International Conference, PROFES 2020, Turin, Italy, November 25–27, 2020, Proceedings (1. Aufl., Bd. 12562, S. 3–19). Springer International Publishing; Imprint Springer. https://doi.org/10.1007/978-3-030-64148-1_1
Stumpf, S., Delißen, F., Bente, S. & Koeppe, G. (2022). Agiles Projektmanagement: Eine empirische Anforderungsanalyse zu den Scrum-Rollen "Product Owner" und "Scrum Master". Wirtschaftspsychologie(1).
Sutherland, J. (2001). Agile Can Scale: Inventing and Reinventing SCRUM in Five Companies. Cutter It Journal(14), Artikel 12, 5–11.
Sutherland, J. (2007). Scrum Log Jeff Sutherland. https://web.archive.org/web/20100819072942/http://scrum.jeffsutherland.com/2007/07/origins-of-scrum.html
Sutherland, J. (2014). Scrum: The art of doing twice the work in half the time. Crown Business.
Sutherland, J. & Schwaber, K. (2007). The Scrum Papers: Nuts, Bolts, and Origins of an Agile Method.
Sutherland, J. & Scrum Inc. (2022). The Scrum At Scale Guide: The Definitive Guide to the Scrum@Scale Framework. https://www.scrumatscale.com/wp-content/uploads/2020/12/official-scrum-at-scale-guide.pdf
Sutherland, J. & Tabaka, J. (2007). Incorporating Lean Development Practices into Agile Software Development. In 2007 40th Annual Hawaii International Conference on System Sciences (HICSS'07) (S. 273). IEEE. https://doi.org/10.1109/HICSS.2007.267
Takeuchi, H. & Nonaka, I. (1986). New New Product Development Game. Harvard Business Review, 1–10. https://hbr.org/1986/01/the-new-new-product-development-game
Takeuchi, H. & Nonaka, I. (2004). Hitotsubashi on knowledge management. John Wiley & Sons Asia. http://www.loc.gov/catdir/description/wiley041/2004299100.html
Tallon, P. P., Queiroz, M., Coltman, T. & Sharma, R. (2019). Information technology and the search for organizational agility: A systematic review with future research possibilities. The Journal of Strategic Information Systems, 28(2), 218–237. https://doi.org/10.1016/j.jsis.2018.12.002
Tramm, T. & Rebmann, K. (1999). Veränderungen im Tätigkeitsprofil von Handelslehrern unter dem Signum handlungsorientierter Curricula. In P. T. Tramm & T. Tramm (Hrsg.), Professionalisierung kaufmännischer Berufsbildung: Beiträge zur Öffnung der Wirtschaftspädagogik für die Anforderungen des 21. Jahrhunderts ; Festschrift zum 60. Geburtstag von Frank Achtenhagen (S. 231–259). Lang.
Tushman, M. (2016). Lead and disrupt: How to solve the innovator's dilemma. Stanford Business Books an imprint of Stanford University Press. https://search.ebscohost.com/login.aspx?direct=true&scope=site&db=nlebk&db=nlabk&AN=1201645
Tversky, B. (2010). Remembering Spaces. In E. Tulving (Hrsg.), The Oxford handbook of memory (S. 363–378). Oxford Univ. Press.
Verheyen, G. (2014). Scrum is not an acronym. https://guntherverheyen.com/tag/the-new-new-product-development-game/
Verheyen, G. (2021a). Scrum - a Pocket Guide - 3rd Edition (3rd ed.). Van Haren Publishing.
Verheyen, G. (2021b). Scrum - a Pocket Guide - 3rd Edition: A pocket guide : a smart travel companion (3. Aufl.). Best practice. Van Haren Publishing.
Verwijs, C. & Russo, D. (2022). A Theory of Scrum Team Effectiveness. ACM Transactions on Software Engineering and Methodology, Artikel 3571849. Vorab-Onlinepublikation. https://doi.org/10.1145/3571849
Voskuijl, O. F. & van Sliedregt, T. (2002). Determinants of interrater reliability of job analysis: A meta-analysis. European Journal of Psychological Assessment(18), Artikel 1, 52–62. https://doi.org/10.1027/1015-5759.18.1.52
Wachter, J. (2020). Sensemaking in selbstorganisierten Produktentwicklungsteams. In O. Geramanis & S. Hutmacher (Hrsg.), uniscope. Publikationen der SGO Stiftung. Der Mensch in der Selbstorganisation (S. 385–397). Springer Fachmedien Wiesbaden. https://doi.org/10.1007/978-3-658-27048-3_25
Wallemann, A. & Bronner, U. (2021). "True Leader" in der agilen Welt - kompetenzbasierte Entwicklung von Scrum Mastern. Wirtschaftspsychologie(3), 14–25.
Weinert, F. (1996). Enzyklopädie der Psychologie. Enzyklopädie der Psychologie: Themenbereich D Praxisgebiete ; Ser. 1 Pädagogische Psychologie ; Bd. 2. Hogrefe Verl. für Psychologie.
Weinert, F. (1999). Concepts of competence. München. Max Planck Institute for Psychological Research. https://www.researchgate.net/profile/jens-nachtwei/post/can_somone_name_a_reference_for_the_distinction_between_the_following_constructs_ability_skill_competence_talent_aptitude_intelligence/attachment/59d6246a79197b8077982c0e/as%3a312766420717568%401451580733579/download/%5bweinert_1999%5d_concepts+of+competence.pdf
Weinert, F. (Hrsg.). (2002). Beltz Pädagogik. Leistungsmessungen in Schulen (2. Aufl.). Beltz.
Weinert, F. (Hrsg.). (2014). Ciando library. Leistungsmessungen in Schulen (3. Aufl.). Beltz. http://ebooks.ciando.com/book/index.cfm/bok_id/1245488
West, D., Bittner, K., Kong, P. & Naiburg, E. (2018). The Nexus framework for scaling scrum: Continuously delivering an integrated product with multiple scrum teams (1. Aufl.). The professional Scrum series. Prentice Hall.
Wexley, K. N. & Silverman, S. B. (1978). An examination of differences between managerial effectiveness and response patterns on a structured job analysis questionnaire. Journal of Applied Psychology, 646–649. https://doi.org/10.1037/0021-9010.63.5.646
Wienkamp, H. (2021). Psychologische Anforderungsanalysen: Anforderungsprofile Für Management, Arbeit und Business. Springer Berlin / Heidelberg. https://ebookcentral.proquest.com/lib/kxp/detail.action?docID=6794585
Wilk, G. (2022a). Rollenkonzepte dynamischer Organisationen. In G. Wilk (Hrsg.), Stellenbeschreibungen und Anforderungsprofile: Kompetente Unterstützung für erfolgreiche Personalarbeit (3. Aufl., S. 59–73). Haufe Group. https://doi.org/10.57088/978-3-648-15855-5_2
Wilk, G. (Hrsg.). (2022b). Stellenbeschreibungen und Anforderungsprofile: Kompetente Unterstützung für erfolgreiche Personalarbeit (3. Auflage). Haufe Group. https://doi.org/10.57088/978-3-648-15855-5
Williams, K. M. & Crafts, J. L. (1997). Inductive job analysis: The job/task inventory method. In D. L. Whetzel & G. R. Wheaton (Hrsg.), Applied measurement methods in industrial psychology (S. 51–88). Davies-Black Pub.
Wohland, G. (2020). Unternehmensentwicklung in Zeiten hoher Dynamik. Vom „Wie?“ zum „Wer?“. In O. Geramanis & S. Hutmacher (Hrsg.), uniscope. Publikationen der SGO Stiftung. Der Mensch in der Selbstorganisation (S. 193–202). Springer Fachmedien Wiesbaden. https://doi.org/10.1007/978-3-658-27048-3_12
Yusuf, Y., Sarhadi, M. & Gunasekaran, A. (1999). Agile manufacturing. International Journal of Production Economics, 62(1-2), 33–43. https://doi.org/10.1016/S0925-5273(98)00219-9
Zain, M., Rose, R. C., Abdullah, I. & Masrom, M. (2005). The relationship between information technology acceptance and organizational agility in Malaysia. Information & Management, 42(6), 829–839. https://doi.org/10.1016/j.im.2004.09.001
Zaiser, R. (2016). Kompetenz verleiht Flügel. Ursprung und theoretische Grundlagen der Kompetenzorientierung. Ausgewählte Kapitel aus dem Buch: Der Siegeszug der Kompetenzen. epubli : Berlin. https://doi.org/10.25656/01:12050
Anhangsübersicht
Literaturrecherche
A Kursübersicht der Überprüfungen auf Relevanz und Berichtsmerkmale der Recherche
B Ergebnisdarstellung der Literaturrecherche (Cooper, 2017)
C Überblick der ausgeschlossenen Studien nach der Volltextprüfung
D Kurzbefragung „Professional Scrum Compentencies model” (Scrum.org)
Dokumentenanalyse
E Kodierleitfaden
F Kodieren der Kompetenzen
G Kodieren der Fertigkeit
H Kodieren der Wissenselemente
I Kommunikative Validierung: Ausgangsbild
J Kommunikative Validierung: Bearbeitetes Strukturbild der Validierung mit SLT
K Kommunikative Validierung: Leitfaden
L1 Kommunikative Validierung: Transkript Teil 1
L2 Kommunikative Validierung: Transkript Teil 2
M Literaturbasiertes Profil (Ergebnis der Dokumentenanalyse)
Anforderungsanalyse
N Leitfaden zur Erfassung der Schlüsselsituationen (Basiskorpus)
O Sammlung der Schlüsselsituationen
P Begründungen der Schlüsselsituationen
Q Leitfaden des Erhebungsverfahrens (Experten:inneninterview, CIT)
Q1 Zyklische Erweiterung der Schlüsselsituationen pro Proband:innen (Tabelle zu Abb. 3.11)
R Adaption des Leitfadens für Product Owner:innen und Führungskräfte
S Interviewprotokollbogen
T Laufzettel zur Übersicht des Bearbeitungsstands der Erhebung und Auswertung
U Datenschutz- und Einwilligungserklärung
V Interviewauszug (IP4) für Kodiervorgang (zusammenfassenden Inhaltsanalyse)
V1 Volltranskripte der Expert:inneninterviews
W Ergebnis des Kodiervorgangs
X Kodierung der negativen Verhaltensweisen
Y Expert:innenkonsens zum empirischen Profil mit Häufigkeiten
Z Empirisches Profil mit Gewichtung der Bedeutung
Kompetenzorientiertes Anforderungsprofil
AA Zusammenführung des literatur- und empiriebasierten Anforderungsprofils
Eigenständigkeitserklärung
Hiermit erkläre ich, dass ich die Masterarbeit mit dem Titel:
Analyse der Expertise von Scrum Master:innen: Ein literatur- und empiriebasierter Vorschlag eines kompetenzorientierten Anforderungsprofils
eigenständig erbracht, keine anderen als die angegebenen Quellen und Hilfsmittel benutzt und die aus fremden Quellen direkt oder indirekt übernommenen Gedanken als solche kenntlich gemacht habe. Die Arbeit wurde nicht, auch nicht in Teilen, unter Verwendung eines textbasierten Dialogsystems (wie ChatGPT) oder auf andere Weise mit Hilfe einer künstlichen Intelligenz von mir verfasst. Die Arbeit habe ich in gleicher oder ähnlicher Form oder auszugsweise noch keiner Prüfungsbehörde zu Prüfungszwecken vorgelegt. Des Weiteren bestätige ich, dass die schriftliche und die elektronische Version der Arbeit identisch sind. Mir ist bekannt, dass Zuwiderhandlungen gegen den Inhalt dieser Erklärung einen Täuschungsversuch darstellen, der grundsätzlich das Nichtbestehen der Prüfung zur Folge hat.
Freiburg, den 15.03.2023
Unterschrift Im Original unterschrieben
Anhang AA: Kompetenzorientiertes Anforderungsprofil
ANMERKUNG:
WEITERE ANHÄNGE WERDEN AUF ANFRAGE PERSÖNLICH ZUGESENDET
➔ Kontaktieren Sie mich bei Bedarf gerne über: lisa.roggenbuck@posteo.de
 
                




 
 




 
 
 
  
  rganisation
 rganisation